Operační systém: Windows, Android, macOS
Skupina programů: Obchodní automatizace
Program pro kadeřnický salon
- Autorská práva chrání jedinečné metody obchodní automatizace, které se používají v našich programech.

autorská práva - Jsme ověřeným vydavatelem softwaru. To se zobrazuje v operačním systému při spouštění našich programů a demoverzí.

Ověřený vydavatel - Spolupracujeme s organizacemi po celém světě od malých podniků po velké. Naše společnost je zařazena do mezinárodního rejstříku firem a má elektronickou značku důvěry.

Znamení důvěry
Rychlý přechod.
Co chces ted delat?
Pokud se chcete s programem seznámit, nejrychlejší způsob je nejprve zhlédnout celé video a poté si zdarma stáhnout demo verzi a pracovat s ní sami. V případě potřeby si vyžádejte prezentaci od technické podpory nebo si přečtěte pokyny.
WhatsApp
Během pracovní doby obvykle odpovídáme do 1 minuty
Jak koupit program?
Podívejte se na snímek obrazovky programu
Podívejte se na video o programu
Stáhněte si demo verzi
Porovnejte konfigurace programu
Spočítejte si cenu softwaru
Vypočítejte si náklady na cloud, pokud potřebujete cloudový server
Kdo je vývojář?
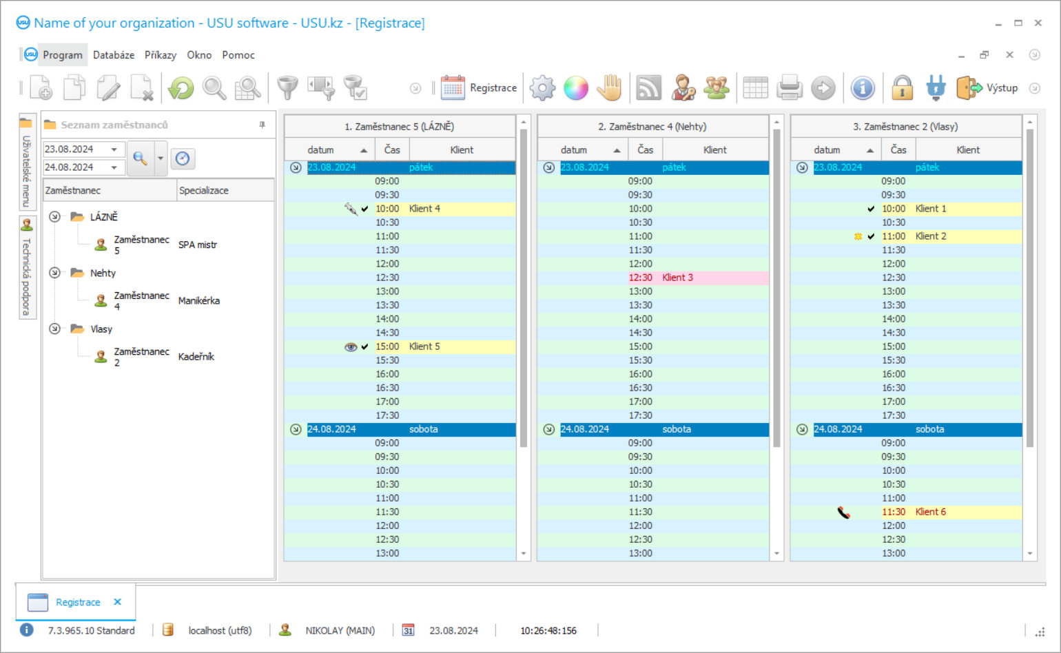
Snímek obrazovky programu
Snímek obrazovky je fotografie spuštěného softwaru. Z něj okamžitě pochopíte, jak CRM systém vypadá. Implementovali jsme okenní rozhraní s podporou UX/UI designu. To znamená, že uživatelské rozhraní je založeno na letitých zkušenostech uživatelů. Každá akce je umístěna přesně tam, kde je nejvýhodnější ji provést. Díky takovému kompetentnímu přístupu bude vaše produktivita práce maximální. Kliknutím na malý obrázek otevřete snímek obrazovky v plné velikosti.
Pokud si zakoupíte CRM systém USU s konfigurací alespoň „Standard“, budete mít na výběr designy z více než padesáti šablon. Každý uživatel softwaru bude mít možnost vybrat si design programu podle svého vkusu. Každý pracovní den by měl přinášet radost!
Speciální automatizovaná aplikace používaná v kadeřnickém salonu bude vynikajícím a jednoduše nepostradatelným pomocníkem všech zaměstnanců kadeřnického salonu. Díky automatizačnímu kadeřnickému salonu je možné optimalizovat a organizovat pracovní proces v kadeřnickém salonu. Na nudné papírování můžete zapomenout jednou provždy. Manuální účtování vyžaduje tolik úsilí a času. Od nynějška nebudete muset trávit hodiny v archivu hledáním potřebného dokumentu, pokud si nainstalujete program USU-Soft kadeřnického salonu. Kromě toho si již nemusíte dělat starosti s tím, že je nějaký papír zkažený nebo jednoduše ztracený. Specializovaný program digitalizuje veškerou dokumentaci a umístí ji do speciální elektronické databáze, jejíž přístup zůstává přísně důvěrný a soukromý. Program kadeřnického salonu vám umožňuje skvělým způsobem ušetřit pracovní čas a energii zaměstnanců. Nyní můžete strávit několik sekund hledáním důležitých informací. A co tam vlastně hledat? Stačí pouze zadat do vyhledávacího řádku iniciály hledaného klienta nebo pár slov z klíčové fráze, abyste získali všechna potřebná data na obrazovce monitoru během několika sekund. Program kadeřnického salonu z USU je novým produktem našich nejlepších vývojářů, kterým se podařilo vytvořit opravdu kvalitní a oblíbený program. Program automatizovaného kadeřnického salonu je pozoruhodný nejen díky své multifunkčnosti a všestrannosti, ale také díky nejjednoduššímu a nejpohodlnějšímu způsobu ovládání. Naši specialisté uplatňují individuální přístup ke každému klientovi s přihlédnutím ke všem názorům a přáním uživatele, které jsou 100% implementovány v programu kadeřnických salonů. To jim umožňuje vytvořit skutečně jedinečný program, který je dokonalý v každé organizaci, a kadeřnický salon není výjimkou. Automatizovaný program od naší společnosti je vynikajícím pomocníkem účetního, manažera a administrátora. Program USU-Soft automatizuje procesy, jako je účetnictví, reporting, personální management a celý kadeřnický salon. Kadeřnický salon můžete ovládat 24 hodin denně, aniž byste opustili svůj domov. Záznamy klientů k různým specialistům se automatizují. Během práce specialistů jsou spotřební materiály automaticky odepisovány.
Kdo je vývojář?
2026-05-28
Video z programu pro kadeřnický salon
Toto video je v angličtině. Můžete ale zkusit zapnout titulky ve vašem rodném jazyce.
Program kadeřnického salonu používá k nastavení ceny zboží adresář Ceníky. Všechny produkty přidané do nomenklatury jsou automaticky přidány do seznamu, kde je uvedena částka nezbytná k nákupu produktu. Chcete-li jej nastavit ručně, vyberte ceník v horní části adresáře, potom poklepejte na požadovaný produkt v dolní části tabulky v poli Cena produktu a zadejte jeho cenu. Potom můžete určitým zákazníkům přiřadit různé seznamy k prodeji zboží za různé náklady, s přihlédnutím k jejich stavu a nutnosti motivovat je k tomu, aby více navštěvovali váš kadeřnický salon. Nový klient ve výchozím nastavení obdrží ceník označený hlavním zaškrtávacím políčkem. Při vytváření nového seznamu je zadáno jméno klienta, sleva, pokud existuje, nebo 0, pokud není sleva. Je uvedeno pole Přechodný součet, aby byl zajištěn automatický převod klienta na další úroveň ceníku. Pokud nepotřebujete automaticky převádět klienta do jiného ceníku, ujistěte se, že pole pro převod obsahuje hodnotu 0. Chcete-li převést všechny ceny do jiného ceníku, použijte akci Kopírovat ceník. Poté určíte počáteční ceník, ten, do kterého chcete zkopírovat ceny, a poté procento změny ceny, pokud existuje. Chcete-li například snížit ceny o 5%, měli byste zadat -5. Pro tisk ceníku pro určitou kategorii zboží se používají pole Výkazy - Ceník. Můžete určit určitou kategorii a podkategorii zboží a také celý seznam nomenklatury najednou. Data lze v digitálním protokolu jednoduše změnit a pomocí aktualizovaných informací se provádějí další činnosti aplikace. Vše, co od vás požadujeme, je správné zadání počátečních dat, která budou analyzována programem kadeřnického salonu. Naši programátoři vyvinuli bezplatnou demo verzi programu pro kadeřnický salon, kterou si můžete stáhnout a nainstalovat kdykoli vám to vyhovuje. Odkaz na program kadeřnických salonů je k dispozici na oficiálních webových stránkách (USU.kz). Můžete jej použít kdykoli během dne nebo v noci. Výjimečnou kvalitu naší aplikace potvrzují četné pozitivní recenze spokojených zákazníků na oficiální stránce. Můžete si být jisti, že program pro kadeřnický salon vás nenechá lhostejným. Výsledky práce programu vás příjemně překvapí jen několik dní poté, co program začnete aktivně využívat.
Stáhněte si demo verzi
Při spuštění programu můžete zvolit jazyk.

Demoverzi si můžete stáhnout zdarma. A pracovat v programu dva týdny. Některé informace tam již byly pro přehlednost uvedeny.
kdo je překladatel?
Rozvíjet úspěšné podnikání znamená dělat důležitá rozhodnutí. Musíte mít strategii, která jistě podpoří váš úspěch. Tato strategie prostě musí obsahovat bod, který je nesmírně důležité splnit. Jedná se o automatizaci podnikání. Dříve nebo později bude nemožné vést podnikání k pokroku, když se správa provádí ručně, protože je stále více a více dat, která je třeba zohlednit. Pouze program může odpovídat rostoucímu objemu informací. Naše bohaté zkušenosti nám dávají právo dát vám dobrou radu a nabídnout vám nejlepší program pro kadeřnický salon, který vám pomůže dosáhnout požadovaných cílů a snů! Někdy vše, co musíte udělat, je začít se pohybovat správným směrem, bez ohledu na to, jak těžké se to může zdát. Jakmile začnete, uvidíte, jak jednat, a budete moci s jistotou říci: Toto je cesta !.
Objednejte si program pro kadeřnický salon
Pro zakoupení programu nám stačí zavolat nebo napsat. Naši specialisté se s vámi dohodnou na vhodné konfiguraci softwaru, připraví smlouvu a fakturu k platbě.
Jak koupit program?
Pošlete podrobnosti ke smlouvě
S každým klientem uzavíráme smlouvu. Smlouva je vaší zárukou, že dostanete přesně to, co požadujete. Nejprve nám proto musíte zaslat údaje o právnické nebo fyzické osobě. To obvykle netrvá déle než 5 minut
Proveďte platbu předem
Po zaslání naskenovaných kopií smlouvy a faktury k platbě je vyžadována platba předem. Upozorňujeme, že před instalací CRM systému stačí zaplatit nikoli celou částku, ale pouze část. Podporovány jsou různé platební metody. Přibližně 15 minut
Program bude nainstalován
Poté s vámi bude dohodnuto konkrétní datum a čas instalace. To se obvykle děje ve stejný nebo následující den po dokončení papírování. Ihned po instalaci CRM systému můžete požádat o zaškolení svého zaměstnance. Pokud je program zakoupen pro 1 uživatele, nebude to trvat déle než 1 hodinu
Užijte si výsledek
Užijte si výsledek donekonečna :) Obzvláště potěšující je nejen kvalita, s jakou byl software vyvinut pro automatizaci každodenní práce, ale také absence závislosti v podobě měsíčního předplatného. Za program totiž zaplatíte jen jednou.
Kupte si hotový program
Můžete si také objednat vývoj softwaru na zakázku
Pokud máte speciální požadavky na software, objednejte si vývoj na zakázku. Pak se nebudete muset přizpůsobovat programu, ale program se přizpůsobí vašim obchodním procesům!

