Eto isesise: Windows, Android, macOS
Awọn ẹgbẹ ti awọn eto: Iṣowo adaṣe
Eto fun ibi ọṣọ irun
- Aṣẹ-lori-ara ṣe aabo awọn ọna alailẹgbẹ ti adaṣe iṣowo ti o lo ninu awọn eto wa.

Aṣẹ-lori-ara - A jẹ olutẹwe sọfitiwia ti a rii daju. Eyi ni afihan ni ẹrọ ṣiṣe nigba ṣiṣe awọn eto wa ati awọn ẹya demo.

Atẹwe ti o ni idaniloju - A ṣiṣẹ pẹlu awọn ajo ni ayika agbaye lati kekere owo si tobi. Ile-iṣẹ wa wa ninu iforukọsilẹ agbaye ti awọn ile-iṣẹ ati pe o ni ami igbẹkẹle itanna kan.

Ami ti igbekele
Iyara iyipada.
Kini o fẹ ṣe ni bayi?
Ti o ba fẹ lati mọ eto naa, ọna ti o yara julọ ni lati kọkọ wo fidio ni kikun, lẹhinna ṣe igbasilẹ ẹya demo ọfẹ ki o ṣiṣẹ pẹlu rẹ funrararẹ. Ti o ba jẹ dandan, beere igbejade lati atilẹyin imọ-ẹrọ tabi ka awọn itọnisọna naa.
WhatsApp
Lakoko awọn wakati iṣowo a maa n dahun laarin iṣẹju 1
Bawo ni lati ra eto naa?
Wo sikirinifoto ti eto naa
Wo fidio kan nipa eto naa
Ṣe igbasilẹ ẹya demo
Ṣe afiwe awọn atunto ti eto naa
Ṣe iṣiro iye owo sọfitiwia
Ṣe iṣiro idiyele ti awọsanma ti o ba nilo olupin awọsanma kan
Tani Olùgbéejáde?
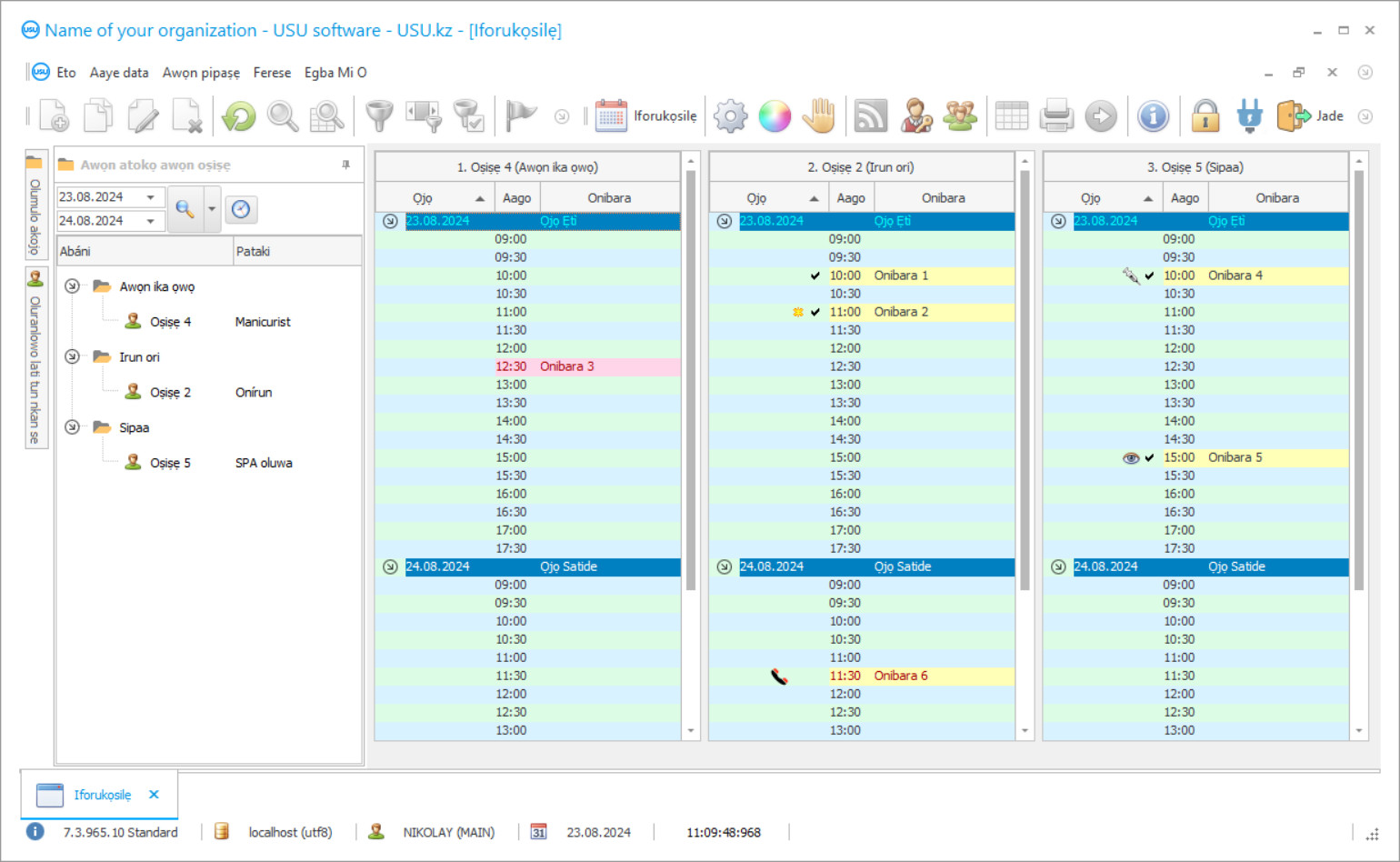
Sikirinifoto eto
Aworan sikirinifoto jẹ fọto ti sọfitiwia nṣiṣẹ. Lati ọdọ rẹ o le loye lẹsẹkẹsẹ kini eto CRM kan dabi. A ti ṣe imuse wiwo window pẹlu atilẹyin fun apẹrẹ UX/UI. Eyi tumọ si pe wiwo olumulo da lori awọn ọdun ti iriri olumulo. Iṣe kọọkan wa ni deede nibiti o rọrun julọ lati ṣe. Ṣeun si iru ọna ti o peye, iṣelọpọ iṣẹ rẹ yoo jẹ ti o pọju. Tẹ aworan kekere lati ṣii sikirinifoto ni iwọn kikun.
Ti o ba ra eto USU CRM kan pẹlu iṣeto ni o kere ju “Standard”, iwọ yoo ni yiyan awọn apẹrẹ lati diẹ sii ju awọn awoṣe aadọta. Olumulo sọfitiwia kọọkan yoo ni aye lati yan apẹrẹ ti eto naa lati baamu itọwo wọn. Gbogbo ọjọ ti iṣẹ yẹ ki o mu ayọ!
Ohun elo adaṣe pataki kan lati lo ninu ile iṣọ irun yoo jẹ ohun ti o dara julọ ati irọrun oluranlọwọ aibikita fun gbogbo awọn oṣiṣẹ ni ile iṣọ irun. Ṣeun si eto iṣowo irun ori adaṣe, o ṣee ṣe lati je ki o ṣeto ilana iṣẹ ni ile iṣọ irun. O le gbagbe nipa iwe-kikọ alaidun lẹẹkan ati fun gbogbo. Iṣiro Afowoyi gba igbiyanju pupọ ati akoko. Lati isisiyi lọ iwọ kii yoo lo awọn wakati ni ile ifi nkan pamosi ti o n wa iwe pataki ti o ba fi sori ẹrọ eto USU-Soft ti ile iṣọ irun ori. Ni afikun, o ko le ṣe aniyàn mọ nipa otitọ pe diẹ ninu iwe ti bajẹ tabi sọnu sọnu. Eto amọja digitizes gbogbo iwe, fifi sii sinu ibi-ipamọ data itanna pataki kan, iraye si eyiti o wa ni igbekele muna ati ikọkọ. Eto ti ile iṣọ irun ori gba ọ laaye lati fipamọ akoko iṣẹ ati agbara ti awọn oṣiṣẹ ni ọna nla. O le bayi lo awọn iṣeju diẹ diẹ ninu wiwa alaye pataki. Ati pe kini o wa lati wa, ni otitọ? O ti to lati tẹ awọn ibẹrẹ ti alabara ti o n wa ni laini wiwa tabi awọn ọrọ meji lati gbolohun bọtini lati gba gbogbo data pataki lori iboju atẹle ni iṣẹju diẹ. Eto ti ile iṣọ irun-ori lati USU jẹ ọja tuntun ti awọn oludagbasoke ti o dara julọ wa, ti o ṣakoso lati ṣẹda didara ga julọ ati eto ti o gbajumọ. Eto iṣowo adaṣe adaṣe adaṣe adaṣe jẹ ohun akiyesi kii ṣe ọpẹ nikan si multifunctionality ati ibaramu rẹ, ṣugbọn tun ọpẹ si ọna ti o rọrun julọ ati irọrun ti išišẹ. Awọn amọja wa lo ọna ẹni kọọkan si alabara kọọkan, ni akiyesi gbogbo awọn ero ati awọn ifẹ ti olumulo eyiti o jẹ 100% ti a ṣe imuse ninu eto iṣowo irun-ori. Eyi gba wọn laaye lati ṣẹda eto alailẹgbẹ l’otitọ ti o jẹ pipe ni eyikeyi agbari, ati ile iṣọ irun-ori kii ṣe iyatọ. Eto adaṣe lati ile-iṣẹ wa jẹ oluranlọwọ ti o dara julọ si oniṣiro, oluṣakoso ati alakoso. Eto USU-Soft ṣiṣẹ adaṣe iru awọn ilana bii iṣiro, iroyin, iṣakoso eniyan ati gbogbo ile iṣọ irun. O ni anfani lati ṣakoso ile iṣọ irun ni awọn wakati 24 ni ọjọ kan laisi fi ile rẹ silẹ. Igbasilẹ awọn alabara si ọpọlọpọ awọn amoye di adaṣe. Awọn ohun elo inawo ti wa ni kikọ laifọwọyi lakoko iṣẹ ti awọn alamọja.
Tani Olùgbéejáde?
2026-05-28
Fidio ti eto fun ile iṣọ irun
Fidio yii wa ni ede Gẹẹsi. Ṣugbọn o le gbiyanju titan awọn atunkọ ni ede abinibi rẹ.
Eto ti ile iṣọ irun ni lilo itọsọna awọn atokọ Iye lati ṣeto iye owo awọn ẹru. Gbogbo awọn ọja ti a ṣafikun si orukọ orukọ ni a fi kun laifọwọyi si atokọ nibiti iye owo ti o ṣe pataki lati ra ọja ti ṣalaye. Lati ṣeto pẹlu ọwọ, yan atokọ idiyele ni apa oke ti itọsọna naa, lẹhinna tẹ lẹẹmeji lori ọja ti o fẹ ni apa isalẹ tabili ni aaye idiyele Ọja ati ṣafihan idiyele rẹ. Lẹhinna o le fi awọn atokọ oriṣiriṣi si awọn alabara kan lati ta awọn ọja ni idiyele oriṣiriṣi, ni akiyesi ipo wọn ati iwulo lati gba wọn ni iyanju lati ṣabẹwo si ibi isinmi irun ori rẹ diẹ sii. Onibara tuntun nipasẹ aiyipada gba atokọ idiyele ti samisi pẹlu apoti ayẹwo akọkọ. Nigbati o ba ṣẹda akojọ tuntun kan, orukọ alabara kan ni pato, ẹdinwo ti o ba wa ọkan, tabi 0 ti ko ba si ẹdinwo. A ṣalaye aaye akopọ Orilede lati rii daju gbigbe laifọwọyi ti alabara si ipele ti atẹle ti atokọ owo. Ti o ko ba nilo lati gbe alabara ni aifọwọyi si atokọ owo miiran, rii daju pe aaye fun gbigbe ni iye 0. Lati gbe gbogbo awọn idiyele si atokọ owo miiran, lo iṣẹ atokọ Owo Daakọ. Ni eyi o ṣe afihan atokọ owo akọkọ, eyi ti o fẹ daakọ awọn owo naa, ati lẹhinna ipin ogorun iyipada owo, ti eyikeyi ba jẹ. Fun apẹẹrẹ, lati dinku awọn idiyele nipasẹ 5% o yẹ ki o pato -5. Lati tẹ atẹjade idiyele fun ẹka kan ti awọn ẹru, awọn aaye Awọn iroyin- Iye owo ti lo. O le ṣọkasi ẹka kan ati ẹka kekere ti awọn ẹru, ati gbogbo atokọ ti orukọ aṣojú ni ẹẹkan. A le yi data pada ni rọọrun ninu iwe akọọlẹ oni-nọmba, ati pe awọn iṣẹ siwaju ti ohun elo ni a ṣe pẹlu alaye ti a ṣe imudojuiwọn. Gbogbo ohun ti o nilo lati ọdọ rẹ ni lati tẹ data akọkọ lati ni itupalẹ nipasẹ eto iṣowo irun ori. Awọn oluṣeto eto wa ti ṣe agbekalẹ ẹya demo ọfẹ ti eto fun ile iṣọ irun, eyi ti o le ṣe igbasilẹ ati fi sori ẹrọ nigbakugba ti o rọrun fun ọ. Ọna asopọ si eto iṣowo ti irun ori wa lori oju opo wẹẹbu osise (USU.kz). O le lo ni eyikeyi akoko ti ọsan tabi alẹ. Didara iyasọtọ ti ohun elo wa ni a fi idi mulẹ nipasẹ ọpọlọpọ awọn atunyẹwo rere lati ọdọ awọn alabara ti o ni itẹlọrun lori oju-iwe osise. Ni isimi ni idaniloju, eto fun iṣọṣọ irun ori yoo ko fi ọ silẹ aibikita. Awọn abajade ti iṣẹ ti eto naa yoo ṣe inudidun si iyalẹnu fun ọ ni awọn ọjọ diẹ lẹhin ti o bẹrẹ lilo eto naa ni ifaṣe.
Ṣe igbasilẹ ẹya demo
Nigbati o ba bẹrẹ eto naa, o le yan ede naa.

O le ṣe igbasilẹ ẹya demo fun ọfẹ. Ki o si ṣiṣẹ ninu eto fun ọsẹ meji. Diẹ ninu awọn alaye ti wa tẹlẹ ninu nibẹ fun wípé.
Tani onitumọ?
Lati ṣe idagbasoke iṣowo aṣeyọri ni lati ṣe awọn ipinnu pataki. O nilo lati ni igbimọ ti o daju lati kọ aṣeyọri rẹ. Igbimọ yii nirọrun gbọdọ ni aaye eyiti o ṣe pataki julọ lati mu ṣẹ. O jẹ adaṣe ti iṣowo. Laipẹ tabi nigbamii, o di ko ṣee ṣe lati ṣe iṣowo iṣowo si ilọsiwaju nigbati iṣakoso ba ṣe pẹlu ọwọ bi data wa ti n pọ si ati siwaju sii lati ṣafihan fun. Eto naa nikan ni o le baamu awọn ipele ti npọ si ti alaye. Iriri ti iriri wa fun wa ni ẹtọ lati fun ọ ni imọran ti o dara ati lati fun ọ ni eto ti o dara julọ fun ibi-itọju irun ori eyiti o le ṣe iranlọwọ fun ọ lati ṣaṣeyọri awọn ibi-afẹde ti o fẹ ati awọn ala! Nigbakuran gbogbo ohun ti o nilo lati ṣe ni lati bẹrẹ gbigbe ni itọsọna to tọ, laibikita bi o ṣe le nira to lati ṣe. Lọgan ti o ti bẹrẹ, iwọ yoo rii bi o ṣe le ṣe ati pe iwọ yoo ni anfani lati sọ pẹlu idaniloju: Eyi ni ọna !.
Bere fun ni eto fun ibi ọṣọ irun
Lati ra eto naa, kan pe tabi kọ si wa. Awọn alamọja wa yoo gba pẹlu rẹ lori iṣeto sọfitiwia ti o yẹ, mura iwe adehun ati risiti kan fun isanwo.
Bawo ni lati ra eto naa?
Firanṣẹ awọn alaye fun adehun naa
A tẹ sinu adehun pẹlu kọọkan ose. Iwe adehun jẹ iṣeduro rẹ pe iwọ yoo gba deede ohun ti o nilo. Nitorinaa, akọkọ o nilo lati firanṣẹ awọn alaye ti nkan ti ofin tabi ẹni kọọkan. Eyi nigbagbogbo gba diẹ sii ju iṣẹju marun 5 lọ
Ṣe owo ilosiwaju
Lẹhin fifiranṣẹ awọn ẹda ti ṣayẹwo ti iwe adehun ati risiti fun isanwo, isanwo ilosiwaju ni a nilo. Jọwọ ṣe akiyesi pe ṣaaju fifi eto CRM sori ẹrọ, o to lati sanwo kii ṣe iye kikun, ṣugbọn apakan nikan. Awọn ọna isanwo oriṣiriṣi ni atilẹyin. O fẹrẹ to iṣẹju 15
Eto naa yoo fi sori ẹrọ
Lẹhin eyi, ọjọ fifi sori kan pato ati akoko yoo gba pẹlu rẹ. Eyi maa n ṣẹlẹ ni ọjọ kanna tabi ni ọjọ keji lẹhin ti awọn iwe-kikọ ti pari. Lẹsẹkẹsẹ lẹhin fifi sori ẹrọ CRM, o le beere fun ikẹkọ fun oṣiṣẹ rẹ. Ti eto naa ba ra fun olumulo 1, kii yoo gba diẹ sii ju wakati 1 lọ
Gbadun abajade
Gbadun abajade lainidi :) Ohun ti o ṣe itẹlọrun paapaa kii ṣe didara nikan pẹlu eyiti a ti ṣe agbekalẹ sọfitiwia lati ṣe adaṣe iṣẹ ojoojumọ, ṣugbọn aini igbẹkẹle ni irisi ọya ṣiṣe alabapin oṣooṣu kan. Lẹhinna, iwọ yoo sanwo ni ẹẹkan fun eto naa.
Ra eto ti a ti ṣetan
Bakannaa o le bere fun idagbasoke software aṣa
Ti o ba ni awọn ibeere sọfitiwia pataki, paṣẹ idagbasoke aṣa. Lẹhinna iwọ kii yoo ni ibamu si eto naa, ṣugbọn eto naa yoo ṣe atunṣe si awọn ilana iṣowo rẹ!

