حجام واري سيلون جو پروگرام آهي
- ڪاپي رائيٽ ڪاروبار آٽوميشن جي منفرد طريقن جي حفاظت ڪري ٿي جيڪي اسان جي پروگرامن ۾ استعمال ڪيا ويا آهن.

ڪاپي رائيٽ - اسان هڪ تصديق ٿيل سافٽ ويئر پبلشر آهيون. اهو اسان جي پروگرامن ۽ ڊيمو ورزن کي هلائڻ دوران آپريٽنگ سسٽم ۾ ڏيکاريل آهي.

تصديق ٿيل پبلشر - اسان سڄي دنيا جي تنظيمن سان گڏ ڪم ڪريون ٿا ننڍن ڪاروبارن کان وٺي وڏن تائين. اسان جي ڪمپني بين الاقوامي ڪمپنين جي رجسٽر ۾ شامل آهي ۽ هڪ اليڪٽرانڪ اعتماد جو نشان آهي.

اعتماد جي نشاني
جلدي منتقلي.
هاڻي ڇا ڪرڻ چاهيو ٿا؟
جيڪڏهن توهان پروگرام سان واقف ٿيڻ چاهيو ٿا، تيز ترين طريقو اهو آهي ته پهرين مڪمل وڊيو ڏسو، ۽ پوء مفت ڊيمو ورزن ڊائون لوڊ ڪريو ۽ ان سان گڏ ڪم ڪريو. جيڪڏهن ضروري هجي ته، ٽيڪنيڪل سپورٽ کان هڪ پيشڪش جي درخواست ڪريو يا هدايتون پڙهو.
WhatsApp
ڪاروباري ڪلاڪن دوران اسان عام طور تي 1 منٽ اندر جواب ڏيون ٿا
پروگرام ڪيئن خريد ڪجي؟
پروگرام جو اسڪرين شاٽ ڏسو
پروگرام جي باري ۾ هڪ وڊيو ڏسو
ڊيمو ورزن ڊائون لوڊ ڪريو
پروگرام جي ترتيبن جي ڀيٽ ڪريو
سافٽ ويئر جي قيمت جو اندازو لڳايو
ڪلائوڊ جي قيمت جي حساب ڪريو جيڪڏھن توھان کي ڪلائوڊ سرور جي ضرورت آھي
ڊولپر ڪير آهي؟
پروگرام اسڪرين شاٽ
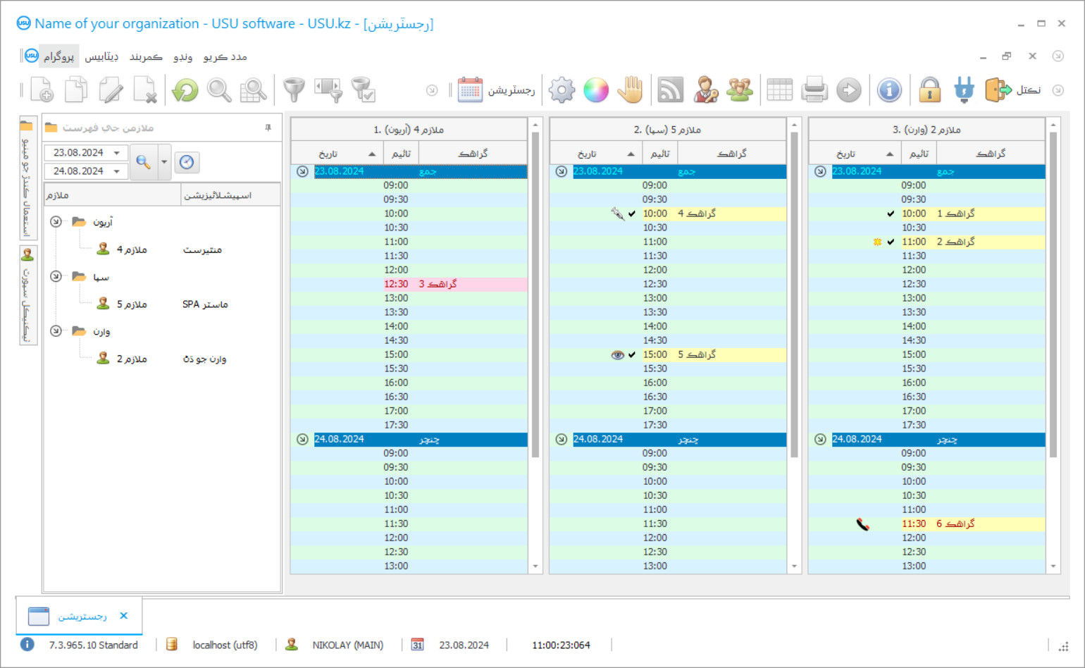
اسڪرين شاٽ هلندڙ سافٽ ويئر جو هڪ فوٽو آهي. ان مان توهان فوري طور تي سمجهي سگهو ٿا ته هڪ CRM سسٽم ڪهڙو آهي. اسان UX/UI ڊيزائن لاءِ سپورٽ سان ونڊو انٽرفيس لاڳو ڪيو آهي. هن جو مطلب آهي ته يوزر انٽرفيس استعمال ڪندڙ جي تجربي جي سالن تي ٻڌل آهي. هر عمل بلڪل واقع آهي جتي ان کي انجام ڏيڻ تمام آسان آهي. اهڙي قابل انداز جي مهرباني، توهان جي ڪم جي پيداوار وڌ ۾ وڌ هوندي. اسڪرين شاٽ کي پوري سائيز ۾ کولڻ لاءِ ننڍڙي تصوير تي ڪلڪ ڪريو.
جيڪڏهن توهان گهٽ ۾ گهٽ "معياري" جي ترتيب سان هڪ USU CRM سسٽم خريد ڪندا آهيو، توهان وٽ پنجاهه ٽيمپليٽس کان وڌيڪ ڊزائينز جي چونڊ هوندي. سافٽ ويئر جي هر صارف کي اهو موقعو هوندو ته هو پنهنجي ذوق مطابق پروگرام جي ڊيزائن کي چونڊڻ جو. ڪم جو هر ڏينهن خوشي آڻيندو!
هيئر ڊريسنگ سيلون ۾ استعمال ٿيڻ لاءِ هڪ خاص پاڻمرادو اطالوي هڪ تمام بهترين ۽ صرف ضروري مددگار مددگار ثابت ٿي ويندي. خود ڪار ڊريسنگ سيلون پروگرام جي مهرباني ، اهو ممڪن آهي ته ڪم جي عمل کي بهتر ۽ ترتيب ڏيڻ وارين ڊريسنگ سيلون ۾. توھان بور ڪرڻ واري ڪاغذن بابت وساري سگھو ٿا ھڪڙي ۽ سڀني لاءِ. دستياب اڪائونٽنگ تمام گهڻي ڪوشش ۽ وقت وٺندو آهي. انهي کان پوءِ توهان کي ضروري دستاويز جي ڳولها ۾ ڪلاڪن جا ڪلاڪ خرچ ڪرڻ جي ضرورت نه آهي جيڪڏهن توهان اسٽائل وار اسٽائل جو يو ايس يو سافٽ پروگرام انسٽال ڪريو. ان کان علاوه ، توهان هن حقيقت بابت وڌيڪ پريشاني نٿا ڪري سگهو ته ڪجهه ڪاغذ خراب يا بس گم ٿي ويو. مخصوص پروگرام سڀني دستاويزن کي ڊجيٽل ڪري ٿو ، ان کي هڪ خاص برقي ڊيٽابيس ۾ رکڻ ، جنهن تائين رسائي سختي ۽ نجي رهي ٿي. هيڊيئر اسٽريس سيلون جو پروگرام توهان کي اسٽاف جي ڪم ڪندڙ وقت ۽ توانائي کي بهترين طريقي سان بچائڻ جي اجازت ڏئي ٿو. توھان ھينئر ڪري سگھو ٿا چند سيڪنڊ اھم معلومات جي ڳولا ۾. ۽ ڇا ڏسڻو پوندو ، اصل ۾؟ اهو صرف ان گراهڪ جي شروعاتي نشانين کي داخل ڪرڻ لاءِ ڪافي آهي جنهن کي توهان سرچ لائن ۾ ڳولي رهيا آهيو يا ڪنهن اهم جملي مان ڪجهه جملن کي مانيٽر اسڪرين تي چند ضروري سيڪنڊن ۾ سمهڻ لاءِ سڀ ضروري ڊيٽا حاصل ڪرڻ لاءِ. يو ايس يو کان هڪ وار هيڊ ڪوون جو پروگرام اسان جي بهترين ڊيولپرز جو هڪ نئون پروڊڪٽ آهي ، جيڪو واقعي هڪ اعليٰ معيار ۽ مقبول پروگرام ٺاهڻ ۾ ڪامياب ٿيو. خودڪار طريقي سان سينگارڻ وارو پروگرام نه رڳو قابل ذڪر آهي ان جي گھڻائي ۽ ڪمائي لاءِ ، پر آپريشن جي آسان ۽ آرام واري طريقي سان پڻ. اسان جا ماهرن هر ڪلائنٽ تي هڪ انفرادي طريقي سان عمل ڪندا آهن ، صارف جي سڀني راين ۽ خواهشن کي مدنظر رکندي ، جيڪا 100٪ لاڳو ٿيل آهن هيئر اسٽيننگ سيلون پروگرام ۾. هي انهن کي صحيح نموني منفرد پروگرام ٺاهڻ جي اجازت ڏئي ٿو جيڪا ڪنهن تنظيم ۾ مڪمل آهي ، ۽ ڌيرڻ وارو سيلون ڪابه استثنا نه آهي. اسان جي ڪمپني پاران خودڪار پروگرام اڪائونٽنٽ ، مئنيجر ۽ ايڊمنسٽريٽر جو هڪ بهترين مددگار آهي. يو ايس يو سوفٽ پروگرام اهڙن عملن کي پاڻمرادو ترتيب ڏئي ٿو ، جهڙوڪ اڪائونٽنگ ، رپورٽنگ ، عملي جي انتظام ۽ س hairي واريننگ سيلون. توهان پنهنجي گهر ڇڏڻ کان بغير هڪ ڏينهن تي 24 ڪلاڪن وارن جيلن جي سنڀال سنڀالڻ وارا آهيو مختلف ماهرن جي گراهڪن جو رڪارڊ پاڻمرادو ٿي ويندو آهي. ماهرن جو ڪم دوران خرچ ٿيندڙ مواد پاڻمرادو لکجي ويندا آهن.
ڊولپر ڪير آهي؟
2026-05-28
حجام ڪرڻ واري سيلون جي پروگرام جو ويڊيو
هي وڊيو انگريزيءَ ۾ آهي. پر توھان ڪوشش ڪري سگھوٿا پنھنجي مادري ٻولي ۾ ذيلي ٽائيٽل چالو ڪرڻ.
حجام ٺاهڻ واري سيلون جو پروگرام سامان جي قيمت مقرر ڪرڻ لاءِ ڊائريڪٽري قيمتون لسٽ ۾ استعمال ڪندو آهي. نامن نامي ۾ شامل ڪيل سموريون شيون خودڪار طريقي سان لسٽ ۾ شامل ٿي وينديون آهن جتي مصنوعات کي خريد ڪرڻ لاءِ گهربل رقم جو بيان ڪيو ويندو آهي. ان کي دستي طور مقرر ڪرڻ لاءِ ، ڊائريڪٽري جي مٿئين حصي ۾ قيمت جي فهرست چونڊيو ، پوءِ ٽيبل جي هيٺين حصي ۾ گهربل اگهه تي پراڊڪٽ قيمت فيلڊ تي ٻيڻو ڪلڪ ڪريو ۽ ان جي قيمت جو تعين ڪيو. توهان وري مخصوص گراهڪن کي مختلف قيمتن تي سامان وڪڻڻ لاءِ مختلف فهرستون تفويض ڪري سگهو ٿا ، انهن جي حيثيت ۽ ضرورت کي نظر ۾ رکندي انهن کي وڌيڪ سمجهڻ لاءِ توهان جي وارن اسٽائلنگ سيلون تي اچڻ جي ضرورت آهي. هڪ نئون گراهڪ ترتيب سان قيمت جي فهرست هڪ مکيه چيڪ باڪس سان نشان لڳل آهي. نئين لسٽ ٺاهڻ جڏهن ، ڪسٽمر جو نالو بيان ڪيو ويندو آهي ، رعايت جيڪڏهن هتي هجي ، يا 0 هجي جيڪڏهن رعايت نه آهي. منتقلي واري رقم فيلڊ بيان ڪئي وئي آهي ته صارف جي خودڪار منتقلي کي قيمتن جي اگهه واري سطح تائين يقيني بڻائي. جيڪڏهن توهان کي پاڻمرادو ڪنهن ٻي قيمت جي فهرست تي منتقل ڪرڻ جي ضرورت نه آهي ، انهي کي يقيني بڻايو وڃي ته منتقلي لاءِ فيلڊ ويليو جي قيمت شامل آهي. انهي تي توهان شروعاتي قيمت لسٽ بيان ڪيو ، اها هڪ جنهن کي توهان قيمتون نقل ڪرڻ چاهيو ٿا ، ۽ پوءِ قيمت جو سيڪڙو تبديلي ، جيڪڏهن ڪو آهي. مثال طور ، قيمتون 5 سيڪڙو گهٽائڻ لاءِ توهان کي وضاحت ڪرڻ گهرجي -5. سامان جي هڪ خاص درجي جي قيمت لسٽ ڇاپڻ لاءِ ، زمينون رپورٽون- قيمت لسٽ استعمال ڪئي وينديون آهن. توهان هڪ خاص درجي ۽ سامان جي ضمني وضاحت ۽ هڪ ئي وقت نالي جي مڪمل فهرست ترتيب ڏئي سگهو ٿا. ڊيٽا آسان طور تي ڊجيٽل لاگ ۾ تبديل ٿي سگھون ٿا ، ۽ اپليڪيشن جي وڌيڪ سرگرميون تازه ڪاري ڪيل معلومات سان ڪيون وڃن ٿيون. اهو توهان سڀني کان گهربل آهي صحيح طريقي سان داخل ٿيل ابتدائي ڊيٽا کي داخل ڪرڻ جي لاء مناسب آهي حجام سينون پروگرام. اسان جي پروگرامر وارن وارن اسٽينن لاءِ پروگرام جو مفت ڊيمو ورزن تيار ڪيو آهي ، جيڪو توهان لاءِ ڪنهن به وقت ڊائون لوڊ ۽ انسٽال ڪري سگهجي ٿو. هيئر ڊريسنگ سيلون پروگرام جي لنڪ سرڪاري ويب سائيٽ تي موجود آهي (USU.kz). توهان ان کي ڏينهن يا رات جي ڪنهن به وقت استعمال ڪري سگهو ٿا. اسان جي ايپليڪيشن جي غير معمولي معيار سرڪاري صفحي تي مطمئن گراهڪن کان ڪيترن ئي مثبت جائزي کان تصديق ٿيل آهي. باقي يقين ڏياريو ، وارين سيلنگ جو پروگرام توهان کي لاتعلق نه ڇڏيندو. پروگرام جي ڪم جا نتيجا خوشگوار حيران ڪري ڇڏيندا توهان جي پروگرام کي فعال طريقي سان استعمال ڪرڻ کانپوءِ ڪجهه ڏينهن بعد.
ڊيمو ورزن ڊائون لوڊ ڪريو
پروگرام شروع ڪرڻ دوران ، توهان ٻولي چونڊجي سگهو ٿا.

توھان ڊائون لوڊ ڪري سگھوٿا ڊيمو ورزن مفت ۾. ۽ ٻن هفتن تائين پروگرام ۾ ڪم ڪريو. ڪجھ معلومات اڳ ۾ ئي شامل ڪئي وئي آھي وضاحت لاءِ.
ترجمو ڪندڙ ڪير آهي؟
ڪامياب ڪاروبار جي ترقي لاءِ ضروري فيصلا ڪرڻ هوندا آهن. توهان کي هڪ حڪمت عملي هجڻ گهرجي جيڪا توهان جي ڪاميابي جي تعمير جو يقين رکي ٿي. هن حڪمت عملي ۾ صرف اهو نقطو شامل هئڻ گهرجي جيڪو پورو ڪرڻ انتهائي ضروري آهي. اهو ڪاروبار جي خودڪاري آهي. جلدي يا دير سان ، ڪاروبار کي ترقي ڏانهن اڳڀرو ڪرڻ ناممڪن ٿي وڃي ٿو جڏهن انتظام دستي طور تي ٿي وڃي ها ڇاڪاڻ ته هتي حساب ڪتاب لاءِ گهڻو گهڻا ۽ گهڻو هوندا آهن. صرف پروگرام ofاڻ جي وڌندڙ حجم کي ملائي سگهي ٿو. اسان جي تجربي جي دولت اسان کي حق ڏيان ٿو ته توهان کي هڪ سٺي صلاح ڏيڻ ۽ توهان کي هڪ بال جي ڊرائيو سيلون جو بهترين پروگرام پيش ڪري ٿي جيڪا توهان جي گهربل مقصدن ۽ خوابن کي حاصل ڪرڻ ۾ مدد ڪري سگهي! ڪڏهن ڪڏهن توهان کي ڪرڻ جي ضرورت آهي صرف صحيح سمت ۾ هلڻ شروع ڪيو ، ڪا به شي ڪيتري نه سخت ڪم لڳي سگهي ٿي. هڪ دفعو شروع ٿي چڪو آهي ، توهان ڏسندا ته ڪيئن ڪم ڪجي ۽ توهان يقين سان چوڻ جي قابل ٿي ويندا: اهو ئي طريقو آهي!
حجام واري سيلون جي لاءِ پروگرام ترتيب ڏيو
پروگرام خريد ڪرڻ لاءِ، اسان کي ڪال ڪريو يا لکو. اسان جا ماهر توهان سان مناسب سافٽ ويئر جي ٺاھ جوڙ تي متفق ٿيندا، هڪ معاهدو تيار ڪندا ۽ ادائگي لاءِ انوائس.
پروگرام ڪيئن خريد ڪجي؟
معاهدي لاء تفصيل موڪليو
اسان هر ڪلائنٽ سان هڪ معاهدو داخل ڪندا آهيون. معاهدو توهان جي گارنٽي آهي ته توهان حاصل ڪندا جيڪو توهان کي گهربل آهي. تنهن ڪري، پهرين توهان کي اسان کي هڪ قانوني ادارو يا فرد جي تفصيل موڪلڻ جي ضرورت آهي. اهو عام طور تي 5 منٽ کان وڌيڪ نه وٺندو آهي
اڳواٽ ادائيگي ڪريو
توهان کي موڪلڻ کان پوء معاهدي جي اسڪين ٿيل ڪاپيون ۽ ادائيگي لاء انوائس، هڪ پيشگي ادائيگي گهربل آهي. مهرباني ڪري نوٽ ڪريو ته CRM سسٽم کي نصب ڪرڻ کان پهريان، اهو ڪافي آهي ادا ڪرڻ لاء مڪمل رقم نه، پر صرف هڪ حصو. مختلف ادائگي جي طريقن جي حمايت ڪئي وئي آهي. لڳ ڀڳ 15 منٽ
پروگرام انسٽال ڪيو ويندو
ان کان پوء، هڪ مخصوص انسٽاليشن جي تاريخ ۽ وقت توهان سان اتفاق ڪيو ويندو. اهو عام طور تي ساڳئي يا ٻئي ڏينهن تي ٿئي ٿو ڪاغذن جي مڪمل ٿيڻ کان پوء. فوري طور تي CRM سسٽم کي نصب ڪرڻ کان پوء، توهان پنهنجي ملازم جي تربيت لاء پڇي سگهو ٿا. جيڪڏهن پروگرام 1 صارف لاءِ خريد ڪيو ويو آهي، اهو 1 ڪلاڪ کان وڌيڪ نه وٺندو
نتيجو مزو ڪريو
لامحدود نتيجو حاصل ڪريو :) ڇا خاص طور تي خوشگوار آهي نه رڳو اهو معيار آهي جنهن سان سافٽ ويئر ترقي ڪئي وئي آهي روزمره جي ڪم کي خودڪار ڪرڻ لاء، پر هڪ مهيني سبسڪرپشن فيس جي صورت ۾ انحصار جي کوٽ پڻ. آخرڪار، توهان پروگرام لاء صرف هڪ ڀيرو ادا ڪنداسين.
تيار ٿيل پروگرام خريد ڪريو
توهان پڻ ترتيب ڏئي سگهو ٿا ڪسٽم سافٽ ويئر ڊولپمينٽ
جيڪڏھن توھان وٽ آھي خاص سافٽ ويئر گھرجون، ترتيب ڏيو ڪسٽم ڊولپمينٽ. پوءِ توھان کي پروگرام سان ٺاھڻ جي ضرورت نه پوندي، پر پروگرام توھان جي ڪاروباري عملن ۾ ترتيب ڏنو ويندو!

