Operativ system: Windows, Android, macOS
Gruppe af programmer: Business automatisering
Software til en grooming salon
- Copyright beskytter de unikke metoder til virksomhedsautomatisering, der bruges i vores programmer.

ophavsret - Vi er en verificeret softwareudgiver. Dette vises i operativsystemet, når du kører vores programmer og demo-versioner.

Verificeret udgiver - Vi arbejder med organisationer over hele verden fra små virksomheder til store. Vores virksomhed er optaget i det internationale virksomhedsregister og har et elektronisk tillidsmærke.

Tegn på tillid
Hurtig overgang.
Hvad vil du gøre nu?
Hvis du vil stifte bekendtskab med programmet, er den hurtigste måde først at se den fulde video, og derefter downloade den gratis demoversion og selv arbejde med den. Hvis det er nødvendigt, anmod om en præsentation fra teknisk support eller læs instruktionerne.
WhatsApp
I åbningstiden svarer vi normalt inden for 1 minut
Hvordan køber man programmet?
Se et skærmbillede af programmet
Se en video om programmet
Download demoversion
Sammenlign konfigurationer af programmet
Beregn omkostningerne ved software
Beregn omkostningerne ved skyen, hvis du har brug for en skyserver
Hvem er udvikleren?
Program skærmbillede
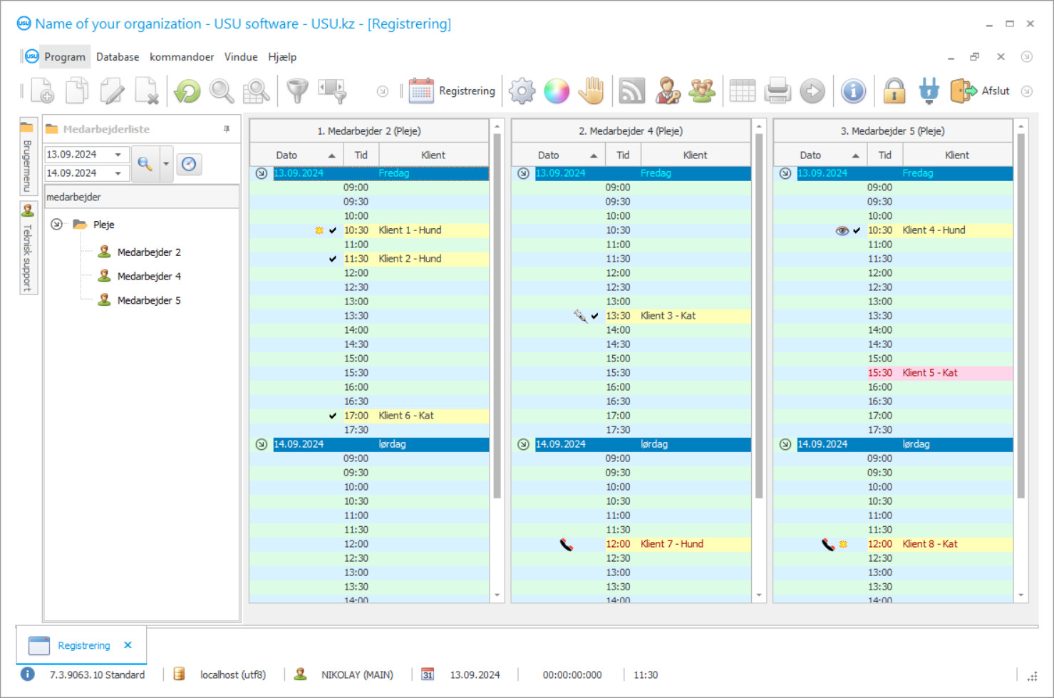
Et skærmbillede er et billede af softwaren, der kører. Ud fra det kan du med det samme forstå, hvordan et CRM-system ser ud. Vi har implementeret en vinduesgrænseflade med understøttelse af UX/UI-design. Det betyder, at brugergrænsefladen er baseret på mange års brugererfaring. Hver handling er placeret præcis, hvor det er mest bekvemt at udføre den. Takket være en sådan kompetent tilgang vil din arbejdsproduktivitet være maksimal. Klik på det lille billede for at åbne skærmbilledet i fuld størrelse.
Hvis du køber et USU CRM-system med en konfiguration på mindst "Standard", vil du have et udvalg af designs fra mere end halvtreds skabeloner. Hver bruger af softwaren vil have mulighed for at vælge designet af programmet, så det passer til deres smag. Hver arbejdsdag skal bringe glæde!
Den automatiserede software til plejesalonen giver dig mulighed for at holde styr på klienter, beregne medarbejderlønninger og generere rapporter. Skønhed er en af de vigtigste indikatorer for æstetikken i den omkringliggende verden. Saloner og plejecentre forsøger at hjælpe kæledyr og deres ejere forbliver altid attraktive. I øjeblikket får denne forretningsretning fart i udviklingen. Softwaren til en skønhedssalon til kæledyr overvåger alle medarbejdere i virksomheden i realtid. Ved hjælp af de nyeste teknologier udføres registrering af tjenester via digital software, hvor du kan vælge en specialist til at arbejde med et kæledyr og en praktisk tid. Den avancerede software gør det muligt at samle point, når kunder besøger din plejesalon. Dette er meget for regelmæssige besøgende.
USU-softwaren indeholder forskellige konfigurationer, der kan tilpasses til din plejesalon. Det hjælper med at opretholde kontinuerlig softwarestyring af indikatorer online. Der oprettes en separat registrering i softwaren til hver operation, hvor alle de nødvendige oplysninger er angivet; ejeren, de økonomiske egenskaber og yderligere data. Takket være den fælles database kan du overveje alle besøg og retninger for tjenester til pleje, manicure, konsultationer og meget mere.
I skønhedssaloner konfigureres softwaren, der gør det muligt for ledelsen at spore medarbejdernes ydeevne. Ved at vurdere kvaliteten af tjenesterne dannes en liste over efterspørgslen efter mestre. Af sin skønhed og bekvemmelighed er USU-softwaren en af de bedste regnskabsløsninger på softwaremarkedet. Den indbyggede digitale assistent er i stand til at besvare de hyppigst stillede spørgsmål. Typiske transaktionsskabeloner gør det let at oprette regnskabsposter. Dette er relevant for nye medarbejdere.
Hvem er udvikleren?
2026-05-28
Video af software til en grooming salon
Denne video er på engelsk. Men du kan prøve at slå undertekster til på dit modersmål.
Plejesaloner er specialiserede i bløde kæledyr, der kræver omhyggelig pleje. Skønhedssalons medarbejdere udfører kvalitetsarbejde under hensyntagen til dyrenes komfort. Før proceduren rengøres arbejdspladsen og materialerne grundigt. Det er nødvendigt at holde lokalerne rene til enhver tid. Ved hjælp af digital tilstedeværelseskontrolsoftware modtager organisationens ledelse nøjagtige oplysninger om medarbejdernes arbejdsplan. Således undgås overlappende procedurer.
Softwaren til plejesaloner og skønhedscentre styrer mængden af udbud og efterspørgsel fra mestre og områder af tjenester. Kun de mest relevante procedurer bør foretrækkes. Dette er, hvordan du kan opnå profitmaksimering. I slutningen af hver måned modtager virksomhedens ledelse en analyse af de økonomiske resultater og træffer derefter ledelsesbeslutninger til udvikling og forfremmelse. Det er også umagen værd at statistisk overvåge den gennemsnitlige ydeevne blandt konkurrenter i branchen.
USU-softwaren styrer alle processer for at sikre, at alle filialer fungerer problemfrit. Det giver dig mulighed for at optimere produktionskapaciteten og finde skjulte reserver. Dette er særlig vigtigt, især for en ny grooming salon. Lad os tjekke nogle af de mere avancerede funktioner, som softwaren leverer.
Download demoversion
Når du starter programmet, kan du vælge sprog.

Du kan downloade demoversionen gratis. Og arbejde i programmet i to uger. Nogle oplysninger er allerede inkluderet der for klarhedens skyld.
Hvem er oversætteren?
USU-softwaren er en moderne regnskabssoftwareløsning til plejesaloner, der hjælper med automatisering og styring af sådanne saloner samt strømlining stort set alle processer i virksomheden. Vores software giver enestående ydeevne med kontinuerlig kontrol og automatisering af processer. Sikkerhed leveres ved login og adgangskode. Ubegrænset oprettelse af varegrupper. Oprettelse af planer og tidsplaner for langsigtede og kortsigtede perioder. Konsoliderede data vil gøre det lettere at udføre styring af plejesaloner. Dannelse af regnskab og skatterapportering. Lønforberedelse til medarbejdere. Gennem hele kontrol med pengestrømme. Regnskab med indtægter og udgifter.
Overholdelse af love og regler. Betaling optimeres via USU-softwaren. Vedligeholdelse af plejesaloner og skønhedscentre for kæledyr. Fakturaer og fakturaer kan samles i vores software hurtigt og effektivt. Kontantstrømsregnskab og styring af plejesalonen Enkel integration med siden. Skabeloner til standardformularer. Faktiske referenceoplysninger. Syntetisk og analytisk regnskab. En samlet kundevenlig database i softwaren.
Kæledyrskort. Beregning af takster for plejesaloner. Beregninger og estimater udføres automatisk af softwaren. Mulig anvendelse i forskellige økonomiske sektorer. Vurdering af servicekvalitet.
Bestil en software til en grooming salon
For at købe programmet skal du blot ringe eller skrive til os. Vores specialister aftaler med dig den passende softwarekonfiguration, udarbejder en kontrakt og en faktura til betaling.
Hvordan køber man programmet?
Send detaljer for kontrakten
Vi indgår en aftale med hver enkelt kunde. Kontrakten er din garanti for, at du får præcis det, du har brug for. Derfor skal du først sende os oplysningerne om en juridisk enhed eller enkeltperson. Dette tager normalt ikke mere end 5 minutter
Foretag en forudbetaling
Efter at have sendt dig scannede kopier af kontrakten og faktura for betaling, kræves der forudbetaling. Bemærk venligst, at før du installerer CRM-systemet, er det nok at betale ikke det fulde beløb, men kun en del. Forskellige betalingsmetoder understøttes. Cirka 15 minutter
Programmet vil blive installeret
Herefter aftales en bestemt installationsdato og -tidspunkt med dig. Dette sker normalt samme dag eller dagen efter, at papirarbejdet er afsluttet. Umiddelbart efter installation af CRM-systemet kan du bede om uddannelse til din medarbejder. Hvis programmet er købt til 1 bruger, tager det ikke mere end 1 time
Nyd resultatet
Nyd resultatet i det uendelige :) Særligt glædeligt er ikke kun kvaliteten, som softwaren er udviklet med til at automatisere det daglige arbejde, men også den manglende afhængighed i form af et månedligt abonnementsgebyr. Du betaler trods alt kun én gang for programmet.
Køb et færdigt program
Du kan også bestille tilpasset softwareudvikling
Hvis du har specielle softwarekrav, bestil tilpasset udvikling. Så skal du ikke tilpasse dig programmet, men programmet bliver tilpasset dine forretningsprocesser!
Software til en grooming salon
Der tilbydes tjenester til pleje og manicure management. Digital styring af plejesaloner via Internettet. Masseposting af kunder er også mulig for virkelig effektiv reklame.
Videoovervågningskontrol er mulig at blive implementeret på anmodning. Visning af data på skærmen.
Kontrol med tilvejebringelsen af den finansielle og tekniske database. De finansielle indikatorers universalitet. Særlige referencebøger, layouts og klassifikatorer leveres som standard med programmet, hvilket gør regnskabet endnu mere bekvemt. Analyse af den økonomiske stilling og tilstand.
Beregning af rentabilitet. Bestemmelse af strømmen af klienter til plejesaloner. Indbygget digital assistent. Moderne konfiguration af programmet. Rationel distribution af tjenester. Løn og personale.
Kontrol over effektiviteten af virksomhedens medarbejdere i en praktisk brugermenu.

