ഓപ്പറേറ്റിംഗ് സിസ്റ്റം: Windows, Android, macOS
പ്രോഗ്രാമുകളുടെ ഗ്രൂപ്പ്: ബിസിനസ് ഓട്ടോമേഷൻ
ഒരു ചമയ സലൂണിനുള്ള സോഫ്റ്റ്വെയർ
- ഞങ്ങളുടെ പ്രോഗ്രാമുകളിൽ ഉപയോഗിക്കുന്ന ബിസിനസ്സ് ഓട്ടോമേഷന്റെ അതുല്യമായ രീതികൾ പകർപ്പവകാശം പരിരക്ഷിക്കുന്നു.

പകർപ്പവകാശം - ഞങ്ങൾ പരിശോധിച്ചുറപ്പിച്ച സോഫ്റ്റ്വെയർ പ്രസാധകരാണ്. ഞങ്ങളുടെ പ്രോഗ്രാമുകളും ഡെമോ പതിപ്പുകളും പ്രവർത്തിപ്പിക്കുമ്പോൾ ഇത് ഓപ്പറേറ്റിംഗ് സിസ്റ്റത്തിൽ പ്രദർശിപ്പിക്കും.

പരിശോധിച്ച പ്രസാധകൻ - ലോകമെമ്പാടുമുള്ള ചെറുകിട ബിസിനസ്സുകൾ മുതൽ വൻകിട സ്ഥാപനങ്ങളുമായി ഞങ്ങൾ പ്രവർത്തിക്കുന്നു. ഞങ്ങളുടെ കമ്പനി കമ്പനികളുടെ അന്താരാഷ്ട്ര രജിസ്റ്ററിൽ ഉൾപ്പെടുത്തിയിട്ടുണ്ട് കൂടാതെ ഒരു ഇലക്ട്രോണിക് ട്രസ്റ്റ് മാർക്ക് ഉണ്ട്.

വിശ്വാസത്തിന്റെ അടയാളം
ദ്രുത പരിവർത്തനം.
നിങ്ങൾ ഇപ്പോൾ എന്താണ് ചെയ്യാൻ ആഗ്രഹിക്കുന്നത്?
നിങ്ങൾക്ക് പ്രോഗ്രാമുമായി പരിചയപ്പെടണമെങ്കിൽ, ഏറ്റവും വേഗതയേറിയ മാർഗം ആദ്യം മുഴുവൻ വീഡിയോയും കാണുക, തുടർന്ന് സൗജന്യ ഡെമോ പതിപ്പ് ഡൗൺലോഡ് ചെയ്ത് സ്വയം പ്രവർത്തിക്കുക. ആവശ്യമെങ്കിൽ, സാങ്കേതിക പിന്തുണയിൽ നിന്ന് ഒരു അവതരണം അഭ്യർത്ഥിക്കുക അല്ലെങ്കിൽ നിർദ്ദേശങ്ങൾ വായിക്കുക.
WhatsApp
പ്രവൃത്തി സമയങ്ങളിൽ ഞങ്ങൾ സാധാരണയായി 1 മിനിറ്റിനുള്ളിൽ പ്രതികരിക്കും
പ്രോഗ്രാം എങ്ങനെ വാങ്ങാം?
പ്രോഗ്രാമിന്റെ ഒരു സ്ക്രീൻഷോട്ട് കാണുക
പ്രോഗ്രാമിനെക്കുറിച്ചുള്ള ഒരു വീഡിയോ കാണുക
ഡെമോ പതിപ്പ് ഡൗൺലോഡുചെയ്യുക
പ്രോഗ്രാമിന്റെ കോൺഫിഗറേഷനുകൾ താരതമ്യം ചെയ്യുക
സോഫ്റ്റ്വെയറിന്റെ വില കണക്കാക്കുക
നിങ്ങൾക്ക് ഒരു ക്ലൗഡ് സെർവർ വേണമെങ്കിൽ ക്ലൗഡിന്റെ വില കണക്കാക്കുക
ആരാണ് ഡെവലപ്പർ?
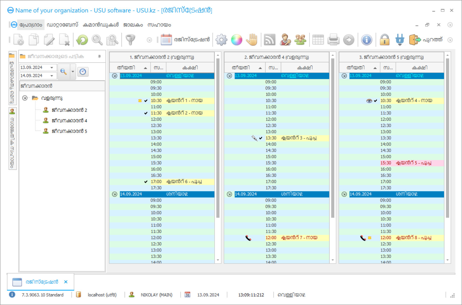
പ്രോഗ്രാം സ്ക്രീൻഷോട്ട്
സോഫ്റ്റ്വെയർ പ്രവർത്തിക്കുന്നതിൻ്റെ ഫോട്ടോയാണ് സ്ക്രീൻഷോട്ട്. ഒരു CRM സിസ്റ്റം എങ്ങനെയുണ്ടെന്ന് അതിൽ നിന്ന് നിങ്ങൾക്ക് പെട്ടെന്ന് മനസ്സിലാക്കാൻ കഴിയും. UX/UI ഡിസൈനിനുള്ള പിന്തുണയോടെ ഞങ്ങൾ ഒരു വിൻഡോ ഇൻ്റർഫേസ് നടപ്പിലാക്കിയിട്ടുണ്ട്. ഇതിനർത്ഥം ഉപയോക്തൃ ഇൻ്റർഫേസ് വർഷങ്ങളുടെ ഉപയോക്തൃ അനുഭവത്തെ അടിസ്ഥാനമാക്കിയുള്ളതാണെന്നാണ്. ഓരോ പ്രവർത്തനവും അത് നടപ്പിലാക്കാൻ ഏറ്റവും സൗകര്യപ്രദമായ സ്ഥലത്ത് കൃത്യമായി സ്ഥിതിചെയ്യുന്നു. അത്തരമൊരു സമർത്ഥമായ സമീപനത്തിന് നന്ദി, നിങ്ങളുടെ തൊഴിൽ ഉൽപാദനക്ഷമത പരമാവധി ആയിരിക്കും. സ്ക്രീൻഷോട്ട് പൂർണ്ണ വലുപ്പത്തിൽ തുറക്കാൻ ചെറിയ ചിത്രത്തിൽ ക്ലിക്ക് ചെയ്യുക.
കുറഞ്ഞത് "സ്റ്റാൻഡേർഡ്" എന്ന കോൺഫിഗറേഷനുള്ള ഒരു USU CRM സിസ്റ്റം നിങ്ങൾ വാങ്ങുകയാണെങ്കിൽ, നിങ്ങൾക്ക് അമ്പതിലധികം ടെംപ്ലേറ്റുകളിൽ നിന്നുള്ള ഡിസൈനുകൾ തിരഞ്ഞെടുക്കാനാകും. സോഫ്റ്റ്വെയറിൻ്റെ ഓരോ ഉപയോക്താവിനും അവരുടെ അഭിരുചിക്കനുസരിച്ച് പ്രോഗ്രാമിൻ്റെ ഡിസൈൻ തിരഞ്ഞെടുക്കാനുള്ള അവസരം ലഭിക്കും. ജോലിയുടെ എല്ലാ ദിവസവും സന്തോഷം നൽകണം!
ക്ലയന്റുകളുടെ ട്രാക്ക് സൂക്ഷിക്കാനും ജീവനക്കാരുടെ ശമ്പളം കണക്കാക്കാനും റിപ്പോർട്ടുകൾ സൃഷ്ടിക്കാനും ചമയ സലൂണിനായുള്ള യാന്ത്രിക സോഫ്റ്റ്വെയർ നിങ്ങളെ അനുവദിക്കുന്നു. ചുറ്റുമുള്ള ലോകത്തിന്റെ സൗന്ദര്യശാസ്ത്രത്തിന്റെ പ്രധാന സൂചകങ്ങളിലൊന്നാണ് സൗന്ദര്യം. വളർത്തുമൃഗങ്ങളെ സഹായിക്കാൻ സലൂണുകളും ചമയ കേന്ദ്രങ്ങളും ശ്രമിക്കുന്നു, അവയുടെ ഉടമകൾ എല്ലായ്പ്പോഴും ആകർഷകമായി തുടരും. നിലവിൽ, ഈ ബിസിനസ്സ് ദിശ അതിന്റെ വികസനത്തിൽ വേഗത കൈവരിക്കുന്നു. വളർത്തുമൃഗങ്ങൾക്കായുള്ള ഒരു ബ്യൂട്ടി സലൂണിനുള്ള സോഫ്റ്റ്വെയർ കമ്പനിയുടെ എല്ലാ ജീവനക്കാരുടെയും തത്സമയം നിരീക്ഷിക്കുന്നു. ഏറ്റവും പുതിയ സാങ്കേതികവിദ്യകളുടെ സഹായത്തോടെ, സേവനങ്ങൾക്കായുള്ള രജിസ്ട്രേഷൻ ഡിജിറ്റൽ സോഫ്റ്റ്വെയർ വഴിയാണ് നടത്തുന്നത്, അവിടെ നിങ്ങൾക്ക് വളർത്തുമൃഗത്തോടൊപ്പം പ്രവർത്തിക്കാൻ ഒരു സ്പെഷ്യലിസ്റ്റിനെയും സൗകര്യപ്രദമായ സമയത്തെയും തിരഞ്ഞെടുക്കാം. ക്ലയന്റുകൾ നിങ്ങളുടെ ചമയ സലൂൺ സന്ദർശിക്കുമ്പോൾ പോയിന്റുകൾ ശേഖരിക്കാൻ വിപുലമായ സോഫ്റ്റ്വെയർ സാധ്യമാക്കുന്നു. പതിവ് സന്ദർശകർക്ക് ഇത് ഒരു മികച്ച കാര്യമാണ്.
നിങ്ങളുടെ ചമയ സലൂണിനായി ഇച്ഛാനുസൃതമാക്കാൻ കഴിയുന്ന വിവിധ കോൺഫിഗറേഷനുകൾ യുഎസ്യു സോഫ്റ്റ്വെയറിൽ അടങ്ങിയിരിക്കുന്നു. ഓൺലൈനിൽ സൂചകങ്ങളുടെ നിരന്തരമായ സോഫ്റ്റ്വെയർ മാനേജുമെന്റ് നിലനിർത്താൻ ഇത് സഹായിക്കുന്നു. ഓരോ പ്രവർത്തനത്തിനും സോഫ്റ്റ്വെയറിൽ ഒരു പ്രത്യേക റെക്കോർഡ് രൂപപ്പെടുന്നു, അവിടെ ആവശ്യമായ എല്ലാ വിവരങ്ങളും സൂചിപ്പിച്ചിരിക്കുന്നു; ഉടമ, സാമ്പത്തിക സവിശേഷതകൾ, അധിക ഡാറ്റ. പൊതുവായ ഡാറ്റാബേസിന് നന്ദി, ചമയം, മാനിക്യൂർ, കൺസൾട്ടേഷനുകൾ, കൂടാതെ മറ്റു പലതിനുമുള്ള സേവനങ്ങളുടെ എല്ലാ സന്ദർശനങ്ങളും ദിശകളും നിങ്ങൾക്ക് പരിഗണിക്കാം.
ബ്യൂട്ടി സലൂണുകളിൽ, സ്റ്റാഫ് പ്രകടനം ട്രാക്കുചെയ്യാൻ മാനേജുമെന്റിനെ അനുവദിക്കുന്ന സോഫ്റ്റ്വെയർ ക്രമീകരിച്ചിരിക്കുന്നു. സേവനങ്ങളുടെ ഗുണനിലവാരം വിലയിരുത്തുന്നതിലൂടെ, യജമാനന്മാരുടെ ആവശ്യത്തിന്റെ ഒരു പട്ടിക രൂപീകരിക്കുന്നു. സൗന്ദര്യവും സ ience കര്യവും അനുസരിച്ച്, യുഎസ്യു സോഫ്റ്റ്വെയർ സോഫ്റ്റ്വെയർ വിപണിയിലെ മികച്ച അക്ക ing ണ്ടിംഗ് പരിഹാരങ്ങളിലൊന്നാണ്. പതിവായി ചോദിക്കുന്ന ചോദ്യങ്ങൾക്ക് ഉത്തരം നൽകാൻ ബിൽറ്റ്-ഇൻ ഡിജിറ്റൽ അസിസ്റ്റന്റിന് കഴിയും. സാധാരണ ഇടപാട് ടെംപ്ലേറ്റുകൾ അക്ക ing ണ്ടിംഗ് റെക്കോർഡുകൾ സൃഷ്ടിക്കുന്നത് എളുപ്പമാക്കുന്നു. പുതിയ ജീവനക്കാർക്ക് ഇത് പ്രസക്തമാണ്.
ആരാണ് ഡെവലപ്പർ?
അകുലോവ് നിക്കോളായ്
ഈ സോഫ്റ്റ്വെയറിൻ്റെ രൂപകൽപ്പനയിലും വികസനത്തിലും പങ്കെടുത്ത വിദഗ്ധനും ചീഫ് പ്രോഗ്രാമറും.
2026-05-28
ഒരു ചമയ സലൂണിനായുള്ള സോഫ്റ്റ്വെയറിന്റെ വീഡിയോ
ഈ വീഡിയോ ഇംഗ്ലീഷിലാണ്. എന്നാൽ നിങ്ങളുടെ മാതൃഭാഷയിൽ സബ്ടൈറ്റിലുകൾ ഓണാക്കാൻ നിങ്ങൾക്ക് ശ്രമിക്കാം.
ശ്രദ്ധാപൂർവ്വം ചമയം ആവശ്യമുള്ള മാറൽ വളർത്തുമൃഗങ്ങളിൽ ഗ്രൂമിംഗ് സലൂണുകൾ പ്രത്യേകത പുലർത്തുന്നു. ബ്യൂട്ടി സലൂണിലെ ജീവനക്കാർ മൃഗങ്ങളുടെ സുഖസൗകര്യങ്ങൾ കണക്കിലെടുത്ത് ഗുണനിലവാരമുള്ള ജോലികൾ ചെയ്യുന്നു. നടപടിക്രമത്തിന് മുമ്പ്, ജോലിസ്ഥലവും വസ്തുക്കളും നന്നായി വൃത്തിയാക്കുന്നു. എല്ലായ്പ്പോഴും പരിസരം വൃത്തിയായി സൂക്ഷിക്കേണ്ടത് ആവശ്യമാണ്. ഡിജിറ്റൽ ഹാജർ നിയന്ത്രണ സോഫ്റ്റ്വെയറിന്റെ സഹായത്തോടെ, ഓർഗനൈസേഷന്റെ മാനേജുമെന്റിന് സ്റ്റാഫിന്റെ വർക്ക് ഷെഡ്യൂളിനെക്കുറിച്ചുള്ള കൃത്യമായ വിവരങ്ങൾ ലഭിക്കും. അതിനാൽ, ഓവർലാപ്പിംഗ് നടപടിക്രമങ്ങൾ ഒഴിവാക്കുന്നു.
സലൂണുകൾക്കും ബ്യൂട്ടി സെന്ററുകൾക്കും വേണ്ടിയുള്ള സോഫ്റ്റ്വെയർ മാസ്റ്ററുകളും സേവന മേഖലകളും നൽകുന്ന വിതരണത്തിന്റെയും ഡിമാന്റിന്റെയും അളവ് നിയന്ത്രിക്കുന്നു. ഏറ്റവും പ്രസക്തമായ നടപടിക്രമങ്ങൾക്ക് മാത്രമേ മുൻഗണന നൽകാവൂ. ഇങ്ങനെയാണ് നിങ്ങൾക്ക് ലാഭം പരമാവധിയാക്കാൻ കഴിയുന്നത്. ഓരോ മാസത്തിൻറെയും അവസാനത്തിൽ, കമ്പനിയുടെ മാനേജ്മെന്റിന് സാമ്പത്തിക ഫലങ്ങളുടെ ഒരു വിശകലനം ലഭിക്കുകയും തുടർന്ന് വികസനത്തിനും പ്രമോഷനുമായി മാനേജ്മെന്റ് തീരുമാനങ്ങൾ എടുക്കുകയും ചെയ്യുന്നു. വ്യവസായത്തിലെ എതിരാളികൾക്കിടയിലെ ശരാശരി പ്രകടനം സ്ഥിതിവിവരക്കണക്കനുസരിച്ച് സോഫ്റ്റ്വെയർ നിരീക്ഷിക്കുന്നതും മൂല്യവത്താണ്.
എല്ലാ ശാഖകളുടെയും സുഗമമായ പ്രവർത്തനം ഉറപ്പാക്കുന്നതിന് യുഎസ്യു സോഫ്റ്റ്വെയർ എല്ലാ പ്രക്രിയകളും നിയന്ത്രിക്കുന്നു. ഉൽപാദന ശേഷി ഒപ്റ്റിമൈസ് ചെയ്യാനും മറഞ്ഞിരിക്കുന്ന കരുതൽ കണ്ടെത്താനും ഇത് നിങ്ങളെ അനുവദിക്കുന്നു. ഇത് പ്രത്യേകിച്ചും പ്രാധാന്യമർഹിക്കുന്നു, പ്രത്യേകിച്ചും ഒരു പുതിയ ചമയ സലൂണിന്. സോഫ്റ്റ്വെയർ നൽകുന്ന കൂടുതൽ നൂതനമായ ചില പ്രവർത്തനങ്ങൾ നമുക്ക് പരിശോധിക്കാം.
ഡെമോ പതിപ്പ് ഡൗൺലോഡുചെയ്യുക
പ്രോഗ്രാം ആരംഭിക്കുമ്പോൾ, നിങ്ങൾക്ക് ഭാഷ തിരഞ്ഞെടുക്കാം.

നിങ്ങൾക്ക് ഡെമോ പതിപ്പ് സൗജന്യമായി ഡൗൺലോഡ് ചെയ്യാം. കൂടാതെ രണ്ടാഴ്ചത്തേക്ക് പ്രോഗ്രാമിൽ പ്രവർത്തിക്കുക. വ്യക്തതയ്ക്കായി ചില വിവരങ്ങൾ ഇതിനകം അവിടെ ഉൾപ്പെടുത്തിയിട്ടുണ്ട്.
ആരാണ് വിവർത്തകൻ?
അത്തരം സലൂണുകളുടെ ഓട്ടോമേഷനും മാനേജ്മെന്റിനും ഒപ്പം എന്റർപ്രൈസിലെ എല്ലാ പ്രക്രിയകളും കാര്യക്ഷമമാക്കുന്നതിനും സഹായിക്കുന്ന സലൂണുകൾ അലങ്കരിക്കാനുള്ള ഒരു ആധുനിക അക്ക ing ണ്ടിംഗ് സോഫ്റ്റ്വെയർ പരിഹാരമാണ് യുഎസ്യു സോഫ്റ്റ്വെയർ. പ്രക്രിയകളുടെ നിരന്തരമായ നിയന്ത്രണവും ഓട്ടോമേഷനും ഉപയോഗിച്ച് ഞങ്ങളുടെ സോഫ്റ്റ്വെയർ അസാധാരണമായ പ്രകടനം നൽകുന്നു. പ്രവേശനവും പാസ്വേഡും ഉപയോഗിച്ചാണ് സുരക്ഷ നൽകുന്നത്. ഇന ഗ്രൂപ്പുകളുടെ പരിധിയില്ലാത്ത സൃഷ്ടി. ദീർഘകാല, ഹ്രസ്വകാല കാലയളവുകൾക്കുള്ള പദ്ധതികളും ഷെഡ്യൂളുകളും സൃഷ്ടിക്കൽ. ഏകീകൃത ഡാറ്റ ചമയ സലൂണുകളുടെ മാനേജുമെന്റ് നടത്തുന്നത് എളുപ്പമാക്കും. അക്ക ing ണ്ടിംഗിന്റെയും ടാക്സ് റിപ്പോർട്ടിംഗിന്റെയും രൂപീകരണം. ജീവനക്കാർക്കുള്ള ശമ്പള തയ്യാറെടുപ്പ്. പണമൊഴുക്ക് നിയന്ത്രണത്തിലുടനീളം. വരുമാനത്തിന്റെയും ചെലവുകളുടെയും അക്ക ing ണ്ടിംഗ് പുസ്തകം.
നിയമവും ചട്ടങ്ങളും പാലിക്കൽ. യുഎസ്യു സോഫ്റ്റ്വെയർ വഴിയാണ് പേയ്മെന്റ് ഒപ്റ്റിമൈസ് ചെയ്യുന്നത്. വളർത്തുമൃഗങ്ങൾക്കായി ചമയ സലൂണുകളും സൗന്ദര്യ കേന്ദ്രങ്ങളും പരിപാലിക്കുക. ഇൻവോയ്സുകളും വേബില്ലുകളും ഞങ്ങളുടെ സോഫ്റ്റ്വെയറിൽ വേഗത്തിലും കാര്യക്ഷമമായും സമാഹരിക്കാൻ കഴിയും. ചമയ സലൂണിനായി ക്യാഷ് ഫ്ലോ അക്ക ing ണ്ടിംഗും മാനേജുമെന്റും. സൈറ്റുമായി ലളിതമായ സംയോജനം. സ്റ്റാൻഡേർഡ് ഫോമുകളുടെ ടെംപ്ലേറ്റുകൾ. യഥാർത്ഥ റഫറൻസ് വിവരങ്ങൾ. സിന്തറ്റിക്, അനലിറ്റിക്കൽ അക്ക ing ണ്ടിംഗ്. സോഫ്റ്റ്വെയറിലെ ഏകീകൃത ഉപഭോക്തൃ-സ friendly ഹൃദ ഡാറ്റാബേസ്.
വളർത്തുമൃഗ കാർഡുകൾ. സലൂണുകൾ അലങ്കരിക്കുന്നതിനുള്ള താരിഫുകളുടെ കണക്കുകൂട്ടൽ. കണക്കുകൂട്ടലുകളും എസ്റ്റിമേറ്റുകളും സോഫ്റ്റ്വെയർ സ്വപ്രേരിതമായി നിർവഹിക്കുന്നു. വിവിധ സാമ്പത്തിക മേഖലകളിൽ സാധ്യമായ ഉപയോഗം. സേവന ഗുണനിലവാര വിലയിരുത്തൽ.
ഒരു ചമയ സലൂണിനായി ഒരു സോഫ്റ്റ്വെയർ ഓർഡർ ചെയ്യുക
പ്രോഗ്രാം വാങ്ങാൻ, ഞങ്ങളെ വിളിക്കുകയോ എഴുതുകയോ ചെയ്യുക. ഞങ്ങളുടെ സ്പെഷ്യലിസ്റ്റുകൾ ഉചിതമായ സോഫ്റ്റ്വെയർ കോൺഫിഗറേഷനിൽ നിങ്ങളോട് യോജിക്കും, ഒരു കരാറും പേയ്മെൻ്റിനായി ഒരു ഇൻവോയ്സും തയ്യാറാക്കും.
പ്രോഗ്രാം എങ്ങനെ വാങ്ങാം?
കരാറിൻ്റെ വിശദാംശങ്ങൾ അയയ്ക്കുക
ഓരോ ക്ലയൻ്റുമായി ഞങ്ങൾ ഒരു കരാറിൽ ഏർപ്പെടുന്നു. നിങ്ങൾക്ക് ആവശ്യമുള്ളത് കൃത്യമായി ലഭിക്കുമെന്ന നിങ്ങളുടെ ഉറപ്പാണ് കരാർ. അതിനാൽ, ആദ്യം നിങ്ങൾ ഒരു നിയമപരമായ സ്ഥാപനത്തിൻ്റെയോ വ്യക്തിയുടെയോ വിശദാംശങ്ങൾ ഞങ്ങൾക്ക് അയയ്ക്കേണ്ടതുണ്ട്. ഇത് സാധാരണയായി 5 മിനിറ്റിൽ കൂടുതൽ എടുക്കുന്നില്ല
മുൻകൂറായി പണമടയ്ക്കുക
പേയ്മെൻ്റിനുള്ള കരാറിൻ്റെയും ഇൻവോയ്സിൻ്റെയും സ്കാൻ ചെയ്ത പകർപ്പുകൾ നിങ്ങൾക്ക് അയച്ചതിന് ശേഷം, ഒരു മുൻകൂർ പേയ്മെൻ്റ് ആവശ്യമാണ്. CRM സിസ്റ്റം ഇൻസ്റ്റാൾ ചെയ്യുന്നതിനുമുമ്പ്, മുഴുവൻ തുകയും അടച്ചാൽ മതി, ഒരു ഭാഗം മാത്രം. വിവിധ പേയ്മെൻ്റ് രീതികൾ പിന്തുണയ്ക്കുന്നു. ഏകദേശം 15 മിനിറ്റ്
പ്രോഗ്രാം ഇൻസ്റ്റാൾ ചെയ്യും
ഇതിനുശേഷം, ഒരു നിർദ്ദിഷ്ട ഇൻസ്റ്റാളേഷൻ തീയതിയും സമയവും നിങ്ങളുമായി അംഗീകരിക്കപ്പെടും. പേപ്പർ വർക്ക് പൂർത്തിയാക്കിയതിന് ശേഷമുള്ള അതേ ദിവസത്തിലോ അടുത്ത ദിവസത്തിലോ ഇത് സാധാരണയായി സംഭവിക്കുന്നു. CRM സിസ്റ്റം ഇൻസ്റ്റാൾ ചെയ്ത ഉടൻ തന്നെ, നിങ്ങളുടെ ജീവനക്കാരന് പരിശീലനം നൽകാൻ നിങ്ങൾക്ക് ആവശ്യപ്പെടാം. പ്രോഗ്രാം 1 ഉപയോക്താവിനായി വാങ്ങിയതാണെങ്കിൽ, ഇതിന് 1 മണിക്കൂറിൽ കൂടുതൽ എടുക്കില്ല
ഫലം ആസ്വദിക്കൂ
അനന്തമായി ഫലം ആസ്വദിക്കൂ :) ദൈനംദിന ജോലികൾ ഓട്ടോമേറ്റ് ചെയ്യുന്നതിനായി സോഫ്റ്റ്വെയർ വികസിപ്പിച്ചെടുത്ത ഗുണനിലവാരം മാത്രമല്ല, പ്രതിമാസ സബ്സ്ക്രിപ്ഷൻ ഫീസിൻ്റെ രൂപത്തിലുള്ള ആശ്രിതത്വത്തിൻ്റെ അഭാവവും പ്രത്യേകിച്ചും സന്തോഷകരമാണ്. എല്ലാത്തിനുമുപരി, പ്രോഗ്രാമിനായി നിങ്ങൾ ഒരു തവണ മാത്രമേ പണം നൽകൂ.
ഒരു റെഡിമെയ്ഡ് പ്രോഗ്രാം വാങ്ങുക
നിങ്ങൾക്ക് ഇഷ്ടാനുസൃത സോഫ്റ്റ്വെയർ വികസനം ഓർഡർ ചെയ്യാനും കഴിയും
നിങ്ങൾക്ക് പ്രത്യേക സോഫ്റ്റ്വെയർ ആവശ്യകതകൾ ഉണ്ടെങ്കിൽ, ഇഷ്ടാനുസൃത വികസനം ഓർഡർ ചെയ്യുക. അപ്പോൾ നിങ്ങൾ പ്രോഗ്രാമുമായി പൊരുത്തപ്പെടേണ്ടതില്ല, പക്ഷേ നിങ്ങളുടെ ബിസിനസ്സ് പ്രക്രിയകളിലേക്ക് പ്രോഗ്രാം ക്രമീകരിക്കപ്പെടും!
ഒരു ചമയ സലൂണിനുള്ള സോഫ്റ്റ്വെയർ
ചമയത്തിനും മാനിക്യൂർ മാനേജ്മെന്റിനുമുള്ള സേവനങ്ങൾ നൽകുന്നു. ഇന്റർനെറ്റ് വഴി സലൂണുകളുടെ ഡിജിറ്റൽ മാനേജുമെന്റ്. ശരിക്കും കാര്യക്ഷമമായ പരസ്യത്തിനായി ഉപഭോക്താക്കളുടെ മാസ് മെയിലിംഗും സാധ്യമാണ്.
വീഡിയോ നിരീക്ഷണ നിയന്ത്രണം അഭ്യർത്ഥന പ്രകാരം നടപ്പിലാക്കാൻ കഴിയും. സ്ക്രീനിൽ ഡാറ്റ പ്രദർശിപ്പിക്കുന്നു.
സാമ്പത്തിക, സാങ്കേതിക ഡാറ്റാബേസിന്റെ വ്യവസ്ഥകൾ നിയന്ത്രിക്കുക. സാമ്പത്തിക സൂചകങ്ങളുടെ സാർവത്രികത. പ്രത്യേക റഫറൻസ് പുസ്തകങ്ങൾ, ലേ outs ട്ടുകൾ, ക്ലാസ്ഫയറുകൾ എന്നിവ പ്രോഗ്രാമിനൊപ്പം സ്ഥിരസ്ഥിതിയായി അയയ്ക്കുന്നു, ഇത് അക്ക ing ണ്ടിംഗ് കൂടുതൽ സൗകര്യപ്രദമാക്കുന്നു. സാമ്പത്തിക സ്ഥിതിയും അവസ്ഥയും വിശകലനം ചെയ്യുക.
ലാഭത്തിന്റെ കണക്കുകൂട്ടൽ. ചമയ സലൂണുകളിലേക്കുള്ള ക്ലയന്റുകളുടെ ഒഴുക്ക് നിർണ്ണയിക്കുന്നു. അന്തർനിർമ്മിത ഡിജിറ്റൽ അസിസ്റ്റന്റ്. പ്രോഗ്രാമിന്റെ ആധുനിക കോൺഫിഗറേഷൻ. സേവനങ്ങളുടെ യുക്തിസഹമായ വിതരണം. ശമ്പളവും ഉദ്യോഗസ്ഥരും.
സ user കര്യപ്രദമായ ഉപയോക്തൃ മെനുവിൽ കമ്പനിയുടെ ജീവനക്കാരുടെ കാര്യക്ഷമതയെ നിയന്ത്രിക്കുക.

