एक सौंदर्य सैलून के लिए सॉफ्टवेयर
- कॉपीराइट हमारे कार्यक्रमों में उपयोग किए जाने वाले व्यवसाय स्वचालन के अनूठे तरीकों की सुरक्षा करता है।

कॉपीराइट - हम एक सत्यापित सॉफ्टवेयर प्रकाशक हैं। यह हमारे प्रोग्राम और डेमो-संस्करणों को चलाते समय ऑपरेटिंग सिस्टम में प्रदर्शित होता है।

सत्यापित प्रकाशक - हम छोटे व्यवसायों से लेकर बड़े व्यवसायों तक दुनिया भर के संगठनों के साथ काम करते हैं। हमारी कंपनी कंपनियों के अंतरराष्ट्रीय रजिस्टर में शामिल है और इसमें इलेक्ट्रॉनिक ट्रस्ट मार्क है।

भरोसे की निशानी
त्वरित संक्रमण।
तुम अब क्या करना चाहते हो?
यदि आप प्रोग्राम से परिचित होना चाहते हैं, तो सबसे तेज़ तरीका यह है कि पहले पूरा वीडियो देखें, और फिर मुफ़्त डेमो संस्करण डाउनलोड करें और खुद इसके साथ काम करें। यदि आवश्यक हो, तो तकनीकी सहायता से एक प्रस्तुति का अनुरोध करें या निर्देश पढ़ें।
WhatsApp
व्यावसायिक घंटों के दौरान हम आमतौर पर 1 मिनट के भीतर जवाब देते हैं
कार्यक्रम कैसे खरीदें?
कार्यक्रम का स्क्रीनशॉट देखें
कार्यक्रम के बारे में एक वीडियो देखें
डेमो संस्करण डाउनलोड करें
कार्यक्रम के विन्यास की तुलना करें
सॉफ्टवेयर की लागत की गणना करें
यदि आपको क्लाउड सर्वर की आवश्यकता है तो क्लाउड की लागत की गणना करें
डेवलपर कौन है?
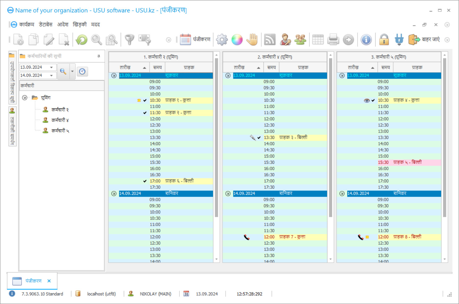
कार्यक्रम का स्क्रीनशॉट
स्क्रीनशॉट सॉफ्टवेयर के चलने की एक तस्वीर है। इससे आप तुरंत समझ सकते हैं कि CRM सिस्टम कैसा दिखता है। हमने UX/UI डिज़ाइन के लिए समर्थन के साथ एक विंडो इंटरफ़ेस लागू किया है। इसका मतलब है कि उपयोगकर्ता इंटरफ़ेस वर्षों के उपयोगकर्ता अनुभव पर आधारित है। प्रत्येक क्रिया ठीक उसी स्थान पर स्थित है जहाँ इसे निष्पादित करना सबसे सुविधाजनक है। इस तरह के सक्षम दृष्टिकोण के लिए धन्यवाद, आपकी कार्य उत्पादकता अधिकतम होगी। स्क्रीनशॉट को पूर्ण आकार में खोलने के लिए छोटी छवि पर क्लिक करें।
यदि आप कम से कम “मानक” कॉन्फ़िगरेशन वाला USU CRM सिस्टम खरीदते हैं, तो आपके पास पचास से अधिक टेम्पलेट्स में से डिज़ाइन चुनने का विकल्प होगा। सॉफ़्टवेयर के प्रत्येक उपयोगकर्ता को अपने स्वाद के अनुसार प्रोग्राम का डिज़ाइन चुनने का अवसर मिलेगा। काम का हर दिन खुशी लेकर आना चाहिए!
ग्रूमिंग सैलून के लिए स्वचालित सॉफ्टवेयर आपको क्लाइंट का ट्रैक रखने, कर्मचारी के वेतन की गणना करने और रिपोर्ट तैयार करने की अनुमति देता है। सौंदर्य आसपास के विश्व के सौंदर्यशास्त्र के मुख्य संकेतकों में से एक है। सैलून और ग्रूमिंग सेंटर पालतू जानवरों की मदद करने की कोशिश करते हैं और उनके मालिक हमेशा आकर्षक बने रहते हैं। वर्तमान में, यह व्यावसायिक दिशा इसके विकास में गति प्राप्त कर रही है। पालतू जानवरों के लिए एक ब्यूटी सैलून के लिए सॉफ्टवेयर कंपनी के सभी कर्मचारियों के काम को वास्तविक समय में मॉनिटर करता है। नवीनतम तकनीकों की मदद से, डिजिटल सॉफ़्टवेयर के माध्यम से सेवाओं के लिए पंजीकरण किया जाता है, जहां आप एक पालतू जानवर के साथ काम करने के लिए एक विशेषज्ञ और एक सुविधाजनक समय चुन सकते हैं। जब क्लाइंट आपके ग्रूमिंग सैलून का दौरा करते हैं, तो उन्नत सॉफ़्टवेयर पॉइंट्स को जमा करना संभव बनाता है। नियमित आगंतुकों के लिए यह बहुत अच्छा सौदा है।
यूएसयू सॉफ्टवेयर में विभिन्न विन्यास शामिल हैं जिन्हें आपके ग्रूमिंग सैलून के लिए अनुकूलित किया जा सकता है। यह ऑनलाइन संकेतकों के निरंतर सॉफ्टवेयर प्रबंधन को बनाए रखने में मदद करता है। प्रत्येक ऑपरेशन के लिए सॉफ़्टवेयर में एक अलग रिकॉर्ड बनाया जाता है, जहां सभी आवश्यक जानकारी इंगित की जाती है; मालिक, वित्तीय और अतिरिक्त डेटा की विशेषताएं। आम डेटाबेस के लिए धन्यवाद, आप सभी यात्राओं और सेवाओं की दिशाओं को संवारने, मैनीक्योर, परामर्श और बहुत कुछ पर विचार कर सकते हैं।
ब्यूटी सैलून में, सॉफ्टवेयर को कॉन्फ़िगर किया जा रहा है जो प्रबंधन को कर्मचारियों के प्रदर्शन को ट्रैक करने की अनुमति देता है। सेवाओं की गुणवत्ता का आकलन करके, स्वामी की मांग की एक सूची बनाई जाती है। इसकी सुंदरता और सुविधा के आधार पर, यूएसयू सॉफ्टवेयर सॉफ्टवेयर बाजार पर सबसे अच्छा लेखांकन समाधान है। अंतर्निहित डिजिटल सहायक सबसे अधिक पूछे जाने वाले प्रश्नों का उत्तर देने में सक्षम है। विशिष्ट लेनदेन टेम्प्लेट लेखांकन रिकॉर्ड बनाना आसान बनाते हैं। यह नए कर्मचारियों के लिए प्रासंगिक है।
डेवलपर कौन है?
2026-05-28
एक तैयार सैलून के लिए सॉफ्टवेयर का वीडियो
यह वीडियो अंग्रेजी में है। लेकिन आप अपनी मूल भाषा में उपशीर्षक चालू करने का प्रयास कर सकते हैं।
ग्रूमिंग सैलून शराबी पालतू जानवरों के विशेषज्ञ होते हैं जिन्हें सावधानीपूर्वक तैयार करने की आवश्यकता होती है। ब्यूटी सैलून के कर्मचारी जानवरों के आराम को ध्यान में रखते हुए गुणवत्ता वाले काम करते हैं। प्रक्रिया से पहले, कार्यस्थल और सामग्रियों को अच्छी तरह से साफ किया जाता है। हर समय परिसर को साफ रखना आवश्यक है। डिजिटल उपस्थिति नियंत्रण सॉफ्टवेयर की मदद से, संगठन के प्रबंधन को कर्मचारियों के कार्य कार्यक्रम के बारे में सटीक जानकारी प्राप्त होती है। इस प्रकार, अतिव्यापी प्रक्रियाओं से बचा जाता है।
सैलून और सौंदर्य केंद्रों को संवारने का सॉफ्टवेयर स्वामी और सेवाओं के क्षेत्रों द्वारा आपूर्ति और मांग की मात्रा को नियंत्रित करता है। केवल सबसे अधिक प्रासंगिक प्रक्रियाओं को प्राथमिकता दी जानी चाहिए। यह है कि आप लाभ अधिकतम कैसे प्राप्त कर सकते हैं। प्रत्येक महीने के अंत में, कंपनी के प्रबंधन को वित्तीय परिणामों का विश्लेषण प्राप्त होता है और फिर विकास और पदोन्नति के लिए प्रबंधन निर्णय लेता है। यह उद्योग में प्रतियोगियों के बीच औसत प्रदर्शन की निगरानी करने के लिए सॉफ्टवेयर के लिए भी सार्थक है।
यूएसयू सॉफ्टवेयर सभी शाखाओं के सुचारू संचालन को सुनिश्चित करने के लिए सभी प्रक्रियाओं को नियंत्रित करता है। यह आपको उत्पादन क्षमता का अनुकूलन करने और छिपे हुए भंडार को खोजने की अनुमति देता है। यह विशेष महत्व का है, विशेष रूप से एक नए ग्रूमिंग सैलून के लिए। चलो सॉफ्टवेयर प्रदान करता है कि कुछ और अधिक उन्नत कार्यक्षमता की जाँच करें।
डेमो संस्करण डाउनलोड करें
कार्यक्रम शुरू करते समय, आप भाषा का चयन कर सकते हैं।

आप डेमो संस्करण को निःशुल्क डाउनलोड कर सकते हैं। और दो सप्ताह तक कार्यक्रम में काम कर सकते हैं। स्पष्टता के लिए कुछ जानकारी पहले से ही इसमें शामिल की गई है।
अनुवादक कौन है?
USU सॉफ्टवेयर सैलून को संवारने के लिए एक आधुनिक लेखा सॉफ्टवेयर समाधान है जो स्वचालन और ऐसे सैलून के प्रबंधन के साथ-साथ उद्यम में प्रत्येक प्रक्रिया को बहुत अधिक सुव्यवस्थित करने में मदद करेगा। हमारा सॉफ्टवेयर निरंतर नियंत्रण और प्रक्रियाओं के स्वचालन के साथ असाधारण प्रदर्शन प्रदान करता है। लॉगिन और पासवर्ड द्वारा सुरक्षा प्रदान की जाती है। आइटम समूहों का असीमित निर्माण। दीर्घकालिक और अल्पकालिक अवधि के लिए योजनाओं और अनुसूची का निर्माण। समेकित डेटा से सैलून को संवारने में आसानी होगी। लेखांकन और कर रिपोर्टिंग का गठन। कर्मचारियों के लिए पेरोल की तैयारी पूरे नकदी प्रवाह नियंत्रण में। आय और व्यय की लेखा पुस्तक।
कानून और नियमों का अनुपालन। भुगतान USU सॉफ्टवेयर के माध्यम से अनुकूलित है। पालतू जानवरों के लिए सौंदर्य सैलून और सौंदर्य केंद्र बनाए रखना। इनवॉयस और वेस्बिल को हमारे सॉफ्टवेयर में जल्दी और कुशलता से संकलित किया जा सकता है। ग्रूमिंग सैलून के लिए नकदी प्रवाह लेखांकन और प्रबंधन। साइट के साथ सरल एकीकरण। मानक रूपों के टेम्पलेट। वास्तविक संदर्भ जानकारी। सिंथेटिक और विश्लेषणात्मक लेखांकन। सॉफ्टवेयर में एकीकृत ग्राहक-अनुकूल डेटाबेस।
पालतू कार्ड। सैलून संवारने के लिए टैरिफ की गणना। गणना और अनुमान सॉफ्टवेयर द्वारा स्वचालित रूप से किए जाते हैं। विभिन्न आर्थिक क्षेत्रों में संभावित उपयोग। सेवा की गुणवत्ता का आकलन।
ग्रूमिंग सैलून के लिए एक सॉफ्टवेयर ऑर्डर करें
प्रोग्राम खरीदने के लिए, बस हमें कॉल करें या लिखें। हमारे विशेषज्ञ आपके साथ उचित सॉफ़्टवेयर कॉन्फ़िगरेशन पर सहमत होंगे, एक अनुबंध और भुगतान के लिए चालान तैयार करेंगे।
कार्यक्रम कैसे खरीदें?
अनुबंध के लिए विवरण भेजें
हम प्रत्येक ग्राहक के साथ एक समझौता करते हैं। अनुबंध आपकी गारंटी है कि आपको वही मिलेगा जो आपको चाहिए। इसलिए, सबसे पहले आपको हमें किसी कानूनी इकाई या व्यक्ति का विवरण भेजना होगा। इसमें आमतौर पर 5 मिनट से अधिक समय नहीं लगता
अग्रिम भुगतान करें
आपको भुगतान के लिए अनुबंध और चालान की स्कैन की गई प्रतियां भेजने के बाद, अग्रिम भुगतान की आवश्यकता होती है। कृपया ध्यान दें कि CRM सिस्टम स्थापित करने से पहले, पूरी राशि का भुगतान नहीं करना पर्याप्त है, बल्कि केवल एक हिस्सा है। विभिन्न भुगतान विधियाँ समर्थित हैं। लगभग 15 मिनट
प्रोग्राम स्थापित हो जाएगा
इसके बाद, आपके साथ एक विशिष्ट स्थापना तिथि और समय पर सहमति बनाई जाएगी। यह आमतौर पर कागजी कार्रवाई पूरी होने के बाद उसी दिन या अगले दिन होता है। CRM सिस्टम स्थापित करने के तुरंत बाद, आप अपने कर्मचारी के लिए प्रशिक्षण की मांग कर सकते हैं। यदि प्रोग्राम 1 उपयोगकर्ता के लिए खरीदा जाता है, तो इसमें 1 घंटे से अधिक समय नहीं लगेगा
परिणाम का आनंद लें
परिणाम का अंतहीन आनंद लें :) खास तौर पर जो बात अच्छी है वह न केवल वह गुणवत्ता है जिसके साथ सॉफ्टवेयर को रोजमर्रा के काम को स्वचालित करने के लिए विकसित किया गया है, बल्कि मासिक सदस्यता शुल्क के रूप में निर्भरता की कमी भी है। आखिरकार, आप प्रोग्राम के लिए केवल एक बार भुगतान करेंगे।
एक तैयार कार्यक्रम खरीदें
इसके अलावा आप कस्टम सॉफ्टवेयर विकास का आदेश दे सकते हैं
यदि आपके पास विशेष सॉफ़्टवेयर आवश्यकताएँ हैं, तो कस्टम डेवलपमेंट का ऑर्डर दें। फिर आपको प्रोग्राम के अनुकूल होने की ज़रूरत नहीं होगी, लेकिन प्रोग्राम को आपकी व्यावसायिक प्रक्रियाओं के अनुसार समायोजित किया जाएगा!
एक सौंदर्य सैलून के लिए सॉफ्टवेयर
संवारने और मैनीक्योर प्रबंधन के लिए सेवाएं प्रदान की जाती हैं। इंटरनेट के माध्यम से सैलून तैयार करने का डिजिटल प्रबंधन। वास्तव में कुशल विज्ञापन के लिए ग्राहकों की सामूहिक डाकिंग भी संभव है।
अनुरोध पर वीडियो निगरानी नियंत्रण लागू किया जा सकता है। स्क्रीन पर डेटा प्रदर्शित करना।
वित्तीय और तकनीकी डेटाबेस के प्रावधान पर नियंत्रण। वित्तीय संकेतकों की सार्वभौमिकता। विशेष संदर्भ पुस्तकें, लेआउट और क्लासिफायर को डिफ़ॉल्ट रूप से कार्यक्रम के साथ भेज दिया जाता है जो लेखांकन को और भी सुविधाजनक बनाता है। वित्तीय स्थिति और स्थिति का विश्लेषण।
लाभप्रदता की गणना। सैलून को तैयार करने के लिए ग्राहकों के प्रवाह का निर्धारण। अंतर्निहित डिजिटल सहायक। कार्यक्रम का आधुनिक विन्यास। सेवाओं का तर्कसंगत वितरण। वेतन और कर्मियों।
एक सुविधाजनक उपयोगकर्ता मेनू में कंपनी के कर्मचारियों की दक्षता पर नियंत्रण।

