Operasiýa ulgamy: Windows, Android, macOS
Programmalar topary: Iş awtomatizasiýasy
Bezeg salony üçin programma üpjünçiligi
- Awtorlyk hukugy programmalarymyzda ulanylýan täjirçiligi awtomatlaşdyrmagyň özboluşly usullaryny goraýar.

Awtorlyk hukugy - Barlanan programma üpjünçiligini neşir edýäris. Programmalarymyzy we demo-wersiýalarymyzy işledenimizde bu operasiýa ulgamynda görkezilýär.

Barlanan neşirçi - Kiçi kärhanalardan uly kärhanalara çenli dünýädäki guramalar bilen işleýäris. Kompaniýamyz kompaniýalaryň halkara sanawyna girýär we elektron ynam belligi bar.

Ynamyň alamaty
Çalt geçiş.
Indi näme etmek isleýärsiňiz?
Programma bilen tanyşmak isleseňiz, iň çalt usul ilki bilen doly wideo tomaşa etmek, soňra mugt demo wersiýasyny göçürip almak we özi bilen işlemekdir. Zerur bolsa, tehniki goldawdan prezentasiýa soraň ýa-da görkezmeleri okaň.
WhatsApp
Iş wagty, adatça 1 minudyň içinde jogap berýäris
Programmany nädip satyn almaly?
Programmanyň skrinshotyny görüň
Programma barada wideo görüň
Demo wersiýasyny göçürip alyň
Programmanyň konfigurasiýalaryny deňeşdiriň
Programma üpjünçiliginiň bahasyny hasaplaň
Bulut serweri gerek bolsa, buludyň bahasyny hasaplaň
Öndüriji kim?
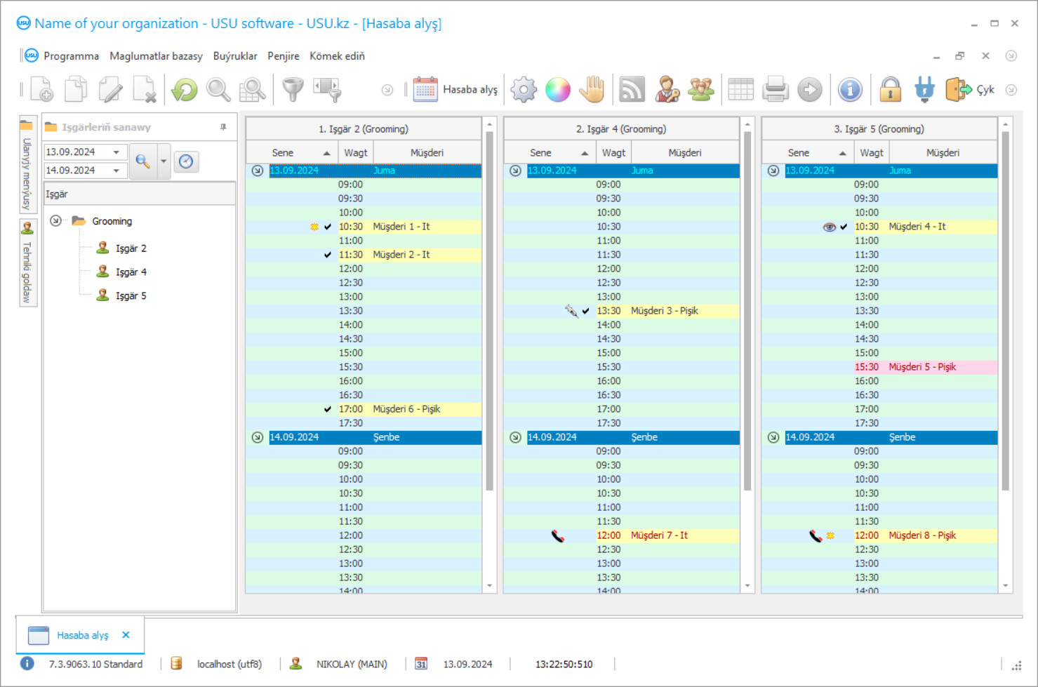
Programmanyň skrinshoty
Skrinshot, işleýän programma üpjünçiliginiň suraty. Ondan CRM ulgamynyň görnüşine derrew düşünip bilersiňiz. UX / UI dizaýnyny goldaýan penjire interfeýsini amala aşyrdyk. Bu, ulanyjy interfeýsiniň köp ýyllyk ulanyjy tejribesine esaslanýandygyny aňladýar. Her bir hereket, ýerine ýetirmek üçin iň amatly ýerde ýerleşýär. Şeýle başarnykly çemeleşmäniň netijesinde iş öndürijiligiňiz iň ýokary bolar. Ekrany doly ululykda açmak üçin kiçi surata basyň.
Iň bolmanda “Standard” konfigurasiýasy bolan USU CRM ulgamyny satyn alsaňyz, elli gowrak şablondan dizaýn saýlap bilersiňiz. Programma üpjünçiliginiň her bir ulanyjysy, islegine görä programmanyň dizaýnyny saýlamaga mümkinçilik alar. Her gün iş şatlyk getirmeli!
Programmanyň skrinshoty - На русском
Bezeg salony üçin awtomatlaşdyrylan programma üpjünçiligi müşderileri yzarlamaga, işgärleriň aýlyklaryny hasaplamaga we hasabat taýýarlamaga mümkinçilik berýär. Gözellik, daş-töweregiň estetikasynyň esasy görkezijilerinden biridir. Salonlar we bezeg merkezleri öý haýwanlaryna we eýelerine elmydama özüne çekiji bolmaga kömek etmäge synanyşýarlar. Häzirki wagtda bu iş ugry ösüşinde güýçlenýär. Öý haýwanlary üçin gözellik salony üçin programma üpjünçiligi kompaniýanyň ähli işgärleriniň işine hakyky wagtda gözegçilik edýär. Iň täze tehnologiýalaryň kömegi bilen, hyzmatlary hasaba almak sanly programma üpjünçiligi arkaly amala aşyrylýar, bu ýerde haýwan bilen işlemek we amatly wagt üçin hünärmen saýlap bilersiňiz. Ösen programma üpjünçiligi, müşderiler bezeg salonyňyza baranda bal ýygnamaga mümkinçilik berýär. Bu yzygiderli gelýänler üçin gaty amatly.
USU programma üpjünçiligi, bezeg salonyňyz üçin düzülip bilinýän dürli konfigurasiýalary öz içine alýar. Onlaýn görkezijileriň yzygiderli programma üpjünçiligini saklamaga kömek edýär. Her bir amal üçin programma üpjünçiliginde ähli zerur maglumatlar görkezilen aýratyn ýazgy emele gelýär; eýesi, maliýe aýratynlyklary we goşmaça maglumatlar. Umumy maglumatlar bazasynyň kömegi bilen, bezeg, manikýur, geňeşmeler we başga-da köp hyzmatlary we ugurlary göz öňünde tutup bilersiňiz.
Gözellik salonlarynda dolandyryşa işgärleriň işini yzarlamaga mümkinçilik berýän programma üpjünçiligi düzülýär. Hyzmatlaryň hiline baha bermek bilen ussalara islegiň sanawy düzülýär. Gözelligi we amatlylygy bilen USU Programma üpjünçiligi programma üpjünçiligi bazaryndaky iň oňat buhgalter çözgütlerinden biridir. Gurlan sanly kömekçi iň köp berilýän soraglara jogap bermäge ukyplydyr. Adaty geleşik şablonlary buhgalteriýa ýazgylaryny döretmegi aňsatlaşdyrýar. Bu täze işgärler üçin degişlidir.
Öndüriji kim?
Akulow Nikolaý
Bu programma üpjünçiliginiň dizaýnyna we işlenip düzülmegine gatnaşan hünärmen we baş programmist.
2026-05-28
Bezeg salony üçin programma üpjünçiliginiň wideosy
Bu wideo iňlis dilinde. Emma ene diliňizdäki subtitrleri açyp görüp bilersiňiz.
Bezeg salony üçin programma üpjünçiliginiň wideosy - На русском
Bezeg salonlary seresaply bezegi talap edýän köp öý haýwanlarynda ýöriteleşýär. Gözellik salonynyň işgärleri haýwanlaryň rahatlygyny göz öňünde tutup ýokary hilli iş alyp barýarlar. Amaldan öň iş ýerleri we materiallar düýpli arassalanýar. Jaýlary elmydama arassa saklamaly. Sanly gatnaşyga gözegçilik programma üpjünçiliginiň kömegi bilen guramanyň ýolbaşçylary işgärleriň iş tertibi barada takyk maglumatlary alýarlar. Şeýlelik bilen, bir-biriniň üstünden düşýän proseduralardan gaça durýarlar.
Salonlar we gözellik merkezleri üçin programma üpjünçiligi ussalar we hyzmatlar ugurlary tarapyndan islegiň we islegiň mukdaryna gözegçilik edýär. Diňe iň degişli proseduralary saýlamaly. Girdejini ulaltmagyň usuly şeýledir. Her aýyň ahyrynda kompaniýanyň ýolbaşçylary maliýe netijeleriniň seljermesini alýar we soňra ösüş we mahabat üçin dolandyryş kararlaryny kabul edýär. Şeýle hem, bu pudakdaky bäsdeşleriň arasyndaky ortaça öndürijilige statistiki gözegçilik etmek üçin peýdalydyr.
USU Programma üpjünçiligi, ähli şahalaryň işlemegini üpjün etmek üçin ähli amallara gözegçilik edýär. Önümçilik kuwwatyny optimizirlemäge we gizlin ätiýaçlyklary tapmaga mümkinçilik berýär. Bu, esasanam täze bezeg salony üçin aýratyn ähmiýete eýe. Programma üpjünçiliginiň berýän has ösen funksiýalaryna göz aýlalyň.
Demo wersiýasyny göçürip alyň
Programma başlanyňyzda dili saýlap bilersiňiz.

Demo wersiýasyny mugt göçürip alyp bilersiňiz. Iki hepde programmada işläň. Aýdyňlyk üçin käbir maglumatlar eýýäm girizildi.
Terjimeçi kim?
USU Programma üpjünçiligi, salonlary awtomatlaşdyrmak we dolandyrmak, şeýle hem kärhanadaky her bir prosesi tertipleşdirmek bilen bezelen salonlar üçin häzirki zaman buhgalter programma üpjünçiligi çözgüdi. Programma üpjünçiligimiz, yzygiderli gözegçilik we amallary awtomatlaşdyrmak bilen ajaýyp öndürijiligi üpjün edýär. Howpsuzlyk giriş we parol bilen üpjün edilýär. Haryt toparlarynyň çäksiz döredilmegi. Uzak we gysga möhletli meýilnamalary we meýilnamalary döretmek. Konsolidirlenen maglumatlar, bezeg salonlaryny dolandyrmagy aňsatlaşdyrar. Hasap we salgyt hasabatyny döretmek. Işgärler üçin aýlyk taýýarlygy. Nagt pul akymyna gözegçilik. Girdejileriň we çykdajylaryň hasaba alyş kitaby.
Kanun we düzgünleri berjaý etmek. Töleg USU Programma üpjünçiligi arkaly optimallaşdyrylýar. Öý haýwanlary üçin bezeg salonlaryny we gözellik merkezlerini saklamak. Hasap-fakturalar we bellikler programma üpjünçiligimizde çalt we täsirli düzülip bilner. Bezeg salony üçin nagt pul akymlaryny hasaba almak we dolandyrmak. Saýt bilen ýönekeý integrasiýa. Adaty formalaryň galyplary. Hakyky salgylanma maglumatlary. Sintetiki we analitiki buhgalteriýa. Programma üpjünçiliginde müşderi üçin amatly maglumatlar bazasy.
Haýwan kartoçkalary Bezeg salonlary üçin nyrhlary hasaplamak. Hasaplamalar we bahalandyrmalar programma üpjünçiligi tarapyndan awtomatiki ýerine ýetirilýär. Dürli ykdysady pudaklarda mümkin ulanmak. Hyzmatyň hiline baha bermek.
Bezeg salony üçin programma üpjünçiligini sargyt ediň
Programmany satyn almak üçin bize jaň ediň ýa-da ýazyň. Hünärmenlerimiz, degişli programma üpjünçiligi konfigurasiýasy barada siziň bilen razylaşarlar, şertnama we töleg üçin hasap-faktura taýýarlarlar.
Programmany nädip satyn almaly?
Şertnama üçin jikme-jiklikleri iberiň
Her bir müşderi bilen şertnama baglaşýarys. Şertnama, talap edilýän zady aljakdygyňyzyň kepilligi. Şonuň üçin ilki bilen bize edara görnüşli tarapyň ýa-da şahsyýetiň jikme-jikliklerini ibermeli. Bu, adatça 5 minutdan köp wagt almaýar
Öňünden töleg geçiriň
Şertnamanyň skanirlenen nusgalaryny we töleg üçin faktura ibereniňizden soň, öňünden töleg talap edilýär. CRM ulgamyny gurmazdan ozal doly mukdaryny däl-de, diňe bir bölegini tölemek ýeterlikdigini ýadyňyzdan çykarmaň. Dürli töleg usullary goldanýar. Takmynan 15 minut
Programma gurlar
Ondan soň belli bir gurnama senesi we wagty siziň bilen ylalaşylar. Bu, adatça resminamalar gutarandan soň ýa-da ertesi gün bolýar. CRM ulgamyny guranyňyzdan soň, işgäriňiz üçin okuw sorap bilersiňiz. Programma 1 ulanyjy üçin satyn alynsa, 1 sagatdan köp wagt gerek bolmaz
Netijeden lezzet alyň
Netijeden soň lezzet alyň :) Esasanam ýakymly zat, gündelik işleri awtomatlaşdyrmak üçin programma üpjünçiliginiň döredilen hili däl, eýsem aýlyk abuna tölegi görnüşinde garaşlylygyň bolmazlygydyr. Galyberse-de, programma üçin diňe bir gezek tölärsiňiz.
Taýýar programma satyn alyň
Şeýle hem, ýörite programma üpjünçiligini işläp düzüp bilersiňiz
Softwareörite programma üpjünçiligi talaplaryňyz bar bolsa, ýörite taýýarlamagy sargyt ediň. Soňra programma uýgunlaşmak hökman däl, ýöne programma iş amallaryňyza düzediler!
Bezeg salony üçin programma üpjünçiligi
Bezeg we manikýurany dolandyrmak üçin hyzmatlar berilýär. Internet arkaly bezeg salonlaryny sanly dolandyrmak. Müşderileriň köpçülikleýin iberilmegi hakykatdanam täsirli mahabat üçin hem mümkindir.
Wideo gözegçiligi haýyşy boýunça amala aşyrylyp bilner. Ekranda maglumatlary görkezmek.
Maliýe we tehniki maglumatlar binýadynyň üpjünçiligine gözegçilik. Maliýe görkezijileriniň uniwersallygy. Referenceörite salgylanma kitaplary, düzülişler we klassifikatorlar buhgalter hasabatyny has amatly edýän programma bilen iberilýär. Maliýe ýagdaýynyň we ýagdaýynyň derňewi.
Girdejiligini hasaplamak. Müşderileriň bezeg salonlaryna akymyny kesgitlemek. Gurlan sanly kömekçi. Programmanyň häzirki zaman konfigurasiýasy. Hyzmatlaryň paýhasly paýlanyşy. Aýlyk we işgärler
Amatly ulanyjy menýusynda kompaniýanyň işgärleriniň netijeliligine gözegçilik etmek.

