Mokhoa oa tšebetso: Windows, Android, macOS
Sehlopha sa mananeo: Sesebelisoa sa khoebo
Software bakeng sa salon ea boitlhopho
- Copyright e sireletsa mekhoa e ikhethileng ea boits'oaro ba khoebo e sebelisoang mananeong a rona.

Copyright - Re baphatlalatsi ba software ba netefalitsoeng. Sena se hlahisoa tsamaisong ea ts'ebetso ha re tsamaisa mananeo a rona le li-demo-version.

Mohatisi ea netefalitsoeng - Re sebetsa le mekhatlo lefatšeng ka bophara ho tloha likhoebong tse nyane ho isa ho tse kholo. Khampani ea rona e kenyelelitsoe ho rejistara ea machaba ea lik'hamphani mme e na le letšoao la trust la elektroniki.

Pontsho ya tshepo
Phetoho e potlakileng.
U batla ho etsa'ng hona joale?
Haeba u batla ho tloaelana le lenaneo, tsela e potlakileng ke ho qala ho shebella video e felletseng, ebe u khoasolla mofuta oa demo oa mahala ebe u sebetsa le uena. Haeba ho hlokahala, kopa tlhahiso ho tsoa ho tšehetso ea tekheniki kapa u bale litaelo.
WhatsApp
Nakong ea lihora tsa khoebo hangata re araba nakong ea motsotso o le mong
Joang ho reka lenaneo?
Sheba skrini ea lenaneo
Shebella video e buang ka lenaneo
Khoasolla mofuta oa demo
Bapisa litlhophiso tsa lenaneo
Bala litšenyehelo tsa software
Bala litšenyehelo tsa leru haeba u hloka cloud server
Mohlahisi ke mang?
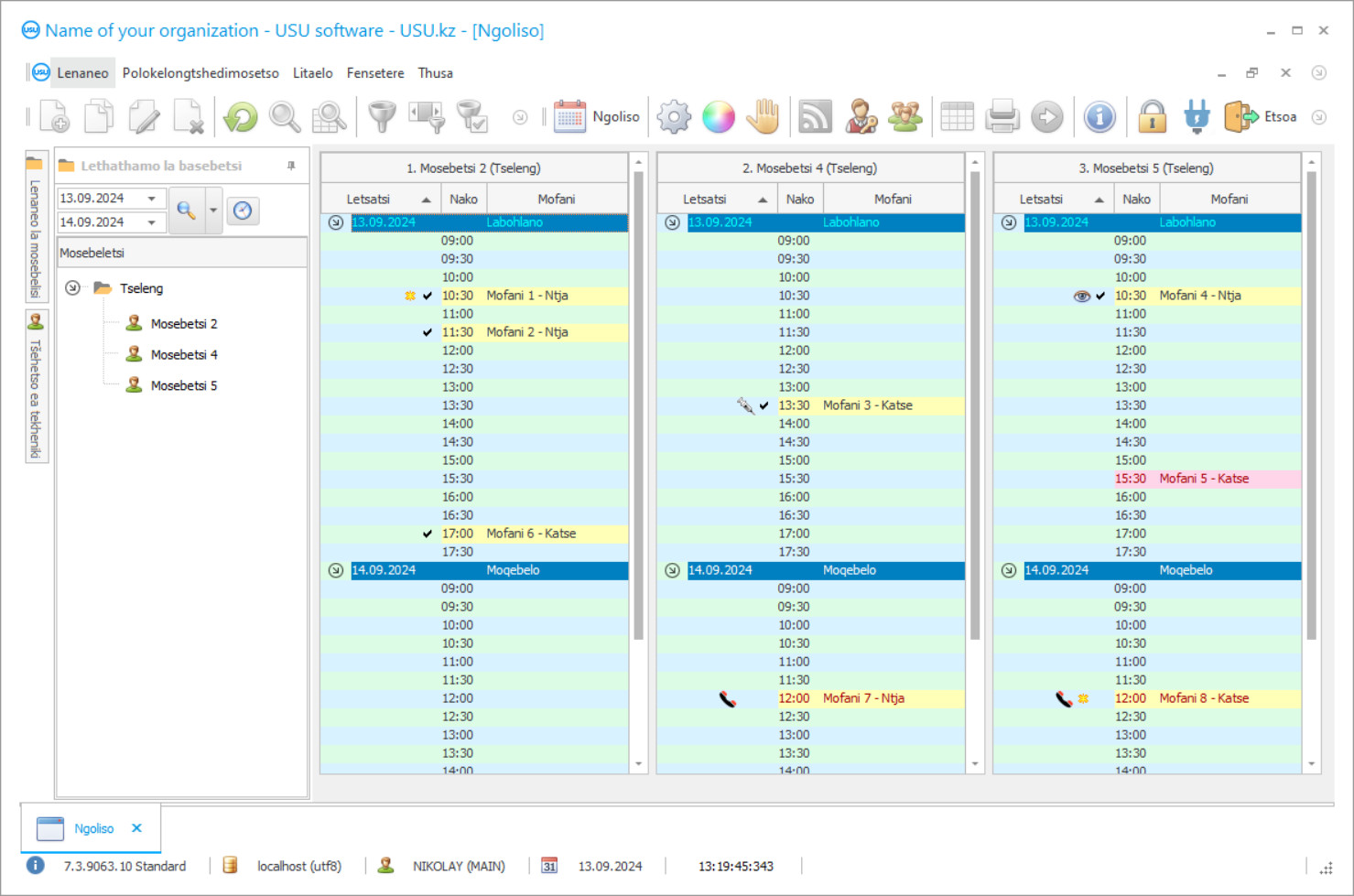
Setšoantšo sa skrini sa lenaneo
Screenshot ke foto ea software e sebetsang. Ho eona u ka utloisisa hang-hang hore na sistimi ea CRM e shebahala joang. Re kentse tšebetsong sebopeho sa fensetere se nang le ts'ehetso bakeng sa moralo oa UX/UI. Sena se bolela hore sebopeho sa mosebedisi se ipapisitse le lilemo tsa boiphihlelo ba mosebelisi. Ketso e 'ngoe le e' ngoe e fumaneha hantle moo e loketseng ho e etsa. Ka lebaka la mokhoa o joalo o nang le bokhoni, tlhahiso ea hau ea mosebetsi e tla ba e phahameng haholo. Tobetsa setšoantšong se senyenyane ho bula skrini ka boholo bo felletseng.
Haeba u reka sistimi ea USU CRM e nang le tlhophiso ea bonyane "Standard", u tla ba le khetho ea meralo ho tsoa ho litempele tse fetang mashome a mahlano. Mosebelisi e mong le e mong oa software o tla ba le monyetla oa ho khetha moralo oa lenaneo ho lumellana le tatso ea bona. Letsatsi le leng le le leng la mosebetsi le lokela ho tlisa thabo!
Software e ikemetseng ea salon ea boitlhopho eu lumella ho boloka tšalo-morao ea bareki, ho bala meputso ea basebetsi le ho hlahisa litlaleho. Botle ke e 'ngoe ea matšoao a mantlha a aesthetics ea lefats'e le potileng. Litsi tsa Salons le boitlhopho li leka ho thusa liphoofolo tse ruuoang lapeng le beng ba tsona ba lula ba le motle. Hajoale, tataiso ena ea khoebo e ntse e eketseha haholo nts'etsopele ea eona. Software ea salon ea botle ba liphoofolo tse ruuoang lapeng e hlokomela mosebetsi oa basebetsi bohle ba k'hamphani ka nako ea nnete. Ka thuso ea mahlale a morao-rao, ngoliso ea lits'ebeletso e etsoa ka software ea dijithale, moo o ka khethang setsebi ho sebetsa le phoofolo ea lapeng le nako e loketseng. Software e tsoetseng pele e etsa hore ho khonehe ho bokella lintlha ha bareki ba etela salon ea hau ea boitlhopho. Sena ke sa bohlokoa haholo ho baeti ba kamehla.
Software ea USU e na le likhakanyo tse fapaneng tse ka ikhethelang salon ea hau ea boitlhopho. E thusa ho boloka taolo e tsoelang pele ea software ea lits'oants'o inthaneteng. Rekoto e arohaneng e theoa ho software bakeng sa ts'ebetso e ngoe le e ngoe, moo tlhaiso-leseling eohle e hlokahalang e bonts'itsoeng; mong, litšobotsi tsa lichelete, le lintlha tse ling. Ka lebaka la database e tloaelehileng, o ka nahana ka maeto ohle le litsamaiso tsa lits'ebeletso bakeng sa boitlhopho, manicure, lipuisano le tse ling tse ngata.
Libakeng tsa botle bo botle, software e ntse e hlophisoa e lumellang batsamaisi ho lekola ts'ebetso ea basebetsi. Ka ho lekola boleng ba lits'ebeletso, lenane la tlhoko ea masters le thehiloe. Ka botle ba eona le bonolo ba eona, USU Software ke e 'ngoe ea tharollo e ntle ka ho fetisisa ea likarabello' marakeng oa software. Mothusi oa dijithale ea hahelletsoeng o khona ho araba lipotso tse botsoang khafetsa. Litempele tse tloaelehileng tsa thekiso li etsa hore ho be bonolo ho etsa lirekoto tsa accounting. Sena se sebetsa bakeng sa basebetsi ba bacha.
Mohlahisi ke mang?
Akulov Nikolay
Setsebi le moqapi ea ka sehloohong ea kentseng letsoho ho rala le ho nts'etsopele ea software ena.
2026-05-28
Video ea software ea salon ea boitlhopho
Video ena e ka Senyesemane. Empa u ka leka ho bulela subtitles puong ea hau.
Li-salon tsa boitlhopho li ikhethile ka har'a liphoofolo tse ruuoang lapeng tse fluffy tse hlokang ho itlhopha ka hloko. Basebetsi ba salon ba etsa mosebetsi oa boleng bo phahameng, ba nahanne ka boiketlo ba liphoofolo. Pele ho ts'ebetso, sebaka sa mosebetsi le lisebelisoa li hloekisoa hantle. Ho bohlokoa ho boloka moaho o hloekile ka linako tsohle. Ka thuso ea software ea taolo ea ho ba teng ha dijithale, batsamaisi ba mokhatlo ba fumana leseli le nepahetseng mabapi le kemiso ea mosebetsi ea basebetsi. Kahoo, lits'ebetso tse tlallanang lia qojoa.
Software ea libaka tsa boithabiso le litsi tsa botle e laola bophahamo le phepelo ea beng ba matlo le libaka tsa lits'ebeletso. Ke mekhoa e nepahetseng feela e lokelang ho khethoa. Ena ke tsela eo ka eona o ka fihlellang phaello ea phaello. Qetellong ea khoeli le khoeli, batsamaisi ba k'hamphani ba fumana tlhahlobo ea sephetho sa lichelete ebe ba etsa liqeto tsa botsamaisi bakeng sa nts'etsopele le papatso. Ho bohlokoa hape hore lipalo-palo li hlahlobe tšebetso e tloaelehileng lipakeng tsa bahlolisani lefapheng lena.
Software ea USU e laola lits'ebetso tsohle ho netefatsa tšebetso e boreleli ea makala ohle. E o lumella ho ntlafatsa bokhoni ba tlhahiso le ho fumana mehloli e patiloeng. Sena se bohlokoa haholo, haholo bakeng sa salon e ncha ea boitlhopho. A re ke re hlahlobe tse ling tsa mesebetsi e tsoetseng pele haholo eo software e fanang ka eona.
Khoasolla mofuta oa demo
Ha u qala lenaneo, u ka khetha puo.

U ka khoasolla mofuta oa demo mahala. 'Me u sebetse lenaneong ka libeke tse peli. Lintlha tse ling li se li kenyelelitsoe moo bakeng sa ho hlaka.
Mofetoleli ke mang?
Khoilo Roman
Motsamaisi ea ka sehloohong ea ileng a kenya letsoho ho fetoleleng software ena ka lipuo tse fapaneng.
Software ea USU ke tharollo ea sejoale-joale ea software ea boikarabello bakeng sa boitlhopho bo tla thusa ka boiketsetso le taolo ea libaka tse joalo tsa salon le ho tsamaisa mehato e metle haholo khoebong. Software ea rona e fana ka ts'ebetso e ikhethang ka taolo e tsoelang pele le boiketsetso ba lits'ebetso. Ts'ireletso e fanoa ka ho kena le phasewete. Ho thehoa ho se nang moeli ha lihlopha tsa lintho. Theho ea merero le mananeo a nako e telele le e khuts'oane. Lintlha tse kopaneng li tla etsa hore ho be bonolo ho etsa taolo ea libaka tsa boithabiso. Sebopeho sa boikarabello le tlaleho ea lekhetho. Litokisetso tsa meputso bakeng sa basebetsi. Ho pholletsa le taolo ea phallo ea chelete. Buka ea boikarabello ea lekeno le litšenyehelo.
Ho latela molao le melaoana ea tsamaiso. Tefo e ntlafalitsoe ka Software ea USU. Ho boloka libaka tsa ho itlhoekisa le litsi tsa botle ba liphoofolo tse ruuoang lapeng. Invoice le li-waybill li ka hlophisoa ka har'a software ea rona kapele le ka nepo. Tlaleho ea phallo ea chelete le taolo ea salon ea boitlhopho. Khokahano e bonolo le sebaka sa marang-rang. Lipampiri tsa mefuta e tloaelehileng. Tlhahisoleseling ea 'nete ea litšupiso. Litlaleho tsa maiketsetso le tlhahlobo. Lenaneo le kopaneng le amohelang bareki ka har'a software.
Likarete tsa liphoofolo tse ruuoang lapeng. Palo ea litefiso tsa libaka tsa boitlhopho. Lipalo le likhakanyo li etsoa ke software ka bo eona. Ts'ebeliso e ka bang teng makaleng a fapaneng a moruo. Tekolo ea boleng ba ts'ebeletso.
Odara software ea salon ea boitlhopho
Ho reka lenaneo, feela letsetsa kapa u ngolle ho rona. Litsebi tsa rona li tla lumellana le uena mabapi le tlhophiso e nepahetseng ea software, ho lokisa konteraka le invoice bakeng sa tefo.
Joang ho reka lenaneo?
Romella lintlha tsa konteraka
Re kena tumellanong le moreki e mong le e mong. Konteraka ke tiisetso ea hau ea hore u tla fumana hantle seo u se hlokang. Ka hona, pele u hloka ho re romella lintlha tsa setheo sa molao kapa motho ka mong. Hangata sena ha se nke metsotso e fetang 5
Etsa tefo esale pele
Kamora ho o romella likopi tse seketsoeng tsa konteraka le invoice bakeng sa tefo, ho hlokahala tefo ea pele. Ka kopo hlokomela hore pele o kenya sistimi ea CRM, ho lekane ho lefa eseng chelete e felletseng, empa karolo feela. Mekhoa e fapaneng ea ho lefa e tšehetsoa. Hoo e ka bang metsotso e 15
Lenaneo le tla kenngoa
Ka mor'a sena, letsatsi le nako e itseng ea ho kenya li tla lumellanoa le uena. Hangata sena se etsahala ka letsatsi le le leng kapa letsatsing le hlahlamang ka mor'a hore litokomane li phethoe. Hang kamora ho kenya sistimi ea CRM, o ka kopa koetliso bakeng sa mosebeletsi oa hau. Haeba lenaneo le rekiloe mosebelisi a le mong, le ke ke la nka hora e fetang 1
Natefeloa ke sephetho
Natefeloa ke sephetho ka ho sa feleng :) Ntho e khahlisang haholo hase feela boleng boo software e entsoeng ka eona ho iketsetsa mosebetsi oa letsatsi le letsatsi, empa hape le ho hloka ho itšetleha ka mokhoa oa tefo ea khoeli le khoeli ea ho ngolisa. Etsoe, u tla lefa hang feela bakeng sa lenaneo.
Reka lenaneo le itokiselitseng
Hape o ka odara nts'etsopele ea software e ikhethileng
Haeba u na le litlhoko tse khethehileng tsa software, laela ntlafatso ea tloaelo. Joale u ke ke ua tlameha ho ikamahanya le lenaneo, empa lenaneo le tla fetoloa ho mekhoa ea hau ea khoebo!
Software bakeng sa salon ea boitlhopho
Litšebeletso tsa boitlhopho le taolo ea manicure lia fanoa. Tsamaiso ea dijithale ea libaka tsa boitlhopho ka marang-rang. Ho romelloa ha bareki ka bongata hoa khoneha bakeng sa papatso e sebetsang hantle.
Taolo ea leihlo la video e khona ho kengoa ts'ebetsong ka kopo. E bonts'a data skrineng.
Ho laola phano ea database le lichelete. Bokahohle ba lits'oants'o tsa lichelete. Libuka tse khethehileng tsa litšupiso, libopeho le li-classifiers li romelloa le lenaneo ka boiketsetso e leng se etsang hore accounting e be bonolo le ho feta. Tlhatlhobo ea boemo ba lichelete le boemo.
Palo ea phaello. Ho tseba phallo ea bareki ho li-salon tsa boitlhopho. Mothusi oa dijithale ea hahelletsoeng. Tlhophiso ea sejoale-joale ea lenaneo. Kabo e hlakileng ea lits'ebeletso. Meputso le basebetsi.
Laola bokhoni ba basebetsi ba k'hamphani lenaneng le sebelisoang habonolo.

