Bogearraí le haghaidh salon grúmaeireachta
- Cosnaíonn cóipcheart na modhanna uathúla uathoibrithe gnó a úsáidtear inár gcláir.

Cóipcheart - Is foilsitheoir bogearraí fíoraithe sinn. Taispeántar é seo sa chóras oibriúcháin agus ár gcuid clár agus leagan taispeána á rith againn.

Foilsitheoir deimhnithe - Oibrímid le heagraíochtaí ar fud an domhain ó ghnólachtaí beaga go cinn mhóra. Tá ár gcuideachta san áireamh i gclár idirnáisiúnta na gcuideachtaí agus tá marc iontaobhais leictreonach aige.

Comhartha muiníne
Aistriú tapa.
Cad ba mhaith leat a dhéanamh anois?
Más mian leat eolas a fháil ar an gclár, is é an bealach is tapúla ná féachaint ar an bhfíseán iomlán ar dtús, agus ansin an leagan taispeána saor in aisce a íoslódáil agus oibriú leis féin. Más gá, iarr ar thacaíocht theicniúil cur i láthair nó léigh na treoracha.
WhatsApp
Le linn uaireanta gnó freagraimid de ghnáth laistigh de 1 nóiméad
Conas an clár a cheannach?
Féach ar scáileán an clár
Íosluchtaigh físeán mar gheall ar an gclár
Íoslódáil leagan taispeána
Déan comparáid idir cumraíochtaí an chláir
Ríomh costas na mbogearraí
Ríomh costas an néil más gá duit freastalaí néil
Cé hé an forbróir?
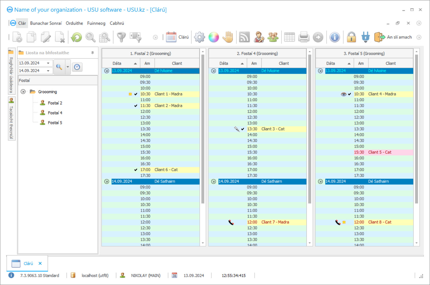
Scáileán clár
Is éard is gabháil scáileáin ann ná grianghraf de na bogearraí atá ar siúl. Is féidir leat a thuiscint láithreach cén chuma atá ar chóras CRM. Tá comhéadan fuinneoige curtha i bhfeidhm againn a thacaíonn le dearadh UX/UI. Ciallaíonn sé seo go bhfuil an comhéadan úsáideora bunaithe ar na blianta de thaithí úsáideora. Tá gach gníomh suite go díreach san áit is áisiúla é a dhéanamh. A bhuíochas le cur chuige inniúil den sórt sin, beidh do tháirgiúlacht oibre uasta. Cliceáil ar an íomhá beag chun an scáileán a oscailt i méid iomlán.
Má cheannaíonn tú córas MSU CRM le cumraíocht “Caighdeánach” ar a laghad, beidh rogha agat dearaí ó níos mó ná caoga teimpléad. Beidh deis ag gach úsáideoir na mbogearraí dearadh an chláir a roghnú a oireann dá bhlas. Ba chóir go mbeadh áthas ar gach lá oibre!
Ligeann na bogearraí uathoibrithe don salon grúmaeireachta duit súil a choinneáil ar chliaint, tuarastail na bhfostaithe a ríomh, agus tuairiscí a ghiniúint. Tá áilleacht ar cheann de phríomhtháscairí aeistéitic an domhain máguaird. Déanann salons agus ionaid grúmaeireachta iarracht cabhrú le peataí agus a n-úinéirí a bheith tarraingteach i gcónaí. Faoi láthair, tá an treo gnó seo ag fáil móiminteam ina fhorbairt. Déanann an bogearra do sciamhlann do pheataí monatóireacht ar obair fhostaithe uile na cuideachta i bhfíor-am. Le cabhair ó na teicneolaíochtaí is déanaí, déantar clárú le haghaidh seirbhísí trí bhogearraí digiteacha, áit ar féidir leat speisialtóir a roghnú chun oibriú le peata agus am oiriúnach. De bharr na mbogearraí ardleibhéil is féidir pointí a charnadh nuair a thugann cliaint cuairt ar do salon grúmaeireachta. Is mór é seo do chuairteoirí rialta.
Tá cumraíochtaí éagsúla sa Bhogearra USU is féidir a shaincheapadh do do salon grúmaeireachta. Cuidíonn sé le bainistíocht leanúnach bogearraí ar tháscairí a choinneáil ar líne. Cruthaítear taifead ar leithligh sna bogearraí do gach oibríocht, áit a léirítear an fhaisnéis riachtanach go léir; an t-úinéir, tréithe an airgeadais, agus sonraí breise. A bhuíochas leis an mbunachar sonraí coiteann, is féidir leat gach cuairt agus treoir seirbhísí a mheas maidir le grúmaeireacht, manicure, comhairliúcháin, agus go leor eile.
Maidir le salons áilleacht, tá na bogearraí á gcumrú a ligeann don bhainistíocht feidhmíocht na foirne a rianú. Trí cháilíocht na seirbhísí a mheas, cruthaítear liosta den éileamh ar mháistrí. De réir a áilleacht agus a áise, tá Bogearraí USU ar cheann de na réitigh chuntasaíochta is fearr ar mhargadh na mbogearraí. Tá an cúntóir digiteach ionsuite in ann na ceisteanna is minice a fhreagairt. De bharr teimpléid idirbhirt tipiciúla bíonn sé furasta taifid chuntasaíochta a chruthú. Tá sé seo ábhartha d’fhostaithe nua.
Cé hé an forbróir?
Nikolay Akulov
Saineolaí agus príomh-ríomhchláraitheoir a ghlac páirt i ndearadh agus i bhforbairt na mbogearraí seo.
2026-05-28
Físeán de bhogearraí le haghaidh salon grúmaeireachta
Tá an físeán seo i mBéarla. Ach is féidir leat triail a bhaint as fotheidil a chur ar siúl i do theanga dhúchais.
Déanann salons grúmaeireachta speisialtóireacht ar pheataí clúmhach a dteastaíonn grúmaeireacht chúramach uathu. Déanann fostaithe salon áilleacht obair den scoth, agus compord ainmhithe á gcur san áireamh. Roimh an nós imeachta, déantar an t-ionad oibre agus na hábhair a ghlanadh go críochnúil. Is gá an t-áitreabh a choinneáil glan i gcónaí. Le cabhair ó bhogearraí rialaithe tinrimh dhigitigh, faigheann bainistíocht na heagraíochta faisnéis chruinn faoi sceideal oibre na foirne. Dá bhrí sin, seachnaítear nósanna imeachta forluiteacha.
Rialaíonn na bogearraí le haghaidh salons grúmaeireachta agus ionaid áilleachta méid an tsoláthair agus an éilimh ag máistrí agus réimsí seirbhísí. Níor cheart ach na nósanna imeachta is ábhartha a roghnú. Seo mar is féidir leat uasmhéadú brabúis a bhaint amach. Ag deireadh gach míosa, faigheann bainistíocht na cuideachta anailís ar thorthaí airgeadais agus ansin déanann siad cinntí bainistíochta maidir le forbairt agus cur chun cinn. Is fiú freisin bogearraí a mhonatóireacht go staitistiúil ar an meánfheidhmíocht i measc iomaitheoirí sa tionscal.
Rialaíonn Bogearraí USU gach próiseas chun oibriú rianúil gach brainse a chinntiú. Ligeann sé duit an cumas táirgthe a bharrfheabhsú agus cúlchistí i bhfolach a fháil. Tá tábhacht ar leith leis seo, go háirithe i gcás salon grúmaeireachta nua. Déanaimis seiceáil ar chuid den fheidhmiúlacht níos airde a sholáthraíonn na bogearraí.
Íoslódáil leagan taispeána
Agus an clár á thosú agat, is féidir leat an teanga a roghnú.

Is féidir leat an leagan taispeána a íoslódáil saor in aisce. Agus ag obair sa chlár ar feadh dhá sheachtain. Tá roinnt faisnéise curtha san áireamh ann cheana ar mhaithe le soiléireacht.
Cé hé an t-aistritheoir?
Khoilo Rómhánach
Príomh-ríomhchláraitheoir a ghlac páirt in aistriú na mbogearraí seo go teangacha éagsúla.
Is réiteach bogearraí cuntasaíochta nua-aimseartha é Bogearraí USU chun salons grúmaeireachta a chabhróidh le huathoibriú agus bainistíocht salons den sórt sin chomh maith le gach próiseas ag an bhfiontar a shruthlíniú. Soláthraíonn ár mbogearraí feidhmíocht eisceachtúil le rialú leanúnach agus uathoibriú próisis. Cuirtear slándáil ar fáil trí logáil isteach agus pasfhocal. Cruthú neamhtheoranta grúpaí míreanna. Cruthú pleananna agus sceideal do thréimhsí fadtéarmacha agus gearrthéarmacha. Fágfaidh sonraí comhdhlúite go mbeidh sé níos éasca bainistíocht a dhéanamh ar salons grúmaeireachta. Foirmiú cuntasaíochta agus tuairiscithe cánach. Ullmhú párolla d’fhostaithe. Le linn rialú sreabhadh airgid. Leabhar cuntasaíochta ioncaim agus caiteachais.
Comhlíonadh an dlí agus na rialachán. Déantar an íocaíocht a bharrfheabhsú trí Bhogearra USU. Salons grúmaeireachta agus ionaid áilleachta do pheataí a chothabháil. Is féidir sonraisc agus billí bealaigh a thiomsú inár mbogearraí go tapa agus go héifeachtúil. Cuntasaíocht agus bainistíocht sreabhadh airgid don salon grúmaeireachta. Comhtháthú simplí leis an suíomh. Teimpléid na bhfoirmeacha caighdeánacha. Faisnéis tagartha iarbhír. Cuntasaíocht shintéiseach agus anailíseach. Bunachar sonraí aontaithe a thacaíonn le custaiméirí sna bogearraí.
Cártaí peataí. Taraifí a ríomh le haghaidh salons grúmaeireachta. Déanann na bogearraí ríomhanna agus meastacháin go huathoibríoch. Úsáid fhéideartha in earnálacha eacnamaíocha éagsúla. Measúnú cáilíochta seirbhíse.
Bogearraí a ordú le haghaidh salon grúmaeireachta
Chun an clár a cheannach, níl le déanamh ach glaoch nó scríobh chugainn. Aontóidh ár speisialtóirí leat maidir le cumraíocht chuí bogearraí, ullmhóidh siad conradh agus sonrasc le haghaidh íocaíochta.
Conas an clár a cheannach?
Seol sonraí don chonradh
Déanaimid comhaontú le gach cliant. Is é an conradh do ráthaíocht go bhfaighidh tú go díreach a theastaíonn uait. Mar sin, ar dtús is gá duit sonraí aonáin dhlíthiúil nó duine aonair a chur chugainn. De ghnáth ní thógann sé seo níos mó ná 5 nóiméad
Déan réamhíocaíocht
Tar éis duit cóipeanna scanta den chonradh agus den sonrasc a sheoladh chugat le haghaidh íocaíochta, beidh réamhíocaíocht ag teastáil. Tabhair faoi deara le do thoil, sula ndéantar an córas CRM a shuiteáil, is leor gan an méid iomlán a íoc, ach cuid amháin. Tacaítear le modhanna íocaíochta éagsúla. Timpeall 15 nóiméad
Beidh an clár a shuiteáil
Tar éis seo, déanfar dáta agus am suiteála ar leith a chomhaontú leat. Tarlaíonn sé seo de ghnáth ar an lá céanna nó an lá dár gcionn tar éis an páipéarachas a bheith críochnaithe. Díreach tar éis duit an córas CRM a shuiteáil, féadfaidh tú oiliúint a iarraidh ar d’fhostaí. Má cheannaítear an clár le haghaidh 1 úsáideoir, ní ghlacfaidh sé níos mó ná 1 uair an chloig
Bain sult as an toradh
Bain sult as an toradh gan deireadh :) Is é an rud atá taitneamhach go háirithe, ní hamháin an caighdeán a forbraíodh na bogearraí chun obair laethúil a uathoibriú, ach freisin an easpa spleáchais i bhfoirm táille síntiús míosúil. Tar éis an tsaoil, ní íocfaidh tú ach uair amháin as an gclár.
Ceannaigh clár réidh
Chomh maith leis sin is féidir leat a ordú forbairt bogearraí saincheaptha
Má tá riachtanais bogearraí speisialta agat, déan forbairt saincheaptha a ordú. Ansin ní bheidh ort a chur in oiriúint don chlár, ach beidh an clár a choigeartú do phróisis ghnó!
Bogearraí le haghaidh salon grúmaeireachta
Cuirtear seirbhísí ar fáil do bhainistíocht grúmaeireachta agus manicure. Bainistíocht dhigiteach ar salons grúmaeireachta ar an Idirlíon. Is féidir mais-phostáil custaiméirí a dhéanamh freisin le haghaidh fógraíochta atá an-éifeachtach.
Is féidir rialú faireachais físe a chur i bhfeidhm ach é a iarraidh. Ag taispeáint sonraí ar an scáileán.
Rialú ar sholáthar an bhunachar sonraí airgeadais agus teicniúil. Uilíocht na dtáscairí airgeadais. Seoltar leabhair thagartha speisialta, leagan amach agus aicmithe leis an gclár de réir réamhshocraithe a fhágann go bhfuil an chuntasaíocht níos áisiúla fós. Anailís ar an staid airgeadais agus ar an riocht.
Brabúsacht a ríomh. Sreabhadh na gcliant chuig salons grúmaeireachta a chinneadh. Cúntóir digiteach ionsuite. Cumraíocht nua-aimseartha an chláir. Dáileadh réasúnach seirbhísí. Tuarastal agus pearsanra.
Rialú ar éifeachtúlacht fhostaithe na cuideachta i roghchlár áisiúil úsáideora.

