İşletim sistemi: Windows, Android, macOS
Program grubu: İşletme otomasyonu
Bakım salonu için yazılım
- Telif hakkı, programlarımızda kullanılan benzersiz iş otomasyonu yöntemlerini korur.

Telif hakkı - Doğrulanmış bir yazılım yayıncısıyız. Bu, programlarımızı ve demo sürümlerimizi çalıştırırken işletim sisteminde görüntülenir.

Doğrulanmış yayıncı - Küçük işletmelerden büyük işletmelere kadar dünyanın dört bir yanındaki kuruluşlarla çalışıyoruz. Şirketimiz uluslararası şirketler siciline dahil olup elektronik güven işaretine sahiptir.

güven işareti
Hızlı geçiş.
Şimdi ne yapmak istersin?
Programla tanışmak istiyorsanız, en hızlı yol önce videonun tamamını izlemek, ardından ücretsiz demo sürümünü indirip kendiniz üzerinde çalışmaktır. Gerekirse teknik destekten sunum isteyin veya talimatları okuyun.
WhatsApp
Mesai saatleri içinde genellikle 1 dakika içinde yanıt veririz
Program nasıl satın alınır?
Programın ekran görüntüsünü görüntüleyin
Program hakkında bir video izleyin
Demo sürümünü indir
Programın konfigürasyonlarını karşılaştırın
Yazılım maliyetini hesaplayın
Bir bulut sunucusuna ihtiyacınız varsa bulutun maliyetini hesaplayın
Geliştirici kim?
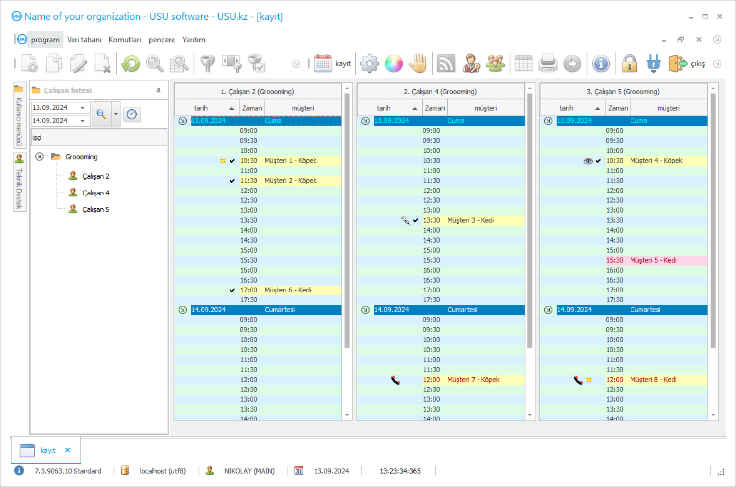
Programın ekran görüntüsü
Ekran görüntüsü, çalışan yazılımın fotoğrafıdır. Ondan bir CRM sisteminin neye benzediğini hemen anlayabilirsiniz. UX/UI tasarımını destekleyen bir pencere arayüzü uyguladık. Bu, kullanıcı arayüzünün uzun yıllara dayanan kullanıcı deneyimine dayandığı anlamına gelir. Her eylem, tam olarak gerçekleştirilmesinin en uygun olduğu yerde bulunur. Böyle yetkin bir yaklaşım sayesinde iş verimliliğiniz maksimum olacaktır. Ekran görüntüsünü tam boyutta açmak için küçük resme tıklayın.
En az “Standart” konfigürasyona sahip bir USU CRM sistemi satın alırsanız, elliden fazla şablon arasından seçim yapma olanağına sahip olursunuz. Yazılımın her kullanıcısı, programın tasarımını kendi zevkine göre seçme şansına sahip olacaktır. Her iş günü neşe getirmeli!
Bakım salonu için otomatikleştirilmiş yazılım, müşterileri takip etmenize, çalışan maaşlarını hesaplamanıza ve raporlar oluşturmanıza olanak tanır. Güzellik, çevreleyen dünyanın estetiğinin temel göstergelerinden biridir. Salonlar ve bakım merkezleri, evcil hayvanlara ve sahiplerine her zaman çekici kalmalarına yardımcı olmaya çalışır. Şu anda, bu iş yönü gelişiminde ivme kazanıyor. Evcil hayvanlar için bir güzellik salonu yazılımı, şirketin tüm çalışanlarının çalışmalarını gerçek zamanlı olarak izler. En son teknolojilerin yardımıyla, hizmetlere kayıt, bir evcil hayvanla çalışmak için bir uzman ve uygun bir zaman seçebileceğiniz dijital yazılım aracılığıyla gerçekleştirilir. Gelişmiş yazılım, müşterileriniz bakım salonunuzu ziyaret ettiğinde puan biriktirmenizi mümkün kılar. Bu, düzenli ziyaretçiler için harika bir fırsat.
USU Yazılımı, bakım salonunuz için özelleştirilebilen çeşitli konfigürasyonlar içerir. Çevrimiçi göstergelerin sürekli yazılım yönetiminin korunmasına yardımcı olur. Yazılımda, gerekli tüm bilgilerin belirtildiği her işlem için ayrı bir kayıt oluşturulur; mal sahibi, finansın özellikleri ve ek veriler. Ortak veritabanı sayesinde, bakım, manikür, konsültasyonlar ve çok daha fazlası için tüm ziyaretleri ve hizmet yönlerini göz önünde bulundurabilirsiniz.
Güzellik salonlarında, yönetimin personelin performansını izlemesine izin veren yazılım yapılandırılıyor. Hizmetlerin kalitesini değerlendirerek, ustalara olan talebin bir listesi oluşturulur. Güzelliği ve rahatlığı ile USU Software, yazılım pazarındaki en iyi muhasebe çözümlerinden biridir. Yerleşik dijital asistan, en sık sorulan soruları yanıtlayabilir. Tipik işlem şablonları, muhasebe kayıtları oluşturmayı kolaylaştırır. Bu yeni çalışanlar için geçerlidir.
Geliştirici kim?
2026-05-28
Bakım salonu için yazılımın videosu
Bu video İngilizcedir. Ancak ana dilinizde altyazıları açmayı deneyebilirsiniz.
Bakım salonları, dikkatli bakım gerektiren tüylü evcil hayvanlarda uzmanlaşmıştır. Güzellik salonu çalışanları, hayvanların rahatlığını göz önünde bulundurarak kaliteli işler yapar. İşlemden önce işyeri ve malzemeler iyice temizlenir. Binayı her zaman temiz tutmak gereklidir. Dijital katılım kontrol yazılımının yardımıyla, kuruluşun yönetimi, personelin çalışma programı hakkında doğru bilgiler alır. Böylece çakışan prosedürlerden kaçınılır.
Bakım salonları ve güzellik merkezleri için yazılım, ustaların ve hizmet alanlarının arz ve talebinin hacmini kontrol eder. Yalnızca en uygun prosedürler tercih edilmelidir. Kâr maksimizasyonunu bu şekilde elde edebilirsiniz. Her ayın sonunda, şirket yönetimi finansal sonuçların bir analizini alır ve ardından geliştirme ve terfi için yönetim kararları verir. Ayrıca, yazılım sektöründeki rakipler arasındaki ortalama performansı istatistiksel olarak izlemek faydalı olacaktır.
USU Yazılımı, tüm şubelerin sorunsuz çalışmasını sağlamak için tüm süreçleri kontrol eder. Üretim kapasitesini optimize etmenizi ve gizli rezervleri bulmanızı sağlar. Bu, özellikle yeni bir bakım salonu için özellikle önemlidir. Yazılımın sağladığı daha gelişmiş işlevlerden bazılarına göz atalım.
Demo sürümünü indir
Programı başlatırken dili seçebilirsiniz.

Demo sürümünü ücretsiz olarak indirebilirsiniz. Ve programda iki hafta çalışın. Açıklık sağlamak amacıyla bazı bilgiler zaten buraya dahil edilmiştir.
Çevirmen kim?
USU Software, bu tür salonların otomasyonuna ve yönetimine yardımcı olacak ve aynı zamanda işletmedeki hemen hemen her süreci kolaylaştıracak, bakım salonları için modern bir muhasebe yazılımı çözümüdür. Yazılımımız, proseslerin sürekli kontrolü ve otomasyonu ile olağanüstü performans sağlar. Güvenlik, kullanıcı adı ve şifre ile sağlanır. Sınırsız öğe grupları oluşturma. Uzun vadeli ve kısa vadeli dönemler için planların ve programların oluşturulması. Birleştirilmiş veriler, bakım salonlarının yönetimini gerçekleştirmeyi kolaylaştıracaktır. Muhasebe oluşumu ve vergi raporlaması. Çalışanlar için bordro hazırlığı. Nakit akışı kontrolü boyunca. Gelir ve giderlerin muhasebe defteri.
Yasalara ve düzenlemelere uygunluk. Ödeme, USU Yazılımı aracılığıyla optimize edilir. Evcil hayvanlar için bakım salonlarının ve güzellik merkezlerinin bakımı. Faturalar ve irsaliyeler yazılımımızda hızlı ve verimli bir şekilde derlenebilir. Bakım salonu için nakit akışı muhasebesi ve yönetimi. Site ile basit entegrasyon. Standart formların şablonları. Gerçek referans bilgileri. Sentetik ve analitik muhasebe. Yazılımda birleşik müşteri dostu veritabanı.
Evcil hayvan kartları. Bakım salonları için tarifelerin hesaplanması. Hesaplamalar ve tahminler yazılım tarafından otomatik olarak yapılır. Çeşitli ekonomik sektörlerde olası kullanım. Hizmet kalitesi değerlendirmesi.
Bakım salonu için bir yazılım sipariş edin
Programı satın almak için bizi aramanız veya yazmanız yeterli. Uzmanlarımız uygun yazılım konfigürasyonu konusunda sizinle mutabakata varacak, bir sözleşme ve ödeme faturası hazırlayacaktır.
Program nasıl satın alınır?
Sözleşmenin ayrıntılarını gönder
Her müşteriyle bir anlaşma yapıyoruz. Sözleşme, tam olarak ihtiyacınız olanı alacağınızın garantisidir. Bu nedenle öncelikle bize tüzel kişi veya şahsın bilgilerini göndermeniz gerekmektedir. Bu genellikle 5 dakikadan fazla sürmez
Avans ödemesi yapın
Ödeme için sözleşmenin ve faturanın taranmış kopyalarını size gönderdikten sonra, ön ödeme yapılması gerekmektedir. CRM sistemini kurmadan önce tutarın tamamını değil, yalnızca bir kısmını ödemenin yeterli olduğunu lütfen unutmayın. Çeşitli ödeme yöntemleri desteklenmektedir. Yaklaşık 15 dakika
Program kurulacak
Bundan sonra sizinle belirli bir kurulum tarihi ve saati üzerinde anlaşmaya varılacaktır. Bu genellikle evrak işlerinin tamamlanmasından sonraki aynı gün veya ertesi gün gerçekleşir. CRM sistemini kurduktan hemen sonra çalışanınızın eğitim almasını isteyebilirsiniz. Programın 1 kullanıcı için satın alınması halinde 1 saatten fazla sürmez.
Sonucun tadını çıkarın
Sonucun sonsuz tadını çıkarın :) Özellikle sevindirici olan şey, yalnızca yazılımın günlük işleri otomatikleştirmek için geliştirildiği kalite değil, aynı zamanda aylık abonelik ücreti biçiminde bağımlılığın olmamasıdır. Sonuçta program için yalnızca bir kez ödeme yapacaksınız.
Hazır bir program satın alın
Ayrıca özel yazılım geliştirme siparişi verebilirsiniz
Özel yazılım gereksinimleriniz varsa özel geliştirme siparişi verin. O zaman sizin programa uyum sağlamanıza gerek kalmayacak, ancak program iş süreçlerinize göre ayarlanacak!
Bakım salonu için yazılım
Bakım ve manikür yönetimi için hizmetler verilmektedir. İnternet üzerinden bakım salonlarının dijital yönetimi. Gerçekten verimli reklamcılık için müşterilerin toplu olarak postalanması da mümkündür.
Video gözetim kontrolü istek üzerine uygulanabilir. Veriler ekranda görüntüleniyor.
Mali ve teknik veri tabanının sağlanması üzerinde kontrol. Finansal göstergelerin evrenselliği. Özel referans kitapları, düzenleri ve sınıflandırıcılar varsayılan olarak programla birlikte gönderilir, bu da muhasebeyi daha da kolaylaştırır. Mali durum ve durumun analizi.
Karlılığın hesaplanması. Müşterilerin bakım salonlarına akışını belirleme. Dahili dijital asistan. Programın modern yapılandırması. Hizmetlerin akılcı dağıtımı. Maaş ve personel.
Uygun bir kullanıcı menüsünde şirket çalışanlarının verimliliğini kontrol edin.

