Système opérateur: Windows, Android, macOS
Groupe de programmes: Automatisation des affaires
Logiciel pour un salon de toilettage
- Le droit d'auteur protège les méthodes uniques d'automatisation commerciale utilisées dans nos programmes.

droits d'auteur - Nous sommes un éditeur de logiciels vérifié. Ceci est affiché dans le système d'exploitation lors de l'exécution de nos programmes et versions de démonstration.

Éditeur vérifié - Nous travaillons avec des organisations du monde entier, des petites aux grandes entreprises. Notre société est inscrite au registre international des sociétés et dispose d'un label de confiance électronique.

Signe de confiance
Passage rapide.
Que voulez-vous faire maintenant?
Si vous souhaitez vous familiariser avec le programme, le moyen le plus rapide est de regarder d'abord la vidéo complète, puis de télécharger la version de démonstration gratuite et de travailler avec vous-même. Si nécessaire, demandez une présentation au support technique ou lisez les instructions.
WhatsApp
Pendant les heures de bureau, nous répondons généralement dans un délai d'une minute
Comment acheter le programme ?
Voir une capture d'écran du programme
Voir une vidéo sur le programme
Télécharger la version démo
Comparer les configurations du programme
Calculer le coût d'un logiciel
Calculez le coût du cloud si vous avez besoin d'un serveur cloud
Qui est le développeur ?
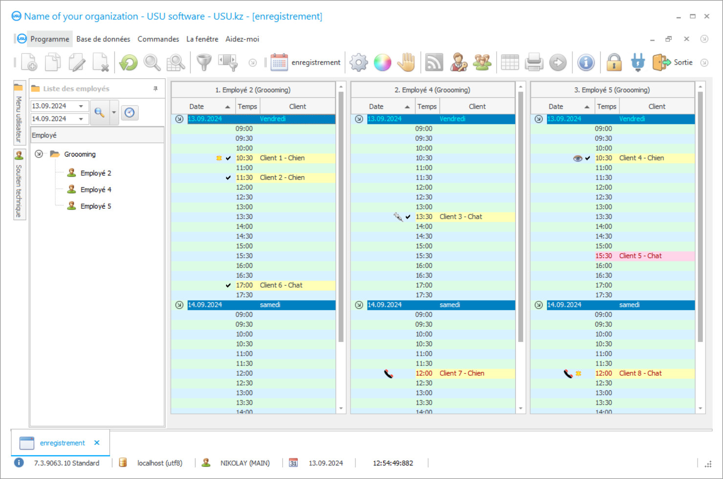
Capture d'écran du programme
Une capture d'écran est une photo du logiciel en cours d'exécution. À partir de là, vous pouvez immédiatement comprendre à quoi ressemble un système CRM. Nous avons implémenté une interface fenêtre prenant en charge la conception UX/UI. Cela signifie que l'interface utilisateur est basée sur des années d'expérience utilisateur. Chaque action est située exactement là où il est le plus pratique de l'effectuer. Grâce à une approche aussi compétente, votre productivité au travail sera maximale. Cliquez sur la petite image pour ouvrir la capture d'écran en taille réelle.
Si vous achetez un système USU CRM avec une configuration d'au moins « Standard », vous aurez le choix entre plus de cinquante modèles de conceptions. Chaque utilisateur du logiciel aura la possibilité de choisir la conception du programme selon ses goûts. Chaque journée de travail doit apporter de la joie !
Le logiciel automatisé pour le salon de toilettage vous permet de suivre les clients, de calculer les salaires des employés et de générer des rapports. La beauté est l'un des principaux indicateurs de l'esthétique du monde environnant. Les salons et les centres de toilettage essaient d'aider les animaux et leurs propriétaires à rester attrayants. Actuellement, cette direction commerciale prend de l'ampleur dans son développement. Le logiciel d'un salon de beauté pour animaux de compagnie surveille en temps réel le travail de tous les employés de l'entreprise. À l'aide des dernières technologies, l'inscription aux services est effectuée via un logiciel numérique, où vous pouvez choisir un spécialiste pour travailler avec un animal de compagnie et à un moment opportun. Le logiciel avancé permet d'accumuler des points lorsque les clients visitent votre salon de toilettage. C'est une bonne affaire pour les visiteurs réguliers.
Le logiciel USU contient diverses configurations qui peuvent être personnalisées pour votre salon de toilettage. Il permet de maintenir une gestion logicielle continue des indicateurs en ligne. Un enregistrement séparé est formé dans le logiciel pour chaque opération, où toutes les informations nécessaires sont indiquées; le propriétaire, les caractéristiques des données financières et complémentaires. Grâce à la base de données commune, vous pouvez considérer toutes les visites et directions des services pour le toilettage, la manucure, les consultations et bien plus encore.
Dans les salons de beauté, le logiciel est configuré pour permettre à la direction de suivre les performances du personnel. En évaluant la qualité des services, une liste de la demande de maîtres est formée. Par sa beauté et sa commodité, le logiciel USU est l'une des meilleures solutions comptables sur le marché des logiciels. L'assistant numérique intégré est capable de répondre aux questions les plus fréquemment posées. Les modèles de transaction typiques facilitent la création d'enregistrements comptables. Ceci est pertinent pour les nouveaux employés.
Qui est le développeur ?
Akoulov Nikolaï
Expert et programmeur en chef ayant participé à la conception et au développement de ce logiciel.
2026-05-28
Vidéo d'un logiciel pour un salon de toilettage
Cette vidéo est en anglais. Mais vous pouvez essayer d'activer les sous-titres dans votre langue maternelle.
Les salons de toilettage se spécialisent dans les animaux duveteux qui nécessitent un toilettage soigné. Les employés de l'institut de beauté réalisent un travail de qualité, en tenant compte du confort des animaux. Avant la procédure, le lieu de travail et les matériaux sont soigneusement nettoyés. Il est nécessaire de garder les locaux propres à tout moment. À l’aide d’un logiciel de contrôle de présence numérique, la direction de l’organisation reçoit des informations précises sur l’horaire de travail du personnel. Ainsi, les procédures qui se chevauchent sont évitées.
Le logiciel pour les salons de toilettage et les centres de beauté contrôle le volume de l'offre et de la demande des maîtres et des domaines de services. Seules les procédures les plus pertinentes doivent être privilégiées. C'est ainsi que vous pouvez maximiser vos profits. À la fin de chaque mois, la direction de l'entreprise reçoit une analyse des résultats financiers et prend ensuite des décisions de gestion pour le développement et la promotion. Il vaut également la peine de surveiller statistiquement les performances moyennes des concurrents du secteur.
Le logiciel USU contrôle tous les processus pour assurer le bon fonctionnement de toutes les succursales. Il vous permet d'optimiser la capacité de production et de trouver des réserves cachées. Ceci est particulièrement important, en particulier pour un nouveau salon de toilettage. Voyons quelques-unes des fonctionnalités les plus avancées fournies par le logiciel.
Télécharger la version démo
Lors du démarrage du programme, vous pouvez sélectionner la langue.

Vous pouvez télécharger la version démo gratuitement. Et travaillez dans le programme pendant deux semaines. Certaines informations y ont déjà été incluses pour plus de clarté.
Qui est le traducteur ?
Khoilo Romain
Programmeur en chef qui a participé à la traduction de ce logiciel dans différentes langues.
Le logiciel USU est une solution logicielle de comptabilité moderne pour les salons de toilettage qui aidera à l'automatisation et à la gestion de ces salons, ainsi qu'à la rationalisation de presque tous les processus de l'entreprise. Notre logiciel offre des performances exceptionnelles avec un contrôle et une automatisation continus des processus. La sécurité est assurée par login et mot de passe. Création illimitée de groupes d'articles. Création de plans et calendriers pour des périodes à long et à court terme. Des données consolidées faciliteront la gestion des salons de toilettage. Formation de la comptabilité et des déclarations fiscales. Préparation de la paie pour les employés. Tout au long du contrôle des flux de trésorerie. Livre comptable des revenus et dépenses.
Conformité à la loi et aux règlements. Le paiement est optimisé via le logiciel USU. Entretien des salons de toilettage et des centres de beauté pour animaux de compagnie. Les factures et les feuilles de route peuvent être compilées dans notre logiciel rapidement et efficacement. Comptabilité et gestion des flux de trésorerie pour le salon de toilettage. Intégration simple avec le site. Modèles de formulaires standard. Informations de référence réelles. Comptabilité synthétique et analytique. Base de données unifiée conviviale dans le logiciel.
Cartes pour animaux de compagnie. Calcul des tarifs des salons de toilettage. Les calculs et estimations sont effectués automatiquement par le logiciel. Utilisation possible dans divers secteurs économiques. Évaluation de la qualité du service.
Commander un logiciel pour un salon de toilettage
Pour acheter le programme, appelez-nous ou écrivez-nous. Nos spécialistes conviendront avec vous de la configuration logicielle appropriée, prépareront un contrat et une facture de paiement.
Comment acheter le programme ?
Envoyer les détails du contrat
Nous concluons un accord avec chaque client. Le contrat est votre garantie que vous recevrez exactement ce dont vous avez besoin. Par conséquent, vous devez d’abord nous envoyer les coordonnées d’une personne morale ou physique. Cela ne prend généralement pas plus de 5 minutes
Effectuer un paiement anticipé
Après vous avoir envoyé des copies numérisées du contrat et de la facture pour paiement, un acompte est demandé. Veuillez noter qu'avant d'installer le système CRM, il suffit de payer non pas la totalité du montant, mais seulement une partie. Diverses méthodes de paiement sont prises en charge. Environ 15 minutes
Le programme sera installé
Ensuite, une date et une heure d'installation précises seront convenues avec vous. Cela se produit généralement le même jour ou le lendemain de la fin des formalités administratives. Immédiatement après l'installation du système CRM, vous pouvez demander une formation pour votre employé. Si le programme est acheté pour 1 utilisateur, cela ne prendra pas plus d'1 heure
Profitez du résultat
Profitez du résultat à l'infini :) Ce qui est particulièrement satisfaisant, c'est non seulement la qualité avec laquelle le logiciel a été développé pour automatiser le travail quotidien, mais aussi l'absence de dépendance sous la forme d'un abonnement mensuel. Après tout, vous ne paierez qu’une seule fois pour le programme.
Acheter un programme prêt à l'emploi
Vous pouvez également commander un développement de logiciel personnalisé
Si vous avez des exigences logicielles particulières, commandez un développement personnalisé. Vous n’aurez alors pas à vous adapter au programme, mais le programme sera adapté à vos processus métier !
Logiciel pour un salon de toilettage
Des services de toilettage et de gestion de manucure sont fournis. Gestion numérique des salons de toilettage via Internet. Le publipostage massif des clients est également possible pour une publicité vraiment efficace.
Le contrôle de vidéosurveillance peut être mis en œuvre sur demande. Affichage des données à l'écran.
Contrôle de la mise à disposition de la base de données financière et technique. L'universalité des indicateurs financiers. Des livres de référence, des mises en page et des classificateurs spéciaux sont fournis par défaut avec le programme, ce qui rend la comptabilité encore plus pratique. Analyse de la situation et de la situation financières.
Calcul de rentabilité. Déterminer le flux de clients vers les salons de toilettage. Assistant numérique intégré. Configuration moderne du programme. Distribution rationnelle des services. Salaire et personnel.
Contrôlez l'efficacité des employés de l'entreprise dans un menu utilisateur pratique.

