Операційна система: Windows, Android, macOS
Група програм: Автоматизація бізнесу
Програмне забезпечення для грумінгу
- Авторське право захищає унікальні методи автоматизації бізнесу, які використовуються в наших програмах.

Авторське право - Ми перевірений видавець програмного забезпечення. Це відображається в операційній системі під час запуску наших програм і демо-версій.

Перевірений видавець - Ми працюємо з організаціями по всьому світу від малого бізнесу до великих. Наша компанія включена до міжнародного реєстру компаній і має електронний знак довіри.

Знак довіри
Швидкий перехід.
Що ти хочеш зараз робити?
Якщо ви хочете ознайомитися з програмою, найшвидший спосіб - це спочатку переглянути повне відео, а потім завантажити безкоштовну демо-версію і працювати з нею самостійно. При необхідності замовте презентацію в техпідтримці або прочитайте інструкцію.
WhatsApp
У робочий час ми зазвичай відповідаємо протягом 1 хвилини
Як купити програму?
Переглянути скріншот програми
Подивіться відео про програму
Завантажте демо-версію
Порівняйте конфігурації програми
Розрахувати вартість програмного забезпечення
Розрахуйте вартість хмари, якщо вам потрібен хмарний сервер
Хто розробник?
Скріншот програми
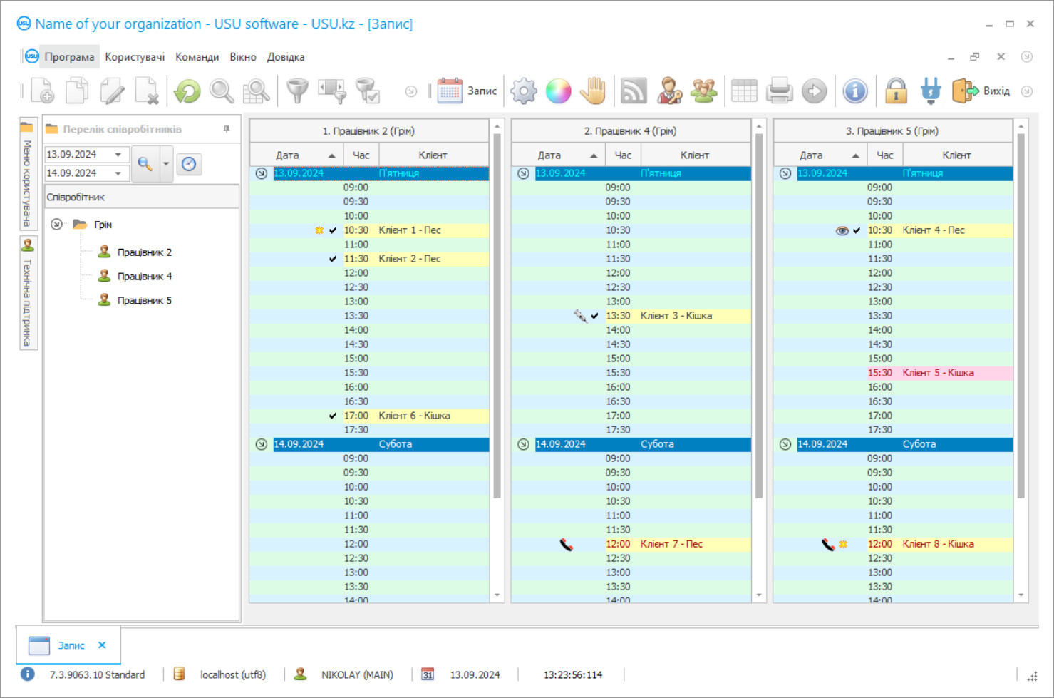
Скріншот — це фотографія запущеного програмного забезпечення. З нього відразу можна зрозуміти, як виглядає CRM система. Ми реалізували віконний інтерфейс з підтримкою UX/UI дизайну. Це означає, що інтерфейс користувача базується на багаторічному досвіді користувача. Кожна дія розташована саме там, де її найзручніше виконувати. Завдяки такому грамотному підходу продуктивність вашої роботи буде максимальною. Натисніть на маленьке зображення, щоб відкрити скріншот у повному розмірі.
Якщо ви купуєте CRM-систему USU з конфігурацією не нижче «Стандарт», у вас буде вибір дизайнів із понад півсотні шаблонів. Кожен користувач програмного забезпечення матиме можливість вибрати дизайн програми на свій смак. Кожен день праці повинен приносити радість!
Автоматизоване програмне забезпечення для перукарського салону дозволяє відстежувати клієнтів, розраховувати зарплату працівникам та створювати звіти. Краса - один з головних показників естетики навколишнього світу. Салони та центри догляду намагаються допомогти домашнім тваринам, а їх господарі завжди залишаються привабливими. В даний час цей напрямок бізнесу набирає обертів у своєму розвитку. Програмне забезпечення для салону краси для домашніх тварин відстежує роботу всіх співробітників компанії в режимі реального часу. За допомогою новітніх технологій реєстрація на послуги здійснюється за допомогою цифрового програмного забезпечення, де можна вибрати спеціаліста для роботи з домашнім улюбленцем та зручний час. Вдосконалене програмне забезпечення дозволяє накопичувати бали, коли клієнти відвідують ваш салон догляду. Це чудова угода для постійних відвідувачів.
Програмне забезпечення USU містить різні конфігурації, які можна налаштувати для вашого салону догляду. Це допомагає підтримувати постійне програмне управління показниками в Інтернеті. Для кожної операції в програмному забезпеченні формується окремий запис, де вказується вся необхідна інформація; власник, характеристики фінансових та додаткові дані. Завдяки загальній базі даних ви можете врахувати всі відвідування та напрямки послуг з догляду, манікюру, консультацій та багато іншого.
У салонах краси налаштовано програмне забезпечення, яке дозволяє керівництву відстежувати ефективність роботи персоналу. Оцінюючи якість послуг, формується перелік попиту на майстрів. За своєю красою та зручністю програмне забезпечення USU є одним з найкращих бухгалтерських рішень на ринку програмного забезпечення. Вбудований цифровий асистент здатний відповісти на найпоширеніші запитання. Типові шаблони транзакцій спрощують створення бухгалтерських записів. Це актуально для нових співробітників.
Хто розробник?
Акулов Микола
Експерт та головний програміст, який брав участь у проектуванні та розробці цього програмного забезпечення.
2026-05-28
Відео програмного забезпечення для грумінгу
Салони догляду спеціалізуються на пухнастих домашніх тварин, які вимагають ретельного догляду. Співробітники салону краси виконують якісну роботу з урахуванням комфорту тварин. Перед процедурою робоче місце та матеріали ретельно очищаються. Потрібно постійно підтримувати приміщення в чистоті. За допомогою цифрового програмного забезпечення для контролю відвідуваності керівництво організації отримує точну інформацію про графік роботи персоналу. Таким чином, процедур, що перекриваються, вдається уникнути.
Програмне забезпечення для догляду за салонами та центрами краси контролює обсяг попиту та пропозиції майстрів та сфери послуг. Слід віддавати перевагу лише найбільш відповідним процедурам. Ось як можна досягти максимізації прибутку. В кінці кожного місяця керівництво компанії отримує аналіз фінансових результатів, а потім приймає управлінські рішення щодо розвитку та просування. Також варто статистично стежити за середньою продуктивністю серед конкурентів у галузі.
Програмне забезпечення USU контролює всі процеси, щоб забезпечити безперебійну роботу всіх філій. Це дозволяє оптимізувати виробничі потужності та знаходити приховані резерви. Це особливо важливо, особливо для нового салону догляду. Давайте перевіримо деякі більш розширені функції, які надає програмне забезпечення.
Завантажте демо-версію
Під час запуску програми ви можете вибрати мову.

Ви можете завантажити демо-версію безкоштовно. І працювати в програмі два тижні. Деяка інформація вже включена туди для ясності.
Хто такий перекладач?
Хойло Роман
Головний програміст, який брав участь у перекладі цього програмного забезпечення на різні мови.
USU Software - це сучасне бухгалтерське програмне рішення для догляду за салонами, яке допоможе в автоматизації та управлінні такими салонами, а також впорядкує майже кожен процес на підприємстві. Наше програмне забезпечення забезпечує виняткову продуктивність при постійному контролі та автоматизації процесів. Безпека забезпечується логіном та паролем. Необмежене створення груп предметів. Створення планів і графіків на довгостроковий та короткостроковий періоди. Консолідовані дані спростять управління салонами догляду. Формування бухгалтерської та податкової звітності. Підготовка заробітної плати для працівників. Протягом усього контролю грошових потоків. Книга обліку доходів і витрат.
Дотримання законодавства та нормативних актів. Оплата оптимізована за допомогою програмного забезпечення USU. Утримання салонів догляду та центрів краси для домашніх тварин. Рахунки-фактури та накладні можна швидко та ефективно складати в наше програмне забезпечення. Облік та управління грошовими потоками для салону догляду. Проста інтеграція з сайтом. Шаблони типових форм. Фактична довідкова інформація. Синтетичний та аналітичний облік. Уніфікована зручна база даних в програмному забезпеченні.
Картки для домашніх тварин. Розрахунок тарифів на грумінгові салони. Розрахунки та оцінки виконуються програмним забезпеченням автоматично. Можливе використання в різних галузях економіки. Оцінка якості послуг.
Замовляйте програмне забезпечення для перукарського салону
Щоб купити програму, просто зателефонуйте або напишіть нам. Наші спеціалісти узгодять з вами відповідну конфігурацію програмного забезпечення, підготують договір та рахунок на оплату.
Як купити програму?
Надішліть реквізити для договору
З кожним клієнтом укладаємо договір. Договір - це ваша гарантія того, що ви отримаєте саме те, що вам потрібно. Тому спочатку вам необхідно надіслати нам реквізити юридичної або фізичної особи. Зазвичай це займає не більше 5 хвилин
Внести передоплату
Після надсилання вам сканованих копій договору та рахунка на оплату, необхідна передоплата. Зверніть увагу, що перед установкою CRM-системи достатньо сплатити не всю суму, а лише частину. Підтримуються різні способи оплати. Приблизно 15 хвилин
Програма буде встановлена
Після цього з вами буде узгоджено конкретну дату та час монтажу. Зазвичай це відбувається того ж або наступного дня після оформлення документів. Відразу після встановлення CRM-системи ви можете замовити навчання для свого співробітника. Якщо програма купується на 1 користувача, це займе не більше 1 години
Насолоджуйтесь результатом
Насолоджуйтесь результатом нескінченно :) Особливо радує не тільки якість, з якою розроблено програмне забезпечення для автоматизації повсякденної роботи, але й відсутність залежності у вигляді щомісячної абонплати. Адже ви заплатите за програму лише один раз.
Купити готову програму
Також ви можете замовити розробку програмного забезпечення на замовлення
Якщо у вас є особливі вимоги до програмного забезпечення, замовте розробку на замовлення. Тоді вам не доведеться підлаштовуватися під програму, а програма буде адаптована до ваших бізнес-процесів!
Програмне забезпечення для грумінгу
Надаються послуги з догляду та управління манікюром. Цифрове управління перукарнями через Інтернет. Масова розсилка клієнтів також можлива для дійсно ефективної реклами.
За запитом можна здійснити контроль відеоспостереження. Відображення даних на екрані.
Контроль за наданням фінансово-технічної бази даних. Універсальність фінансових показників. Спеціальні довідники, макети та класифікатори постачаються разом із програмою за замовчуванням, що робить облік ще зручнішим. Аналіз фінансового стану та стану.
Розрахунок рентабельності. Визначення потоку клієнтів до салонів догляду. Вбудований цифровий асистент. Сучасна конфігурація програми. Раціональний розподіл послуг. Заробітна плата та персонал.
Контролюйте ефективність роботи працівників компанії за допомогою зручного меню користувача.

