Operating system: Windows, Android, macOS
Group of programs: Business automation
Software for a grooming salon
- Copyright protects the unique methods of business automation that are used in our programs.

Copyright - We are a verified software publisher. This is displayed in the operating system when running our programs and demo-versions.

Verified publisher - We work with organizations around the world from small businesses to large ones. Our company is included in the international register of companies and has an electronic trust mark.

Sign of trust
Quick transition.
What do you want to do now?
If you want to get acquainted with the program, the fastest way is to first watch the full video, and then download the free demo version and work with it yourself. If necessary, request a presentation from technical support or read the instructions.
WhatsApp
During business hours we usually respond within 1 minute
How to buy the program?
View a screenshot of the program
Watch a video about the program
Download demo version
Compare configurations of the program
Calculate the cost of software
Calculate the cost of the cloud if you need a cloud server
Who is the developer?
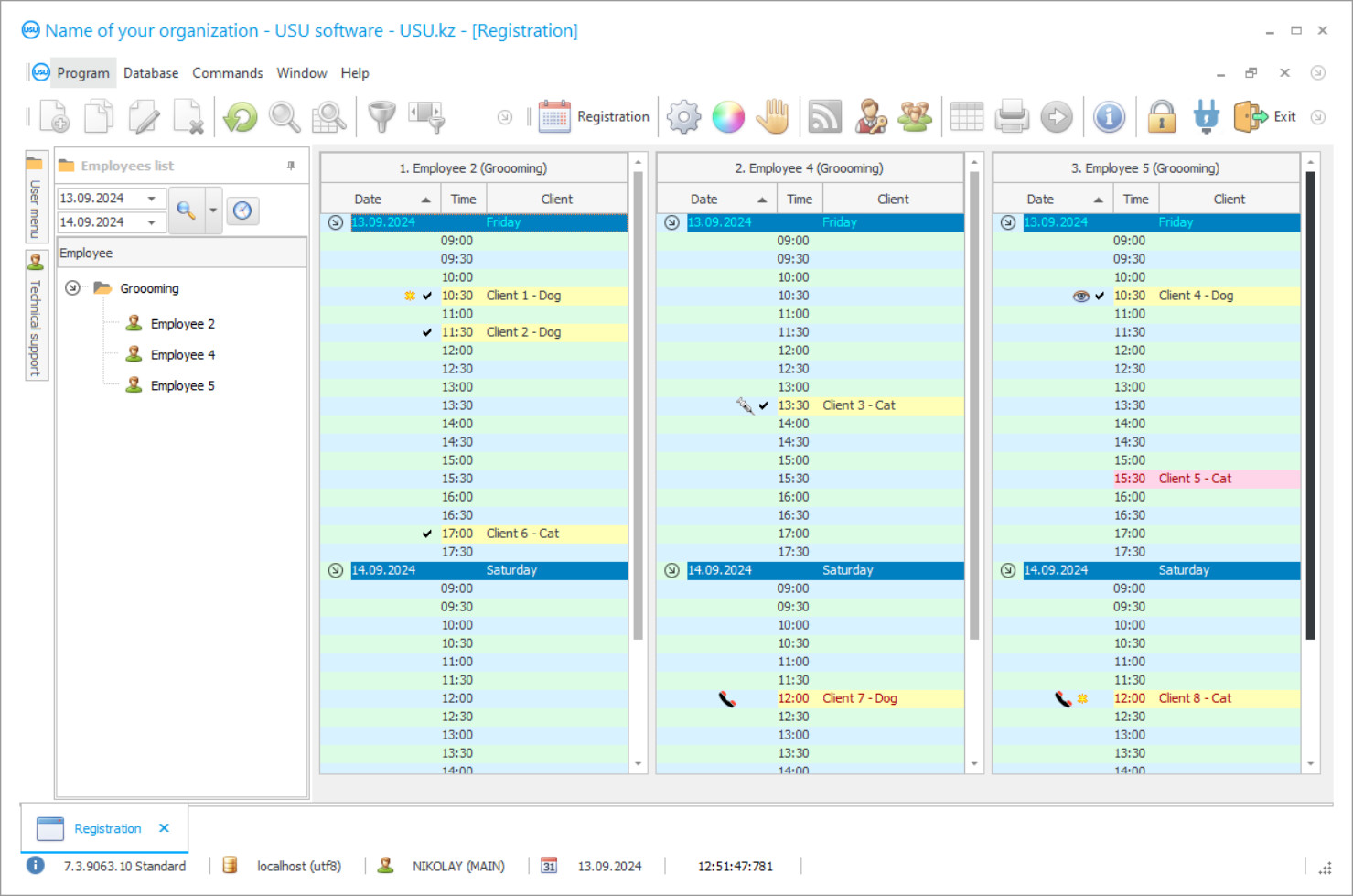
Program screenshot
A screenshot is a photo of the software running. From it you can immediately understand what a CRM system looks like. We have implemented a window interface with support for UX/UI design. This means that the user interface is based on years of user experience. Each action is located exactly where it is most convenient to perform it. Thanks to such a competent approach, your work productivity will be maximum. Click on the small image to open the screenshot in full size.
If you buy a USU CRM system with a configuration of at least “Standard”, you will have a choice of designs from more than fifty templates. Each user of the software will have the opportunity to choose the design of the program to suit their taste. Every day of work should bring joy!
The automated software for the grooming salon allows you to keep track of clients, calculate employee salaries, and generate reports. Beauty is one of the main indicators of the aesthetics of the surrounding world. Salons and grooming centers try to help pets and their owners always remain attractive. Currently, this business direction is gaining momentum in its development. The software for a beauty salon for pets monitors the work of all employees of the company in real-time. With the help of the latest technologies, registration for services is carried out through digital software, where you can choose a specialist to work with a pet and a convenient time. The advanced software makes it possible to accumulate points when clients visit your grooming salon. This is a great deal for regular visitors.
The USU Software contains various configurations that can be customized for your grooming salon. It helps to maintain continuous software management of indicators online. A separate record is formed in the software for each operation, where all the necessary information is indicated; the owner, the characteristics of the financial, and additional data. Thanks to the common database, you can consider all visits and directions of services for grooming, manicure, consultations, and a lot more.
In beauty salons, the software is being configured that allows management to track the performance of staff. By assessing the quality of services, a list of the demand for masters is formed. By its beauty and convenience, the USU Software is one of the best accounting solutions on the software market. The built-in digital assistant is able to answer the most frequently asked questions. Typical transaction templates make it easy to create accounting records. This is relevant for new employees.
Who is the developer?
Akulov Nikolay
Expert and chief programmer who participated in the design and development of this software.
2026-05-28
Video of software for a grooming salon
Grooming salons specialize in fluffy pets that require careful grooming. Beauty salon’s employees carry out quality work, taking into account the comfort of animals. Before the procedure, the workplace and materials are thoroughly cleaned. It is necessary to keep the premises clean at all times. With the help of digital attendance control software, the organization’s management receives accurate information about the staff’s work schedule. Thus, overlapping procedures are avoided.
The software for grooming salons and beauty centers controls the volume of supply and demand by masters and areas of services. Only the most relevant procedures should be preferred. This is how you can achieve profit maximization. At the end of each month, the company's management receives an analysis of financial results and then makes management decisions for development and promotion. It is also worthwhile to software statistically monitor the average performance among competitors in the industry.
The USU Software controls all processes to ensure the smooth operation of all branches. It allows you to optimize production capacity and find hidden reserves. This is of particular importance, especially for a new grooming salon. Let’s check out some of the more advanced functionality that the software provides.
Download demo version
When starting the program, you can select the language.

You can download the demo version for free. And work in the program for two weeks. Some information has already been included there for clarity.
Who is the translator?
Khoilo Roman
Chief programmer who took part in the translation of this software into different languages.
The USU Software is a modern accounting software solution for grooming salons that will help with automation and management of such salons as well as streamlining pretty much every process at the enterprise. Our software provides exceptional performance with continuous control and automation of processes. Security is provided by login and password. Unlimited creation of item groups. Creation of plans and schedules for long-term and short-term periods. Consolidated data will make it easier to perform management of grooming salons. Formation of accounting and tax reporting. Payroll preparation for employees. Throughout cash flow control. Accounting book of income and expenses.
Compliance with the law and regulations. Payment is optimized via the USU Software. Maintaining grooming salons and beauty centers for pets. Invoices and waybills can be compiled in our software quickly and efficiently. Cash flow accounting and management for the grooming salon. Simple integration with the site. Templates of standard forms. Actual reference information. Synthetic and analytical accounting. Unified customer-friendly database in the software.
Pet cards. Calculation of tariffs for grooming salons. Calculations and estimates are performed by the software automatically. Possible use in various economic sectors. Service quality assessment.
Order a software for a grooming salon
To buy the program, just call or write to us. Our specialists will agree with you on the appropriate software configuration, prepare a contract and an invoice for payment.
How to buy the program?
Send details for the contract
We enter into an agreement with each client. The contract is your guarantee that you will receive exactly what you require. Therefore, first you need to send us the details of a legal entity or individual. This usually takes no more than 5 minutes
Make an advance payment
After sending you scanned copies of the contract and invoice for payment, an advance payment is required. Please note that before installing the CRM system, it is enough to pay not the full amount, but only a part. Various payment methods are supported. Approximately 15 minutes
The program will be installed
After this, a specific installation date and time will be agreed upon with you. This usually happens on the same or the next day after the paperwork is completed. Immediately after installing the CRM system, you can ask for training for your employee. If the program is purchased for 1 user, it will take no more than 1 hour
Enjoy the result
Enjoy the result endlessly :) What is especially pleasing is not only the quality with which the software has been developed to automate everyday work, but also the lack of dependency in the form of a monthly subscription fee. After all, you will only pay once for the program.
Buy a ready-made program
Also you can order custom software development
If you have special software requirements, order custom development. Then you won’t have to adapt to the program, but the program will be adjusted to your business processes!
Software for a grooming salon
Services for grooming and manicure management are provided. Digital management of grooming salons via the Internet. Mass mailing of customers is also possible for really efficient advertising.
Video surveillance control is possible to be implemented on request. Displaying data on the screen.
Control over the provision of the financial and technical database. The universality of financial indicators. Special reference books, layouts, and classifiers are shipped with the program by default which makes the accounting even more convenient. Analysis of the financial position and condition.
Calculation of profitability. Determining the flow of clients to grooming salons. Built-in digital assistant. Modern configuration of the program. Rational distribution of services. Salary and personnel.
Control over the efficiency of the company's employees in a convenient user menu.

