პერაციული სისტემა: Windows, Android, macOS
პროგრამების ჯგუფი: ბიზნესის ავტომატიზაცია
პროგრამა მოვლის სალონისთვის
- საავტორო უფლება იცავს ბიზნესის ავტომატიზაციის უნიკალურ მეთოდებს, რომლებიც გამოიყენება ჩვენს პროგრამებში.

საავტორო უფლება - ჩვენ ვართ დადასტურებული პროგრამული უზრუნველყოფის გამომცემელი. ეს ნაჩვენებია ოპერაციულ სისტემაში ჩვენი პროგრამებისა და დემო-ვერსიების გაშვებისას.

დადასტურებული გამომცემელი - ჩვენ ვმუშაობთ ორგანიზაციებთან მთელს მსოფლიოში, მცირე ბიზნესიდან მსხვილამდე. ჩვენი კომპანია შეტანილია კომპანიების საერთაშორისო რეესტრში და აქვს ელექტრონული ნდობის ნიშანი.

ნდობის ნიშანი
სწრაფი გადასვლა.
რისი გაკეთება გინდა ახლა?
თუ გსურთ პროგრამის გაცნობა, ყველაზე სწრაფი გზაა ჯერ სრული ვიდეოს ყურება, შემდეგ კი უფასო დემო ვერსიის ჩამოტვირთვა და თავად მუშაობა. საჭიროების შემთხვევაში, მოითხოვეთ პრეზენტაცია ტექნიკური მხარდაჭერისგან ან წაიკითხეთ ინსტრუქციები.
WhatsApp
სამუშაო საათებში ჩვენ ჩვეულებრივ ვპასუხობთ 1 წუთის განმავლობაში
როგორ ვიყიდოთ პროგრამა?
იხილეთ პროგრამის ეკრანის სურათი
ნახეთ ვიდეო პროგრამის შესახებ
ჩამოტვირთეთ დემო ვერსია
შეადარეთ პროგრამის კონფიგურაციები
გამოთვალეთ პროგრამული უზრუნველყოფის ღირებულება
გამოთვალეთ ღრუბლის ღირებულება, თუ გჭირდებათ ღრუბლოვანი სერვერი
ვინ არის დეველოპერი?
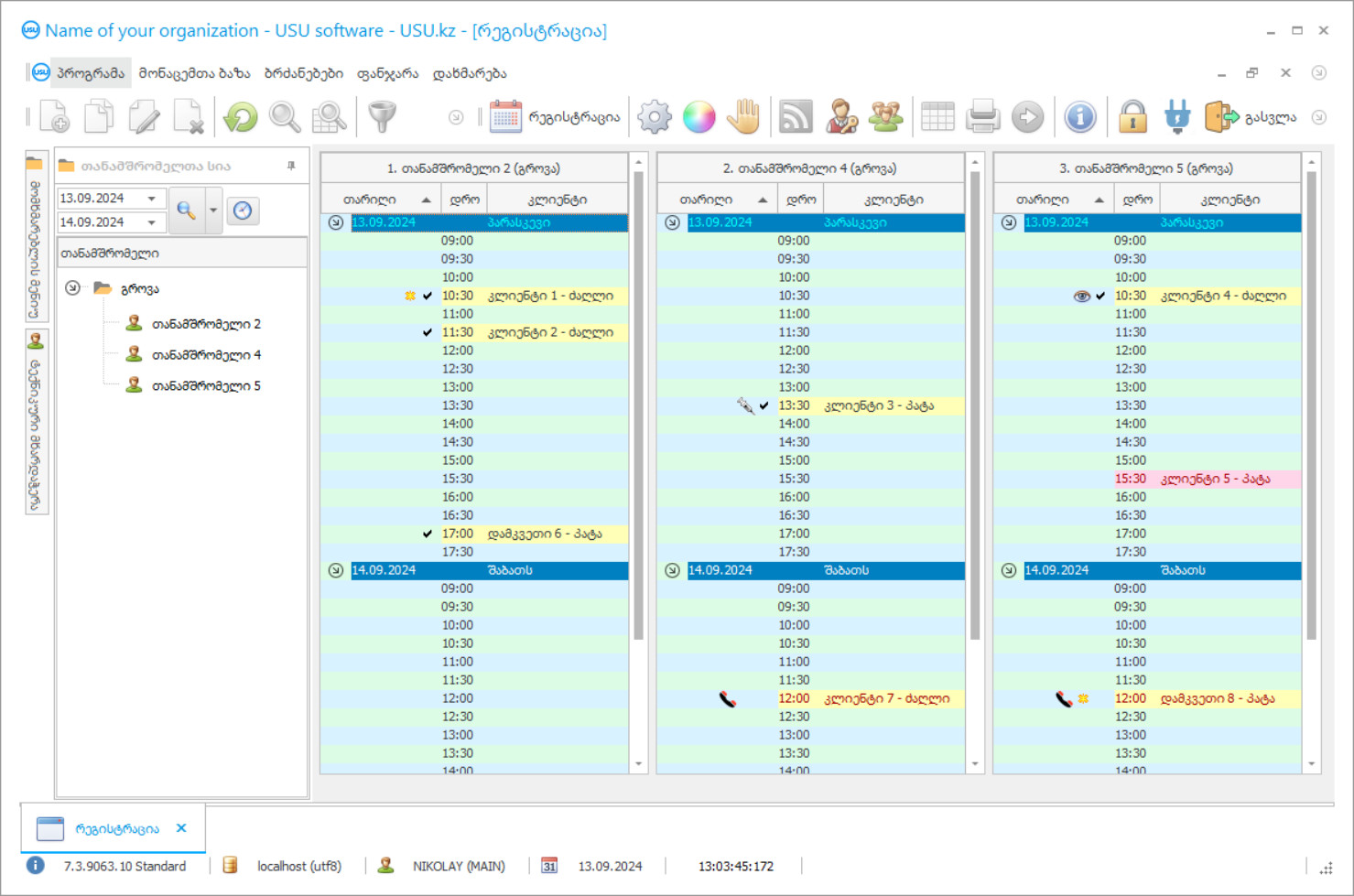
პროგრამის სკრინშოტი
სკრინშოტი არის პროგრამის გაშვებული ფოტო. მისგან შეგიძლიათ დაუყოვნებლივ გაიგოთ, როგორ გამოიყურება CRM სისტემა. ჩვენ განვახორციელეთ ფანჯრის ინტერფეისი UX/UI დიზაინის მხარდაჭერით. ეს ნიშნავს, რომ მომხმარებლის ინტერფეისი ეფუძნება მომხმარებლის მრავალწლიან გამოცდილებას. თითოეული მოქმედება მდებარეობს ზუსტად იქ, სადაც მისი შესრულება ყველაზე მოსახერხებელია. ასეთი კომპეტენტური მიდგომის წყალობით, თქვენი მუშაობის პროდუქტიულობა იქნება მაქსიმალური. დააწკაპუნეთ პატარა სურათზე, რათა გახსნათ ეკრანის სურათი სრული ზომით.
თუ იყიდით USU CRM სისტემას მინიმუმ „სტანდარტული“ კონფიგურაციით, გექნებათ დიზაინის არჩევანი ორმოცდაათზე მეტი შაბლონიდან. პროგრამული უზრუნველყოფის თითოეულ მომხმარებელს ექნება შესაძლებლობა აირჩიოს პროგრამის დიზაინი თავისი გემოვნებით. ყოველი სამუშაო დღე სიხარულის მომტანი უნდა იყოს!
პროგრამის სკრინშოტი - На русском
დასუფთავების სალონის ავტომატიზირებული პროგრამა საშუალებას გაძლევთ თვალყური ადევნოთ კლიენტებს, გამოთვალოთ თანამშრომლების ხელფასები და შექმნათ ანგარიშები. სილამაზე მიმდებარე სამყაროს ესთეტიკის ერთ-ერთი მთავარი მაჩვენებელია. სალონები და მოვლის ცენტრები ცდილობენ დაეხმარონ შინაურ ცხოველებს და მათი პატრონები ყოველთვის მიმზიდველნი რჩებიან. ამჟამად, ეს ბიზნეს მიმართულება იმპულსს იძენს მის განვითარებაში. პროგრამა შინაური ცხოველების სილამაზის სალონისთვის აჩვენებს კომპანიის ყველა თანამშრომლის მუშაობას რეალურ დროში. უახლესი ტექნოლოგიების დახმარებით, მომსახურებაზე რეგისტრაცია ხორციელდება ციფრული პროგრამული უზრუნველყოფის საშუალებით, სადაც შეგიძლიათ აირჩიოთ სპეციალისტი ცხოველთან მუშაობისთვის და მოსახერხებელი დრო. მოწინავე პროგრამა საშუალებას გაძლევთ დააგროვოთ ქულები, როდესაც კლიენტები სტუმრობენ თქვენს დასუფთავების სალონს. ეს ძალიან კარგია რეგულარული სტუმრებისთვის.
USU პროგრამული უზრუნველყოფა შეიცავს სხვადასხვა სახის კონფიგურაციებს, რომელთა პერსონალიზაცია შესაძლებელია თქვენი დასუფთავების სალონისთვის. ეს ხელს უწყობს ინდიკატორების ონლაინ რეჟიმში პროგრამული უზრუნველყოფის უწყვეტი მართვის შენარჩუნებას. პროგრამულ უზრუნველყოფაში იქმნება ცალკე ჩანაწერი თითოეული ოპერაციისთვის, სადაც მითითებულია ყველა საჭირო ინფორმაცია; მესაკუთრე, ფინანსური მახასიათებლები და დამატებითი მონაცემები. საერთო მონაცემთა ბაზის წყალობით, თქვენ შეგიძლიათ გაითვალისწინოთ მომსახურებების ყველა მონახულება და მიმართულება მოვლა, მანიკური, კონსულტაციები და მრავალი სხვა.
სილამაზის სალონებში ხდება პროგრამული უზრუნველყოფის კონფიგურაცია, რაც მენეჯმენტს საშუალებას აძლევს დააკვირდეს პერსონალის მუშაობას. მომსახურების ხარისხის შეფასებით, ყალიბდება სამაგისტრო მოთხოვნის ჩამონათვალი. თავისი სილამაზითა და მოხერხებულობით, USU პროგრამული უზრუნველყოფა ერთ-ერთი საუკეთესო სააღრიცხვო გადაწყვეტილებაა პროგრამული ბაზარზე. ჩაშენებული ციფრული ასისტენტი შეუძლია უპასუხოს ყველაზე ხშირად დასმულ კითხვებს. გარიგების ტიპიური შაბლონები აადვილებს სააღრიცხვო ჩანაწერების შექმნას. ეს მნიშვნელოვანია ახალი თანამშრომლებისთვის.
ვინ არის დეველოპერი?
აკულოვი ნიკოლაი
ექსპერტი და მთავარი პროგრამისტი, რომელიც მონაწილეობდა ამ პროგრამული უზრუნველყოფის დიზაინსა და განვითარებაში.
2026-05-28
პროგრამა პროგრამული უზრუნველყოფის მოსაპირკეთებელი სალონისთვის
ეს ვიდეო არის ინგლისურ ენაზე. მაგრამ შეგიძლიათ სცადოთ სუბტიტრების ჩართვა თქვენს მშობლიურ ენაზე.
პროგრამა პროგრამული უზრუნველყოფის მოსაპირკეთებელი სალონისთვის - На русском
დასუფთავების სალონები სპეციალიზირდებიან ფუმფულა შინაურ ცხოველებში, რომლებიც საჭიროებენ ფრთხილად მოვლას. სილამაზის სალონის თანამშრომლები ახორციელებენ ხარისხიან მუშაობას, ცხოველების კომფორტის გათვალისწინებით. პროცედურის დაწყებამდე სამუშაო ადგილი და მასალები კარგად არის გაწმენდილი. აუცილებელია შენობის სისუფთავე შენარჩუნება. დასწრების კონტროლის ციფრული პროგრამული უზრუნველყოფის საშუალებით, ორგანიზაციის მენეჯმენტი იღებს ზუსტ ინფორმაციას პერსონალის სამუშაო გრაფიკის შესახებ. ამრიგად, თავიდან აცილებულია გადახურვის პროცედურები.
მოვლის სალონებისა და სილამაზის ცენტრების პროგრამა აკონტროლებს ოსტატების მიერ მიწოდებისა და მოთხოვნის მოცულობას და მომსახურების სფეროებს. სასურველია მხოლოდ ყველაზე შესაბამისი პროცედურები. ასე შეგიძლიათ მიაღწიოთ მოგების მაქსიმიზაციას. ყოველი თვის ბოლოს კომპანიის მენეჯმენტი იღებს ფინანსური შედეგების ანალიზს და შემდეგ იღებს მენეჯმენტის გადაწყვეტილებებს განვითარებისა და განვითარების მიზნით. ასევე, საჭიროა პროგრამული უზრუნველყოფის სტატისტიკური მონიტორინგი ინდუსტრიაში კონკურენტთა საშუალო მაჩვენებლის შესახებ.
USU პროგრამა აკონტროლებს ყველა პროცესს, რათა უზრუნველყოს ყველა ფილიალის გამართული ფუნქციონირება. ეს საშუალებას გაძლევთ ოპტიმიზიროთ წარმოების მოცულობა და იპოვოთ ფარული რეზერვები. ამას განსაკუთრებული მნიშვნელობა აქვს, განსაკუთრებით ახალი მოვლის სალონისთვის. მოდით გაეცნოთ რამდენიმე უფრო მოწინავე ფუნქციონირებას, რომელსაც პროგრამა გთავაზობთ.
ჩამოტვირთეთ დემო ვერსია
პროგრამის დაწყებისას შეგიძლიათ აირჩიოთ ენა.

შეგიძლიათ ჩამოტვირთოთ დემო ვერსია უფასოდ. და იმუშავეთ პროგრამაში ორი კვირის განმავლობაში. გარკვეული ინფორმაცია უკვე ჩართულია იქ სიცხადისთვის.
ვინ არის მთარგმნელი?
ხოილო რომან
მთავარი პროგრამისტი, რომელმაც მონაწილეობა მიიღო ამ პროგრამის სხვადასხვა ენაზე თარგმნაში.
USU პროგრამული უზრუნველყოფა არის თანამედროვე სააღრიცხვო პროგრამული უზრუნველყოფა მოპირკეთების სალონებისთვის, რაც ხელს შეუწყობს ამგვარი სალონების ავტომატიზაციას და მართვას, ასევე საწარმოში თითქმის ყველა პროცესის გამარტივებას. ჩვენი პროგრამა უზრუნველყოფს განსაკუთრებულ მუშაობას პროცესების უწყვეტი კონტროლით და ავტომატიზირებით. უსაფრთხოებას უზრუნველყოფს სისტემაში შესვლა და პაროლი. ნივთების ჯგუფების შეუზღუდავი შექმნა. გრძელვადიანი და მოკლევადიანი პერიოდების გეგმების და გრაფიკების შექმნა. კონსოლიდირებული მონაცემები გაგიმარტივებთ მოვლის სალონების მენეჯმენტს. ბუღალტრული აღრიცხვისა და საგადასახადო ანგარიშგების ფორმირება. თანამშრომლების სახელფასო მომზადება. ფულადი სახსრების მოძრაობის მთელი პერიოდის განმავლობაში. შემოსავლებისა და ხარჯების აღრიცხვის წიგნი.
კანონთან და რეგულაციებთან შესაბამისობა. გადახდა ოპტიმიზირებულია USU პროგრამის საშუალებით. შინაური ცხოველების მოვლის სალონებისა და სილამაზის ცენტრების მოვლა. ინვოისები და ზედნადები შეიძლება შედგეს ჩვენს პროგრამაში სწრაფად და ეფექტურად. ფულადი სახსრების მოძრაობის აღრიცხვა და მენეჯმენტი სალონისთვის. მარტივი ინტეგრაცია საიტთან. სტანდარტული ფორმების შაბლონები. ფაქტობრივი საცნობარო ინფორმაცია. სინთეზური და ანალიტიკური აღრიცხვა. პროგრამაში მომხმარებელთა ერთიანი მონაცემთა ბაზა.
შინაური ცხოველების ბარათები. მოვლის სალონების ტარიფების გაანგარიშება. გამოთვლებს და შეფასებებს პროგრამული უზრუნველყოფა ავტომატურად ასრულებს. შესაძლო გამოყენება სხვადასხვა ეკონომიკურ სექტორში. მომსახურების ხარისხის შეფასება.
შეუკვეთეთ პროგრამული უზრუნველყოფა მოვლის სალონისთვის
პროგრამის შესაძენად უბრალოდ დაგვირეკეთ ან მოგვწერეთ. ჩვენი სპეციალისტები დაგითანხმდებიან შესაბამისი პროგრამული უზრუნველყოფის კონფიგურაციაზე, მოამზადებენ ხელშეკრულებას და გადახდის ინვოისს.
როგორ ვიყიდოთ პროგრამა?
გაგზავნეთ კონტრაქტის დეტალები
ჩვენ ვაფორმებთ ხელშეკრულებას თითოეულ კლიენტთან. კონტრაქტი არის თქვენი გარანტია იმისა, რომ მიიღებთ ზუსტად იმას, რაც გჭირდებათ. ამიტომ, ჯერ უნდა გამოგვიგზავნოთ იურიდიული ან ფიზიკური პირის მონაცემები. ამას ჩვეულებრივ არაუმეტეს 5 წუთი სჭირდება
განახორციელეთ წინასწარი გადახდა
ხელშეკრულების სკანირებული ასლების და გადახდის ინვოისის გაგზავნის შემდეგ, საჭიროა წინასწარ გადახდა. გთხოვთ გაითვალისწინოთ, რომ CRM სისტემის დაყენებამდე საკმარისია გადაიხადოთ არა სრული თანხა, არამედ მხოლოდ ნაწილი. მხარდაჭერილია გადახდის სხვადასხვა მეთოდი. დაახლოებით 15 წუთი
პროგრამა დაინსტალირდება
ამის შემდეგ თქვენთან შეთანხმებული იქნება ინსტალაციის კონკრეტული თარიღი და დრო. ეს ჩვეულებრივ ხდება იმავე ან მეორე დღეს საბუთების დასრულებიდან. CRM სისტემის დაყენებისთანავე, შეგიძლიათ მოითხოვოთ ტრენინგი თქვენი თანამშრომლისთვის. თუ პროგრამა შეძენილია 1 მომხმარებლისთვის, ამას დასჭირდება არაუმეტეს 1 საათისა
ისიამოვნეთ შედეგით
ისიამოვნეთ შედეგით უსასრულოდ :) განსაკუთრებით სასიამოვნოა არა მხოლოდ ის ხარისხი, რომლითაც შემუშავებულია პროგრამული უზრუნველყოფა ყოველდღიური მუშაობის ავტომატიზაციისთვის, არამედ ყოველთვიური სააბონენტო გადასახადის სახით დამოკიდებულების ნაკლებობა. ბოლოს და ბოლოს, თქვენ გადაიხდით მხოლოდ ერთხელ პროგრამისთვის.
შეიძინეთ მზა პროგრამა
ასევე შეგიძლიათ შეუკვეთოთ პერსონალური პროგრამული უზრუნველყოფის განვითარება
თუ თქვენ გაქვთ სპეციალური პროგრამული მოთხოვნები, შეუკვეთეთ პერსონალური განვითარება. მაშინ არ მოგიწევთ პროგრამასთან ადაპტაცია, მაგრამ პროგრამა მორგებული იქნება თქვენს ბიზნეს პროცესებზე!
პროგრამა მოვლის სალონისთვის
მოწოდებულია მომსახურება მოვლისა და მანიკურის მენეჯმენტისთვის. მოვლის სალონების ციფრული მართვა ინტერნეტის საშუალებით. მომხმარებლების მასობრივი გაგზავნა ასევე შესაძლებელია ნამდვილად ეფექტური რეკლამირებისთვის.
ვიდეოზე სათვალთვალო კონტროლის განხორციელება შესაძლებელია მოთხოვნის საფუძველზე. ეკრანზე მონაცემების ჩვენება.
ფინანსური და ტექნიკური მონაცემთა ბაზის უზრუნველყოფის კონტროლი. ფინანსური მაჩვენებლების უნივერსალობა. სპეციალური მითითების წიგნები, განლაგებები და კლასიფიკატორები პროგრამით იგზავნება სტანდარტულად, რაც ბუღალტრული აღრიცხვას კიდევ უფრო მოსახერხებელს გახდის. ფინანსური მდგომარეობისა და მდგომარეობის ანალიზი.
მომგებიანობის გაანგარიშება. კლიენტების ნაკადის განსაზღვრა მოპირკეთების სალონებში. ჩამონტაჟებული ციფრული ასისტენტი. პროგრამის თანამედროვე კონფიგურაცია. მომსახურების რაციონალური განაწილება. ხელფასი და პერსონალი.
კომპანიის თანამშრომლების ეფექტურობის კონტროლი მომხმარებლის მოსახერხებელ მენიუში.

