ਇਕ ਗ੍ਰੂਮਿੰਗ ਸੈਲੂਨ ਲਈ ਸਾੱਫਟਵੇਅਰ
- ਕਾਪੀਰਾਈਟ ਵਪਾਰਕ ਆਟੋਮੇਸ਼ਨ ਦੇ ਵਿਲੱਖਣ ਤਰੀਕਿਆਂ ਦੀ ਰੱਖਿਆ ਕਰਦਾ ਹੈ ਜੋ ਸਾਡੇ ਪ੍ਰੋਗਰਾਮਾਂ ਵਿੱਚ ਵਰਤੇ ਜਾਂਦੇ ਹਨ।

ਕਾਪੀਰਾਈਟ - ਅਸੀਂ ਇੱਕ ਪ੍ਰਮਾਣਿਤ ਸਾਫਟਵੇਅਰ ਪ੍ਰਕਾਸ਼ਕ ਹਾਂ। ਸਾਡੇ ਪ੍ਰੋਗਰਾਮਾਂ ਅਤੇ ਡੈਮੋ-ਵਰਜਨਾਂ ਨੂੰ ਚਲਾਉਣ ਵੇਲੇ ਇਹ ਓਪਰੇਟਿੰਗ ਸਿਸਟਮ ਵਿੱਚ ਪ੍ਰਦਰਸ਼ਿਤ ਹੁੰਦਾ ਹੈ।

ਪ੍ਰਮਾਣਿਤ ਪ੍ਰਕਾਸ਼ਕ - ਅਸੀਂ ਦੁਨੀਆ ਭਰ ਦੀਆਂ ਸੰਸਥਾਵਾਂ ਨਾਲ ਛੋਟੇ ਕਾਰੋਬਾਰਾਂ ਤੋਂ ਲੈ ਕੇ ਵੱਡੇ ਕਾਰੋਬਾਰਾਂ ਤੱਕ ਕੰਮ ਕਰਦੇ ਹਾਂ। ਸਾਡੀ ਕੰਪਨੀ ਅੰਤਰਰਾਸ਼ਟਰੀ ਕੰਪਨੀਆਂ ਦੇ ਰਜਿਸਟਰ ਵਿੱਚ ਸ਼ਾਮਲ ਹੈ ਅਤੇ ਇੱਕ ਇਲੈਕਟ੍ਰਾਨਿਕ ਟਰੱਸਟ ਮਾਰਕ ਹੈ।

ਵਿਸ਼ਵਾਸ ਦੀ ਨਿਸ਼ਾਨੀ
ਤੇਜ਼ ਤਬਦੀਲੀ.
ਤੁਸੀਂ ਹੁਣ ਕੀ ਕਰਨਾ ਚਾਹੁੰਦੇ ਹੋ?
ਜੇਕਰ ਤੁਸੀਂ ਪ੍ਰੋਗਰਾਮ ਨਾਲ ਜਾਣੂ ਕਰਵਾਉਣਾ ਚਾਹੁੰਦੇ ਹੋ, ਤਾਂ ਸਭ ਤੋਂ ਤੇਜ਼ ਤਰੀਕਾ ਹੈ ਪਹਿਲਾਂ ਪੂਰੀ ਵੀਡੀਓ ਦੇਖਣਾ, ਅਤੇ ਫਿਰ ਮੁਫਤ ਡੈਮੋ ਸੰਸਕਰਣ ਨੂੰ ਡਾਉਨਲੋਡ ਕਰੋ ਅਤੇ ਇਸ ਨਾਲ ਆਪਣੇ ਆਪ ਕੰਮ ਕਰੋ। ਜੇ ਲੋੜ ਹੋਵੇ, ਤਾਂ ਤਕਨੀਕੀ ਸਹਾਇਤਾ ਤੋਂ ਪੇਸ਼ਕਾਰੀ ਦੀ ਬੇਨਤੀ ਕਰੋ ਜਾਂ ਨਿਰਦੇਸ਼ਾਂ ਨੂੰ ਪੜ੍ਹੋ।
WhatsApp
ਕਾਰੋਬਾਰੀ ਘੰਟਿਆਂ ਦੌਰਾਨ ਅਸੀਂ ਆਮ ਤੌਰ 'ਤੇ 1 ਮਿੰਟ ਦੇ ਅੰਦਰ ਜਵਾਬ ਦਿੰਦੇ ਹਾਂ
ਪ੍ਰੋਗਰਾਮ ਨੂੰ ਕਿਵੇਂ ਖਰੀਦਣਾ ਹੈ?
ਪ੍ਰੋਗਰਾਮ ਦਾ ਸਕ੍ਰੀਨਸ਼ੌਟ ਦੇਖੋ
ਪ੍ਰੋਗਰਾਮ ਬਾਰੇ ਇੱਕ ਵੀਡੀਓ ਦੇਖੋ
ਡੈਮੋ ਵਰਜ਼ਨ ਡਾਉਨਲੋਡ ਕਰੋ
ਪ੍ਰੋਗਰਾਮ ਦੀਆਂ ਸੰਰਚਨਾਵਾਂ ਦੀ ਤੁਲਨਾ ਕਰੋ
ਸੌਫਟਵੇਅਰ ਦੀ ਲਾਗਤ ਦੀ ਗਣਨਾ ਕਰੋ
ਜੇਕਰ ਤੁਹਾਨੂੰ ਕਲਾਉਡ ਸਰਵਰ ਦੀ ਲੋੜ ਹੈ ਤਾਂ ਕਲਾਉਡ ਦੀ ਲਾਗਤ ਦੀ ਗਣਨਾ ਕਰੋ
ਡਿਵੈਲਪਰ ਕੌਣ ਹੈ?
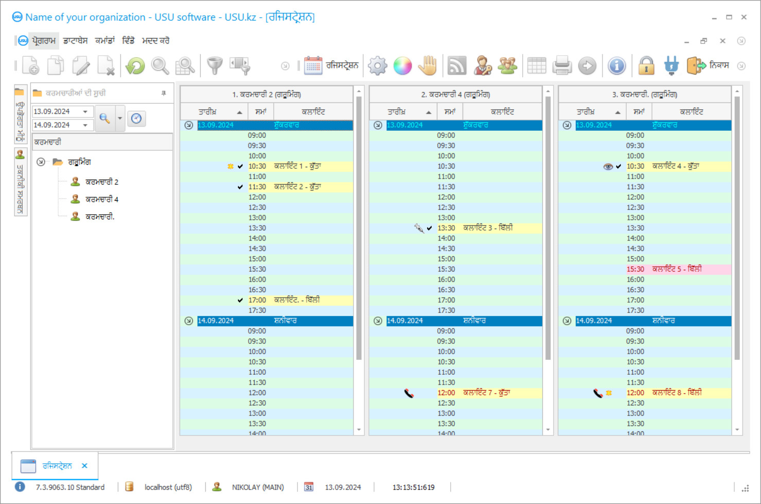
ਪ੍ਰੋਗਰਾਮ ਦਾ ਸਕ੍ਰੀਨਸ਼ੌਟ
ਇੱਕ ਸਕ੍ਰੀਨਸ਼ੌਟ ਚੱਲ ਰਹੇ ਸੌਫਟਵੇਅਰ ਦੀ ਇੱਕ ਫੋਟੋ ਹੈ। ਇਸ ਤੋਂ ਤੁਸੀਂ ਤੁਰੰਤ ਸਮਝ ਸਕਦੇ ਹੋ ਕਿ ਇੱਕ CRM ਸਿਸਟਮ ਕਿਹੋ ਜਿਹਾ ਦਿਖਾਈ ਦਿੰਦਾ ਹੈ. ਅਸੀਂ UX/UI ਡਿਜ਼ਾਈਨ ਲਈ ਸਮਰਥਨ ਨਾਲ ਇੱਕ ਵਿੰਡੋ ਇੰਟਰਫੇਸ ਲਾਗੂ ਕੀਤਾ ਹੈ। ਇਸਦਾ ਮਤਲਬ ਹੈ ਕਿ ਉਪਭੋਗਤਾ ਇੰਟਰਫੇਸ ਉਪਭੋਗਤਾ ਅਨੁਭਵ ਦੇ ਸਾਲਾਂ 'ਤੇ ਅਧਾਰਤ ਹੈ। ਹਰ ਕਿਰਿਆ ਬਿਲਕੁਲ ਉਸੇ ਥਾਂ 'ਤੇ ਸਥਿਤ ਹੁੰਦੀ ਹੈ ਜਿੱਥੇ ਇਸਨੂੰ ਕਰਨਾ ਸਭ ਤੋਂ ਸੁਵਿਧਾਜਨਕ ਹੁੰਦਾ ਹੈ। ਅਜਿਹੇ ਸਮਰੱਥ ਪਹੁੰਚ ਲਈ ਧੰਨਵਾਦ, ਤੁਹਾਡੀ ਕੰਮ ਦੀ ਉਤਪਾਦਕਤਾ ਵੱਧ ਤੋਂ ਵੱਧ ਹੋਵੇਗੀ. ਸਕ੍ਰੀਨਸ਼ੌਟ ਨੂੰ ਪੂਰੇ ਆਕਾਰ ਵਿੱਚ ਖੋਲ੍ਹਣ ਲਈ ਛੋਟੇ ਚਿੱਤਰ 'ਤੇ ਕਲਿੱਕ ਕਰੋ।
ਜੇਕਰ ਤੁਸੀਂ ਘੱਟੋ-ਘੱਟ "ਸਟੈਂਡਰਡ" ਦੀ ਸੰਰਚਨਾ ਦੇ ਨਾਲ ਇੱਕ USU CRM ਸਿਸਟਮ ਖਰੀਦਦੇ ਹੋ, ਤਾਂ ਤੁਹਾਡੇ ਕੋਲ ਪੰਜਾਹ ਤੋਂ ਵੱਧ ਟੈਂਪਲੇਟਾਂ ਤੋਂ ਡਿਜ਼ਾਈਨ ਦੀ ਚੋਣ ਹੋਵੇਗੀ। ਸੌਫਟਵੇਅਰ ਦੇ ਹਰੇਕ ਉਪਭੋਗਤਾ ਕੋਲ ਆਪਣੇ ਸਵਾਦ ਦੇ ਅਨੁਕੂਲ ਪ੍ਰੋਗਰਾਮ ਦੇ ਡਿਜ਼ਾਈਨ ਦੀ ਚੋਣ ਕਰਨ ਦਾ ਮੌਕਾ ਹੋਵੇਗਾ. ਕੰਮ ਦਾ ਹਰ ਦਿਨ ਖੁਸ਼ੀ ਲਿਆਉਣਾ ਚਾਹੀਦਾ ਹੈ!
ਗਰੂਮਿੰਗ ਸੈਲੂਨ ਲਈ ਆਟੋਮੈਟਿਕ ਸਾੱਫਟਵੇਅਰ ਤੁਹਾਨੂੰ ਕਲਾਇੰਟਸ ਦਾ ਰਿਕਾਰਡ ਰੱਖਣ, ਕਰਮਚਾਰੀਆਂ ਦੀਆਂ ਤਨਖਾਹਾਂ ਦੀ ਗਣਨਾ ਕਰਨ ਅਤੇ ਰਿਪੋਰਟ ਤਿਆਰ ਕਰਨ ਦੀ ਆਗਿਆ ਦਿੰਦਾ ਹੈ. ਸੁੰਦਰਤਾ ਆਲੇ ਦੁਆਲੇ ਦੀ ਸੁਹਜ ਸ਼ਾਸਤਰ ਦਾ ਮੁੱਖ ਸੂਚਕ ਹੈ. ਸੈਲੂਨ ਅਤੇ ਸ਼ਿੰਗਾਰ ਕੇਂਦਰ ਪਾਲਤੂਆਂ ਅਤੇ ਉਨ੍ਹਾਂ ਦੇ ਮਾਲਕਾਂ ਦੀ ਮਦਦ ਕਰਨ ਦੀ ਕੋਸ਼ਿਸ਼ ਕਰਦੇ ਹਨ ਅਤੇ ਹਮੇਸ਼ਾਂ ਆਕਰਸ਼ਕ ਰਹਿੰਦੇ ਹਨ. ਵਰਤਮਾਨ ਵਿੱਚ, ਇਹ ਕਾਰੋਬਾਰੀ ਦਿਸ਼ਾ ਇਸਦੇ ਵਿਕਾਸ ਵਿੱਚ ਤੇਜ਼ੀ ਲਿਆਉਂਦੀ ਜਾ ਰਹੀ ਹੈ. ਪਾਲਤੂਆਂ ਲਈ ਬਿ beautyਟੀ ਸੈਲੂਨ ਦਾ ਸਾੱਫਟਵੇਅਰ ਕੰਪਨੀ ਦੇ ਸਾਰੇ ਕਰਮਚਾਰੀਆਂ ਦੇ ਕੰਮ ਨੂੰ ਅਸਲ ਸਮੇਂ 'ਤੇ ਨਜ਼ਰ ਰੱਖਦਾ ਹੈ. ਨਵੀਨਤਮ ਤਕਨਾਲੋਜੀਆਂ ਦੀ ਸਹਾਇਤਾ ਨਾਲ, ਸੇਵਾਵਾਂ ਲਈ ਰਜਿਸਟ੍ਰੇਸ਼ਨ ਡਿਜੀਟਲ ਸਾੱਫਟਵੇਅਰ ਦੁਆਰਾ ਕੀਤੀ ਜਾਂਦੀ ਹੈ, ਜਿੱਥੇ ਤੁਸੀਂ ਕਿਸੇ ਪਾਲਤੂ ਜਾਨਵਰ ਅਤੇ aੁਕਵੇਂ ਸਮੇਂ ਨਾਲ ਕੰਮ ਕਰਨ ਲਈ ਮਾਹਰ ਦੀ ਚੋਣ ਕਰ ਸਕਦੇ ਹੋ. ਉੱਨਤ ਸਾੱਫਟਵੇਅਰ ਬਿੰਦੂ ਇਕੱਤਰ ਕਰਨਾ ਸੰਭਵ ਬਣਾਉਂਦਾ ਹੈ ਜਦੋਂ ਗਾਹਕ ਤੁਹਾਡੇ ਗਰੂਮਿੰਗ ਸੈਲੂਨ 'ਤੇ ਜਾਂਦੇ ਹਨ. ਨਿਯਮਤ ਸੈਲਾਨੀਆਂ ਲਈ ਇਹ ਬਹੁਤ ਵੱਡਾ ਸੌਦਾ ਹੈ.
ਯੂਐਸਯੂ ਸਾੱਫਟਵੇਅਰ ਵਿੱਚ ਵੱਖ ਵੱਖ ਕੌਨਫਿਗ੍ਰੇਸ਼ਨ ਹਨ ਜੋ ਤੁਹਾਡੇ ਗ੍ਰੂਮਿੰਗ ਸੈਲੂਨ ਲਈ ਅਨੁਕੂਲਿਤ ਕੀਤੀਆਂ ਜਾ ਸਕਦੀਆਂ ਹਨ. ਇਹ ਸੂਚਕਾਂਕਾਂ ਦਾ softwareਨਲਾਈਨ ਨਿਰੰਤਰ ਸਾਫਟਵੇਅਰ ਪ੍ਰਬੰਧਨ ਵਿੱਚ ਸਹਾਇਤਾ ਕਰਦਾ ਹੈ. ਹਰੇਕ ਕਾਰਜ ਲਈ ਸਾੱਫਟਵੇਅਰ ਵਿਚ ਇਕ ਵੱਖਰਾ ਰਿਕਾਰਡ ਬਣਾਇਆ ਜਾਂਦਾ ਹੈ, ਜਿੱਥੇ ਸਾਰੀ ਲੋੜੀਂਦੀ ਜਾਣਕਾਰੀ ਦਰਸਾਈ ਜਾਂਦੀ ਹੈ; ਮਾਲਕ, ਵਿੱਤੀ ਦੀਆਂ ਵਿਸ਼ੇਸ਼ਤਾਵਾਂ ਅਤੇ ਵਾਧੂ ਡੇਟਾ. ਸਾਂਝੇ ਡੇਟਾਬੇਸ ਦਾ ਧੰਨਵਾਦ, ਤੁਸੀਂ ਸਭ ਮੁਲਾਕਾਤਾਂ ਅਤੇ ਸੇਵਾਵਾਂ ਦੇ ਦਿਸ਼ਾ ਨਿਰਦੇਸ਼ਾਂ ਨੂੰ ਤਿਆਰ ਕਰਨ, ਹੱਥੀਂ ਪਾਉਣ, ਸਲਾਹ-ਮਸ਼ਵਰਾ ਕਰਨ ਅਤੇ ਹੋਰ ਬਹੁਤ ਕੁਝ ਬਾਰੇ ਵਿਚਾਰ ਕਰ ਸਕਦੇ ਹੋ.
ਸੁੰਦਰਤਾ ਸੈਲੂਨ ਵਿਚ, ਸਾੱਫਟਵੇਅਰ ਨੂੰ ਤਿਆਰ ਕੀਤਾ ਜਾ ਰਿਹਾ ਹੈ ਜੋ ਪ੍ਰਬੰਧਨ ਨੂੰ ਸਟਾਫ ਦੀ ਕਾਰਗੁਜ਼ਾਰੀ ਨੂੰ ਟਰੈਕ ਕਰਨ ਦੀ ਆਗਿਆ ਦਿੰਦਾ ਹੈ. ਸੇਵਾਵਾਂ ਦੀ ਗੁਣਵੱਤਾ ਦਾ ਮੁਲਾਂਕਣ ਕਰਕੇ, ਮਾਸਟਰਾਂ ਦੀ ਮੰਗ ਦੀ ਇੱਕ ਸੂਚੀ ਬਣਾਈ ਜਾਂਦੀ ਹੈ. ਇਸ ਦੀ ਸੁੰਦਰਤਾ ਅਤੇ ਸਹੂਲਤ ਦੁਆਰਾ, ਯੂਐਸਯੂ ਸਾੱਫਟਵੇਅਰ ਸਾੱਫਟਵੇਅਰ ਮਾਰਕੀਟ ਵਿਚ ਸਭ ਤੋਂ ਵਧੀਆ ਲੇਖਾ ਹੱਲ ਹਨ. ਬਿਲਟ-ਇਨ ਡਿਜੀਟਲ ਸਹਾਇਕ ਬਹੁਤ ਅਕਸਰ ਪੁੱਛੇ ਜਾਂਦੇ ਪ੍ਰਸ਼ਨਾਂ ਦੇ ਜਵਾਬ ਦੇਣ ਦੇ ਯੋਗ ਹੁੰਦਾ ਹੈ. ਆਮ ਟ੍ਰਾਂਜੈਕਸ਼ਨ ਟੈਂਪਲੇਟਸ ਅਕਾਉਂਟਿੰਗ ਰਿਕਾਰਡ ਤਿਆਰ ਕਰਨਾ ਸੌਖਾ ਬਣਾਉਂਦੇ ਹਨ. ਇਹ ਨਵੇਂ ਕਰਮਚਾਰੀਆਂ ਲਈ relevantੁਕਵਾਂ ਹੈ.
ਡਿਵੈਲਪਰ ਕੌਣ ਹੈ?
2026-05-28
ਇਕ ਗਰੂਮਿੰਗ ਸੈਲੂਨ ਲਈ ਸੌਫਟਵੇਅਰ ਦਾ ਵੀਡੀਓ
ਇਹ ਵੀਡੀਓ ਅੰਗਰੇਜ਼ੀ ਵਿੱਚ ਹੈ। ਪਰ ਤੁਸੀਂ ਆਪਣੀ ਮੂਲ ਭਾਸ਼ਾ ਵਿੱਚ ਉਪਸਿਰਲੇਖਾਂ ਨੂੰ ਚਾਲੂ ਕਰਨ ਦੀ ਕੋਸ਼ਿਸ਼ ਕਰ ਸਕਦੇ ਹੋ।
ਗਰੂਮਿੰਗ ਸੈਲੂਨ ਫਲੱਫੀ ਪਾਲਤੂ ਜਾਨਵਰਾਂ ਵਿੱਚ ਮੁਹਾਰਤ ਰੱਖਦੇ ਹਨ ਜਿਨ੍ਹਾਂ ਲਈ ਸਾਵਧਾਨੀ ਨਾਲ ਪਾਲਣ ਪੋਸ਼ਣ ਦੀ ਜ਼ਰੂਰਤ ਹੁੰਦੀ ਹੈ. ਬਿ Beautyਟੀ ਸੈਲੂਨ ਦੇ ਕਰਮਚਾਰੀ ਜਾਨਵਰਾਂ ਦੇ ਆਰਾਮ ਨੂੰ ਧਿਆਨ ਵਿਚ ਰੱਖਦੇ ਹੋਏ, ਗੁਣਕਾਰੀ ਕੰਮ ਕਰਦੇ ਹਨ. ਪ੍ਰਕਿਰਿਆ ਤੋਂ ਪਹਿਲਾਂ, ਕੰਮ ਵਾਲੀ ਥਾਂ ਅਤੇ ਸਮਗਰੀ ਨੂੰ ਚੰਗੀ ਤਰ੍ਹਾਂ ਸਾਫ ਕੀਤਾ ਜਾਂਦਾ ਹੈ. ਇਮਾਰਤਾਂ ਨੂੰ ਹਰ ਸਮੇਂ ਸਾਫ ਰੱਖਣਾ ਜ਼ਰੂਰੀ ਹੁੰਦਾ ਹੈ. ਡਿਜੀਟਲ ਹਾਜ਼ਰੀ ਨਿਯੰਤਰਣ ਸਾੱਫਟਵੇਅਰ ਦੀ ਮਦਦ ਨਾਲ, ਸੰਗਠਨ ਦਾ ਪ੍ਰਬੰਧਨ ਸਟਾਫ ਦੇ ਕੰਮ ਦੇ ਕਾਰਜਕ੍ਰਮ ਬਾਰੇ ਸਹੀ ਜਾਣਕਾਰੀ ਪ੍ਰਾਪਤ ਕਰਦਾ ਹੈ. ਇਸ ਤਰ੍ਹਾਂ, ਓਵਰਲੈਪਿੰਗ ਪ੍ਰਕਿਰਿਆਵਾਂ ਤੋਂ ਪਰਹੇਜ਼ ਕੀਤਾ ਜਾਂਦਾ ਹੈ.
ਗਰੂਮਿੰਗ ਸੈਲੂਨ ਅਤੇ ਸੁੰਦਰਤਾ ਕੇਂਦਰਾਂ ਲਈ ਸਾੱਫਟਵੇਅਰ ਮਾਸਟਰਾਂ ਅਤੇ ਸੇਵਾਵਾਂ ਦੇ ਖੇਤਰਾਂ ਦੁਆਰਾ ਸਪਲਾਈ ਅਤੇ ਮੰਗ ਦੀ ਮਾਤਰਾ ਨੂੰ ਨਿਯੰਤਰਿਤ ਕਰਦੇ ਹਨ. ਸਿਰਫ ਸਭ ਤੋਂ relevantੁਕਵੀਂ ਪ੍ਰਕਿਰਿਆ ਨੂੰ ਤਰਜੀਹ ਦਿੱਤੀ ਜਾਣੀ ਚਾਹੀਦੀ ਹੈ. ਇਸ ਤਰ੍ਹਾਂ ਤੁਸੀਂ ਲਾਭ ਵੱਧ ਤੋਂ ਵੱਧ ਪ੍ਰਾਪਤ ਕਰ ਸਕਦੇ ਹੋ. ਹਰ ਮਹੀਨੇ ਦੇ ਅੰਤ ਤੇ, ਕੰਪਨੀ ਦਾ ਪ੍ਰਬੰਧਨ ਵਿੱਤੀ ਨਤੀਜਿਆਂ ਦਾ ਵਿਸ਼ਲੇਸ਼ਣ ਪ੍ਰਾਪਤ ਕਰਦਾ ਹੈ ਅਤੇ ਫਿਰ ਵਿਕਾਸ ਅਤੇ ਤਰੱਕੀ ਲਈ ਪ੍ਰਬੰਧਨ ਦੇ ਫੈਸਲੇ ਲੈਂਦਾ ਹੈ. ਇਹ ਸਾੱਫਟਵੇਅਰ ਲਈ ਅੰਕੜੇ ਅਨੁਸਾਰ ਉਦਯੋਗ ਦੇ ਪ੍ਰਤੀਯੋਗੀ ਵਿਚਕਾਰ performanceਸਤ ਪ੍ਰਦਰਸ਼ਨ ਦੀ ਨਿਗਰਾਨੀ ਕਰਨ ਲਈ ਵੀ ਮਹੱਤਵਪੂਰਣ ਹੈ.
ਯੂਐਸਯੂ ਸਾੱਫਟਵੇਅਰ ਸਾਰੀਆਂ ਸ਼ਾਖਾਵਾਂ ਦੇ ਨਿਰਵਿਘਨ ਕਾਰਜ ਨੂੰ ਯਕੀਨੀ ਬਣਾਉਣ ਲਈ ਸਾਰੀਆਂ ਪ੍ਰਕਿਰਿਆਵਾਂ ਨੂੰ ਨਿਯੰਤਰਿਤ ਕਰਦਾ ਹੈ. ਇਹ ਤੁਹਾਨੂੰ ਉਤਪਾਦਨ ਸਮਰੱਥਾ ਨੂੰ ਅਨੁਕੂਲ ਬਣਾਉਣ ਅਤੇ ਲੁਕਵੇਂ ਭੰਡਾਰਾਂ ਨੂੰ ਲੱਭਣ ਦੀ ਆਗਿਆ ਦਿੰਦਾ ਹੈ. ਇਹ ਖਾਸ ਮਹੱਤਵਪੂਰਨ ਹੈ, ਖ਼ਾਸਕਰ ਨਵੇਂ ਸੰਗੀਤ ਵਾਲੇ ਸੈਲੂਨ ਲਈ. ਆਓ ਆਪਾਂ ਕੁਝ ਵਧੇਰੇ ਉੱਨਤ ਕਾਰਜਸ਼ੀਲਤਾਵਾਂ ਦੀ ਜਾਂਚ ਕਰੀਏ ਜੋ ਸਾੱਫਟਵੇਅਰ ਪ੍ਰਦਾਨ ਕਰਦੇ ਹਨ.
ਡੈਮੋ ਵਰਜ਼ਨ ਡਾਉਨਲੋਡ ਕਰੋ
ਪ੍ਰੋਗਰਾਮ ਸ਼ੁਰੂ ਕਰਦੇ ਸਮੇਂ, ਤੁਸੀਂ ਭਾਸ਼ਾ ਦੀ ਚੋਣ ਕਰ ਸਕਦੇ ਹੋ.

ਤੁਸੀਂ ਡੈਮੋ ਸੰਸਕਰਣ ਨੂੰ ਮੁਫਤ ਵਿੱਚ ਡਾਉਨਲੋਡ ਕਰ ਸਕਦੇ ਹੋ. ਅਤੇ ਦੋ ਹਫ਼ਤਿਆਂ ਲਈ ਪ੍ਰੋਗਰਾਮ ਵਿੱਚ ਕੰਮ ਕਰੋ. ਕੁਝ ਜਾਣਕਾਰੀ ਪਹਿਲਾਂ ਹੀ ਸਪੱਸ਼ਟਤਾ ਲਈ ਸ਼ਾਮਲ ਕੀਤੀ ਗਈ ਹੈ।
ਅਨੁਵਾਦਕ ਕੌਣ ਹੈ?
ਯੂ.ਐੱਸ.ਯੂ. ਸੌਫਟਵੇਅਰ ਇੱਕ ਸੈਰ ਕਰਨ ਵਾਲੇ ਸੈਲੂਨ ਲਈ ਆਧੁਨਿਕ ਲੇਖਾਕਾਰੀ ਸਾੱਫਟਵੇਅਰ ਹੱਲ ਹੈ ਜੋ ਅਜਿਹੇ ਸੈਲੂਨ ਦੇ ਸਵੈਚਾਲਨ ਅਤੇ ਪ੍ਰਬੰਧਨ ਦੇ ਨਾਲ ਨਾਲ ਐਂਟਰਪ੍ਰਾਈਜ਼ ਵਿੱਚ ਹਰ ਪ੍ਰਕਿਰਿਆ ਨੂੰ ਸੁਵਿਧਾਜਨਕ ਬਣਾਉਣ ਵਿੱਚ ਸਹਾਇਤਾ ਕਰੇਗਾ. ਸਾਡਾ ਸਾੱਫਟਵੇਅਰ ਪ੍ਰਕਿਰਿਆਵਾਂ ਦੇ ਨਿਰੰਤਰ ਨਿਯੰਤਰਣ ਅਤੇ ਸਵੈਚਾਲਨ ਨਾਲ ਅਸਧਾਰਨ ਪ੍ਰਦਰਸ਼ਨ ਪ੍ਰਦਾਨ ਕਰਦਾ ਹੈ. ਸੁਰੱਖਿਆ ਲਾਗਇਨ ਅਤੇ ਪਾਸਵਰਡ ਦੁਆਰਾ ਪ੍ਰਦਾਨ ਕੀਤੀ ਜਾਂਦੀ ਹੈ. ਆਈਟਮ ਸਮੂਹਾਂ ਦੀ ਅਸੀਮਿਤ ਰਚਨਾ. ਲੰਬੇ ਸਮੇਂ ਦੇ ਅਤੇ ਥੋੜ੍ਹੇ ਸਮੇਂ ਦੇ ਕਾਰਜਕਾਲ ਲਈ ਯੋਜਨਾਵਾਂ ਅਤੇ ਕਾਰਜਕ੍ਰਮ ਦਾ ਨਿਰਮਾਣ. ਏਕੀਕ੍ਰਿਤ ਅੰਕੜੇ ਗਰੂਮਿੰਗ ਸੈਲੂਨ ਦੇ ਪ੍ਰਬੰਧਨ ਨੂੰ ਸੌਖਾ ਬਣਾ ਦੇਣਗੇ. ਲੇਖਾਬੰਦੀ ਅਤੇ ਟੈਕਸ ਰਿਪੋਰਟਿੰਗ ਦਾ ਗਠਨ. ਕਰਮਚਾਰੀਆਂ ਲਈ ਤਨਖਾਹ ਦੀ ਤਿਆਰੀ. ਨਕਦ ਪ੍ਰਵਾਹ ਨਿਯੰਤਰਣ ਦੌਰਾਨ. ਆਮਦਨੀ ਅਤੇ ਖਰਚਿਆਂ ਦੀ ਲੇਖਾ ਦੀ ਕਿਤਾਬ.
ਕਾਨੂੰਨ ਅਤੇ ਨਿਯਮਾਂ ਦੀ ਪਾਲਣਾ. ਭੁਗਤਾਨ ਨੂੰ ਯੂਐਸਯੂ ਸਾੱਫਟਵੇਅਰ ਦੁਆਰਾ ਅਨੁਕੂਲ ਬਣਾਇਆ ਗਿਆ ਹੈ. ਪਾਲਤੂਆਂ ਲਈ ਮਹਿਮਾਨ ਸੈਲੂਨ ਅਤੇ ਸੁੰਦਰਤਾ ਕੇਂਦਰਾਂ ਨੂੰ ਬਣਾਈ ਰੱਖਣਾ. ਚਲਾਨ ਅਤੇ ਵੇਅਬਿੱਲਾਂ ਨੂੰ ਸਾਡੇ ਸਾੱਫਟਵੇਅਰ ਵਿਚ ਤੇਜ਼ੀ ਅਤੇ ਕੁਸ਼ਲਤਾ ਨਾਲ ਕੰਪਾਇਲ ਕੀਤਾ ਜਾ ਸਕਦਾ ਹੈ. ਗਰੂਮਿੰਗ ਸੈਲੂਨ ਲਈ ਨਕਦ ਪ੍ਰਵਾਹ ਲੇਖਾ ਅਤੇ ਪ੍ਰਬੰਧਨ. ਸਾਈਟ ਦੇ ਨਾਲ ਸਧਾਰਨ ਏਕੀਕਰਣ. ਸਟੈਂਡਰਡ ਫਾਰਮ ਦੇ ਨਮੂਨੇ. ਅਸਲ ਹਵਾਲਾ ਜਾਣਕਾਰੀ. ਸਿੰਥੈਟਿਕ ਅਤੇ ਵਿਸ਼ਲੇਸ਼ਣਕਾਰੀ ਲੇਖਾ. ਸਾਫਟਵੇਅਰ ਵਿੱਚ ਯੂਨੀਫਾਈਡ ਗਾਹਕ-ਦੋਸਤਾਨਾ ਡਾਟਾਬੇਸ.
ਪਾਲਤੂ ਕਾਰਡ. ਗਰੂਮਿੰਗ ਸੈਲੂਨ ਲਈ ਟੈਰਿਫ ਦੀ ਗਣਨਾ. ਗਣਨਾ ਅਤੇ ਅਨੁਮਾਨ ਸਾੱਫਟਵੇਅਰ ਦੁਆਰਾ ਆਪਣੇ ਆਪ ਹੀ ਕੀਤੇ ਜਾਂਦੇ ਹਨ. ਵੱਖ ਵੱਖ ਆਰਥਿਕ ਖੇਤਰਾਂ ਵਿੱਚ ਸੰਭਾਵਤ ਵਰਤੋਂ. ਸੇਵਾ ਦੀ ਗੁਣਵੱਤਾ ਦਾ ਮੁਲਾਂਕਣ.
ਇੱਕ ਗਰੂਮਿੰਗ ਸੈਲੂਨ ਲਈ ਇੱਕ ਸਾੱਫਟਵੇਅਰ ਦਾ ਆਰਡਰ ਦਿਓ
ਪ੍ਰੋਗਰਾਮ ਖਰੀਦਣ ਲਈ, ਸਾਨੂੰ ਕਾਲ ਕਰੋ ਜਾਂ ਲਿਖੋ। ਸਾਡੇ ਮਾਹਰ ਉਚਿਤ ਸੌਫਟਵੇਅਰ ਸੰਰਚਨਾ 'ਤੇ ਤੁਹਾਡੇ ਨਾਲ ਸਹਿਮਤ ਹੋਣਗੇ, ਭੁਗਤਾਨ ਲਈ ਇਕਰਾਰਨਾਮਾ ਅਤੇ ਇਨਵੌਇਸ ਤਿਆਰ ਕਰਨਗੇ।
ਪ੍ਰੋਗਰਾਮ ਨੂੰ ਕਿਵੇਂ ਖਰੀਦਣਾ ਹੈ?
ਇਕਰਾਰਨਾਮੇ ਲਈ ਵੇਰਵੇ ਭੇਜੋ
ਅਸੀਂ ਹਰੇਕ ਗਾਹਕ ਨਾਲ ਇੱਕ ਸਮਝੌਤਾ ਕਰਦੇ ਹਾਂ। ਇਕਰਾਰਨਾਮਾ ਤੁਹਾਡੀ ਗਾਰੰਟੀ ਹੈ ਕਿ ਤੁਹਾਨੂੰ ਉਹੀ ਮਿਲੇਗਾ ਜੋ ਤੁਹਾਨੂੰ ਚਾਹੀਦਾ ਹੈ। ਇਸ ਲਈ, ਪਹਿਲਾਂ ਤੁਹਾਨੂੰ ਸਾਨੂੰ ਕਿਸੇ ਕਾਨੂੰਨੀ ਸੰਸਥਾ ਜਾਂ ਵਿਅਕਤੀ ਦੇ ਵੇਰਵੇ ਭੇਜਣ ਦੀ ਲੋੜ ਹੈ। ਇਹ ਆਮ ਤੌਰ 'ਤੇ 5 ਮਿੰਟਾਂ ਤੋਂ ਵੱਧ ਨਹੀਂ ਲੈਂਦਾ
ਇੱਕ ਪੇਸ਼ਗੀ ਭੁਗਤਾਨ ਕਰੋ
ਤੁਹਾਨੂੰ ਇਕਰਾਰਨਾਮੇ ਦੀਆਂ ਸਕੈਨ ਕੀਤੀਆਂ ਕਾਪੀਆਂ ਅਤੇ ਭੁਗਤਾਨ ਲਈ ਚਲਾਨ ਭੇਜਣ ਤੋਂ ਬਾਅਦ, ਇੱਕ ਅਗਾਊਂ ਭੁਗਤਾਨ ਦੀ ਲੋੜ ਹੁੰਦੀ ਹੈ। ਕਿਰਪਾ ਕਰਕੇ ਨੋਟ ਕਰੋ ਕਿ ਸੀਆਰਐਮ ਸਿਸਟਮ ਨੂੰ ਸਥਾਪਿਤ ਕਰਨ ਤੋਂ ਪਹਿਲਾਂ, ਪੂਰੀ ਰਕਮ ਦਾ ਭੁਗਤਾਨ ਨਹੀਂ ਕਰਨਾ ਕਾਫ਼ੀ ਹੈ, ਪਰ ਸਿਰਫ ਇੱਕ ਹਿੱਸਾ। ਵੱਖ-ਵੱਖ ਭੁਗਤਾਨ ਵਿਧੀਆਂ ਸਮਰਥਿਤ ਹਨ। ਲਗਭਗ 15 ਮਿੰਟ
ਪ੍ਰੋਗਰਾਮ ਲਗਾਇਆ ਜਾਵੇਗਾ
ਇਸ ਤੋਂ ਬਾਅਦ, ਇੱਕ ਖਾਸ ਇੰਸਟਾਲੇਸ਼ਨ ਮਿਤੀ ਅਤੇ ਸਮਾਂ ਤੁਹਾਡੇ ਨਾਲ ਸਹਿਮਤ ਹੋਵੇਗਾ। ਇਹ ਆਮ ਤੌਰ 'ਤੇ ਕਾਗਜ਼ੀ ਕਾਰਵਾਈ ਪੂਰੀ ਹੋਣ ਤੋਂ ਬਾਅਦ ਉਸੇ ਦਿਨ ਜਾਂ ਅਗਲੇ ਦਿਨ ਵਾਪਰਦਾ ਹੈ। CRM ਸਿਸਟਮ ਨੂੰ ਸਥਾਪਿਤ ਕਰਨ ਤੋਂ ਤੁਰੰਤ ਬਾਅਦ, ਤੁਸੀਂ ਆਪਣੇ ਕਰਮਚਾਰੀ ਲਈ ਸਿਖਲਾਈ ਲਈ ਕਹਿ ਸਕਦੇ ਹੋ। ਜੇਕਰ ਪ੍ਰੋਗਰਾਮ 1 ਉਪਭੋਗਤਾ ਲਈ ਖਰੀਦਿਆ ਗਿਆ ਹੈ, ਤਾਂ ਇਸ ਵਿੱਚ 1 ਘੰਟੇ ਤੋਂ ਵੱਧ ਸਮਾਂ ਨਹੀਂ ਲੱਗੇਗਾ
ਨਤੀਜੇ ਦਾ ਆਨੰਦ ਮਾਣੋ
ਨਤੀਜੇ ਦਾ ਬੇਅੰਤ ਆਨੰਦ ਮਾਣੋ :) ਜੋ ਖਾਸ ਤੌਰ 'ਤੇ ਪ੍ਰਸੰਨ ਹੁੰਦਾ ਹੈ, ਉਹ ਨਾ ਸਿਰਫ਼ ਉਹ ਗੁਣਵੱਤਾ ਹੈ ਜਿਸ ਨਾਲ ਸੌਫਟਵੇਅਰ ਨੂੰ ਰੋਜ਼ਾਨਾ ਦੇ ਕੰਮ ਨੂੰ ਸਵੈਚਲਿਤ ਕਰਨ ਲਈ ਵਿਕਸਤ ਕੀਤਾ ਗਿਆ ਹੈ, ਸਗੋਂ ਮਹੀਨਾਵਾਰ ਗਾਹਕੀ ਫੀਸ ਦੇ ਰੂਪ ਵਿੱਚ ਨਿਰਭਰਤਾ ਦੀ ਕਮੀ ਵੀ ਹੈ। ਆਖਰਕਾਰ, ਤੁਸੀਂ ਪ੍ਰੋਗਰਾਮ ਲਈ ਸਿਰਫ ਇੱਕ ਵਾਰ ਭੁਗਤਾਨ ਕਰੋਗੇ।
ਇੱਕ ਤਿਆਰ ਕੀਤਾ ਪ੍ਰੋਗਰਾਮ ਖਰੀਦੋ
ਨਾਲ ਹੀ ਤੁਸੀਂ ਕਸਟਮ ਸਾਫਟਵੇਅਰ ਡਿਵੈਲਪਮੈਂਟ ਦਾ ਆਰਡਰ ਦੇ ਸਕਦੇ ਹੋ
ਜੇਕਰ ਤੁਹਾਡੇ ਕੋਲ ਵਿਸ਼ੇਸ਼ ਸੌਫਟਵੇਅਰ ਲੋੜਾਂ ਹਨ, ਤਾਂ ਕਸਟਮ ਡਿਵੈਲਪਮੈਂਟ ਆਰਡਰ ਕਰੋ। ਫਿਰ ਤੁਹਾਨੂੰ ਪ੍ਰੋਗਰਾਮ ਦੇ ਅਨੁਕੂਲ ਨਹੀਂ ਹੋਣਾ ਪਏਗਾ, ਪਰ ਪ੍ਰੋਗਰਾਮ ਨੂੰ ਤੁਹਾਡੀਆਂ ਕਾਰੋਬਾਰੀ ਪ੍ਰਕਿਰਿਆਵਾਂ ਵਿੱਚ ਐਡਜਸਟ ਕੀਤਾ ਜਾਵੇਗਾ!
ਇਕ ਗ੍ਰੂਮਿੰਗ ਸੈਲੂਨ ਲਈ ਸਾੱਫਟਵੇਅਰ
ਪਾਲਣ ਪੋਸ਼ਣ ਅਤੇ ਮੈਨਿਕਯੋਰ ਪ੍ਰਬੰਧਨ ਲਈ ਸੇਵਾਵਾਂ ਪ੍ਰਦਾਨ ਕੀਤੀਆਂ ਜਾਂਦੀਆਂ ਹਨ. ਇੰਟਰਨੈੱਟ ਰਾਹੀਂ ਗ੍ਰੂਮਿੰਗ ਸੈਲੂਨ ਦਾ ਡਿਜੀਟਲ ਪ੍ਰਬੰਧਨ. ਸੱਚਮੁੱਚ ਕੁਸ਼ਲ ਵਿਗਿਆਪਨ ਲਈ ਗਾਹਕਾਂ ਦੀ ਵਿਸ਼ਾਲ ਮੇਲਿੰਗ ਵੀ ਸੰਭਵ ਹੈ.
ਵੀਡੀਓ ਨਿਗਰਾਨੀ ਕੰਟਰੋਲ ਬੇਨਤੀ 'ਤੇ ਲਾਗੂ ਕੀਤਾ ਜਾ ਸਕਦਾ ਹੈ. ਸਕਰੀਨ ਤੇ ਡਾਟਾ ਪ੍ਰਦਰਸ਼ਤ ਕਰ ਰਿਹਾ ਹੈ.
ਵਿੱਤੀ ਅਤੇ ਤਕਨੀਕੀ ਡਾਟਾਬੇਸ ਦੇ ਪ੍ਰਬੰਧ 'ਤੇ ਨਿਯੰਤਰਣ ਰੱਖੋ. ਵਿੱਤੀ ਸੂਚਕਾਂ ਦੀ ਸਰਵ ਵਿਆਪਕਤਾ. ਵਿਸ਼ੇਸ਼ ਹਵਾਲਾ ਕਿਤਾਬਾਂ, ਖਾਕੇ, ਅਤੇ ਵਰਗੀਕਰਤਾ ਪ੍ਰੋਗਰਾਮ ਦੁਆਰਾ ਡਿਫਾਲਟ ਤੌਰ ਤੇ ਭੇਜੇ ਜਾਂਦੇ ਹਨ ਜੋ ਲੇਖਾ ਨੂੰ ਹੋਰ ਵੀ ਸੁਵਿਧਾਜਨਕ ਬਣਾਉਂਦੇ ਹਨ. ਵਿੱਤੀ ਸਥਿਤੀ ਅਤੇ ਸਥਿਤੀ ਦਾ ਵਿਸ਼ਲੇਸ਼ਣ.
ਲਾਭ ਦੀ ਗਣਨਾ. ਗਰੂਮਿੰਗ ਸੈਲੂਨ ਲਈ ਗਾਹਕਾਂ ਦਾ ਪ੍ਰਵਾਹ ਨਿਰਧਾਰਤ ਕਰਨਾ. ਬਿਲਟ-ਇਨ ਡਿਜੀਟਲ ਸਹਾਇਕ. ਪ੍ਰੋਗਰਾਮ ਦੀ ਆਧੁਨਿਕ ਸੰਰਚਨਾ. ਸੇਵਾਵਾਂ ਦੀ ਤਰਕਸ਼ੀਲ ਵੰਡ ਤਨਖਾਹ ਅਤੇ ਕਰਮਚਾਰੀ.
ਇੱਕ ਸੁਵਿਧਾਜਨਕ ਉਪਭੋਗਤਾ ਮੀਨੂੰ ਵਿੱਚ ਕੰਪਨੀ ਦੇ ਕਰਮਚਾਰੀਆਂ ਦੀ ਕੁਸ਼ਲਤਾ 'ਤੇ ਨਿਯੰਤਰਣ ਪਾਓ.

