Stýrikerfi: Windows, Android, macOS
Hópur dagskrárliða: Sjálfvirkni fyrirtækja
Hugbúnaður fyrir snyrtistofu
- Höfundarréttur verndar einstöku aðferðir við sjálfvirkni fyrirtækja sem eru notaðar í áætlunum okkar.

Höfundarréttur - Við erum sannprófaður hugbúnaðarútgefandi. Þetta birtist í stýrikerfinu þegar forritin okkar og kynningarútgáfur eru keyrðar.

Staðfestur útgefandi - Við vinnum með samtökum um allan heim, allt frá litlum fyrirtækjum til stórra. Fyrirtækið okkar er skráð í alþjóðlega fyrirtækjaskrá og hefur rafrænt traustmerki.

Merki um traust
Fljótleg umskipti.
Hvað viltu gera núna?
Ef þú vilt kynnast forritinu er fljótlegasta leiðin að horfa fyrst á myndbandið í heild sinni og síðan hlaða niður ókeypis kynningarútgáfunni og vinna með það sjálfur. Ef nauðsyn krefur skaltu biðja um kynningu frá tækniþjónustu eða lesa leiðbeiningarnar.
WhatsApp
Á vinnutíma svörum við venjulega innan 1 mínútu
Hvernig á að kaupa forritið?
Skoðaðu skjáskot af forritinu
Horfðu á myndband um dagskrána
Sæktu kynningu útgáfu
Berðu saman stillingar forritsins
Reiknaðu kostnað við hugbúnað
Reiknaðu kostnaðinn við skýið ef þú þarft skýjaþjón
Hver er verktaki?
Skjáskot af forritinu
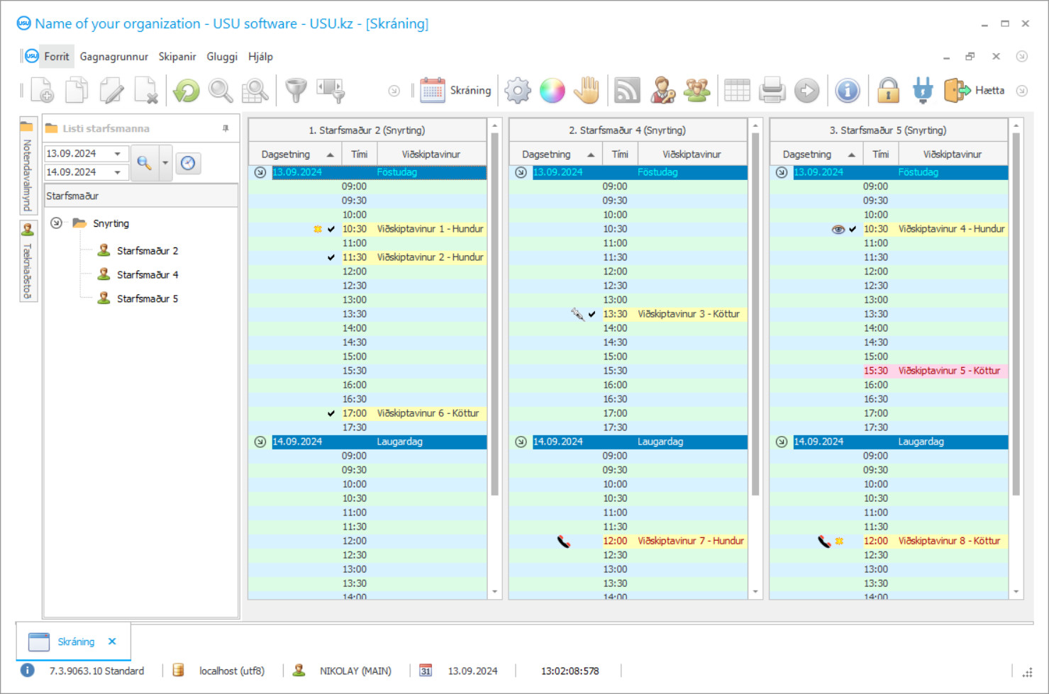
Skjáskot er mynd af hugbúnaðinum í gangi. Út frá því geturðu strax skilið hvernig CRM kerfi lítur út. Við höfum innleitt gluggaviðmót með stuðningi fyrir UX/UI hönnun. Þetta þýðir að notendaviðmótið byggist á margra ára reynslu notenda. Hver aðgerð er staðsett nákvæmlega þar sem hentugast er að framkvæma hana. Þökk sé svo hæfri nálgun verður vinnuframleiðni þín hámark. Smelltu á litlu myndina til að opna skjámyndina í fullri stærð.
Ef þú kaupir USU CRM kerfi með stillingu sem er að minnsta kosti „Standard“, muntu hafa val um hönnun úr meira en fimmtíu sniðmátum. Hver notandi hugbúnaðarins mun fá tækifæri til að velja hönnun forritsins eftir smekk sínum. Hver vinnudagur ætti að gleðja!
Sjálfvirki hugbúnaðurinn fyrir snyrtistofuna gerir þér kleift að fylgjast með viðskiptavinum, reikna út laun starfsmanna og búa til skýrslur. Fegurð er einn helsti vísirinn að fagurfræði í heiminum í kring. Salons og snyrtistofur reyna að hjálpa gæludýrum og eigendur þeirra eru alltaf aðlaðandi. Sem stendur er þessi viðskiptastefna að öðlast skriðþunga í þróun hennar. Hugbúnaðurinn fyrir snyrtistofu fyrir gæludýr fylgist með störfum allra starfsmanna fyrirtækisins í rauntíma. Með hjálp nýjustu tækni fer skráning fyrir þjónustu fram með stafrænum hugbúnaði, þar sem þú getur valið sérfræðing til að vinna með gæludýr og hentugan tíma. Háþróaði hugbúnaðurinn gerir það mögulegt að safna stigum þegar viðskiptavinir heimsækja snyrtistofuna þína. Þetta er mikið fyrir venjulega gesti.
USU hugbúnaðurinn inniheldur ýmsar stillingar sem hægt er að aðlaga fyrir snyrtistofuna þína. Það hjálpar til við að viðhalda stöðugri hugbúnaðarstjórnun vísa á netinu. Sérstök skrá er mynduð í hugbúnaðinum fyrir hverja aðgerð, þar sem allar nauðsynlegar upplýsingar eru gefnar til kynna; eigandinn, einkenni fjárhagslegra og viðbótargagna. Þökk sé sameiginlegum gagnagrunni er hægt að íhuga allar heimsóknir og leiðbeiningar um þjónustu við snyrtingu, handsnyrtingu, samráð og margt fleira.
Á snyrtistofum er verið að stilla hugbúnaðinn sem gerir stjórnendum kleift að rekja árangur starfsfólks. Með mati á gæðum þjónustu er myndaður listi yfir eftirspurn eftir meisturum. Með fegurð sinni og þægindum er USU hugbúnaðurinn einn besti bókhaldslausnin á hugbúnaðarmarkaðnum. Innbyggði stafræni aðstoðarmaðurinn er fær um að svara algengustu spurningunum. Dæmigert viðskiptasniðmát gera það auðvelt að búa til bókhaldsgögn. Þetta skiptir máli fyrir nýja starfsmenn.
Hver er verktaki?
2026-05-28
Myndband af hugbúnaði fyrir snyrtistofu
Þetta myndband er á ensku. En þú getur prófað að kveikja á texta á móðurmálinu þínu.
Snyrtistofur sérhæfa sig í dúnkenndum gæludýrum sem þarfnast vandlegrar snyrtingar. Starfsmenn snyrtistofunnar vinna vandaða vinnu að teknu tilliti til þæginda dýra. Fyrir aðgerðina er vinnustaður og efni hreinsað vandlega. Nauðsynlegt er að hafa húsnæðið hreint allan tímann. Með hjálp stafrænnar viðverustjórnunarhugbúnaðar fær stjórnendur stofnunarinnar nákvæmar upplýsingar um starfsáætlun starfsfólks. Þannig er forðast skaranir.
Hugbúnaðurinn fyrir snyrtistofur og snyrtistofur stýrir magni framboðs og eftirspurnar hjá meisturum og þjónustusvæðum. Aðeins viðeigandi málsmeðferð ætti að vera valin. Þannig er hægt að ná hámarksgróða. Í lok hvers mánaðar fær stjórnendur fyrirtækisins greiningu á fjárhagslegri afkomu og taka síðan ákvarðanir stjórnenda vegna þróunar og kynningar. Það er líka þess virði að hugbúnaður fylgist tölfræðilega með meðalárangri meðal keppinauta í greininni.
USU hugbúnaðurinn stýrir öllum ferlum til að tryggja greiðan rekstur allra útibúa. Það gerir þér kleift að hámarka framleiðslugetu og finna falinn forða. Þetta er sérstaklega mikilvægt, sérstaklega fyrir nýja snyrtistofu. Við skulum skoða nokkrar af fullkomnari virkni sem hugbúnaðurinn býður upp á.
Sæktu kynningu útgáfu
Þegar þú byrjar forritið geturðu valið tungumál.

Þú getur sótt kynningarútgáfuna ókeypis. Og vinna í prógramminu í tvær vikur. Nokkrar upplýsingar hafa þegar verið settar þar inn til glöggvunar.
Hver er þýðandinn?
USU hugbúnaðurinn er nútímaleg bókhalds hugbúnaðarlausn fyrir snyrtistofur sem mun hjálpa við sjálfvirkni og stjórnun slíkra stofa auk þess að hagræða í nánast öllum ferlum hjá fyrirtækinu. Hugbúnaðurinn okkar veitir óvenjulega árangur með stöðugri stjórnun og sjálfvirkni á ferlum. Öryggi er veitt með innskráningu og lykilorði. Ótakmörkuð stofnun vöruflokka. Gerð áætlana og áætlana fyrir langtíma- og skammtímatímabil. Samstæð gögn gera það auðveldara að stjórna snyrtistofum. Myndun bókhalds og skattskýrslugerð. Undirbúningur launa fyrir starfsmenn. Allan sjóðstreymisstýringu. Bókhaldsbók um tekjur og gjöld.
Fylgni við lög og reglur. Greiðsla er bjartsýni í gegnum USU hugbúnaðinn. Halda á snyrtistofum og snyrtistofum fyrir gæludýr. Reikninga og fylgiseðla er hægt að taka saman í hugbúnaðinum okkar hratt og vel. Sjóðstreymisbókhald og stjórnun fyrir snyrtistofuna. Einföld samþætting við síðuna. Sniðmát staðlaðra eyðublaða. Raunverulegar upplýsingar um tilvísun. Tilbúið og greiningarbókhald. Sameinaður viðskiptavinavænn gagnagrunnur í hugbúnaðinum.
Gæludýrakort. Útreikningur á gjaldskrá fyrir snyrtistofur. Útreikningar og áætlanir eru gerðar af hugbúnaðinum sjálfkrafa. Möguleg notkun í ýmsum atvinnugreinum. Gæðamat þjónustu.
Pantaðu hugbúnað fyrir snyrtistofu
Til að kaupa forritið skaltu bara hringja eða skrifa okkur. Sérfræðingar okkar munu koma sér saman við þig um viðeigandi hugbúnaðaruppsetningu, útbúa samning og reikning fyrir greiðslu.
Hvernig á að kaupa forritið?
Sendu upplýsingar um samninginn
Við gerum samning við hvern viðskiptavin. Samningurinn er trygging þín fyrir því að þú færð nákvæmlega það sem þú þarfnast. Þess vegna þarftu fyrst að senda okkur upplýsingar um lögaðila eða einstakling. Þetta tekur venjulega ekki meira en 5 mínútur
Gerðu fyrirframgreiðslu
Eftir að hafa sent þér skönnuð afrit af samningi og reikningi fyrir greiðslu þarf fyrirframgreiðslu. Vinsamlegast athugaðu að áður en þú setur upp CRM kerfið er nóg að borga ekki alla upphæðina, heldur aðeins hluta. Ýmsar greiðslumátar eru studdar. Um það bil 15 mínútur
Forritið verður sett upp
Eftir þetta verður samið við þig um ákveðinn uppsetningardag og tíma. Þetta gerist venjulega sama eða næsta dag eftir að pappírsvinnunni er lokið. Strax eftir að CRM kerfið hefur verið sett upp geturðu beðið um þjálfun fyrir starfsmann þinn. Ef forritið er keypt fyrir 1 notanda tekur það ekki meira en 1 klst
Njóttu niðurstöðunnar
Njóttu útkomunnar endalaust :) Það sem er sérstaklega ánægjulegt eru ekki aðeins gæði hugbúnaðarins sem hefur verið þróaður til að gera daglega vinnu sjálfvirkan, heldur einnig skortur á ósjálfstæði í formi mánaðarlegs áskriftargjalds. Þegar öllu er á botninn hvolft greiðir þú aðeins einu sinni fyrir forritið.
Kauptu tilbúið forrit
Einnig er hægt að panta sérsniðna hugbúnaðarþróun
Ef þú hefur sérstakar kröfur um hugbúnað, pantaðu sérsniðna þróun. Þá þarftu ekki að laga þig að forritinu heldur verður forritið aðlagað viðskiptaferlum þínum!
Hugbúnaður fyrir snyrtistofu
Þjónusta fyrir snyrtingu og manicure stjórnun er veitt. Stafræn stjórnun snyrtistofa um internetið. Fjöldapóstur viðskiptavina er einnig mögulegur fyrir virkilega skilvirkar auglýsingar.
Hægt er að innleiða eftirlit með myndbandaeftirliti. Birtir gögn á skjánum.
Stjórnun yfir veitingu fjárhagslegs og tæknilegs gagnagrunns. Alheimur fjármálavísana. Sérstakar viðmiðunarbækur, skipulag og flokkunaraðilar eru sendir með forritinu sjálfgefið sem gerir bókhaldið enn þægilegra. Greining á fjárhagsstöðu og ástandi.
Útreikningur á arðsemi. Að ákvarða flæði viðskiptavina til snyrtistofa. Innbyggður stafrænn aðstoðarmaður. Nútíma stillingar forritsins. Skynsamleg dreifing þjónustu. Laun og starfsfólk.
Stjórnun á skilvirkni starfsmanna fyrirtækisins í þægilegum notendavalmynd.

