Bedryfstelsel: Windows, Android, macOS
Groep programme: Sake-outomatisering
Program vir motorwasdienste
- Kopiereg beskerm die unieke metodes van besigheidsoutomatisering wat in ons programme gebruik word.

Kopiereg - Ons is 'n geverifieerde sagteware-uitgewer. Dit word in die bedryfstelsel vertoon wanneer ons programme en demo-weergawes uitgevoer word.

Geverifieerde uitgewer - Ons werk met organisasies regoor die wêreld van klein besighede tot groot ondernemings. Ons maatskappy is opgeneem in die internasionale register van maatskappye en het 'n elektroniese trustmerk.

Teken van vertroue
Vinnige oorgang.
Wat wil jy nou doen?
As jy met die program kennis wil maak, is die vinnigste manier om eers die volledige video te kyk, en dan die gratis demo-weergawe af te laai en self daarmee te werk. Indien nodig, versoek 'n aanbieding van tegniese ondersteuning of lees die instruksies.
WhatsApp
Gedurende besigheidsure reageer ons gewoonlik binne 1 minuut
Hoe om die program te koop?
Kyk na 'n skermskoot van die program
Kyk na 'n video oor die program
Laai demo-weergawe af
Vergelyk konfigurasies van die program
Bereken die koste van sagteware
Bereken die koste van die wolk as jy 'n wolkbediener benodig
Wie is die ontwikkelaar?
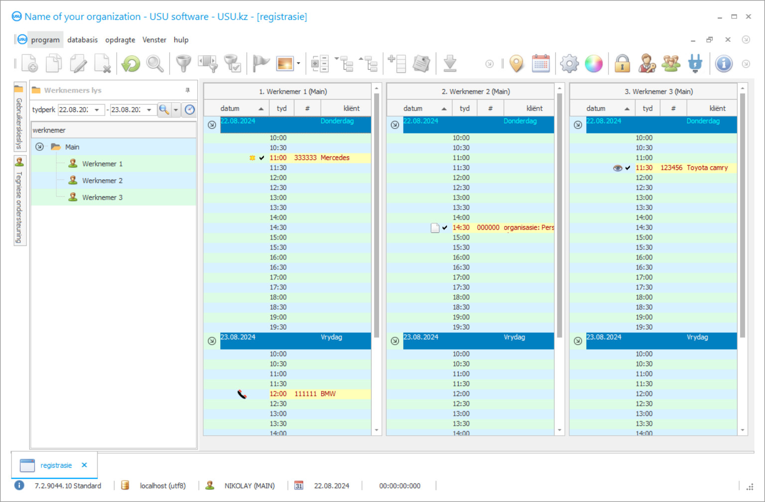
Program skermkiekie
'n Skermskoot is 'n foto van die sagteware wat loop. Daaruit kan jy dadelik verstaan hoe 'n CRM-stelsel lyk. Ons het 'n vensterkoppelvlak geïmplementeer met ondersteuning vir UX/UI-ontwerp. Dit beteken dat die gebruikerskoppelvlak gebaseer is op jare se gebruikerservaring. Elke aksie is geleë presies waar dit die gerieflikste is om dit uit te voer. Danksy so 'n bekwame benadering sal u werkproduktiwiteit maksimum wees. Klik op die klein prentjie om die skermskoot in volle grootte oop te maak.
As jy 'n USU CRM-stelsel koop met 'n konfigurasie van ten minste "Standard", sal jy 'n keuse van ontwerpe uit meer as vyftig sjablone hê. Elke gebruiker van die sagteware sal die geleentheid kry om die ontwerp van die program te kies om hul smaak te pas. Elke dag van werk behoort vreugde te bring!
Die program vir motorwasserye is 'n outomatiese boekhoudingstelsel waarmee 'n wye verskeidenheid bedrywighede by die onderneming uitgevoer kan word. Prosesse wat voorheen u aandag en die werk van werknemers geverg het, sal outomaties wees, wat akkuraatheid sal toevoeg en die benodigde tyd sal verminder. Die veelsydigheid van die program lê daarin dat dit geskik is vir 'n wye verskeidenheid take op verskillende terreine: klanterekeningkunde, werknemers, finansieringsdienste, dienste, motors teen 'n wassery, en nog baie meer.
Motorwasdienste boekhoudprogram 'n universele assistent vir enige administrateur. Dit is spesifiek geskep vir bestuurders, mense wat 'n wye verskeidenheid probleme moet kan oplos en duisend sake tegelyk moet bestuur. Daarom is die program uiters maklik om te gebruik, beskikbaar vir die hele span om vinnig, en gemaklik te werk. U kan op verskeie verdiepings werk, terwyl u verskeie tafels gelyktydig voor u oë sien. Krimpend om die grafieke nie te rek nie, verskyn tekste geheel en al as u daaroor beweeg. Met die handige invoer en die invoer van data kan u 'n wassery vinnig en maklik van die gewone na die outomatiese vervoer oordra. Toegang tot die redigering van verskillende dele van die rekeningkundige stelsel word beperk deur wagwoorde, sodat elkeen van die werknemers slegs data kan invoer in die gebiede wat direk onder sy bevoegdheid is.
Wie is die ontwikkelaar?
Akulov Nikolay
Kundige en hoofprogrammeerder wat deelgeneem het aan die ontwerp en ontwikkeling van hierdie sagteware.
2026-05-28
Video van die program vir motorwasdienste
Hierdie video is in Russies. Ons het nog nie daarin geslaag om video's in ander tale te maak nie.
Die motorwasdiensteprogram bied 'n wye verskeidenheid formasies en daaropvolgende werk met klanterekeninginstrumente. U kan nie net die nodige inligting daar invoer en dit gereeld met inkomende oproepe opdateer nie, maar ook die ryk gereedskapstel van die program gebruik. Dit laat toe om statistieke vir verbruikersdienste te genereer, stel 'n stelsel van bonusse en opeenhopende kaarte in, volg die aankoms van klante en identifiseer 'slaap' wat aan hulself herinner kan word of die rede vir die weiering van dienste kan uitvind. Dit genereer groter kliëntelojaliteit aan u onderneming en help om 'n herkenbare styl van kommunikasie met gaste te ontwikkel wat so waardeer word. Enigiemand sal verheug wees as u die nodige dienste kan voorspel, by die naam kan aansoek doen en sekere bonusse kan bied vir lojaliteit aan die maatskappy.
Beplanning is 'n belangrike deel van die werk van 'n motorwas. Vervoer is vir baie mense 'n onvervangbare ding, waarsonder dit moeilik is om selfs vyf minute ekstra te doen. Daarom is dit uiters belangrik om 'n geskatte tyd vir elke diens op te stel, die aankoms van gaste te beplan, die koste van 'n spesifieke diens outomaties te bereken, 'n vaartbelynde skedule van werkveranderings en ander aspekte. U kan u besigheid baie doeltreffender en produktiewer maak deur volledige beheer te hê oor die tyd van motorwasdienste.
Laai demo-weergawe af
Wanneer u die program begin, kan u die taal kies.

Jy kan die demo weergawe gratis aflaai. En werk vir twee weke in die program. Sommige inligting is reeds daar ingesluit vir duidelikheid.
Wie is die vertaler?
Khoilo Roman
Hoofprogrammeerder wat deelgeneem het aan die vertaling van hierdie sagteware in verskillende tale.
Die pakhuisrekeningfunksie bied beheer oor die verbruik en die beskikbaarheid van alles wat u benodig vir die wassery. Wanneer 'n sekere minimum bereik word, stel die program u in kennis van die noodsaaklikheid om 'n aankoop te doen. U kan ook die beskikbaarheid van gratis portale vir motors monitor, wat rye en verkeersknope by die motorwassery vermy. Met die program kan u volwaardige boekhouding uitvoer. Dit laat toe om die vloei van alle betalings en oordragte in enige geldeenheid te monitor, om die status van kontantbanke en rekeninge te merk, om statistieke oor die groei van inkomste en uitgawes te doen. Met inagneming van al hierdie data, kan u maklik 'n suksesvol funksionele wasbegroting vir die jaar opstel. Die program vir motorwasdienste wat deur die ontwikkelaars van die USU-sagtewarestelsel beheer word, is geskep vir die behoeftes van mense. Dit is dus baie eenvoudiger as gespesialiseerde toepassings, het geen professionele vaardighede nodig nie en het terselfdertyd 'n baie kragtige funksionaliteit. Met 'n intuïtiewe koppelvlak kan u die kontroles binne die kortste tyd verstaan, en meer as vyftig pragtige sjablone maak u werk in die program aangenaam!
Die program kan gebruik word deur bestuurders van motorwas, droogskoonmakers, motorhandelaars, skoonmaak- en logistieke ondernemings - of enige ander organisasie wat hul onderneming volledig wil optimaliseer. Die toepassingsikoon word soos 'n gewone rekenaarprogram op die lessenaar geplaas. Die tegniese operateurs van USU Software help u en u werknemers om u vinniger vertroud te maak met die toepassing. Op die hoofwerkskerm van die boekhoudingstelsel kan u u maatskappylogo plaas, wat nie werk belemmer nie, maar 'n belangrike aanvoeling word vir die korporatiewe kultuur van die wassery. Die program vorm 'n kliëntebasis met al die data wat u benodig. U kan 'n statistiese beoordeling van die bestelde dienste aan elke kliënt doen. Dit is moontlik om berekening van bonuskaarte in te stel, wat u in staat stel om verbruikerslojaliteit te verkry. Dit is moontlik om inkomende en uitgaande besoekers by te hou met behulp van moderne tegnologieë van die program. U kan 'n aparte aansoek aan u klante bekendstel om kontak met hulle te hou en die reputasie van u onderneming te verbeter.
Bestel 'n program vir motorwasdienste
Om die program te koop, bel of skryf net vir ons. Ons spesialiste sal met jou ooreenkom oor die toepaslike sagtewarekonfigurasie, 'n kontrak en 'n faktuur vir betaling voorberei.
Hoe om die program te koop?
Stuur besonderhede vir die kontrak
Ons gaan 'n ooreenkoms met elke kliënt aan. Die kontrak is jou waarborg dat jy presies sal ontvang wat jy benodig. Daarom moet u eers die besonderhede van 'n regsentiteit of individu aan ons stuur. Dit neem gewoonlik nie meer as 5 minute nie
Maak 'n vooruitbetaling
Nadat u geskandeerde afskrifte van die kontrak en faktuur vir betaling aan u gestuur het, word 'n vooruitbetaling vereis. Neem asseblief kennis dat voor die installering van die CRM-stelsel, dit genoeg is om nie die volle bedrag te betaal nie, maar slegs 'n gedeelte. Verskeie betaalmetodes word ondersteun. Ongeveer 15 minute
Die program sal geïnstalleer word
Hierna sal 'n spesifieke installasiedatum en -tyd met jou ooreengekom word. Dit gebeur gewoonlik op dieselfde of die volgende dag nadat die papierwerk voltooi is. Onmiddellik nadat jy die CRM-stelsel geïnstalleer het, kan jy vir opleiding vir jou werknemer vra. As die program vir 1 gebruiker gekoop word, sal dit nie meer as 1 uur neem nie
Geniet die resultaat
Geniet die resultaat eindeloos :) Wat veral aangenaam is, is nie net die kwaliteit waarmee die sagteware ontwikkel is om alledaagse werk te outomatiseer nie, maar ook die gebrek aan afhanklikheid in die vorm van 'n maandelikse intekenfooi. Jy sal immers net een keer vir die program betaal.
Koop 'n klaargemaakte program
U kan ook persoonlike sagteware-ontwikkeling bestel
As jy spesiale sagtewarevereistes het, bestel pasgemaakte ontwikkeling. Dan hoef jy nie by die program aan te pas nie, maar die program sal by jou besigheidsprosesse aangepas word!
Program vir motorwasdienste
Die ontleding van dienste onthul sowel diegene wat addisionele promosie benodig, as reeds baie gewilde dienste. Die beheer en motivering van werknemers kan maklik gekombineer word, aangesien die diens outomaties 'n individuele loon genereer volgens die hoeveelheid werk wat verrig word. As u wil, kan u die demo-weergawe van die program aflaai en u vertroud maak met die meganismes en programkoppelvlak!
'N Kompleks van verskillende bestuursverslae laat analitiese navorsing toe en maak die regte keuse op soek na maniere om die onderneming te ontwikkel en moontlike probleme op te los. Die rugsteunfunksie maak dit moontlik om die inligting wat in die program ingevoer is, outomaties te stoor. 'N Intuïtiewe, gebruikersvriendelike koppelvlak en meer as vyftig sjablone help om u werk in die toepassing nog aangenamer te maak. Hierdie en vele ander geleenthede word aangebied deur die motordiensteprogram van die ontwikkelaars van USU Software!

