Əməliyyat sistemi: Windows, Android, macOS
Proqramlar qrupu: Biznesin avtomatlaşdırılması
Avtomobil yuma xidmətləri proqramı
- Müəlliflik hüququ proqramlarımızda istifadə olunan biznesin avtomatlaşdırılmasının unikal üsullarını qoruyur.

Müəllif hüququ - Biz təsdiqlənmiş proqram təminatı naşiriyik. Bu, proqramlarımızı və demo versiyalarımızı işlədən zaman əməliyyat sistemində göstərilir.

Təsdiqlənmiş naşir - Biz kiçik biznesdən tutmuş böyük şirkətlərə qədər bütün dünyada təşkilatlarla işləyirik. Şirkətimiz beynəlxalq şirkətlər reyestrinə daxil edilib və elektron etibar nişanına malikdir.

Güvən əlaməti
Sürətli keçid.
İndi nə etmək istəyirsən?
Proqramla tanış olmaq istəyirsinizsə, ən sürətli yol əvvəlcə tam videoya baxmaq, sonra pulsuz demo versiyasını yükləmək və onunla özünüz işləməkdir. Lazım gələrsə, texniki dəstəkdən təqdimat tələb edin və ya təlimatları oxuyun.
WhatsApp
İş saatları ərzində biz adətən 1 dəqiqə ərzində cavab veririk
Proqramı necə almaq olar?
Proqramın ekran görüntüsünə baxın
Proqram haqqında videoya baxın
Demo versiyasını yükləyin
Proqramın konfiqurasiyalarını müqayisə edin
Proqram təminatının dəyərini hesablayın
Bulud serverinə ehtiyacınız varsa, buludun qiymətini hesablayın
Tərtibatçı kimdir?
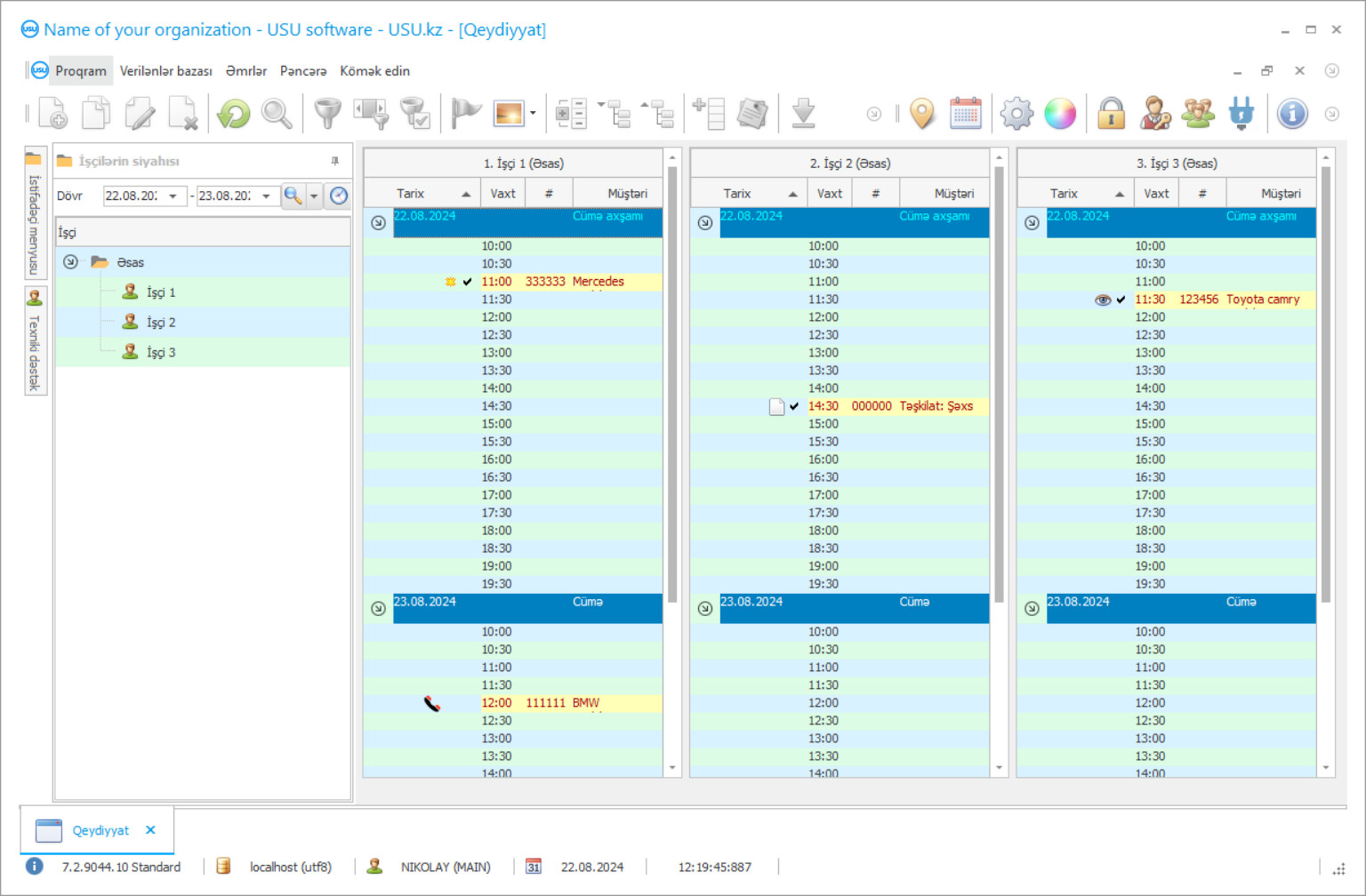
Proqramın ekran görüntüsü
Ekran görüntüsü işləyən proqramın fotoşəkilidir. Ondan CRM sisteminin necə göründüyünü dərhal başa düşə bilərsiniz. UX/UI dizaynını dəstəkləyən pəncərə interfeysi tətbiq etdik. Bu o deməkdir ki, istifadəçi interfeysi illərlə istifadəçi təcrübəsinə əsaslanır. Hər bir hərəkət onu yerinə yetirmək üçün ən əlverişli yerdə yerləşir. Belə savadlı yanaşma sayəsində işinizin məhsuldarlığı maksimum olacaqdır. Ekran görüntüsünü tam ölçüdə açmaq üçün kiçik şəklin üzərinə klikləyin.
Ən azı “Standart” konfiqurasiyaya malik USU CRM sistemi alsanız, əllidən çox şablondan dizayn seçiminiz olacaq. Proqram təminatının hər bir istifadəçisi öz zövqünə uyğun proqramın dizaynını seçmək imkanı əldə edəcək. Hər iş günü sevinc gətirməlidir!
Proqramın ekran görüntüsü - На русском
Avtomobillərin yuyulması xidmətləri proqramı, müəssisədə müxtəlif əməliyyatlar həyata keçirməyə imkan verən avtomatlaşdırılmış mühasibat sistemidir. Əvvəllər diqqətinizi və işçilərin işini tələb edən proseslər avtomatlaşdırılacaq ki, bu da dəqiqlik əlavə edəcək və başa çatmaq üçün lazım olan vaxtı azaldır. Proqramın çox yönlü olması, müxtəlif sahələrdə çox sayda tapşırıq üçün uyğun olmasıdır: müştəri uçotu, işçilər, maliyyə xidmətləri, xidmətlər, avtoyuma yerindəki maşınlar və daha çox şey.
Avtomobillərin yuyulması xidmətləri mühasibat proqramı hər hansı bir idarəçi üçün universal bir köməkçi. Xüsusilə menecerlər, müxtəlif problemləri həll edə bilməli, bir anda min işi idarə edə bilən insanlar üçün yaradılmışdır. Beləliklə, proqramın istifadəsi son dərəcə asandır, bütün komandanın işləməsi, sürətli və rahat olması üçün mövcuddur. Gözlərinizin qarşısında bir anda bir neçə masa görərək bir neçə mərtəbədə işləyə bilərsiniz. Qrafikləri uzatmamaq üçün kiçildikdə, mətnlər üstündə gəzdiyiniz zaman tamamilə görünür. Rahat əl ilə giriş və məlumatları idxal etmək bacarığı, bir avtomobil yuma yerini adi olanlardan avtomatlaşdırılmışlara tez və asanlıqla köçürməyə imkan verir. Mühasibat sisteminin müxtəlif hissələrinin redaktə edilməsinə giriş parollarla məhdudlaşır ki, işçilərin hər biri yalnız birbaşa səlahiyyətlərinə aid olan sahələrdə məlumat daxil edə bilsin.
Tərtibatçı kimdir?
Akulov Nikolay
Bu proqram təminatının dizaynında və hazırlanmasında iştirak edən ekspert və baş proqramçı.
2026-05-28
Avtomobil yuma xidmətləri üçün proqramın videosu
Bu video rus dilindədir. Hələ başqa dillərdə videolar çəkə bilməmişik.
Avtomobillərin yuyulması xidmətləri proqramı, müştərilərin mühasibat uçotu vasitələri ilə çox sayda formalaşma və sonrakı işləri təmin edir. Yalnız orada hər hansı bir məlumat daxil edə və gələn zənglərlə mütəmadi olaraq yeniləyə bilməzsiniz, həm də proqramın zəngin alət dəstini istifadə edə bilərsiniz. Hər bir istehlakçı xidməti statistikasının yaradılmasına imkan verir, bonuslar və yığım kartları sistemini təqdim edir, müştərilərin gəlişini izləyir və özlərini xatırlada biləcək və ya xidmətlərdən imtina etməsinin səbəbini öyrənə biləcək ‘yatanları’ müəyyənləşdirir. Bu, şirkətinizə daha çox müştəri sədaqəti yaradır və qonaqlar ilə bu qədər yüksək qiymətləndirilən ünsiyyət tərzini inkişaf etdirməyə kömək edir. Lazımi xidmətləri proqnozlaşdırmaq, adla müraciət etmək və şirkətə sədaqət üçün müəyyən bonuslar təqdim etmək hər kəsdən məmnun olacaqdır.
Planlaşdırma bir avtomobil yuma işinin vacib bir hissəsidir. Nəqliyyat bir çox insan üçün əvəzolunmaz bir şeydir, onsuz əlavə beş dəqiqə də etmək çətindir. Beləliklə, hər bir xidmət üçün təxmini vaxtın tərtib edilməsi, qonaqların gəlişinin planlaşdırılması, müəyyən bir xidmətin qiymətinin avtomatik olaraq hesablanması, işçilərin dəyişmə cədvəli və digər cəhətlər son dərəcə vacibdir. Avtomobillərin yuyulması xidmətlərinin müddətinə tam nəzarət etməklə işinizi çox daha səmərəli və məhsuldar edə bilərsiniz.
Demo versiyasını yükləyin
Proqrama başlayarkən dili seçə bilərsiniz.

Demo versiyasını pulsuz yükləyə bilərsiniz. Və iki həftə proqramda işləyin. Aydınlıq üçün bəzi məlumatlar artıq oraya daxil edilib.
Tərcüməçi kimdir?
Anbar mühasibat funksiyası istehlaka nəzarət və avtomobil yuma yerində ehtiyacınız olan hər şeyin mövcudluğunu təmin edir. Müəyyən bir minimuma çatdıqda, proqram bir alış-veriş etmək lazım olduğunu bildirir. Avtomobillərin yuyulmasında növbələr və tıxacların qarşısını alan pulsuz portalların yerləşdirilməsinin mövcudluğunu da izləyə bilərsiniz. Proqramla tam hüquqlu mühasibat apara biləcəksiniz. Bütün ödəniş və köçürmələrin istənilən valyutada axınının izlənilməsinə, kassaların və hesabların vəziyyətinin qeyd edilməsinə, gəlir və xərclərin artımına dair statistik məlumatların aparılmasına imkan verir. Bütün bu məlumatları nəzərə alaraq, asanlıqla bir il üçün uğurla fəaliyyət göstərən bir yuyulma büdcəsi yarada bilərsiniz. USU Software sisteminin inkişaf etdiricilərindən proqramı idarə edən avtomobil yuma xidmətləri insanların ehtiyacları üçün yaradılmışdır, beləliklə ixtisaslaşdırılmış tətbiqlərdən daha sadədir, heç bir peşəkar bacarıq tələb etmir və eyni zamanda olduqca güclü bir funksionallığa malikdir. Sezgisiz bir interfeys, idarəetməni mümkün qədər qısa müddətdə başa düşməyə imkan verir və əllidən çox gözəl şablon proqramdakı işinizi həqiqətən zövqləndirir!
Proqramdan maşın yuyan, quru təmizləyən, avtosalon, təmizlik və logistika şirkətlərinin rəhbərləri - ya da müəssisələrini hərtərəfli optimallaşdırmaq istəyən hər hansı bir təşkilat istifadə edə bilər. Tətbiq nişanı adi kompüter proqramı kimi masaüstünə yerləşdirilir. Tətbiqlə daha tez tanış olmaq üçün USU Software texniki operatorları sizə və işçilərinizə kömək edir. Mühasibat sisteminin əsas iş ekranında işə qarışmayan, ancaq avtomobil yuma şirkətinin mədəniyyətinin vacib bir toxunuşu olan şirkətinizin loqosunu yerləşdirə bilərsiniz. Proqram sizə lazım olan bütün məlumatlarla müştəri bazası yaradır. Hər bir müştəriyə sifariş edilmiş xidmətlərin statistik qiymətləndirməsini edə bilərsiniz. İstehlakçı sədaqətini qazanmağa imkan verən hesablama bonus kartlarını təqdim etmək mümkündür. Proqramın müasir texnologiyalarının köməyi ilə gələn və gedən qonaqların qeydini aparmaq mümkündür. Müştərilərinizlə əlaqə saxlamaq və şirkətinizin nüfuzunu artırmaq üçün müştərilərinizə ayrıca bir tətbiq təqdim edə bilərsiniz.
Avtomobil yuma xidmətləri üçün bir proqram sifariş edin
Proqramı almaq üçün bizə zəng etmək və ya yazmaq kifayətdir. Mütəxəssislərimiz sizinlə müvafiq proqram konfiqurasiyası ilə razılaşacaq, müqavilə və ödəniş üçün hesab-faktura hazırlayacaqlar.
Proqramı necə almaq olar?
Müqavilə üçün təfərrüatları göndərin
Hər bir müştəri ilə müqavilə bağlayırıq. Müqavilə tam olaraq tələb etdiyinizi alacağınıza zəmanətdir. Ona görə də əvvəlcə hüquqi və ya fiziki şəxsin təfərrüatlarını bizə göndərməlisiniz. Bu adətən 5 dəqiqədən çox çəkmir
Əvvəlcədən ödəniş edin
Müqavilənin skan edilmiş nüsxələrini və ödəniş üçün hesab-fakturanı sizə göndərdikdən sonra əvvəlcədən ödəniş tələb olunur. Nəzərə alın ki, CRM sistemini quraşdırmadan əvvəl tam məbləği deyil, yalnız bir hissəsini ödəmək kifayətdir. Müxtəlif ödəniş üsulları dəstəklənir. Təxminən 15 dəqiqə
Proqram quraşdırılacaq
Bundan sonra konkret quraşdırma tarixi və vaxtı sizinlə razılaşdırılacaq. Bu, adətən sənədləşmə işləri tamamlandıqdan sonra eyni və ya ertəsi gün baş verir. CRM sistemini quraşdırdıqdan dərhal sonra işçiniz üçün təlim tələb edə bilərsiniz. Proqram 1 istifadəçi üçün alınırsa, 1 saatdan çox olmayacaq
Nəticədən həzz alın
Nəticədən sonsuz həzz alın :) Xüsusilə sevindirici olan, gündəlik işi avtomatlaşdırmaq üçün proqram təminatının işlənib hazırlanmasının keyfiyyəti deyil, həm də aylıq abunə haqqı şəklində asılılığın olmamasıdır. Axı, proqram üçün yalnız bir dəfə ödəyəcəksiniz.
Hazır bir proqram satın alın
Siz həmçinin fərdi proqram təminatı sifariş edə bilərsiniz
Xüsusi proqram tələbləriniz varsa, fərdi inkişaf sifariş edin. Onda proqrama uyğunlaşmaq məcburiyyətində qalmayacaqsınız, lakin proqram sizin biznes proseslərinizə uyğunlaşdırılacaq!
Avtomobil yuma xidmətləri proqramı
Xidmətlərin təhlili həm əlavə təqdimata ehtiyacı olanları, həm də onsuz da kifayət qədər populyar xidmətləri aşkarlayır. İşçilərin nəzarəti və motivasiyası asanlıqla birləşdirilə bilər, çünki xidmət avtomatik olaraq yerinə yetirilən işin həcminə görə fərdi əmək haqqı yaradır. İstəsəniz, proqramın demo versiyasını yükləyə və onun mexanizmləri və proqram interfeysi ilə tanış ola bilərsiniz!
Müxtəlif idarəetmə hesabatlarının kompleksi analitik araşdırma aparmağa və şirkətin inkişaf yollarını axtararaq düzgün problemləri həll etməyə və mümkün problemləri həll etməyə imkan verir. Yedəkləmə funksiyası proqrama daxil edilmiş məlumatları avtomatik olaraq saxlamağa imkan verir. Sezgisiz, istifadəçi dostu bir interfeys və əllidən çox şablon tətbiqdəki işinizi daha da zövqləndirməyə kömək edir. Bu və bir çox digər imkanlar USU Software inkişaf etdiricilərindən avtomobil xidmətləri proqramı tərəfindən təmin olunur!

