Te punaha whakahaere: Windows, Android, macOS
Rōpū hōtaka: Aunatanga pakihi
Kaupapa mo nga ratonga horoi motuka
- Ka tiakina e te mana pupuri nga tikanga ahurei o te umanga umanga e whakamahia ana i roto i a maatau kaupapa.

Mana pupuri - He kaiwhakaputa rorohiko manatoko matou. Ka whakaatuhia tenei i roto i te punaha whakahaere i te wa e whakahaere ana a maatau kaupapa me nga whakaaturanga-putanga.

Kaiwhakaputa kua whakamanahia - Ka mahi tahi matou me nga whakahaere huri noa i te ao mai i nga pakihi iti ki nga pakihi nui. Ko ta matou kamupene kei roto i te rehita o nga kamupene o te ao me te tohu whakawhirinaki hiko.

Tohu o te whakawhirinaki
Te whakawhiti tere.
He aha taau e hiahia ana inaianei?
Mena kei te hiahia koe ki te mohio ki te kaupapa, ko te huarahi tere ko te maataki tuatahi i te ataata katoa, katahi ka tango i te putanga demo koreutu me te mahi ki a koe ano. Mena e tika ana, tono he whakaaturanga mai i te tautoko hangarau, panuihia ranei nga tohutohu.
WhatsApp
I nga haora pakihi ka whakautu matou i roto i te 1 meneti
Me pehea te hoko i te kaupapa?
Tirohia te whakaahua o te hotaka
Matakitaki he ataata mo te kaupapa
Tango putanga demo
Whakatauritehia nga whirihoranga o te hotaka
Tātaihia te utu o te pūmanawa
Tātaihia te utu o te kapua ki te hiahia koe ki te tūmau kapua
Ko wai te kaiwhakawhanake?
Whakaahuatanga hōtaka
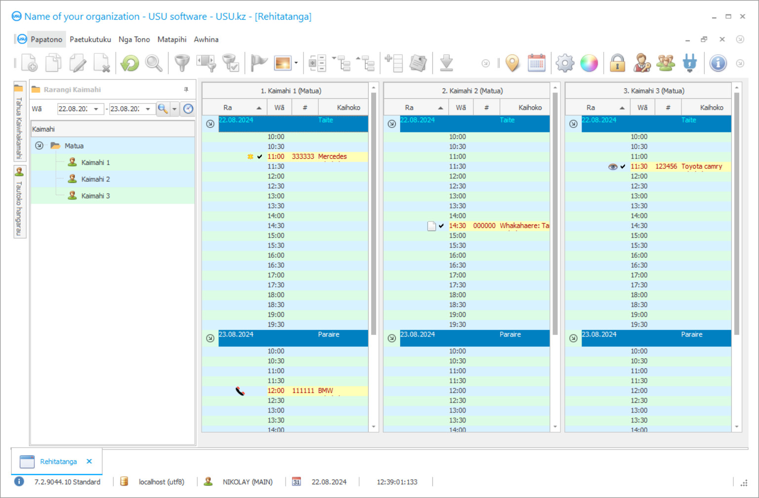
Ko te Whakaahuamata he whakaahua o te rorohiko e rere ana. Mai i reira ka mohio tonu koe he aha te ahua o te punaha CRM. Kua whakatinanahia e matou he atanga matapihi me te tautoko mo te hoahoa UX / UI. Ko te tikanga ko te atanga kaiwhakamahi kei runga i nga tau o te wheako kaiwhakamahi. Ko ia mahi kei te waahi tika ki te mahi. He mihi ki tenei huarahi mohio, ka nui rawa atu to hua mahi. Patohia te ahua iti hei whakatuwhera i te whakaahua i te rahi.
Mena ka hoko koe i tetahi punaha CRM USU me te whirihoranga o te "Paerewa", ka taea e koe te whiriwhiri i nga hoahoa mai i te rima tekau nga tauira. Ka whai waahi ia kaiwhakamahi o te rorohiko ki te whiriwhiri i te hoahoa o te hotaka kia rite ki o ratou reka. Ko nga ra katoa o te mahi kia harikoa!
Ko te kaupapa ratonga horoi motuka he punaha kaute aunoa ka taea te whakahaere i nga momo momo mahi i te umanga. Ko nga mahinga e hiahia ana kia aro atu koe me nga mahi a nga kaimahi, ka mahi aunoa, ka taapirihia te tika me te whakaiti i te waa e hiahiatia ana kia oti. Ko te maamaatanga o te hotaka kei roto i te kaupapa he pai mo nga momo mahi katoa: nga kaute kaute a nga kaihoko, nga kaimahi, nga ratonga putea, nga ratonga, nga motuka ki te horoi motuka, me te maha atu.
Ko te kaupapa kaute ratonga horoi horoi motuka he kaiawhina mo te ao katoa mo tetahi kaiwhakahaere. I hangahia mo nga kaiwhakahaere, nga tangata me kaha ki te whakatau i nga tini momo raru, te whakahaere i nga keehi kotahi mano i te wa kotahi. No reira, he tino ngawari te whakamahi o te hotaka, e waatea ana kia mahi katoa te roopu, kia tere, kia watea. Ka taea e koe te mahi i nga papa maha, ka kite koe i etahi teepu i mua o ou kanohi i te wa kotahi. Me te tiiti kia kore e toro atu nga kauwhata, ka puta katoa mai nga tuhinga ka huri ana koe ki runga. He pai te whakauru a-ringa me te kaha ki te kawemai i nga raraunga ka taea ai e koe te whakawhiti tere i te horoi motuka mai i nga waa noa ki nga mea aunoa. Ko te urunga ki te whakatika i nga tini waahanga o te punaha kaute he iti noa na te kupuhipa kia taea ai e nga kaimahi te whakauru raraunga ki era waahanga e tika ana ki a ia ano.
Ko wai te kaiwhakawhanake?
Akulov Nikolay
He tohunga, he kaiwhakatakoto kaupapa matua i whai waahi ki te hoahoa me te whakawhanaketanga o tenei rorohiko.
2026-05-28
Riipene Ataata mo nga ratonga horoi horoi motuka
Ko tenei ataata i Rusia. Kare ano matou i kaha ki te hanga riiata ki etahi atu reo.
Ko te kaupapa ratonga horoi motuka he maha nga momo momo hanganga me nga mahi o muri mai me nga taputapu kaute a nga kaihoko. Kaore e taea e koe te whakauru i nga korero e tika ana ki reira me te whakahou i nga waa me nga waea taumai engari me whakamahi i te kete taonga o te hotaka. Ka taea te whakaputa i ia tatauranga ratonga kaihoko, whakauru i te punaha bonus me nga kaari kohikohi, aru i te taenga mai o nga kaihoko, me te tautuhi i te 'moe' ko wai ka whakamaumahara ki a ratau ano ka kite ranei i te take ka paopao ki nga ratonga. Ma tenei ka nui ake te pono o te kaihoko ki to kamupene ka awhina i te momo korero ki nga manuhiri e tino manakohia ana. Ka koa te tangata mena ka taea e koe te matapae i nga ratonga e tika ana, tono ma o raatau ingoa, me te toha i etahi bonus mo te pono ki te kamupene.
Ko te whakamahere he mea nui ki nga mahi o te horoi horoi motuka. Ko te kawenga he mea kaore e taea te whakakapi mo te nuinga o nga taangata, kaore he uaua ki te mahi kia rima meneti te roa. No reira, te whakarite i tetahi wa tata mo ia ratonga, te whakamahere i te taenga mai o nga manuhiri, te tatau aunoa i te utu mo tetahi ratonga, te whakariterite i nga whakarereke kaimahi me etahi atu waahanga. Ka taea e koe te whakarite kia tino whai hua to pakihi me te whai hua ma te mana whakahaere mo te wa o nga ratonga horoi motuka.
Tango putanga demo
Ka tiimata ana te papatono, ka taea te tohu i te reo.

Ka taea e koe te tango i te putanga demo mo te kore utu. A mahi i roto i te kaupapa mo nga wiki e rua. Kua whakauruhia etahi korero ki reira mo te whakamarama.
Ko wai te kaiwhakamaori?
Khoilo Roman
He kaiwhakatakoto kaupapa matua i whai waahi ki te whakamaoritanga o tenei rorohiko ki nga reo rereke.
Ko te mahinga kaute kaute kei te whakarato i te mana ki te kohi me te waatea o nga mea katoa e hiahia ana koe i te horoi motuka. Ka tae ana ki te mea iti, ka whakamohiohia e te papatono te hiahia kia hoko koe. Ka taea hoki e koe te tirotiro kei te waatea nga motuka ki te kore he tomokanga koreutu, ka karo i nga rarangi me nga ara o nga waka i te waa horoi motuka. Ma te hotaka, ka taea e koe te whakahaere i te mahi kaute katoa. Ka taea te tirotiro i te rerenga o nga utunga me nga whakawhitinga katoa i roto i nga moni, e tohu ana i te ahua o nga teepu moni me nga kaute, e whakahaere ana i nga tatauranga mo te tipu o nga moni whiwhi me nga whakapaunga. Ki te maarama katoa i enei korero, ka taea e koe te hanga tahua horoi horoi mo te tau. Ko te kaupapa whakahaere horoi horoi motuka mai i nga kaiwhakangungu o te punaha Raupaparorohiko a USU i hangaia mo nga hiahia o nga taangata, no reira, he maama ake i nga tono motuhake, kaore e hiahiatia he pukenga ngaio, me te wa ano he tino kaha tana mahi. Ma te maamaa ngawari e ahei ai te maarama ki nga mana whakahaere i te waa poto rawa, a neke atu i te rima tekau nga tauira ataahua kia tino koa ai o mahi!
Ka taea e te kaiwhakahaere o te horoi waka, te kaihoroi maroke, nga kaihokohoko motuka, nga kamupene horoi me nga kamupene umanga te whakamahi i te kaupapa - tetahi atu umanga ranei e hiahia ana kia kaha te arotahi i ta raatau umanga. Ko te tohu tono ka whakatakotoria ki runga i te papamahi, ano he papatono rorohiko rite tonu. Kia tere ake ai to mohio ki te tono, ma nga Kaiwhakahaere Hangarau USU e awhina i a koe me o kaimahi. I runga i te mata mahi matua o te punaha kaute, ka taea e koe te tohu i to tohu a to kamupene, kaore nei e raru ki te mahi engari he mea nui ki te ahurea umanga o te horoi motuka. Ko te papatono he turanga kaihoko me nga raraunga katoa e hiahia ana koe. Ka taea e koe te hanga i tetahi aromatawai tatauranga mo nga ratonga kua tonohia ki ia kaihoko. Ka taea te whakauru i nga kaari bonus taatai, kia taea ai e koe te piri pono ki nga kaihoko. Ka taea te tuhi i nga manuhiri e haere mai ana, e puta ana hoki ma nga hangarau hou o te kaupapa. Ka taea e koe te whakauru i tetahi tono motuhake ki o kaihoko kia hono tonu ki a raatau me te whakapai ake i te ingoa o to kamupene.
Tukuna he papatono mo nga ratonga horoi kaa
Hei hoko i te kaupapa, waea mai, tuhi mai ranei ki a matou. Ka whakaae a maatau tohunga ki a koe mo te whirihoranga rorohiko e tika ana, te whakarite kirimana me te nama mo te utu.
Me pehea te hoko i te kaupapa?
Tukuna nga korero mo te kirimana
Ka uru matou ki tetahi kirimana me ia kaihoko. Ko te kirimana ko to taurangi ka whiwhi koe i nga mea e hiahiatia ana e koe. No reira, tuatahi me tuku mai nga korero mo tetahi hinonga ture, tangata takitahi ranei. Ko te tikanga kaore e neke ake i te 5 meneti
Whakaritea he utu mo mua
Whai muri i te tuku kape karapahia o te kirimana me te nama mo te utu, me utu tomua. Kia mahara mai i mua i te whakauru i te punaha CRM, he nui noa te utu kaore i te katoa o te moni, engari he waahanga anake. He maha nga tikanga utu e tautokohia ana. Tata ki te 15 meneti
Ka whakauruhia te papatono
I muri i tenei, ka whakaaetia he ra me te wa whakaurunga ki a koe. Ko te tikanga ka puta tenei i taua ra, i te ra i muri mai i te otinga o nga pepa. I muri tonu i te whakauru i te punaha CRM, ka taea e koe te tono whakangungu mo to kaimahi. Mena ka hokona te kaupapa mo te 1 kaiwhakamahi, kare e neke ake i te 1 haora
Kia pai te hua
Kia pai te hua mutunga kore :) Ko te mea tino pai ehara i te mea ko te kounga anake i hangaia ai te rorohiko hei whakaaunoa i nga mahi o ia ra, engari ko te kore o te ti'aturi i te ahua o te utu ohaurunga marama. Ka mutu, kotahi noa te utu mo te kaupapa.
Hokona he kaupapa kua rite
Ka taea hoki e koe te tono whanaketanga rorohiko ritenga
Mena kei a koe nga whakaritenga rorohiko motuhake, tono te whanaketanga ritenga. Na ka kore koe e whai ki te urutau ki te kaupapa, engari ka whakatikahia te kaupapa ki o mahi pakihi!
Kaupapa mo nga ratonga horoi motuka
Ko te wetewete i nga ratonga e whakaatu ana i te hunga e tika ana kia whakatairangahia, me nga ratonga kua rongonui. Ko te whakahaere me te hihiri o nga kaimahi ka taea te whakakotahi i te mea ka mahi noa mai te ratonga i te utu takitahi e ai ki te nui o nga mahi e mahia ana. Mena kei te hiahia koe, ka taea e koe te tango i te tauira panui o te hotaka me te waia ki a koe me ona tikanga me tana atanga papatono!
Ma te uaua o nga momo purongo whakahaere e taea ai te whakahaere rangahau wetewete me te kowhiringa tika ki te rapu huarahi hei whakawhanake i te kamupene me te whakatau i nga raru ka taea. Ma te mahi taapiri e ahei te whakaora aunoa i nga korero kua whakauruhia ki te hotaka. He maamaa, he atanga ratarata-kaiwhakamahi, me te neke atu i te rima tekau nga tauira i awhina i a koe ki te tono kia pai ake. Ko enei me te maha atu o nga mea angitu e tukuna ana e te kaupapa ratonga motuka mai i nga kaihanga o te Raupaparorohiko USU!

