ఆపరేటింగ్ సిస్టమ్: Windows, Android, macOS
కార్యక్రమాల సమూహం: వ్యాపార ఆటోమేషన్
కార్ వాష్ సేవలకు ప్రోగ్రామ్
- కాపీరైట్ మా ప్రోగ్రామ్లలో ఉపయోగించే వ్యాపార ఆటోమేషన్ యొక్క ప్రత్యేక పద్ధతులను రక్షిస్తుంది.

కాపీరైట్ - మేము ధృవీకరించబడిన సాఫ్ట్వేర్ ప్రచురణకర్త. మా ప్రోగ్రామ్లు మరియు డెమో వెర్షన్లను అమలు చేస్తున్నప్పుడు ఇది ఆపరేటింగ్ సిస్టమ్లో ప్రదర్శించబడుతుంది.

ధృవీకరించబడిన ప్రచురణకర్త - మేము చిన్న వ్యాపారాల నుండి పెద్ద వ్యాపారాల వరకు ప్రపంచవ్యాప్తంగా ఉన్న సంస్థలతో కలిసి పని చేస్తాము. మా కంపెనీ కంపెనీల అంతర్జాతీయ రిజిస్టర్లో చేర్చబడింది మరియు ఎలక్ట్రానిక్ ట్రస్ట్ గుర్తును కలిగి ఉంది.

విశ్వాసానికి సంకేతం
త్వరిత పరివర్తన.
మీరు ఇప్పుడు ఏమి చెయ్యాలనుకుంటున్నారు?
మీరు ప్రోగ్రామ్తో పరిచయం పొందాలనుకుంటే, వేగవంతమైన మార్గం మొదట పూర్తి వీడియోను చూడటం, ఆపై ఉచిత డెమో సంస్కరణను డౌన్లోడ్ చేసి, దానితో మీరే పని చేయండి. అవసరమైతే, సాంకేతిక మద్దతు నుండి ప్రదర్శనను అభ్యర్థించండి లేదా సూచనలను చదవండి.
WhatsApp
పని వేళల్లో మేము సాధారణంగా 1 నిమిషంలోపు ప్రతిస్పందిస్తాము
ప్రోగ్రామ్ను ఎలా కొనుగోలు చేయాలి?
ప్రోగ్రామ్ యొక్క స్క్రీన్షాట్ను వీక్షించండి
కార్యక్రమం గురించి వీడియో చూడండి
డెమో వెర్షన్ను డౌన్లోడ్ చేయండి
ప్రోగ్రామ్ యొక్క కాన్ఫిగరేషన్లను సరిపోల్చండి
సాఫ్ట్వేర్ ధరను లెక్కించండి
మీకు క్లౌడ్ సర్వర్ అవసరమైతే క్లౌడ్ ధరను లెక్కించండి
డెవలపర్ ఎవరు?
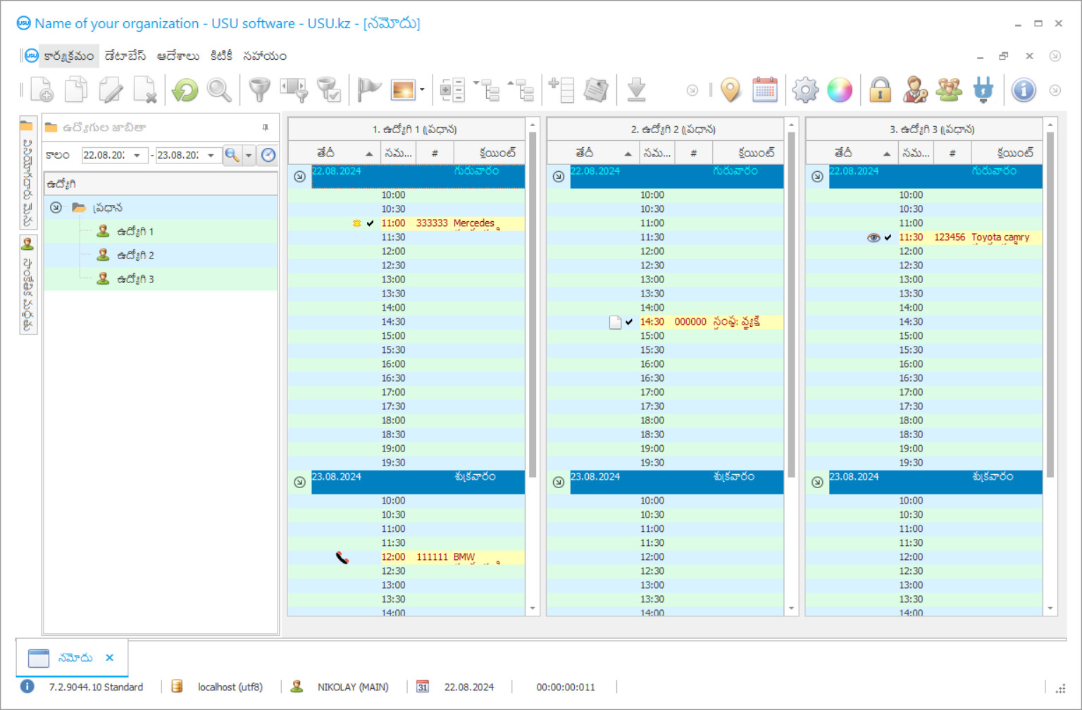
ప్రోగ్రామ్ స్క్రీన్ షాట్
స్క్రీన్షాట్ అనేది సాఫ్ట్వేర్ రన్ అవుతున్న ఫోటో. దాని నుండి మీరు CRM వ్యవస్థ ఎలా ఉంటుందో వెంటనే అర్థం చేసుకోవచ్చు. మేము UX/UI డిజైన్కు మద్దతుతో విండో ఇంటర్ఫేస్ని అమలు చేసాము. దీని అర్థం వినియోగదారు ఇంటర్ఫేస్ సంవత్సరాల వినియోగదారు అనుభవంపై ఆధారపడి ఉంటుంది. ప్రతి చర్య దానిని నిర్వహించడానికి అత్యంత అనుకూలమైన చోట ఖచ్చితంగా ఉంది. అటువంటి సమర్థ విధానానికి ధన్యవాదాలు, మీ పని ఉత్పాదకత గరిష్టంగా ఉంటుంది. స్క్రీన్షాట్ను పూర్తి పరిమాణంలో తెరవడానికి చిన్న చిత్రంపై క్లిక్ చేయండి.
మీరు కనీసం "స్టాండర్డ్" కాన్ఫిగరేషన్తో USU CRM సిస్టమ్ను కొనుగోలు చేస్తే, మీరు యాభై కంటే ఎక్కువ టెంప్లేట్ల నుండి డిజైన్ల ఎంపికను కలిగి ఉంటారు. సాఫ్ట్వేర్ యొక్క ప్రతి వినియోగదారు వారి అభిరుచికి అనుగుణంగా ప్రోగ్రామ్ రూపకల్పనను ఎంచుకోవడానికి అవకాశం ఉంటుంది. పని యొక్క ప్రతి రోజు ఆనందం కలిగించాలి!
కార్ వాష్ సర్వీసెస్ ప్రోగ్రామ్ అనేది ఆటోమేటెడ్ అకౌంటింగ్ సిస్టమ్, ఇది ఎంటర్ప్రైజ్ వద్ద అనేక రకాల కార్యకలాపాలను నిర్వహించడానికి అనుమతిస్తుంది. ఇంతకుముందు మీ దృష్టికి అవసరమైన ప్రక్రియలు మరియు ఉద్యోగుల పని స్వయంచాలకంగా ఉంటుంది, ఇది ఖచ్చితత్వాన్ని జోడిస్తుంది మరియు పూర్తి చేయడానికి అవసరమైన సమయాన్ని తగ్గిస్తుంది. కస్టమర్ అకౌంటింగ్, ఉద్యోగులు, ఫైనాన్స్ సర్వీసెస్, సర్వీసెస్, కార్ వాష్ వద్ద కార్లు మరియు మరెన్నో: వివిధ రంగాలలో అనేక రకాల పనులకు ఇది అనుకూలంగా ఉంటుంది.
కార్ వాష్ సర్వీసెస్ అకౌంటింగ్ ప్రోగ్రామ్ ఏదైనా నిర్వాహకుడికి యూనివర్సల్ అసిస్టెంట్. ఇది నిర్వాహకుల కోసం ప్రత్యేకంగా సృష్టించబడింది, అనేక రకాల సమస్యలను పరిష్కరించగల వ్యక్తులు, ఒకేసారి వెయ్యి కేసులను నిర్వహించడం. అందువల్ల, ప్రోగ్రామ్ ఉపయోగించడానికి చాలా సులభం, మొత్తం బృందం పని చేయడానికి అందుబాటులో ఉంది, వేగంగా మరియు సౌకర్యవంతంగా ఉంటుంది. మీరు అనేక అంతస్తులలో పని చేయగలుగుతారు, ఒకేసారి మీ కళ్ళ ముందు అనేక పట్టికలను చూస్తారు. గ్రాఫ్లను సాగదీయకుండా కుదించడం, మీరు వాటిపై హోవర్ చేసినప్పుడు పాఠాలు పూర్తిగా కనిపిస్తాయి. అనుకూలమైన మాన్యువల్ ఇన్పుట్ మరియు డేటాను దిగుమతి చేసే సామర్థ్యం కార్ వాష్ ను సాధారణం నుండి స్వయంచాలక వాటికి త్వరగా మరియు సులభంగా బదిలీ చేయడానికి మిమ్మల్ని అనుమతిస్తుంది. అకౌంటింగ్ సిస్టమ్ యొక్క వివిధ భాగాలను సవరించడానికి ప్రాప్యత పాస్వర్డ్ల ద్వారా పరిమితం చేయబడింది, తద్వారా ప్రతి ఉద్యోగి తన సామర్థ్యంలో నేరుగా ఉన్న ప్రాంతాలలో మాత్రమే డేటాను నమోదు చేయగలరు.
డెవలపర్ ఎవరు?
అకులోవ్ నికోలాయ్
ఈ సాఫ్ట్వేర్ రూపకల్పన మరియు అభివృద్ధిలో పాల్గొన్న నిపుణుడు మరియు చీఫ్ ప్రోగ్రామర్.
2026-05-28
కార్ వాష్ సేవలకు ప్రోగ్రామ్ యొక్క వీడియో
ఈ వీడియో రష్యన్ భాషలో ఉంది. మేము ఇంకా ఇతర భాషలలో వీడియోలను రూపొందించలేకపోయాము.
కార్ వాష్ సేవల కార్యక్రమం కస్టమర్ అకౌంటింగ్ సాధనాలతో అనేక రకాల నిర్మాణం మరియు తదుపరి పనిని అందిస్తుంది. మీరు అక్కడ అవసరమైన సమాచారాన్ని నమోదు చేయలేరు మరియు ఇన్కమింగ్ కాల్లతో క్రమం తప్పకుండా నవీకరించలేరు, కానీ ప్రోగ్రామ్ యొక్క గొప్ప టూల్కిట్ను కూడా ఉపయోగించవచ్చు. ఇది ప్రతి వినియోగదారు సేవల గణాంకాలను రూపొందించడానికి అనుమతిస్తుంది, బోనస్ మరియు సంచిత కార్డుల వ్యవస్థను పరిచయం చేస్తుంది, కస్టమర్ల రాకను ట్రాక్ చేస్తుంది మరియు తమను తాము గుర్తు చేసుకోగలిగే లేదా సేవలను తిరస్కరించడానికి కారణాన్ని తెలుసుకోగల ‘నిద్ర’ ని గుర్తిస్తుంది. ఇది మీ కంపెనీకి ఎక్కువ కస్టమర్ విధేయతను సృష్టిస్తుంది మరియు అతిథులతో గుర్తించదగిన కమ్యూనికేషన్ శైలిని అభివృద్ధి చేయడంలో సహాయపడుతుంది. మీరు అవసరమైన సేవలను అంచనా వేయగలిగితే, పేరు ద్వారా దరఖాస్తు చేసుకోవచ్చు మరియు సంస్థకు విధేయత కోసం కొన్ని బోనస్లను అందించగలిగితే ఎవరైనా సంతోషిస్తారు.
కార్ వాష్ యొక్క పనిలో ప్రణాళిక ఒక ముఖ్యమైన భాగం. రవాణా చాలా మందికి కోలుకోలేని విషయం, అది లేకుండా అదనపు ఐదు నిమిషాలు కూడా చేయడం కష్టం. అందువల్ల, ప్రతి సేవకు సుమారు సమయం గీయడం, అతిథుల రాకను ప్లాన్ చేయడం, ఒక నిర్దిష్ట సేవ యొక్క వ్యయాన్ని స్వయంచాలకంగా లెక్కించడం, ఉద్యోగుల మార్పుల యొక్క క్రమబద్ధమైన షెడ్యూల్ మరియు ఇతర అంశాలు చాలా ముఖ్యమైనవి. కార్ వాష్ సేవల సమయంపై పూర్తి నియంత్రణ కలిగి ఉండటం ద్వారా మీరు మీ వ్యాపారాన్ని మరింత సమర్థవంతంగా మరియు ఉత్పాదకంగా చేయవచ్చు.
డెమో వెర్షన్ను డౌన్లోడ్ చేయండి
ప్రోగ్రామ్ను ప్రారంభించేటప్పుడు, మీరు భాషను ఎంచుకోవచ్చు.

మీరు డెమో వెర్షన్ను ఉచితంగా డౌన్లోడ్ చేసుకోవచ్చు. మరియు రెండు వారాల పాటు ప్రోగ్రామ్లో పని చేయండి. స్పష్టత కోసం కొంత సమాచారం ఇప్పటికే చేర్చబడింది.
అనువాదకుడు ఎవరు?
గిడ్డంగి అకౌంటింగ్ ఫంక్షన్ వినియోగంపై నియంత్రణను అందిస్తుంది మరియు కార్ వాష్ వద్ద మీకు కావాల్సిన ప్రతిదీ లభిస్తుంది. ఒక నిర్దిష్ట కనిష్ట స్థాయికి చేరుకున్నప్పుడు, కొనుగోలు చేయవలసిన అవసరాన్ని ప్రోగ్రామ్ మీకు తెలియజేస్తుంది. కార్లు ఉచిత పోర్టల్లను ఉంచే లభ్యతను కూడా మీరు పర్యవేక్షించగలుగుతారు, ఇవి కార్ వాష్ వద్ద క్యూలు మరియు ట్రాఫిక్ జామ్లను నివారిస్తాయి. ప్రోగ్రామ్తో, మీరు పూర్తి స్థాయి అకౌంటింగ్ను నిర్వహించగలుగుతారు. ఇది ఏదైనా కరెన్సీలలో అన్ని చెల్లింపులు మరియు బదిలీల ప్రవాహాన్ని పర్యవేక్షించడానికి, నగదు డెస్క్లు మరియు ఖాతాల స్థితిని గుర్తించడానికి, ఆదాయం మరియు వ్యయాల పెరుగుదలపై గణాంకాలను నిర్వహించడానికి అనుమతిస్తుంది. ఈ మొత్తం డేటాను పరిగణనలోకి తీసుకుంటే, మీరు సంవత్సరానికి విజయవంతంగా పనిచేసే వాషింగ్ బడ్జెట్ను సులభంగా రూపొందించవచ్చు. USU సాఫ్ట్వేర్ సిస్టమ్ యొక్క డెవలపర్ల నుండి కార్ వాష్ సేవలను నియంత్రించే కార్యక్రమం ప్రజల అవసరాల కోసం సృష్టించబడింది, అందువల్ల ఇది ప్రత్యేకమైన అనువర్తనాల కంటే చాలా సరళమైనది, వృత్తిపరమైన నైపుణ్యాలు అవసరం లేదు మరియు అదే సమయంలో చాలా శక్తివంతమైన కార్యాచరణను కలిగి ఉంటుంది. ఒక స్పష్టమైన ఇంటర్ఫేస్ సాధ్యమైనంత తక్కువ సమయంలో నియంత్రణలను అర్థం చేసుకోవడానికి అనుమతిస్తుంది మరియు యాభైకి పైగా అందమైన టెంప్లేట్లు ప్రోగ్రామ్లో మీ పనిని నిజంగా ఆనందించేలా చేస్తాయి!
ఈ కార్యక్రమాన్ని కార్ వాషెస్, డ్రై క్లీనర్స్, కార్ డీలర్షిప్, క్లీనింగ్ మరియు లాజిస్టిక్స్ కంపెనీల నిర్వాహకులు లేదా వారి సంస్థను సమగ్రంగా ఆప్టిమైజ్ చేయాలనుకునే ఇతర సంస్థల ద్వారా ఉపయోగించవచ్చు. అప్లికేషన్ ఐకాన్ డెస్క్టాప్లో సాధారణ కంప్యూటర్ ప్రోగ్రామ్ లాగా ఉంచబడుతుంది. అనువర్తనంతో మీకు వేగంగా పరిచయం చేయడానికి, యుఎస్యు సాఫ్ట్వేర్ టెక్నికల్ ఆపరేటర్లు మీకు మరియు మీ ఉద్యోగులకు సహాయం చేస్తారు. అకౌంటింగ్ సిస్టమ్ యొక్క ప్రధాన పని తెరపై, మీరు మీ కంపెనీ లోగోను ఉంచవచ్చు, ఇది పనికి అంతరాయం కలిగించదు కాని కార్ వాష్ యొక్క కార్పొరేట్ సంస్కృతికి ముఖ్యమైన స్పర్శగా మారుతుంది. ప్రోగ్రామ్ మీకు అవసరమైన అన్ని డేటాతో క్లయింట్ బేస్ను రూపొందిస్తుంది. మీరు ప్రతి క్లయింట్కు ఆదేశించిన సేవల గణాంక అంచనాను చేయవచ్చు. బోనస్ కార్డులను లెక్కించడం ప్రవేశపెట్టడం సాధ్యమే, ఇది వినియోగదారుల విశ్వాసాన్ని పొందటానికి మిమ్మల్ని అనుమతిస్తుంది. ప్రోగ్రామ్ యొక్క ఆధునిక సాంకేతిక పరిజ్ఞానాల సహాయంతో ఇన్కమింగ్ మరియు అవుట్గోయింగ్ సందర్శకులను ట్రాక్ చేయడం సాధ్యపడుతుంది. మీ కస్టమర్లతో సన్నిహితంగా ఉండటానికి మరియు మీ కంపెనీ ప్రతిష్టను మెరుగుపరచడానికి మీరు ప్రత్యేక అనువర్తనాన్ని పరిచయం చేయవచ్చు.
కార్ వాష్ సేవల కోసం ఒక ప్రోగ్రామ్ను ఆర్డర్ చేయండి
ప్రోగ్రామ్ను కొనుగోలు చేయడానికి, మాకు కాల్ చేయండి లేదా వ్రాయండి. మా నిపుణులు తగిన సాఫ్ట్వేర్ కాన్ఫిగరేషన్పై మీతో అంగీకరిస్తారు, ఒప్పందం మరియు చెల్లింపు కోసం ఇన్వాయిస్ను సిద్ధం చేస్తారు.
ప్రోగ్రామ్ను ఎలా కొనుగోలు చేయాలి?
ఒప్పందం కోసం వివరాలను పంపండి
మేము ప్రతి క్లయింట్తో ఒప్పందం కుదుర్చుకుంటాము. కాంట్రాక్టు అనేది మీకు అవసరమైన వాటిని మీరు ఖచ్చితంగా స్వీకరిస్తారనే మీ హామీ. కాబట్టి, ముందుగా మీరు చట్టపరమైన పరిధి లేదా వ్యక్తి యొక్క వివరాలను మాకు పంపాలి. దీనికి సాధారణంగా 5 నిమిషాల కంటే ఎక్కువ సమయం పట్టదు
ముందస్తు చెల్లింపు చేయండి
చెల్లింపు కోసం ఒప్పందం మరియు ఇన్వాయిస్ యొక్క స్కాన్ చేసిన కాపీలను మీకు పంపిన తర్వాత, ముందస్తు చెల్లింపు అవసరం. దయచేసి CRM సిస్టమ్ను ఇన్స్టాల్ చేసే ముందు, పూర్తి మొత్తాన్ని కాకుండా కొంత భాగాన్ని మాత్రమే చెల్లించాలని గుర్తుంచుకోండి. వివిధ చెల్లింపు పద్ధతులకు మద్దతు ఉంది. సుమారు 15 నిమిషాలు
ప్రోగ్రామ్ ఇన్స్టాల్ చేయబడుతుంది
దీని తరువాత, నిర్దిష్ట సంస్థాపన తేదీ మరియు సమయం మీతో అంగీకరించబడుతుంది. ఇది సాధారణంగా వ్రాతపని పూర్తయిన తర్వాత అదే లేదా మరుసటి రోజు జరుగుతుంది. CRM సిస్టమ్ను ఇన్స్టాల్ చేసిన వెంటనే, మీరు మీ ఉద్యోగికి శిక్షణ కోసం అడగవచ్చు. ప్రోగ్రామ్ 1 వినియోగదారు కోసం కొనుగోలు చేయబడితే, దీనికి 1 గంట కంటే ఎక్కువ సమయం పట్టదు
ఫలితాన్ని ఆస్వాదించండి
ఫలితాన్ని అనంతంగా ఆస్వాదించండి :) రోజువారీ పనిని స్వయంచాలకంగా మార్చడానికి సాఫ్ట్వేర్ అభివృద్ధి చేయబడిన నాణ్యత మాత్రమే కాకుండా, నెలవారీ చందా రుసుము రూపంలో ఆధారపడకపోవడం కూడా ప్రత్యేకంగా సంతోషకరమైనది. అన్ని తరువాత, మీరు ప్రోగ్రామ్ కోసం ఒకసారి మాత్రమే చెల్లించాలి.
రెడీమేడ్ ప్రోగ్రామ్ను కొనుగోలు చేయండి
మీరు అనుకూల సాఫ్ట్వేర్ అభివృద్ధిని కూడా ఆర్డర్ చేయవచ్చు
మీకు ప్రత్యేక సాఫ్ట్వేర్ అవసరాలు ఉంటే, అనుకూల అభివృద్ధిని ఆర్డర్ చేయండి. అప్పుడు మీరు ప్రోగ్రామ్కు అనుగుణంగా ఉండవలసిన అవసరం లేదు, కానీ ప్రోగ్రామ్ మీ వ్యాపార ప్రక్రియలకు సర్దుబాటు చేయబడుతుంది!
కార్ వాష్ సేవలకు ప్రోగ్రామ్
సేవల విశ్లేషణ అదనపు ప్రమోషన్ మరియు ఇప్పటికే చాలా ప్రజాదరణ పొందిన సేవలు రెండింటినీ వెల్లడిస్తుంది. చేసిన పని మొత్తానికి అనుగుణంగా సేవ స్వయంచాలకంగా వ్యక్తిగత వేతనాన్ని ఉత్పత్తి చేస్తుంది కాబట్టి ఉద్యోగుల నియంత్రణ మరియు ప్రేరణను సులభంగా కలపవచ్చు. మీరు కోరుకుంటే, మీరు ప్రోగ్రామ్ యొక్క డెమో వెర్షన్ను డౌన్లోడ్ చేసుకోవచ్చు మరియు దాని యంత్రాంగాలు మరియు ప్రోగ్రామ్ ఇంటర్ఫేస్తో మిమ్మల్ని పరిచయం చేసుకోవచ్చు!
వివిధ నిర్వహణ నివేదికల యొక్క సంక్లిష్టత విశ్లేషణాత్మక పరిశోధనలను నిర్వహించడానికి మరియు సంస్థను అభివృద్ధి చేయడానికి మరియు సాధ్యమైన సమస్యలను పరిష్కరించడానికి మార్గాలను అన్వేషించడానికి సరైన ఎంపిక చేసుకోవడానికి అనుమతిస్తుంది. ప్రోగ్రామ్లోకి నమోదు చేసిన సమాచారాన్ని స్వయంచాలకంగా సేవ్ చేయడానికి బ్యాకప్ ఫంక్షన్ అనుమతిస్తుంది. ఒక స్పష్టమైన, వినియోగదారు-స్నేహపూర్వక ఇంటర్ఫేస్ మరియు యాభై కంటే ఎక్కువ టెంప్లేట్లు అనువర్తనంలో మీ పనిని మరింత ఆనందదాయకంగా మార్చడానికి సహాయపడతాయి. యుఎస్యు సాఫ్ట్వేర్ డెవలపర్ల నుండి కార్ సర్వీసెస్ ప్రోగ్రామ్ ద్వారా ఇవి మరియు అనేక ఇతర అవకాశాలు అందించబడతాయి!

