Sistem operasi: Windows, Android, macOS
Klompok program: Otomasi bisnis
Program kanggo ngumbah mobil
- Hak cipta nglindhungi cara unik otomatisasi bisnis sing digunakake ing program kita.

Hak cipta - Kita minangka penerbit piranti lunak sing wis diverifikasi. Iki ditampilake ing sistem operasi nalika mbukak program lan versi demo.

Penerbit sing diverifikasi - Kita kerja bareng karo organisasi ing saindenging jagad saka bisnis cilik nganti gedhe. Perusahaan kita kalebu ing dhaptar perusahaan internasional lan duwe tandha kepercayaan elektronik.

Tandha kapercayan
Transisi cepet.
Apa sing arep sampeyan lakoni saiki?
Yen sampeyan pengin kenal karo program kasebut, cara paling cepet yaiku nonton video lengkap, banjur download versi demo gratis lan nggarap dhewe. Yen perlu, njaluk presentasi saka dhukungan teknis utawa maca pandhuane.
WhatsApp
Sajrone jam kerja kita biasane nanggapi sajrone 1 menit
Carane tuku program?
Ndeleng gambar saka program
Nonton video babagan program kasebut
Download versi demo
Mbandhingake konfigurasi program
Ngitung biaya piranti lunak
Etung biaya awan yen sampeyan butuh server awan
Sapa sing pangembang?
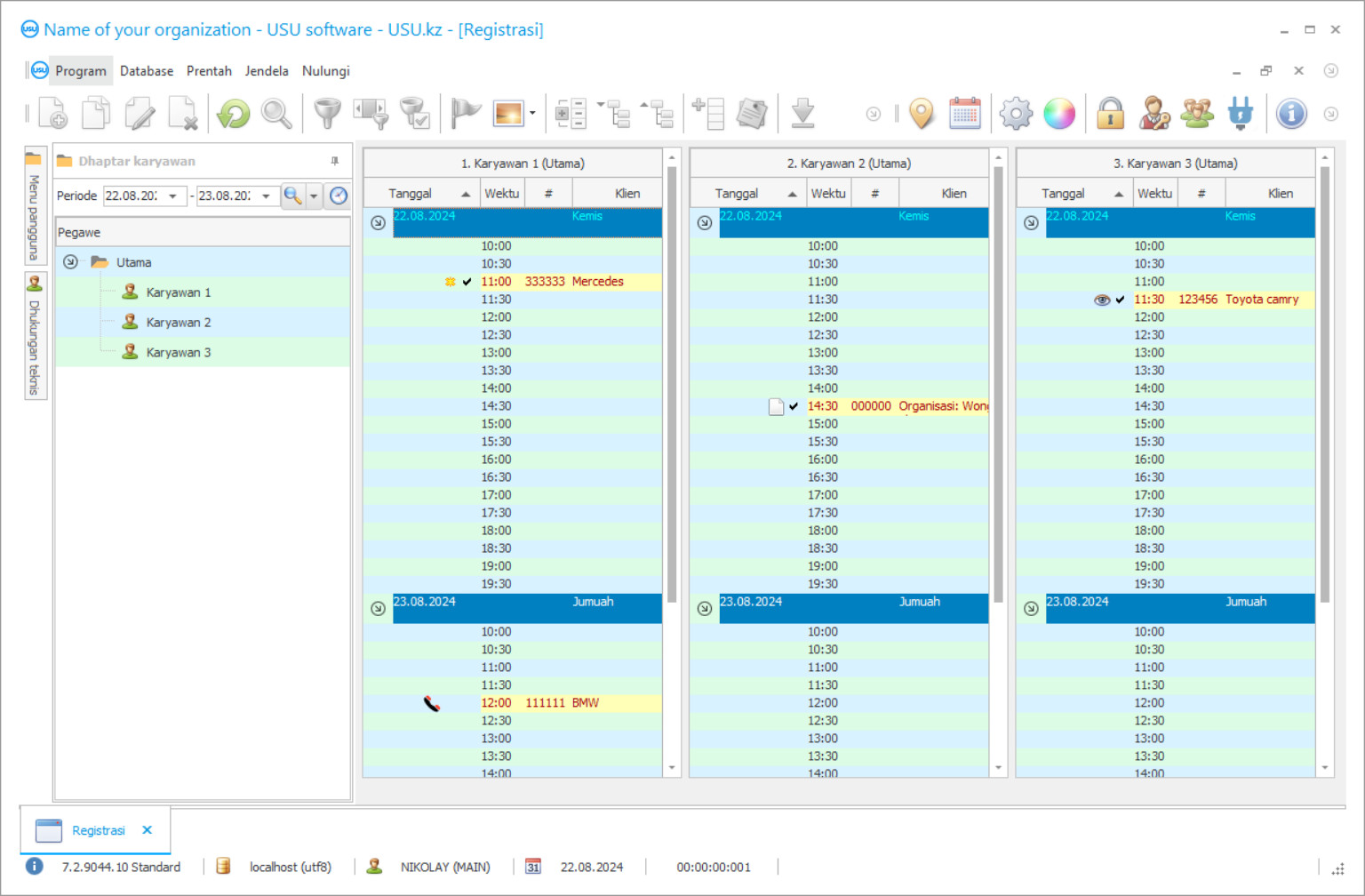
Screenshot program
Screenshot minangka foto piranti lunak sing mlaku. Saka iku sampeyan bisa langsung ngerti apa sistem CRM katon. Kita wis ngetrapake antarmuka jendhela kanthi dhukungan kanggo desain UX / UI. Iki tegese antarmuka panganggo adhedhasar taun pengalaman pangguna. Saben tumindak dumunung persis ing ngendi sing paling trep kanggo nindakake. Thanks kanggo pendekatan sing kompeten, produktivitas kerja sampeyan bakal maksimal. Klik ing gambar cilik kanggo mbukak gambar ing ukuran lengkap.
Yen sampeyan tuku sistem CRM USU kanthi konfigurasi paling sethithik "Standar", sampeyan bakal duwe pilihan desain saka luwih saka sèket cithakan. Saben pangguna piranti lunak bakal duwe kesempatan kanggo milih desain program sing cocog karo rasa. Saben dina kerja kudu nggawa kabungahan!
Program layanan cuci mobil minangka sistem akuntansi otomatis sing ngidini nindakake macem-macem operasi ing perusahaan. Proses sing sadurunge mbutuhake perhatian lan karya para karyawan bakal otomatis, sing bakal nambah akurasi lan nyuda wektu sing dibutuhake kanggo ngrampungake. Kemampuan program kasebut ana ing kasunyatan manawa cocog karo macem-macem tugas ing macem-macem bidang: akuntansi pelanggan, karyawan, layanan keuangan, layanan, mobil nalika ngumbah mobil, lan liya-liyane.
Program akuntansi layanan cuci mobil minangka asisten universal kanggo administrator. Iki digawe khusus kanggo manajer, wong sing kudu bisa ngatasi macem-macem masalah, kanthi ngatasi ewu kasus sekaligus. Mula, program iki gampang banget digunakake, kasedhiya kanggo kabeh tim bisa digunakake, cepet, lan trep. Sampeyan bisa nggarap pirang-pirang jubin, kanthi ndeleng sawetara tabel ing ngarep mripat bebarengan. Nyusut supaya ora nggedhekake grafik, teks bakal katon kabeh nalika sampeyan mbukak. Input manual sing gampang lan kemampuan ngimpor data ngidini sampeyan mindhah cuci mobil kanthi cepet lan gampang saka biasane menyang sing otomatis. Akses kanggo nyunting macem-macem bagean saka sistem akuntansi diwatesi nganggo sandhi supaya saben karyawan bisa ngetik data mung ing wilayah kasebut sing langsung ana ing kompetensi.
Sapa sing pangembang?
Akulov Nikolay
Expert lan pangareping programmer sing melu ing desain lan pangembangan piranti lunak iki.
2026-05-28
Video program kanggo ngumbah mobil
Video iki ana ing basa Rusia. Kita durung bisa nggawe video ing basa liya.
Program layanan cuci mobil nyedhiyakake macem-macem formasi lan karya sabanjure kanthi alat akuntansi pelanggan. Sampeyan ora mung bisa ngetik informasi sing dibutuhake ing kana lan nganyari kanthi rutin karo telpon mlebu uga nggunakake toolkit program sing sugih. Ngidini ngasilake saben statistik layanan konsumen, ngenalake sistem bonus lan kertu akumulasi, nglacak tekane pelanggan, lan ngenali 'turu' sing bisa ngelingake awake dhewe utawa ngerteni alasan nolak layanan. Iki ngasilake loyalitas pelanggan sing luwih gedhe kanggo perusahaan sampeyan lan mbantu nggawe gaya komunikasi sing bisa dingerteni karo tamu sing dihargai. Sapa wae bakal seneng yen sampeyan bisa prédhiksi layanan sing dibutuhake, ndhaptar miturut jeneng, lan menehi bonus tartamtu kanggo kasetyan perusahaan.
Perencanaan minangka bagean penting saka pekerjaan cuci mobil. Transportasi minangka perkara sing ora bisa diganti kanggo akeh wong, tanpa angel, sanajan limang menit luwih angel. Mula, nyipta kira-kira wektu kanggo saben layanan, ngrancang tekane tamu, kanthi otomatis ngitung biaya layanan tartamtu, jadwal pangowahan karyawan sing efisien lan aspek liyane penting banget. Sampeyan bisa nggawe bisnis dadi luwih efisien lan produktif kanthi ngontrol lengkap babagan wektu layanan cuci mobil.
Download versi demo
Nalika miwiti program, sampeyan bisa milih basa.

Sampeyan bisa ndownload versi demo gratis. Lan kerja ing program sajrone rong minggu. Sawetara informasi wis dilebokake ing kana kanggo kajelasan.
Sapa sing dadi penerjemah?
Fungsi akuntansi gudang nyedhiyakake kontrol liwat konsumsi lan kasedhiyan kabeh sing sampeyan butuhake ing cuci mobil. Yen wis entuk minimal, program bakal menehi informasi babagan kebutuhan tuku. Sampeyan uga bisa ngawasi kasedhiyan nempatake portal gratis mobil, supaya ora ana antrian lan macet ing cuci mobil. Kanthi program kasebut, sampeyan bisa nindakake akuntansi kanthi lengkap. Ngidini ngawasi aliran kabeh pembayaran lan transfer ing mata uang apa wae, menehi tandha status meja awis lan akun, nganakake statistik babagan penghasilan lan pengeluaran. Ngelingi kabeh data iki, sampeyan bisa kanthi gampang nggunakake anggaran ngumbah kanthi sukses sajrone taun. Program pengendalian layanan cuci mobil saka pangembang sistem USU Software digawe kanggo kabutuhane masarakat, mula, iki luwih sederhana tinimbang aplikasi khusus, ora mbutuhake katrampilan profesional lan sekaligus nduweni fungsi sing cukup kuat. Antarmuka sing intuisi ngidini ngerteni kontrol ing wektu sing paling cepet, lan luwih saka seket template sing apik nggawe karya sampeyan ing program kasebut pancen nyenengake!
Program kasebut bisa digunakake dening manajer ngumbah mobil, tukang kebersih, dealer mobil, perusahaan pembersih lan logistik - utawa organisasi liyane sing pengin ngoptimalake perusahaan kanthi komprehensif. Ikon aplikasi dilebokake ing desktop kaya program komputer biasa. Supaya sampeyan luwih ngerti babagan aplikasi kasebut, operator teknis Software USU mbantu sampeyan lan karyawan. Ing layar kerja utama sistem akuntansi, sampeyan bisa nyelehake logo perusahaan, sing ora ngganggu kerja nanging dadi sentuhan penting budaya perusahaan kanggo ngumbah mobil. Program kasebut nggawe basis klien kanthi kabeh data sing sampeyan butuhake. Sampeyan bisa nggawe evaluasi statistik layanan sing dipesen kanggo saben klien. Sampeyan bisa ngenalake ngetung kertu bonus, supaya sampeyan bisa entuk kasetyan konsumen. Sampeyan bisa nglacak pengunjung sing mlebu lan metu kanthi teknologi modern saka program kasebut. Sampeyan bisa ngenalake aplikasi kapisah menyang pelanggan supaya bisa terus komunikasi lan nambah reputasi perusahaan.
Pesen program kanggo layanan ngumbah mobil
Kanggo tuku program, mung nelpon utawa nulis kanggo kita. Spesialis kita bakal setuju karo sampeyan babagan konfigurasi piranti lunak sing cocog, nyiapake kontrak lan invoice kanggo pambayaran.
Carane tuku program?
Kirim rincian kanggo kontrak
Kita mlebu menyang persetujuan karo saben klien. Kontrak minangka jaminan sampeyan bakal nampa apa sing dibutuhake. Mulane, pisanan sampeyan kudu ngirim rincian entitas legal utawa individu. Iki biasane njupuk ora luwih saka 5 menit
Nggawe pembayaran advance
Sawise ngirim salinan pindai kontrak lan invoice kanggo pambayaran, pambayaran luwih dhisik dibutuhake. Wigati dimangerteni manawa sadurunge nginstal sistem CRM, cukup kanggo mbayar ora jumlah lengkap, nanging mung bagean. Macem-macem cara pembayaran didhukung. Kira-kira 15 menit
Program bakal diinstal
Sawise iki, tanggal lan wektu instalasi tartamtu bakal disepakati karo sampeyan. Iki biasane kedadeyan ing dina sing padha utawa dina sabanjure sawise dokumen rampung. Sanalika sawise nginstal sistem CRM, sampeyan bisa njaluk latihan kanggo karyawan. Yen program dituku kanggo 1 pangguna, bakal njupuk ora luwih saka 1 jam
Seneng asil
Nikmati hasil tanpa henti :) Sing paling nyenengake yaiku ora mung kualitas piranti lunak sing wis dikembangake kanggo ngotomatisasi karya saben dinane, nanging uga kekurangan ketergantungan ing bentuk biaya langganan saben wulan. Sawise kabeh, sampeyan mung bakal mbayar sapisan kanggo program kasebut.
Tuku program siap-digawe
Sampeyan uga bisa pesen pangembangan piranti lunak khusus
Yen sampeyan duwe syarat piranti lunak khusus, pesen pangembangan khusus. Banjur sampeyan ora kudu adaptasi karo program kasebut, nanging program kasebut bakal disesuaikan karo proses bisnis sampeyan!
Program kanggo ngumbah mobil
Analisis layanan nuduhake manawa sing butuh promosi tambahan lan layanan sing wis populer. Kontrol lan motivasi karyawan bisa gampang digabung amarga layanan kanthi otomatis ngasilake upah individu miturut jumlah pakaryan sing ditindakake. Yen pengin, sampeyan bisa ndownload versi demo program lan kenal karo mekanisme lan antarmuka program!
Komplek macem-macem laporan manajemen ngidini nganakake riset analitis lan nggawe pilihan sing tepat kanggo nggoleki cara kanggo ngembangake perusahaan lan ngrampungake masalah. Fungsi serep ngidini kanthi otomatis nyimpen informasi sing dilebokake ing program. Antarmuka sing intuisi, ramah pangguna lan luwih saka seket template bakal mbantu nggawe aplikasi dadi luwih nyenengake. Iki lan akeh kesempatan liyane diwenehake dening program layanan mobil saka pangembang Software USU!

