Operasiýa ulgamy: Windows, Android, macOS
Programmalar topary: Iş awtomatizasiýasy
Awtoulag ýuwmak hyzmatlary üçin maksatnama
- Awtorlyk hukugy programmalarymyzda ulanylýan täjirçiligi awtomatlaşdyrmagyň özboluşly usullaryny goraýar.

Awtorlyk hukugy - Barlanan programma üpjünçiligini neşir edýäris. Programmalarymyzy we demo-wersiýalarymyzy işledenimizde bu operasiýa ulgamynda görkezilýär.

Barlanan neşirçi - Kiçi kärhanalardan uly kärhanalara çenli dünýädäki guramalar bilen işleýäris. Kompaniýamyz kompaniýalaryň halkara sanawyna girýär we elektron ynam belligi bar.

Ynamyň alamaty
Çalt geçiş.
Indi näme etmek isleýärsiňiz?
Programma bilen tanyşmak isleseňiz, iň çalt usul ilki bilen doly wideo tomaşa etmek, soňra mugt demo wersiýasyny göçürip almak we özi bilen işlemekdir. Zerur bolsa, tehniki goldawdan prezentasiýa soraň ýa-da görkezmeleri okaň.
WhatsApp
Iş wagty, adatça 1 minudyň içinde jogap berýäris
Programmany nädip satyn almaly?
Programmanyň skrinshotyny görüň
Programma barada wideo görüň
Demo wersiýasyny göçürip alyň
Programmanyň konfigurasiýalaryny deňeşdiriň
Programma üpjünçiliginiň bahasyny hasaplaň
Bulut serweri gerek bolsa, buludyň bahasyny hasaplaň
Öndüriji kim?
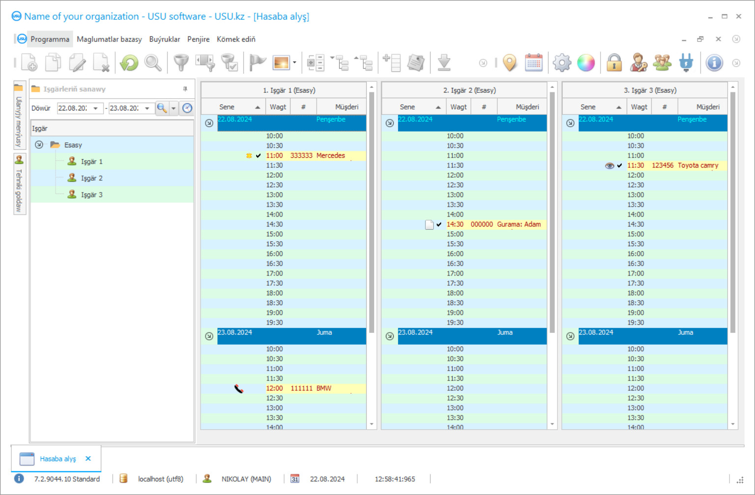
Programmanyň skrinshoty
Skrinshot, işleýän programma üpjünçiliginiň suraty. Ondan CRM ulgamynyň görnüşine derrew düşünip bilersiňiz. UX / UI dizaýnyny goldaýan penjire interfeýsini amala aşyrdyk. Bu, ulanyjy interfeýsiniň köp ýyllyk ulanyjy tejribesine esaslanýandygyny aňladýar. Her bir hereket, ýerine ýetirmek üçin iň amatly ýerde ýerleşýär. Şeýle başarnykly çemeleşmäniň netijesinde iş öndürijiligiňiz iň ýokary bolar. Ekrany doly ululykda açmak üçin kiçi surata basyň.
Iň bolmanda “Standard” konfigurasiýasy bolan USU CRM ulgamyny satyn alsaňyz, elli gowrak şablondan dizaýn saýlap bilersiňiz. Programma üpjünçiliginiň her bir ulanyjysy, islegine görä programmanyň dizaýnyny saýlamaga mümkinçilik alar. Her gün iş şatlyk getirmeli!
Programmanyň skrinshoty - На русском
Awtoulag ýuwmak hyzmatlary programmasy kärhanada dürli amallary ýerine ýetirmäge mümkinçilik berýän awtomatlaşdyrylan buhgalter ulgamydyr. Öň ünsüňizi we işgärleriň işini talap edýän amallar awtomatlaşdyrylar, bu takyklygy goşar we tamamlamak üçin zerur wagty azaldar. Programmanyň köp taraplylygy, dürli ugurlardaky dürli wezipelere laýyk gelýändigi bilen baglanyşykly: müşderi buhgalteriýasy, işgärler, maliýe hyzmatlary, hyzmatlar, awtoulag ýuwulýan ýerdäki awtoulaglar we başgalar.
Awtoulag ýuwmak hyzmatlarynyň buhgalter programmasy islendik administrator üçin uniwersal kömekçi. Ersörite dolandyryjylar, dürli meseleleri çözmegi başarmaly adamlar, birbada müň işi dolandyrmak üçin döredildi. Şeýlelik bilen, programmany ulanmak gaty aňsat, tutuş toparyň işlemegi üçin çalt we amatly. Birbada gözüňiziň öňünde birnäçe stol görüp, birnäçe gatda işläp bilersiňiz. Grafalary uzaltmazlyk üçin kiçelmek, tekstler olaryň üstünden baranyňyzda bütinleý görünýär. Amatly el bilen giriş we maglumatlary import etmek ukyby awtoulag ýuwulmagyny adaty ýagdaýdan awtomatiki usulda geçirmäge mümkinçilik berýär. Hasap ulgamynyň dürli böleklerini redaktirlemek ygtyýary parollar bilen çäklendirilýär, şonuň üçin işgärleriň her biri diňe gönüden-göni öz ygtyýarlyklary bolan sebitlere maglumatlary girizip bilýär.
Öndüriji kim?
Akulow Nikolaý
Bu programma üpjünçiliginiň dizaýnyna we işlenip düzülmegine gatnaşan hünärmen we baş programmist.
2026-05-28
Awtoulag ýuwmak hyzmatlary üçin programmanyň wideosy
Bu wideo rus dilinde. Başga dillerde wideo düşürip bilmedik.
Awtoulag ýuwmak hyzmatlary programmasy dürli görnüşli emele gelmegi we müşderiniň buhgalteriýa gurallary bilen soňraky işini üpjün edýär. Diňe zerur maglumatlary girizip, gelýän jaňlar bilen yzygiderli täzeläp bilmän, programmanyň baý gurallar toplumyny hem ulanyp bilersiňiz. Her bir sarp ediş hyzmatlarynyň statistikasyny döretmäge mümkinçilik berýär, bonuslar we akkumulýator kartoçkalary ulgamyny girizýär, müşderileriň gelişini yzarlaýar we özlerine ýatladylyp bilinjek ýa-da hyzmatlardan ýüz öwürmegiň sebäbini tapyp bilýän “uklaýan” kesgitleýär. Bu, kompaniýanyňyza has köp müşderiniň wepalylygyny döredýär we myhmanlar bilen tanalýan aragatnaşyk stilini ösdürmäge kömek edýär. Zerur hyzmatlary çaklap, adyndan ýüz tutup we kompaniýa wepalylygy üçin belli bir mukdarda bonus berip bilseňiz, her kim hoşal bolar.
Meýilnamalaşdyrmak awtoulag ýuwmak işiniň möhüm bölegidir. Ulag köp adam üçin çalşyp bolmajak zat, onsuz goşmaça bäş minut hem etmek kyn. Şeýlelik bilen, her hyzmat üçin takmynan wagt düzmek, myhmanlaryň gelmegini meýilleşdirmek, belli bir hyzmatyň bahasyny awtomatiki hasaplamak, işgärleriň üýtgemeginiň tertibi we beýleki taraplary gaty möhümdir. Awtoulag ýuwmak hyzmatlarynyň wagtyna doly gözegçilik edip, işiňizi has netijeli we öndürijilikli edip bilersiňiz.
Demo wersiýasyny göçürip alyň
Programma başlanyňyzda dili saýlap bilersiňiz.

Demo wersiýasyny mugt göçürip alyp bilersiňiz. Iki hepde programmada işläň. Aýdyňlyk üçin käbir maglumatlar eýýäm girizildi.
Terjimeçi kim?
Ammaryň buhgalteriýa funksiýasy, sarp edilişine we awtoulag ýuwulanda zerur zatlaryň hemmesine gözegçilik edýär. Belli bir minimal derejä ýetilende, programma satyn almagyň zerurlygy barada habar berýär. Şeýle hem, awtoulag ýuwulýan ýerinde nobatlardan we dyknyşyklardan gaça durýan awtoulaglara mugt portallary ýerleşdirmegiň barlygyna gözegçilik edip bilersiňiz. Programma bilen doly hukukly buhgalter hasabatyny alyp bilersiňiz. Paymentshli tölegleriň we geçirimleriň islendik walýutadaky akymyna gözegçilik etmäge, kassa stollarynyň we hasaplarynyň ýagdaýyny bellemäge, girdejileriň we çykdajylaryň ösüşi barada statistika geçirmäge mümkinçilik berýär. Bu maglumatlaryň hemmesini göz öňünde tutup, ýylyň dowamynda üstünlikli işleýän ýuwujy býudjetini aňsatlyk bilen döredip bilersiňiz. USU Programma üpjünçiligini döredijilerden awtoulag ýuwmak hyzmatlaryna gözegçilik programmasy adamlaryň islegleri üçin döredildi, şeýlelik bilen, ýöriteleşdirilen programmalardan has ýönekeý, hünär ussatlygyny talap etmeýär we şol bir wagtyň özünde gaty güýçli işleýär. Düşünjeli interfeýs gysga wagtyň içinde dolandyryşlara düşünmäge mümkinçilik berýär we elli gowrak şablon programmadaky işleriňizi hakykatdanam lezzetli edýär!
Bu programma awtoulag ýuwulýanlaryň, gury arassalaýjylaryň, awtoulag satyjylarynyň, arassalaýyş we logistika kompaniýalarynyň ýolbaşçylary ýa-da kärhanasyny hemmetaraplaýyn optimizirlemek isleýän beýleki guramalar tarapyndan ulanylyp bilner. Programma nyşany adaty kompýuter programmasy ýaly iş stolunda ýerleşdirildi. Programma bilen has çalt tanyşmak üçin USU Programma üpjünçiliginiň tehniki operatorlary size we işgärleriňize kömek edýär. Hasap ulgamynyň esasy iş ekranynda, işe päsgel bermeýän, ýöne awtoulag ýuwmagyň korporatiw medeniýetiniň möhüm täsirine öwrülýän kompaniýanyň nyşanyny ýerleşdirip bilersiňiz. Programma, zerur maglumatlar bilen müşderi bazasyny emele getirýär. Her bir müşderä sargyt edilen hyzmatlara statistik baha berip bilersiňiz. Sarp edijiniň wepalylygyny gazanmaga mümkinçilik berýän hasaplaýyş bonus kartalaryny girizmek mümkin. Programmanyň häzirki zaman tehnologiýalarynyň kömegi bilen gelýän we gelýän myhmanlary yzarlamak bolýar. Müşderileriňize olar bilen aragatnaşyk saklamak we kompaniýanyň abraýyny ýokarlandyrmak üçin aýratyn programma hödürläp bilersiňiz.
Awtoulag ýuwmak hyzmatlary üçin programma sargyt ediň
Programmany satyn almak üçin bize jaň ediň ýa-da ýazyň. Hünärmenlerimiz, degişli programma üpjünçiligi konfigurasiýasy barada siziň bilen razylaşarlar, şertnama we töleg üçin hasap-faktura taýýarlarlar.
Programmany nädip satyn almaly?
Şertnama üçin jikme-jiklikleri iberiň
Her bir müşderi bilen şertnama baglaşýarys. Şertnama, talap edilýän zady aljakdygyňyzyň kepilligi. Şonuň üçin ilki bilen bize edara görnüşli tarapyň ýa-da şahsyýetiň jikme-jikliklerini ibermeli. Bu, adatça 5 minutdan köp wagt almaýar
Öňünden töleg geçiriň
Şertnamanyň skanirlenen nusgalaryny we töleg üçin faktura ibereniňizden soň, öňünden töleg talap edilýär. CRM ulgamyny gurmazdan ozal doly mukdaryny däl-de, diňe bir bölegini tölemek ýeterlikdigini ýadyňyzdan çykarmaň. Dürli töleg usullary goldanýar. Takmynan 15 minut
Programma gurlar
Ondan soň belli bir gurnama senesi we wagty siziň bilen ylalaşylar. Bu, adatça resminamalar gutarandan soň ýa-da ertesi gün bolýar. CRM ulgamyny guranyňyzdan soň, işgäriňiz üçin okuw sorap bilersiňiz. Programma 1 ulanyjy üçin satyn alynsa, 1 sagatdan köp wagt gerek bolmaz
Netijeden lezzet alyň
Netijeden soň lezzet alyň :) Esasanam ýakymly zat, gündelik işleri awtomatlaşdyrmak üçin programma üpjünçiliginiň döredilen hili däl, eýsem aýlyk abuna tölegi görnüşinde garaşlylygyň bolmazlygydyr. Galyberse-de, programma üçin diňe bir gezek tölärsiňiz.
Taýýar programma satyn alyň
Şeýle hem, ýörite programma üpjünçiligini işläp düzüp bilersiňiz
Softwareörite programma üpjünçiligi talaplaryňyz bar bolsa, ýörite taýýarlamagy sargyt ediň. Soňra programma uýgunlaşmak hökman däl, ýöne programma iş amallaryňyza düzediler!
Awtoulag ýuwmak hyzmatlary üçin maksatnama
Hyzmatlaryň seljermesi goşmaça mahabat we eýýäm meşhur hyzmatlara mätäç bolanlary ýüze çykarýar. Işgärleriň gözegçiligi we höwesi aňsatlyk bilen birleşdirilip bilner, sebäbi hyzmat ýerine ýetirilen iş mukdaryna görä aýratyn aýlyk alýar. Isleseňiz, programmanyň demo wersiýasyny göçürip alyp bilersiňiz we onuň mehanizmleri we programma interfeýsi bilen tanşyp bilersiňiz!
Dürli dolandyryş hasabatlarynyň toplumy analitiki gözlegleri geçirmäge we kompaniýany ösdürmegiň ýollaryny gözlemekde we mümkin bolan meseleleri çözmekde dogry saýlamaga mümkinçilik berýär. Uptiýaçlyk funksiýa programma girizilen maglumatlary awtomatiki saklamaga mümkinçilik berýär. Düşünjeli, ulanyjy üçin amatly interfeýs we elli gowrak şablon programmadaky işleriňizi hasam lezzetli etmäge kömek edýär. Bu we başga-da köp mümkinçilik, USU Programma üpjünçiligini döredijilerden awtoulag hyzmatlary programmasy tarapyndan üpjün edilýär!

