Ang operating system: Windows, Android, macOS
Grupo sa mga programa: Ang automation sa negosyo
Programa alang sa mga serbisyo sa paghugas sa awto
- Gipanalipdan sa copyright ang talagsaon nga mga pamaagi sa automation sa negosyo nga gigamit sa among mga programa.

Copyright - Kami usa ka napamatud-an nga tigmantala sa software. Gipakita kini sa operating system kung nagpadagan sa among mga programa ug demo-bersyon.

Gipamatud-an nga magmamantala - Nagtrabaho kami sa mga organisasyon sa tibuuk kalibutan gikan sa gagmay nga mga negosyo hangtod sa dagkong mga negosyo. Nalakip ang among kompanya sa internasyonal nga rehistro sa mga kompanya ug adunay marka sa pagsalig sa elektroniko.

Timailhan sa pagsalig
Dali nga transisyon.
Unsay gusto nimong buhaton karon?
Kung gusto nimo mahibal-an ang programa, ang labing kadali nga paagi mao ang pagtan-aw una sa tibuuk nga video, ug dayon i-download ang libre nga bersyon sa demo ug pagtrabaho kini sa imong kaugalingon. Kung gikinahanglan, paghangyo ug presentasyon gikan sa teknikal nga suporta o basaha ang mga instruksyon.
WhatsApp
Sa mga oras sa negosyo kasagaran kami motubag sulod sa 1 ka minuto
Unsaon pagpalit sa programa?
Tan-awa ang screenshot sa programa
Tan-awa ang usa ka video bahin sa programa
I-download ang bersyon sa demo
Itandi ang mga configuration sa programa
Kalkulahin ang gasto sa software
Kalkulahin ang gasto sa cloud kung kinahanglan nimo ang cloud server
Kinsa ang developer?
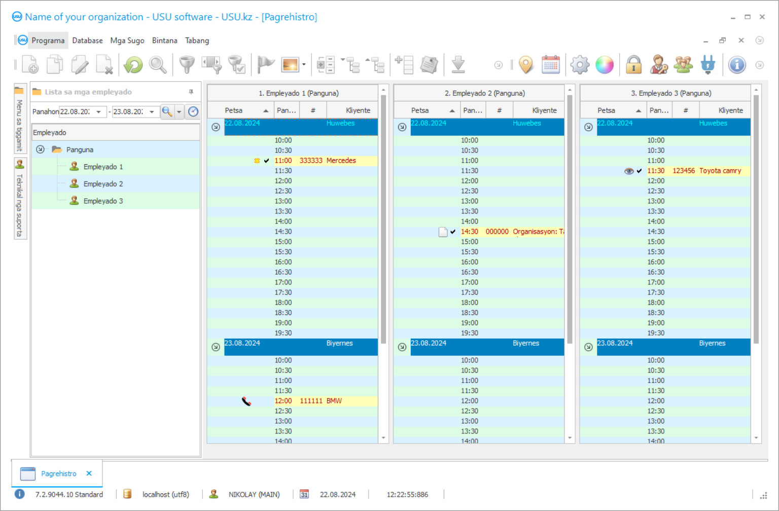
Screenshot sa programa
Ang screenshot usa ka litrato sa software nga nagdagan. Gikan niini masabtan dayon nimo kung unsa ang hitsura sa usa ka CRM system. Nagpatuman kami og interface sa bintana nga adunay suporta alang sa disenyo sa UX/UI. Kini nagpasabot nga ang user interface gibase sa mga tuig sa user nga kasinatian. Ang matag aksyon nahimutang sa eksakto kung diin kini labing kombenyente sa pagbuhat niini. Salamat sa ingon nga usa ka takos nga pamaagi, ang imong produktibo sa trabaho mahimong labing kataas. Pag-klik sa gamay nga imahe aron maablihan ang screenshot sa tibuuk nga gidak-on.
Kung mopalit ka ug USU CRM system nga adunay configuration nga labing menos "Standard", aduna kay kapilian nga mga disenyo gikan sa sobra sa kalim-an nga templates. Ang matag tiggamit sa software adunay higayon sa pagpili sa disenyo sa programa nga mohaum sa ilang lami. Ang matag adlaw sa trabaho kinahanglan magdala og kalipay!
Ang programa sa mga serbisyo sa paghugas sa awto usa ka awtomatik nga sistema sa accounting nga nagtugot sa paghimo sa lainlaing mga operasyon sa negosyo. Ang mga proseso nga kaniadto nanginahanglan sa imong atensyon ug ang trabaho sa mga kawani awtomatiko, nga makadugang katukma ug maminusan ang oras nga gikinahanglan aron makompleto. Ang kabag-ohan sa programa nahamutang sa katinuud nga kini angay alang sa lainlaing mga buluhaton sa lainlaing mga natad: accounting sa kostumer, empleyado, serbisyo sa panalapi, serbisyo, awto nga hugasan sa awto, ug daghan pa.
Ang programa sa accounting sa serbisyo sa paghugas sa awto usa ka unibersal nga katabang alang sa bisan kinsa nga tagdumala. Partikular nga gihimo kini alang sa mga tagdumala, mga tawo nga kinahanglan makasulbad sa lainlaing mga problema, pagdumala usa ka libo nga mga kaso kausa. Tungod niini, ang programa labi ka kadali gamiton, magamit alang sa tibuuk nga tem aron magtrabaho, dali, ug sayon. Mahimo ka nga magtrabaho sa daghang mga andana, nga makita ang daghang mga lamesa sa atubangan sa imong mga mata nga dungan. Ang pagminus aron dili mapaabut ang mga grapiko, ang mga teksto hingpit nga makita kung imong pasulayon kini. Ang sayon nga pag-input sa manwal ug ang abilidad sa pag-import sa datos nagtugot kanimo sa dali ug dali nga pagbalhin sa usa ka hugasan sa awto gikan sa naandan ngadto sa mga awtomatiko. Ang pag-access sa pag-edit sa lainlaing mga bahin sa sistema sa accounting gikutuban sa mga password aron matag usa sa mga empleyado makahimo sa pagsulud datos lamang sa mga lugar nga direkta sa iyang katakus.
Kinsa ang developer?
Akulov Nikolay
Eksperto ug punong programmer nga miapil sa pagdesinyo ug pagpalambo niini nga software.
2026-05-28
Video sa programa alang sa mga serbisyo sa paghugas sa awto
Kini nga video kay sa Russian. Wala pa mi makahimog mga video sa ubang mga pinulongan.
Ang programa sa mga serbisyo sa paghugas sa awto naghatag usa ka lainlaing klase nga pormasyon ug sunod nga pagtrabaho kauban ang mga gamit sa accounting sa kostumer. Dili lamang nimo masulud ang bisan unsang kinahanglan nga kasayuran didto ug kanunay nga i-update kini sa mga umaabot nga tawag apan magamit usab ang daghang toolkit sa programa. Gitugotan ang pagmugna sa matag istatistika sa mga serbisyo sa konsyumer, gipaila ang usa ka sistema sa mga bonus ug natipon nga kard, gisubay ang pag-abut sa mga kostumer, ug giila ang ‘natulog’ nga mapahinumduman sa ilang kaugalingon o mahibal-an ang hinungdan sa pagdumili sa mga serbisyo. Naghatag kini labi ka pagkamaunongon sa kustomer sa imong kompanya ug makatabang nga maugmad ang usa ka mailhan nga istilo sa komunikasyon sa mga bisita nga gipasalamatan. Ang bisan kinsa malipay kung mahibal-an nimo ang kinahanglan nga mga serbisyo, pag-apply pinaagi sa ngalan, ug paghatag piho nga mga bonus alang sa pagkamaunongon sa kompanya.
Ang pagplano usa ka hinungdanon nga bahin sa trabaho sa usa ka paghugas sa awto. Ang pagdala usa ka dili mabalhin nga butang alang sa daghang mga tawo, kung wala kini lisud buhaton bisan usa ka sobra nga lima ka minuto. Tungod niini, ang paglaraw sa us aka banabana nga oras alang sa matag serbisyo, pagplano ang pag-abut sa mga bisita, awtomatikong gikalkulo ang gasto sa usa ka piho nga serbisyo, usa ka hapsay nga iskedyul sa mga pagbag-o sa empleyado ug uban pang mga aspeto ang labi ka hinungdanon. Mahimo nimo nga labi ka episyente ug mabungahon ang imong negosyo pinaagi sa hingpit nga pagkontrol sa oras sa mga serbisyo sa paglaba sa awto.
I-download ang bersyon sa demo
Kung nagsugod ka sa programa, mahimo nimo mapili ang sinultian.

Mahimo nimong i-download ang demo nga bersyon nga libre. Ug pagtrabaho sa programa sulod sa duha ka semana. Naapil na ang pipila ka impormasyon didto para maklaro.
Kinsa ang tighubad?
Khoilo Roman
Chief programmer nga miapil sa paghubad niini nga software ngadto sa lain-laing mga pinulongan.
Ang pag-andar sa accounting sa bodega naghatag kontrol sa pagkonsumo ug pagkaanaa sa tanan nga kinahanglan nimo sa paghugas sa awto. Kung adunay naabut nga usa ka minimum, gipahibalo ka sa programa sa kinahanglan nga pagpalit. Nakasubay ka usab sa magamit nga pagbutang libre sa mga portal sa mga kotse, nga makalikay sa mga pila ug kahuot sa trapiko sa hugasan sa awto. Uban sa programa, mahimo nimo nga mapadayon ang hingpit nga pag-asoy. Gitugotan ang pag-monitor sa daloy sa tanan nga pagbayad ug pagbalhin sa bisan unsang mga kwarta, nga nagtimaan sa kahimtang sa mga cash desk ug account, nagpadagan sa mga estadistika sa pagdako sa kita ug gasto. Sa pagkonsiderar sa tanan nga kini nga datos, dali ka makaporma usa ka malampuson nga gigamit nga badyet sa paghugas sa tuig. Ang programa sa pagkontrol sa mga serbisyo sa paghugas sa awto gikan sa mga taghimo sa sistema sa USU Software gimugna alang sa mga kinahanglanon sa mga tawo, sa ingon, labi ka simple kini kaysa sa mga espesyalista nga aplikasyon, wala magkinahanglan bisan unsang propesyonal nga kahanas ug sa parehas nga oras adunay kusog nga pagpaandar. Gitugotan sa usa ka intuitive interface ang pagsabut sa mga kontrol sa labing kadali nga oras, ug labi sa kalim-an nga mga nindot nga template ang naghimo sa imong trabaho sa programa nga tinuod nga makalipay!
Ang programa mahimong magamit sa mga tagdumala sa mga paghugas sa awto, dry cleaners, dealer sa awto, paglimpiyo ug mga kompanya sa logistics - o bisan unsang ubang organisasyon nga gusto nga masakup ang ilang negosyo. Ang icon sa aplikasyon gibutang sa desktop sama sa usa ka regular nga programa sa kompyuter. Aron mahibal-an nimo ang aplikasyon nga labing kadali, ang mga teknikal nga operator sa USU Software makatabang kanimo ug sa imong mga empleyado. Sa punoan nga screen sa pagtrabaho sa sistema sa accounting, mahimo nimo ibutang ang logo sa imong kompanya, nga dili makababag sa trabaho apan mahimo’g usa ka hinungdanon nga paghikap sa kultura sa korporasyon sa paghugas sa awto. Naghimo ang programa us aka base sa kliyente uban ang tanan nga datos nga imong gikinahanglan. Mahimo ka maghimo usa ka pagsusi sa istatistika sa mga gisugo nga serbisyo sa matag kliyente. Posible nga ipaila ang pagkalkula sa mga kard sa bonus, nga magtugot kanimo nga maangkon ang pagkamaunongon sa konsyumer. Posible nga masubay ang umaabot ug mogawas nga mga bisita nga adunay tabang sa mga modernong teknolohiya sa programa. Mahimo nimong ipaila ang usa ka bulag nga aplikasyon sa imong mga kustomer aron makigsulti kanila ug mapaayo ang dungog sa imong kompanya.
Pag-order usa ka programa alang sa mga serbisyo sa paghugas sa awto
Sa pagpalit sa programa, tawag lang o pagsulat kanamo. Ang among mga espesyalista mouyon kanimo sa angay nga pagsumpo sa software, pag-andam og kontrata ug invoice alang sa pagbayad.
Unsaon pagpalit sa programa?
Ipadala ang mga detalye alang sa kontrata
Nagsulod kami sa usa ka kasabutan sa matag kliyente. Ang kontrata mao ang imong garantiya nga makadawat ka kung unsa gyud ang imong gikinahanglan. Busa, una kinahanglan nimo nga ipadala kanamo ang mga detalye sa usa ka ligal nga entidad o indibidwal. Kini kasagaran dili molapas sa 5 ka minuto
Paghimo og advance nga bayad
Human ipadala kanimo ang gi-scan nga mga kopya sa kontrata ug invoice alang sa pagbayad, gikinahanglan ang usa ka advance nga bayad. Palihug timan-i nga sa dili pa i-install ang CRM nga sistema, igo na ang pagbayad dili sa tibuok nga kantidad, apan usa lamang ka bahin. Gisuportahan ang lainlaing mga paagi sa pagbayad. Mga 15 minutos
Ang programa i-install
Pagkahuman niini, usa ka piho nga petsa ug oras sa pag-install ang magkauyon kanimo. Kasagaran kini mahitabo sa parehas o sa sunod nga adlaw pagkahuman sa mga papeles. Diha-diha dayon human sa pag-instalar sa CRM nga sistema, mahimo kang mangayo og pagbansay alang sa imong empleyado. Kung ang programa gipalit alang sa 1 nga tiggamit, dili molapas sa 1 ka oras
Enjoy sa resulta
Enjoy sa resulta nga walay katapusan :) Ang labi nga makapahimuot dili lamang ang kalidad nga gihimo sa software aron ma-automate ang adlaw-adlaw nga trabaho, apan usab ang kakulang sa pagsalig sa porma sa usa ka binulan nga bayad sa suskrisyon. Tuod man, kausa ra ka magbayad alang sa programa.
Pagpalit ug andam nga programa
Mahimo ka usab mag-order sa custom nga software development
Kung ikaw adunay espesyal nga mga kinahanglanon sa software, pag-order sa naandan nga pag-uswag. Unya dili ka kinahanglan nga mopahiangay sa programa, apan ang programa ipahiangay sa imong mga proseso sa negosyo!
Programa alang sa mga serbisyo sa paghugas sa awto
Ang pagtuki sa mga serbisyo nagpadayag parehas sa mga nanginahanglan dugang nga promosyon ug na sikat nga mga serbisyo. Ang pagpugong ug pagdasig sa mga empleyado mahimong dali nga magkahiusa tungod kay ang serbisyo awtomatiko nga nakamugna usa ka indibidwal nga suholan sumala sa kadaghan nga nahimo sa trabaho. Kung gusto nimo, mahimo nimo i-download ang bersyon sa demo sa programa ug pamilyar ang imong kaugalingon sa mga mekanismo ug interface sa programa!
Ang usa ka komplikado nga lainlaing mga taho sa pagdumala nagtugot sa paghimo sa analitikal nga panukiduki ug paghimo sa husto nga pagpili sa pagpangita og mga paagi aron mapauswag ang kompanya ug masulbad ang mahimo’g mga problema. Gitugotan ang pag-andar sa backup nga awtomatikong maluwas ang kasayuran nga gisulud sa programa. Ang usa ka intuitive, user-friendly interface ug labaw sa kalim-an nga mga template makatabang sa paghimo sa imong trabaho sa aplikasyon nga labi ka makalipay. Kini ug daghang uban pang mga oportunidad gihatag sa programa sa mga serbisyo sa awto gikan sa mga naghimo sa USU Software!

