গাড়ি ধোয়া পরিষেবার জন্য প্রোগ্রাম
- কপিরাইট আমাদের প্রোগ্রামগুলিতে ব্যবহৃত ব্যবসায়িক অটোমেশনের অনন্য পদ্ধতিগুলিকে রক্ষা করে৷

কপিরাইট - আমরা একটি যাচাইকৃত সফ্টওয়্যার প্রকাশক. আমাদের প্রোগ্রাম এবং ডেমো-সংস্করণ চালানোর সময় এটি অপারেটিং সিস্টেমে প্রদর্শিত হয়।

যাচাইকৃত প্রকাশক - আমরা ছোট ব্যবসা থেকে শুরু করে বৃহৎ পর্যন্ত বিশ্বের বিভিন্ন প্রতিষ্ঠানের সাথে কাজ করি। আমাদের কোম্পানিটি কোম্পানির আন্তর্জাতিক রেজিস্টারে অন্তর্ভুক্ত এবং একটি ইলেকট্রনিক বিশ্বাস চিহ্ন রয়েছে।

আস্থার চিহ্ন
দ্রুত রূপান্তর।
তুমি এখন কি করতে চাও?
আপনি যদি প্রোগ্রামটির সাথে পরিচিত হতে চান তবে দ্রুততম উপায় হল প্রথমে সম্পূর্ণ ভিডিওটি দেখুন এবং তারপরে বিনামূল্যে ডেমো সংস্করণটি ডাউনলোড করুন এবং নিজের সাথে কাজ করুন। প্রয়োজনে, প্রযুক্তিগত সহায়তা থেকে একটি উপস্থাপনার অনুরোধ করুন বা নির্দেশাবলী পড়ুন।
WhatsApp
ব্যবসার সময় আমরা সাধারণত 1 মিনিটের মধ্যে প্রতিক্রিয়া জানাই
কিভাবে প্রোগ্রাম কিনতে?
প্রোগ্রামের একটি স্ক্রিনশট দেখুন
প্রোগ্রাম সম্পর্কে একটি ভিডিও দেখুন
ডেমো সংস্করণ ডাউনলোড করুন
প্রোগ্রামের কনফিগারেশন তুলনা
সফ্টওয়্যার খরচ গণনা
ক্লাউড সার্ভারের প্রয়োজন হলে ক্লাউডের খরচ গণনা করুন
বিকাশকারী কে?
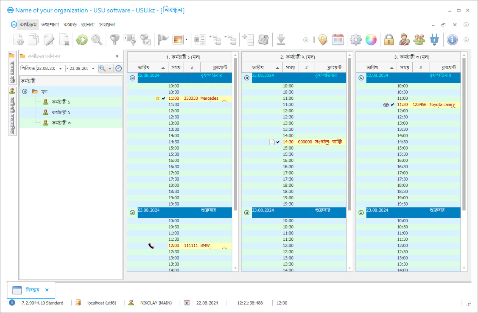
প্রোগ্রামের স্ক্রিনশট
একটি স্ক্রিনশট হল সফ্টওয়্যার চলমান একটি ফটো৷ এটি থেকে আপনি অবিলম্বে একটি CRM সিস্টেম দেখতে কেমন তা বুঝতে পারেন। আমরা UX/UI ডিজাইনের সমর্থন সহ একটি উইন্ডো ইন্টারফেস প্রয়োগ করেছি। এর মানে হল যে ইউজার ইন্টারফেস ব্যবহারকারীর অভিজ্ঞতার উপর ভিত্তি করে। প্রতিটি ক্রিয়া ঠিক যেখানে এটি সম্পাদন করা সবচেয়ে সুবিধাজনক সেখানে অবস্থিত। এই ধরনের একটি উপযুক্ত পদ্ধতির জন্য ধন্যবাদ, আপনার কাজের উত্পাদনশীলতা সর্বাধিক হবে। স্ক্রিনশটটি সম্পূর্ণ আকারে খুলতে ছোট ছবিতে ক্লিক করুন।
আপনি যদি কমপক্ষে "স্ট্যান্ডার্ড" কনফিগারেশন সহ একটি USU CRM সিস্টেম কেনেন, তাহলে আপনার কাছে পঞ্চাশটিরও বেশি টেমপ্লেট থেকে ডিজাইনের একটি পছন্দ থাকবে৷ সফ্টওয়্যারের প্রতিটি ব্যবহারকারী তাদের স্বাদ অনুসারে প্রোগ্রামটির নকশা বেছে নেওয়ার সুযোগ পাবেন। কাজের প্রতিটি দিন আনন্দ আনতে হবে!
কার ওয়াশ সার্ভিস প্রোগ্রামটি একটি স্বয়ংক্রিয় অ্যাকাউন্টিং সিস্টেম যা এন্টারপ্রাইজে বিভিন্ন ধরণের ক্রিয়াকলাপ সম্পাদন করতে দেয়। প্রসেসগুলি যা পূর্বে আপনার মনোযোগ এবং কর্মীদের কাজের প্রয়োজন ছিল তা স্বয়ংক্রিয় হবে, যা নির্ভুলতা যুক্ত করবে এবং প্রয়োজনীয় সময় কমিয়ে দেবে। প্রোগ্রামটির বহুমুখিতাটি সত্য যে এটি বিভিন্ন ক্ষেত্রে বিভিন্ন ধরণের কাজের জন্য উপযুক্ত: গ্রাহক অ্যাকাউন্টিং, কর্মচারী, আর্থিক পরিষেবা, পরিষেবা, গাড়ি ধোয়ার গাড়ি এবং আরও অনেক কিছু।
গাড়ী ওয়াশ পরিষেবাগুলির অ্যাকাউন্টিং প্রোগ্রাম যে কোনও প্রশাসকের জন্য সর্বজনীন সহায়ক। এটি বিশেষত পরিচালকদের, এমন লোকদের জন্য তৈরি করা হয়েছিল যাদের অবশ্যই একবারে এক হাজার কেস পরিচালনা করার জন্য বিভিন্ন ধরণের সমস্যা সমাধান করতে সক্ষম হতে হবে। সুতরাং, পুরো টিমটিতে কাজ করার জন্য, দ্রুত এবং সুবিধাজনক হিসাবে প্রোগ্রামটি ব্যবহার করা অত্যন্ত সহজ। একবারে আপনার চোখের সামনে বেশ কয়েকটি টেবিল দেখে আপনি বেশ কয়েকটি তলায় কাজ করতে সক্ষম। সঙ্কুচিত হওয়া যাতে গ্রাফগুলি প্রসারিত না হয়, আপনি যখন এগুলি ঘুরে দেখেন তখন পাঠ্য সম্পূর্ণরূপে উপস্থিত হয়। সুবিধাজনক ম্যানুয়াল ইনপুট এবং ডেটা আমদানির দক্ষতা আপনাকে দ্রুত এবং সহজেই গাড়ি থেকে ধোয়া স্বাভাবিক থেকে অটোমেটেডগুলিতে স্থানান্তর করতে দেয়। অ্যাকাউন্টিং সিস্টেমের বিভিন্ন অংশে সম্পাদনার অ্যাক্সেস পাসওয়ার্ডের মাধ্যমে সীমাবদ্ধ যাতে প্রতিটি কর্মচারী কেবল সেই ক্ষেত্রে যেগুলি কেবল তার যোগ্যতার মধ্যে থাকে সেগুলিতে ডেটা প্রবেশ করতে সক্ষম হয়।
বিকাশকারী কে?
আকুলভ নিকোলে
বিশেষজ্ঞ এবং প্রধান প্রোগ্রামার যারা এই সফ্টওয়্যারটির ডিজাইন এবং বিকাশে অংশ নিয়েছিলেন।
2026-05-28
গাড়ি ধোয়া পরিষেবার জন্য প্রোগ্রামের ভিডিও
এই ভিডিওটি রাশিয়ান ভাষায়। আমরা এখনও অন্য ভাষায় ভিডিও তৈরি করতে পারিনি।
গাড়ি ধোয়া পরিষেবা প্রোগ্রাম গ্রাহক অ্যাকাউন্টিং সরঞ্জামগুলির সাথে বিভিন্ন ধরণের গঠন এবং পরবর্তী কাজ সরবরাহ করে। আপনি কেবল সেখানে প্রয়োজনীয় তথ্য প্রবেশ করতে পারবেন না এবং আগত কলগুলির সাথে এটি নিয়মিত আপডেট করতে পারবেন না তবে প্রোগ্রামটির সমৃদ্ধ টুলকিটটিও ব্যবহার করতে পারেন। এটি প্রতিটি ভোক্তা পরিষেবাদির পরিসংখ্যান তৈরি করার অনুমতি দেয়, বোনাস এবং জমে থাকা কার্ডগুলির একটি সিস্টেম প্রবর্তন করে, গ্রাহকদের আগমন ট্র্যাক করে এবং 'ঘুমন্ত' সনাক্ত করে যাকে নিজের মনে করিয়ে দেওয়া যায় বা পরিষেবাগুলি প্রত্যাখ্যান করার কারণ সন্ধান করতে পারে। এটি আপনার সংস্থায় বৃহত্তর গ্রাহকের আনুগত্য উত্পন্ন করে এবং অতিথিদের সাথে যোগাযোগের একটি স্বীকৃত শৈলীর উন্নতি করতে সহায়তা করে যা এত প্রশংসাযোগ্য। আপনি প্রয়োজনীয় পরিষেবাগুলির পূর্বাভাস দিতে পারেন, নাম দিয়ে আবেদন করতে পারেন এবং সংস্থার প্রতি আনুগত্যের জন্য নির্দিষ্ট বোনাস সরবরাহ করতে পারলে যে কেউ সন্তুষ্ট হবে।
পরিকল্পনা করা গাড়ি ধোওয়ার কাজের একটি গুরুত্বপূর্ণ অংশ। পরিবহন অনেকের কাছে অপরিবর্তনীয় জিনিস, এ ছাড়া অতিরিক্ত পাঁচ মিনিট এমনকি করাও কঠিন। সুতরাং, প্রতিটি পরিষেবার জন্য আনুমানিক সময় অঙ্কন, অতিথিদের আগমনের পরিকল্পনা, স্বয়ংক্রিয়ভাবে কোনও নির্দিষ্ট পরিষেবার ব্যয়ের গণনা, কর্মচারী পরিবর্তনের একটি সুচিন্তিত শিডিউল এবং অন্যান্য দিকগুলি অত্যন্ত গুরুত্বপূর্ণ। গাড়ি ধোওয়ার পরিষেবার সময় সম্পূর্ণ নিয়ন্ত্রণ রেখে আপনি আপনার ব্যবসাকে আরও বেশি দক্ষ এবং উত্পাদনশীল করতে পারেন make
ডেমো সংস্করণ ডাউনলোড করুন
প্রোগ্রামটি শুরু করার সময়, আপনি ভাষাটি নির্বাচন করতে পারেন।

আপনি বিনামূল্যে জন্য ডেমো সংস্করণ ডাউনলোড করতে পারেন. এবং দুই সপ্তাহ ধরে প্রোগ্রামে কাজ করুন। কিছু তথ্য ইতিমধ্যে স্পষ্টতার জন্য সেখানে অন্তর্ভুক্ত করা হয়েছে.
অনুবাদক কে?
গুদাম অ্যাকাউন্টিং ফাংশন গাড়ি ধোওয়ার সময় আপনার প্রয়োজনীয় সমস্ত কিছুর উপর প্রাপ্যতা এবং নিয়ন্ত্রণের নিয়ন্ত্রণ করে। যখন কোনও নির্দিষ্ট নূন্যতম পৌঁছে যায়, প্রোগ্রামটি আপনাকে কেনার প্রয়োজনীয়তা সম্পর্কে অবহিত করে। আপনি গাড়ি ফ্রি পোর্টাল স্থাপনের উপলব্ধতাও পর্যবেক্ষণ করতে সক্ষম হন, যা গাড়ি ধোয়ার সময় সারি এবং ট্র্যাফিক জ্যাম এড়ায়। প্রোগ্রামটির সাহায্যে আপনি পুরো অ্যাকাউন্টিং পরিচালনা করতে সক্ষম হন। এটি যে কোনও মুদ্রায় সমস্ত অর্থ প্রদানের ও স্থানান্তর প্রবাহকে পর্যবেক্ষণ করতে, নগদ ডেস্ক এবং অ্যাকাউন্টগুলির স্থিতি চিহ্নিত করে, আয় এবং ব্যয়ের বৃদ্ধির পরিসংখ্যান পরিচালনা করে। এই সমস্ত ডেটা আমলে নিয়ে, আপনি সহজেই বছরের জন্য সফলভাবে কার্যকরী ওয়াশিং বাজেট গঠন করতে পারেন। ইউএসইউ সফটওয়্যার সিস্টেমের বিকাশকারীদের কাছ থেকে গাড়ি ধোয়া পরিষেবাগুলি নিয়ন্ত্রণকারী প্রোগ্রামটি মানুষের প্রয়োজনের জন্য তৈরি করা হয়েছিল, এইভাবে, এটি বিশেষায়িত অ্যাপ্লিকেশনগুলির চেয়ে অনেক সহজ, কোনও পেশাদার দক্ষতার প্রয়োজন হয় না এবং একই সাথে বেশ শক্তিশালী কার্যকারিতাও রয়েছে। একটি স্বজ্ঞাত ইন্টারফেসটি স্বল্পতম সময়ে নিয়ন্ত্রণগুলি বোঝার অনুমতি দেয় এবং পঞ্চাশেরও বেশি সুন্দর টেম্পলেটগুলি প্রোগ্রামটিতে আপনার কাজকে সত্যই উপভোগ্য করে তোলে!
প্রোগ্রামটি গাড়ী ধোয়া, ড্রাই ক্লিনার, গাড়ি ডিলারশিপ, ক্লিনিং এবং লজিস্টিক সংস্থাগুলি - বা অন্য কোনও সংস্থা যা তাদের এন্টারপ্রাইজকে ব্যাপকভাবে অনুকূল করতে চায় তা ব্যবহার করতে পারে। অ্যাপ্লিকেশন আইকনটি নিয়মিত কম্পিউটার প্রোগ্রামের মতো ডেস্কটপে রাখা হয়। আপনাকে দ্রুত অ্যাপ্লিকেশনটির সাথে পরিচিত করতে, ইউএসইউ সফটওয়্যার প্রযুক্তিগত অপারেটরগুলি আপনাকে এবং আপনার কর্মীদের সহায়তা করে। অ্যাকাউন্টিং সিস্টেমের প্রধান কার্যকারী পর্দায়, আপনি আপনার সংস্থার লোগো রাখতে পারেন, যা কাজের সাথে হস্তক্ষেপ করে না তবে গাড়ি ধোয়ার কর্পোরেট সংস্কৃতির একটি গুরুত্বপূর্ণ স্পর্শ হয়ে উঠেছে। আপনার প্রয়োজনীয় সমস্ত ডেটা সহ প্রোগ্রামটি একটি ক্লায়েন্ট বেস গঠন করে। আপনি প্রতিটি ক্লায়েন্টকে আদেশ দেওয়া পরিষেবাদির একটি পরিসংখ্যানিক মূল্যায়ন করতে পারেন। গণনা করা বোনাস কার্ডগুলি চালু করা সম্ভব, যা আপনাকে ভোক্তাদের আনুগত্য অর্জন করতে দেয়। প্রোগ্রামটির আধুনিক প্রযুক্তির সহায়তায় আগত এবং বহির্গামী দর্শকদের ট্র্যাক রাখা সম্ভব। আপনি আপনার গ্রাহকদের সাথে যোগাযোগ রাখতে এবং আপনার কোম্পানির সুনাম বাড়ানোর জন্য একটি পৃথক অ্যাপ্লিকেশন প্রবর্তন করতে পারেন।
গাড়ী ওয়াশ পরিষেবাগুলির জন্য একটি প্রোগ্রাম অর্ডার করুন
প্রোগ্রাম কিনতে, শুধু কল করুন বা আমাদের লিখুন. আমাদের বিশেষজ্ঞরা উপযুক্ত সফ্টওয়্যার কনফিগারেশনে আপনার সাথে একমত হবেন, একটি চুক্তি এবং অর্থপ্রদানের জন্য একটি চালান প্রস্তুত করবেন।
কিভাবে প্রোগ্রাম কিনতে?
চুক্তির জন্য বিস্তারিত পাঠান
আমরা প্রতিটি ক্লায়েন্টের সাথে একটি চুক্তিতে প্রবেশ করি। চুক্তিটি আপনার গ্যারান্টি যে আপনি যা চান ঠিক তা পাবেন। অতএব, প্রথমে আপনাকে আমাদের একটি আইনি সত্তা বা ব্যক্তির বিবরণ পাঠাতে হবে। এটি সাধারণত 5 মিনিটের বেশি সময় নেয় না
একটি অগ্রিম অর্থ প্রদান করুন
আপনাকে চুক্তির স্ক্যান কপি এবং অর্থপ্রদানের জন্য চালান পাঠানোর পরে, একটি অগ্রিম অর্থপ্রদান প্রয়োজন। দয়া করে মনে রাখবেন যে সিআরএম সিস্টেম ইনস্টল করার আগে, পুরো পরিমাণ নয়, তবে শুধুমাত্র একটি অংশ প্রদান করা যথেষ্ট। বিভিন্ন অর্থপ্রদানের পদ্ধতি সমর্থিত। প্রায় 15 মিনিট
প্রোগ্রাম ইনস্টল করা হবে
এর পরে, একটি নির্দিষ্ট ইনস্টলেশন তারিখ এবং সময় আপনার সাথে একমত হবে। এটি সাধারণত কাগজপত্র সম্পন্ন হওয়ার পরের দিন বা একই দিনে ঘটে। সিআরএম সিস্টেম ইনস্টল করার পরপরই, আপনি আপনার কর্মচারীর জন্য প্রশিক্ষণের জন্য জিজ্ঞাসা করতে পারেন। যদি প্রোগ্রামটি 1 ব্যবহারকারীর জন্য কেনা হয় তবে এটি 1 ঘন্টার বেশি সময় নেবে না
ফলাফল উপভোগ করুন
অবিরাম ফলাফল উপভোগ করুন :) যেটি বিশেষভাবে আনন্দদায়ক তা হল দৈনন্দিন কাজ স্বয়ংক্রিয় করার জন্য সফ্টওয়্যারটি যে গুণমানের সাথে তৈরি করা হয়েছে তা নয়, মাসিক সাবস্ক্রিপশন ফি আকারে নির্ভরতার অভাবও। সর্বোপরি, আপনি প্রোগ্রামের জন্য শুধুমাত্র একবার অর্থ প্রদান করবেন।
একটি রেডিমেড প্রোগ্রাম কিনুন
এছাড়াও আপনি কাস্টম সফটওয়্যার ডেভেলপমেন্ট অর্ডার করতে পারেন
আপনার যদি বিশেষ সফ্টওয়্যার প্রয়োজনীয়তা থাকে তবে কাস্টম ডেভেলপমেন্ট অর্ডার করুন। তারপরে আপনাকে প্রোগ্রামটির সাথে মানিয়ে নিতে হবে না, তবে প্রোগ্রামটি আপনার ব্যবসায়িক প্রক্রিয়াগুলির সাথে সামঞ্জস্য করা হবে!
গাড়ি ধোয়া পরিষেবার জন্য প্রোগ্রাম
পরিষেবাদির বিশ্লেষণ উভয়ই প্রকাশ করে যেগুলির অতিরিক্ত প্রচার এবং ইতিমধ্যে বেশ জনপ্রিয় পরিষেবাগুলির প্রয়োজন। কর্মীদের নিয়ন্ত্রণ এবং অনুপ্রেরণা সহজেই সংযুক্ত করা যায় যেহেতু পরিষেবাটি স্বয়ংক্রিয়ভাবে সম্পাদিত কাজের পরিমাণ অনুযায়ী স্বতন্ত্র মজুরি উত্পন্ন করে। আপনি যদি চান, আপনি প্রোগ্রামটির ডেমো সংস্করণটি ডাউনলোড করতে পারেন এবং এর পদ্ধতি এবং প্রোগ্রাম ইন্টারফেসের সাথে নিজেকে পরিচিত করতে পারেন!
বিভিন্ন ম্যানেজমেন্ট রিপোর্টের একটি জটিল বিশ্লেষণাত্মক গবেষণা পরিচালনা করতে এবং সংস্থার বিকাশের উপায়গুলির সন্ধানে এবং সঠিক সমস্যাগুলি সমাধান করার সম্ভাব্য সমস্যা সমাধানের অনুমতি দেয়। ব্যাকআপ ফাংশন প্রোগ্রামটিতে প্রবেশ করা তথ্যগুলি স্বয়ংক্রিয়ভাবে সংরক্ষণের অনুমতি দেয়। একটি স্বজ্ঞাত, ব্যবহারকারী-বান্ধব ইন্টারফেস এবং পঞ্চাশটিরও বেশি টেমপ্লেট অ্যাপ্লিকেশনটিতে আপনার কাজকে আরও আনন্দদায়ক করতে সহায়তা করে। এই এবং অন্যান্য অনেক সুযোগ ইউএসইউ সফটওয়্যার বিকাশকারীদের কাছ থেকে গাড়ি পরিষেবা প্রোগ্রাম সরবরাহ করে!

