Sistema operativo: Windows, Android, macOS
Gruppo di programmi: Automazione aziendale
Programma per i servizi di autolavaggio
- Il copyright protegge i metodi esclusivi di automazione aziendale utilizzati nei nostri programmi.

Diritto d'autore - Siamo un editore di software verificato. Questo viene visualizzato nel sistema operativo durante l'esecuzione dei nostri programmi e versioni demo.

Editore verificato - Collaboriamo con organizzazioni in tutto il mondo, dalle piccole alle grandi imprese. La nostra azienda è iscritta nel registro internazionale delle imprese e dispone di un marchio di fiducia elettronico.

Segno di fiducia
Transizione rapida.
Cosa vuoi fare adesso?
Se vuoi familiarizzare con il programma, il modo più veloce è guardare prima il video completo, quindi scaricare la versione demo gratuita e lavorarci da solo. Se necessario, richiedere una presentazione al supporto tecnico o leggere le istruzioni.
WhatsApp
Durante l'orario lavorativo solitamente rispondiamo entro 1 minuto
Come acquistare il programma?
Visualizza uno screenshot del programma
Guarda un video sul programma
Scarica la versione demo
Confronta le configurazioni del programma
Calcola il costo del software
Calcola il costo del cloud se hai bisogno di un server cloud
Chi è lo sviluppatore?
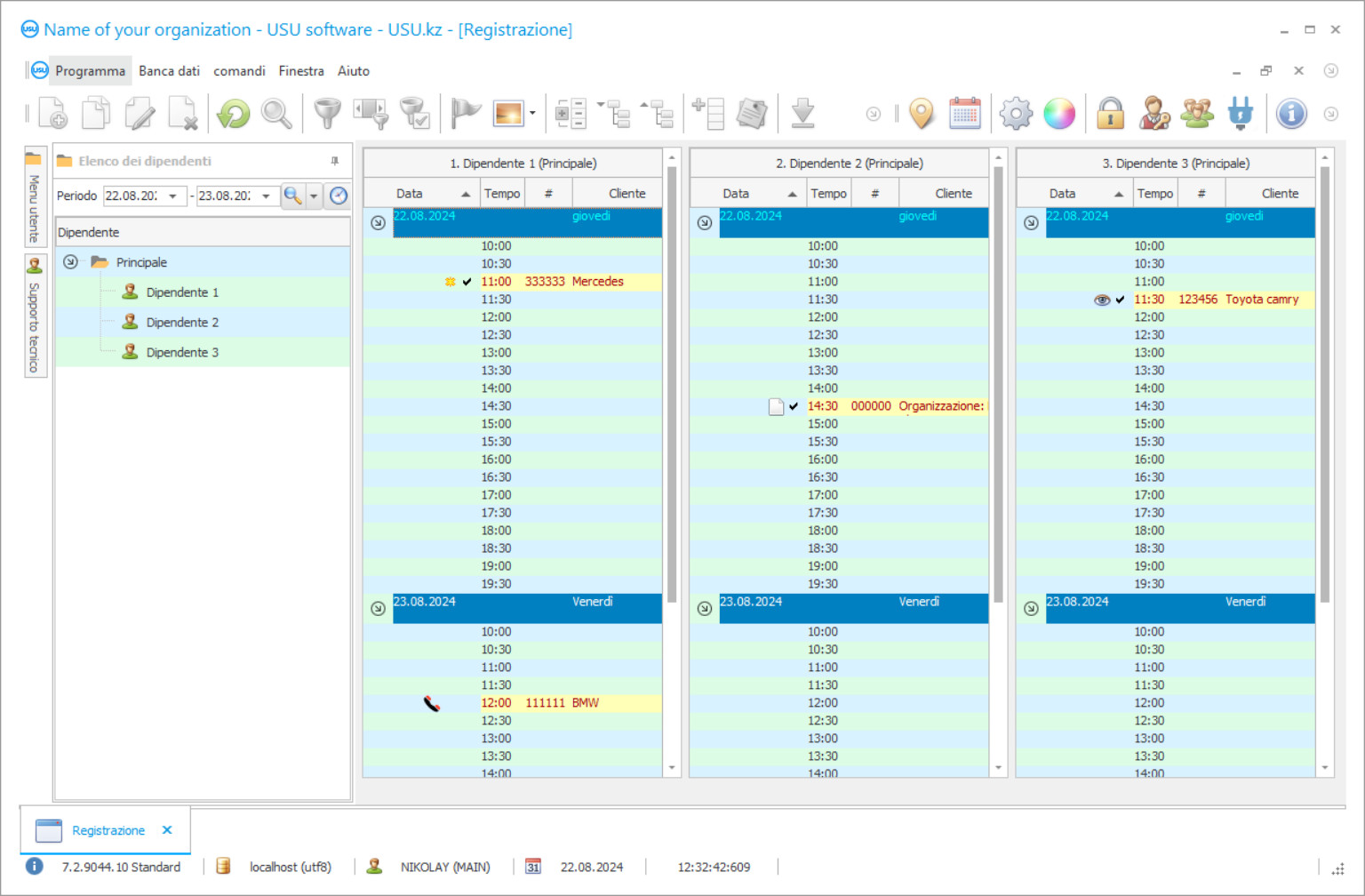
Schermata del programma
Uno screenshot è una foto del software in esecuzione. Da esso puoi immediatamente capire come si presenta un sistema CRM. Abbiamo implementato un'interfaccia a finestra con supporto per la progettazione UX/UI. Ciò significa che l'interfaccia utente si basa su anni di esperienza utente. Ogni azione si trova esattamente nel punto in cui è più conveniente eseguirla. Grazie a un approccio così competente, la produttività del tuo lavoro sarà massima. Fare clic sull'immagine piccola per aprire lo screenshot a schermo intero.
Se acquisti un sistema CRM USU con una configurazione almeno "Standard", avrai la possibilità di scegliere tra più di cinquanta modelli. Ogni utente del software avrà l'opportunità di scegliere il design del programma secondo i propri gusti. Ogni giorno di lavoro dovrebbe portare gioia!
Il programma di servizi di autolavaggio è un sistema di contabilità automatizzato che consente di eseguire un'ampia varietà di operazioni presso l'azienda. I processi che in precedenza richiedevano la tua attenzione e il lavoro dei dipendenti saranno automatizzati, il che aggiungerà precisione e ridurrà il tempo necessario per il completamento. La versatilità del programma risiede nel fatto che è adatto a un'ampia varietà di attività in vari campi: contabilità clienti, dipendenti, servizi finanziari, servizi, auto in un autolavaggio e molto altro.
Programma di contabilità dei servizi di autolavaggio un assistente universale per qualsiasi amministratore. È stato creato appositamente per i manager, persone che devono essere in grado di risolvere un'ampia varietà di problemi, gestendo migliaia di casi contemporaneamente. Quindi, il programma è estremamente facile da usare, disponibile per l'intero team in cui lavorare, veloce e conveniente. Puoi lavorare su più piani, vedendo più tavoli davanti ai tuoi occhi contemporaneamente. Rimpiccioliti per non allungare i grafici, i testi appaiono interamente quando ci passi sopra. Il comodo inserimento manuale e la possibilità di importare i dati consentono di trasferire in modo semplice e veloce un autolavaggio dai soliti a quelli automatizzati. L'accesso alla modifica delle varie parti del sistema contabile è limitato da password in modo che ciascuno dei dipendenti possa inserire i dati solo nelle aree di sua diretta competenza.
Chi è lo sviluppatore?
Akulov Nikolaj
Esperto e capo programmatore che ha partecipato alla progettazione e allo sviluppo di questo software.
2026-05-28
Video del programma per i servizi di autolavaggio
Questo video è in russo. Non siamo ancora riusciti a realizzare video in altre lingue.
Il programma di servizi di autolavaggio offre un'ampia varietà di formazione e successivo lavoro con gli strumenti di contabilità dei clienti. Non solo puoi inserire lì tutte le informazioni necessarie e aggiornarle regolarmente con le chiamate in arrivo, ma anche utilizzare il ricco toolkit del programma. Consente di generare statistiche sui servizi di ciascun consumatore, introduce un sistema di bonus e carte cumulative, tiene traccia dell'arrivo dei clienti e identifica i "dormienti" a cui è possibile ricordare se stessi o scoprire il motivo del rifiuto dei servizi. Questo genera una maggiore fedeltà dei clienti alla tua azienda e aiuta a sviluppare uno stile di comunicazione riconoscibile con gli ospiti che è così apprezzato. Chiunque sarà contento se puoi prevedere i servizi necessari, fare domanda per nome e fornire determinati bonus per la fedeltà all'azienda.
La pianificazione è una parte importante del lavoro di un autolavaggio. Il trasporto è una cosa insostituibile per molte persone, senza la quale è difficile fare anche cinque minuti in più. Pertanto, è estremamente importante elaborare un tempo approssimativo per ciascun servizio, pianificare l'arrivo degli ospiti, calcolare automaticamente il costo di un determinato servizio, un programma snello dei cambiamenti dei dipendenti e altri aspetti. Puoi rendere la tua attività molto più efficiente e produttiva avendo il controllo completo sul tempo dei servizi di autolavaggio.
Scarica la versione demo
Quando si avvia il programma, è possibile selezionare la lingua.

Puoi scaricare la versione demo gratuitamente. E lavora al programma per due settimane. Alcune informazioni sono già state incluse per chiarezza.
Chi è il traduttore?
Khoilo Romano
Capo programmatore che ha preso parte alla traduzione di questo software in diverse lingue.
La funzione di contabilità di magazzino fornisce il controllo sui consumi e la disponibilità di tutto il necessario all'autolavaggio. Quando viene raggiunto un certo minimo, il programma ti avvisa della necessità di effettuare un acquisto. È inoltre possibile monitorare la disponibilità di portali di piazzamento auto gratuiti, che evitano code e ingorghi all'autolavaggio. Con il programma, puoi eseguire la contabilità a tutti gli effetti. Consente di monitorare il flusso di tutti i pagamenti e trasferimenti in qualsiasi valuta, contrassegnando lo stato di casse e conti, effettuando statistiche sulla crescita delle entrate e delle spese. Tenendo conto di tutti questi dati, puoi facilmente formare un budget di lavaggio funzionante con successo per l'anno. Il programma di controllo dei servizi di autolavaggio degli sviluppatori del sistema USU Software è stato creato per le esigenze delle persone, quindi è molto più semplice delle applicazioni specializzate, non richiede competenze professionali e allo stesso tempo ha funzionalità piuttosto potenti. Un'interfaccia intuitiva consente di comprendere i controlli nel più breve tempo possibile e più di cinquanta bellissimi modelli rendono davvero piacevole il tuo lavoro nel programma!
Il programma può essere utilizzato da gestori di autolavaggi, lavanderie a secco, concessionarie automobilistiche, società di pulizia e logistica, o qualsiasi altra organizzazione che desideri ottimizzare in modo completo la propria impresa. L'icona dell'applicazione viene posizionata sul desktop come un normale programma per computer. Per farti familiarizzare con l'applicazione più velocemente, gli operatori tecnici di USU Software aiutano te e i tuoi dipendenti. Nella schermata di lavoro principale del sistema di contabilità, puoi posizionare il logo della tua azienda, che non interferisce con il lavoro ma diventa un tocco importante della cultura aziendale dell'autolavaggio. Il programma forma una base di clienti con tutti i dati necessari. È possibile effettuare una valutazione statistica dei servizi ordinati a ciascun cliente. È possibile introdurre il calcolo delle carte bonus, che consentono di fidelizzare i consumatori. È possibile tenere traccia dei visitatori in entrata e in uscita con l'ausilio delle moderne tecnologie del programma. Puoi presentare un'applicazione separata ai tuoi clienti per tenerti in contatto con loro e migliorare la reputazione della tua azienda.
Ordina un programma per i servizi di autolavaggio
Per acquistare il programma basta chiamarci o scriverci. I nostri specialisti concorderanno con voi la configurazione software appropriata, prepareranno un contratto e una fattura per il pagamento.
Come acquistare il programma?
Invia i dettagli per il contratto
Stipuliamo un accordo con ciascun cliente. Il contratto è la vostra garanzia che riceverete esattamente ciò di cui avete bisogno. Pertanto, devi prima inviarci i dettagli di una persona giuridica o fisica. Di solito non ci vogliono più di 5 minuti
Effettua un pagamento anticipato
Dopo averti inviato le copie scannerizzate del contratto e della fattura per il pagamento, è richiesto il pagamento anticipato. Tieni presente che prima di installare il sistema CRM è sufficiente pagare non l'intero importo, ma solo una parte. Sono supportati vari metodi di pagamento. Circa 15 minuti
Il programma verrà installato
Successivamente verranno concordati con voi la data e l'ora di installazione specifica. Ciò di solito accade lo stesso giorno o il giorno successivo al completamento della documentazione. Subito dopo aver installato il sistema CRM, puoi richiedere la formazione per il tuo dipendente. Se il programma viene acquistato per 1 utente, non ci vorrà più di 1 ora
Goditi il risultato
Godetevi il risultato all'infinito :) Ciò che è particolarmente piacevole non è solo la qualità con cui è stato sviluppato il software per automatizzare il lavoro quotidiano, ma anche l'assenza di dipendenza sotto forma di canone di abbonamento mensile. Dopotutto, pagherai solo una volta per il programma.
Acquista un programma già pronto
Inoltre è possibile ordinare lo sviluppo di software personalizzato
Se hai requisiti software speciali, ordina lo sviluppo personalizzato. Allora non dovrai adattarti al programma, ma sarà il programma ad adattarsi ai tuoi processi aziendali!
Programma per i servizi di autolavaggio
L'analisi dei servizi rivela sia quelli che necessitano di ulteriore promozione sia i servizi già abbastanza apprezzati. Il controllo e la motivazione dei dipendenti possono essere facilmente combinati poiché il servizio genera automaticamente un salario individuale in base alla quantità di lavoro svolto. Se lo desideri, puoi scaricare la versione demo del programma e familiarizzare con i suoi meccanismi e l'interfaccia del programma!
Un complesso di vari rapporti di gestione consente di condurre ricerche analitiche e fare la scelta giusta alla ricerca di modi per sviluppare l'azienda e risolvere eventuali problemi. La funzione di backup permette di salvare automaticamente le informazioni inserite nel programma. Un'interfaccia intuitiva e facile da usare e più di cinquanta modelli aiutano a rendere il tuo lavoro nell'applicazione ancora più piacevole. Queste e molte altre opportunità sono fornite dal programma di servizi per auto degli sviluppatori di USU Software!

