کار واش خدمات کے لئے پروگرام
- کاپی رائٹ کاروباری آٹومیشن کے ان منفرد طریقوں کی حفاظت کرتا ہے جو ہمارے پروگراموں میں استعمال ہوتے ہیں۔

کاپی رائٹ - ہم ایک تصدیق شدہ سافٹ ویئر پبلشر ہیں۔ ہمارے پروگرامز اور ڈیمو ورژن چلاتے وقت یہ آپریٹنگ سسٹم میں ظاہر ہوتا ہے۔

تصدیق شدہ پبلشر - ہم دنیا بھر کی تنظیموں کے ساتھ چھوٹے کاروباروں سے لے کر بڑے تک کام کرتے ہیں۔ ہماری کمپنی کمپنیوں کے بین الاقوامی رجسٹر میں شامل ہے اور اس پر الیکٹرانک اعتماد کا نشان ہے۔

اعتماد کی علامت
فوری منتقلی۔
اب آپ کیا کرنا چاہتے ہیں؟
اگر آپ پروگرام سے واقفیت حاصل کرنا چاہتے ہیں تو تیز ترین طریقہ یہ ہے کہ پہلے مکمل ویڈیو دیکھیں، اور پھر مفت ڈیمو ورژن ڈاؤن لوڈ کریں اور خود اس کے ساتھ کام کریں۔ اگر ضروری ہو تو، تکنیکی مدد سے پیشکش کی درخواست کریں یا ہدایات پڑھیں۔
WhatsApp
کاروباری اوقات کے دوران ہم عام طور پر 1 منٹ کے اندر جواب دیتے ہیں۔
پروگرام کیسے خریدیں؟
پروگرام کا اسکرین شاٹ دیکھیں
پروگرام کے بارے میں ایک ویڈیو دیکھیں
ڈیمو ورژن ڈاؤن لوڈ کریں
پروگرام کی ترتیب کا موازنہ کریں۔
سافٹ ویئر کی قیمت کا حساب لگائیں۔
اگر آپ کو کلاؤڈ سرور کی ضرورت ہو تو کلاؤڈ کی قیمت کا حساب لگائیں۔
ڈویلپر کون ہے؟
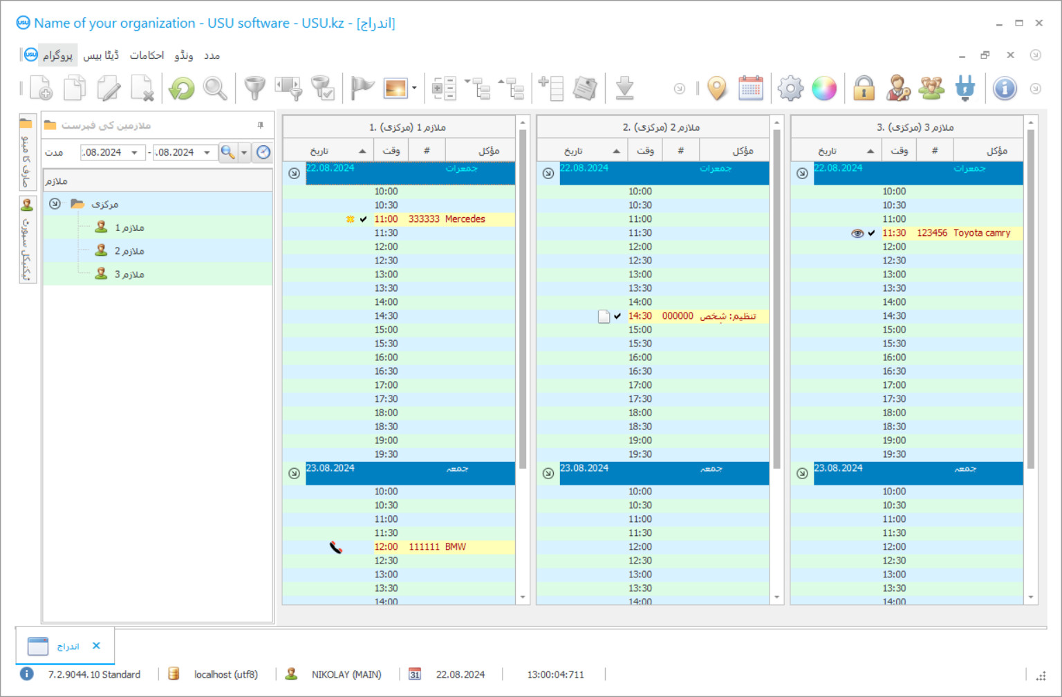
پروگرام کا اسکرین شاٹ
اسکرین شاٹ سافٹ ویئر کے چلنے کی تصویر ہے۔ اس سے آپ فوری طور پر سمجھ سکتے ہیں کہ CRM سسٹم کیسا لگتا ہے۔ ہم نے UX/UI ڈیزائن کے لیے سپورٹ کے ساتھ ایک ونڈو انٹرفیس نافذ کیا ہے۔ اس کا مطلب یہ ہے کہ یوزر انٹرفیس صارف کے تجربے کے سالوں پر مبنی ہے۔ ہر عمل بالکل وہی جگہ ہوتا ہے جہاں اسے انجام دینا سب سے زیادہ آسان ہوتا ہے۔ اس طرح کے قابل نقطہ نظر کا شکریہ، آپ کے کام کی پیداوری زیادہ سے زیادہ ہو جائے گا. اسکرین شاٹ کو مکمل سائز میں کھولنے کے لیے چھوٹی تصویر پر کلک کریں۔
اگر آپ کم از کم "معیاری" کی ترتیب کے ساتھ USU CRM سسٹم خریدتے ہیں، تو آپ کے پاس پچاس سے زیادہ ٹیمپلیٹس کے ڈیزائنوں کا انتخاب ہوگا۔ سافٹ ویئر کے ہر صارف کو اپنے ذائقہ کے مطابق پروگرام کے ڈیزائن کو منتخب کرنے کا موقع ملے گا۔ کام کا ہر دن خوشی لانا چاہئے!
کار واش سروسز پروگرام ایک خودکار اکاؤنٹنگ سسٹم ہے جو انٹرپرائز میں مختلف قسم کے آپریشن انجام دینے کی اجازت دیتا ہے۔ وہ عمل جو پہلے آپ کی توجہ اور ملازمین کے کام کی ضرورت ہوتی ہیں وہ خودکار ہوجائیں گے ، جو درستگی میں اضافہ کریں گے اور مکمل ہونے کے لئے درکار وقت کو کم کردیں گے۔ پروگرام کی استعداد اس حقیقت میں ہے کہ یہ مختلف شعبوں میں مختلف کاموں کے ل suitable موزوں ہے: کسٹمر اکاؤنٹنگ ، ملازمین ، فنانس سروسز ، خدمات ، کار واش میں کاریں اور بہت کچھ۔
کار واش خدمات اکاؤنٹنگ پروگرام کسی بھی منتظم کے لئے ایک عالمگیر اسسٹنٹ۔ یہ خاص طور پر منیجرز ، لوگوں کے لئے تیار کیا گیا تھا جو ایک ساتھ میں ایک ہزار مقدمات کا نظم و نسق ، مختلف قسم کے مسائل حل کرنے کے اہل ہوں۔ لہذا ، پروگرام استعمال کرنے میں انتہائی آسان ہے ، پوری ٹیم کے لئے تیز ، اور آسان کام کرنے کے لئے دستیاب ہے۔ آپ ایک ہی وقت میں اپنی آنکھوں کے سامنے کئی میزیں دیکھ کر ، کئی منزلوں پر کام کرنے کے اہل ہیں۔ سکڑتے ہوئے تاکہ گراف کو بڑھاتے نہ جائیں ، نصوص مکمل طور پر ظاہر ہوتے ہیں جب آپ ان پر گھومتے ہیں۔ آسان دستی ان پٹ اور ڈیٹا کو درآمد کرنے کی صلاحیت کی مدد سے آپ خود سے کار واش کو معمول سے ہی خود کار طریقے سے تیزی سے اور آسانی سے منتقل کرسکتے ہیں۔ اکاؤنٹنگ سسٹم کے مختلف حصوں میں ترمیم تک رسائی پاس ورڈز کے ذریعہ محدود ہے تاکہ ہر ملازمین صرف ان علاقوں میں ڈیٹا داخل کرسکے جو براہ راست اس کی اہلیت میں ہوں۔
ڈویلپر کون ہے؟
2026-05-28
کار واش خدمات کے پروگرام کا ویڈیو
یہ ویڈیو روسی زبان میں ہے۔ ہم ابھی تک دوسری زبانوں میں ویڈیوز بنانے کا انتظام نہیں کر پائے ہیں۔
کار واش سروسز پروگرام کسٹمر اکاؤنٹنگ ٹولز کے ساتھ مختلف قسم کے تشکیل اور اس کے نتیجے میں کام فراہم کرتا ہے۔ آپ وہاں نہ صرف کوئی ضروری معلومات داخل کرسکتے ہیں اور آنے والی کالوں کے ساتھ باقاعدگی سے اسے اپ ڈیٹ کرسکتے ہیں بلکہ پروگرام کی بھر پور ٹول کٹ بھی استعمال کرسکتے ہیں۔ یہ ہر صارف کی خدمات کے اعداد و شمار پیدا کرنے کی اجازت دیتا ہے ، بونس اور جمع کارڈز کا نظام متعارف کراتا ہے ، صارفین کی آمد کا پتہ لگاتا ہے ، اور ’’ نیند ‘‘ کی نشاندہی کرتا ہے جنہیں خود کی یاد دلائی جاسکتی ہے یا خدمات سے انکار کی وجہ معلوم کی جاسکتی ہے۔ یہ آپ کی کمپنی کے ساتھ زیادہ سے زیادہ گاہکوں کی وفاداری پیدا کرتا ہے اور مہمانوں کے ساتھ قابل شناخت انداز کو فروغ دینے میں مدد کرتا ہے جس کی اتنی تعریف کی جاتی ہے۔ اگر آپ ضروری خدمات کی پیش گوئی کر سکتے ہو ، نام سے درخواست دے سکتے ہو ، اور کمپنی سے وفاداری کے ل certain کچھ بونس مہیا کرسکتے ہو تو کوئی بھی خوش ہوگا۔
منصوبہ بندی کار واش کے کام کا ایک اہم حصہ ہے۔ بہت سارے لوگوں کے لئے ٹرانسپورٹ ایک ناقابل تلافی چیز ہے ، جس کے بغیر پانچ منٹ تک اضافی کام کرنا بھی مشکل ہے۔ لہذا ، ہر خدمت کے لئے ایک متوقع وقت تیار کرنا ، مہمانوں کی آمد کی منصوبہ بندی کرنا ، کسی خاص خدمت کی لاگت کا خود بخود حساب لگانا ، ملازمین کی تبدیلیوں کا ایک باقاعدہ شیڈول اور دیگر پہلو بہت اہم ہیں۔ آپ کار واش خدمات کے وقت پر مکمل کنٹرول رکھتے ہوئے اپنے کاروبار کو زیادہ موثر اور نتیجہ خیز بنا سکتے ہیں۔
ڈیمو ورژن ڈاؤن لوڈ کریں
پروگرام شروع کرتے وقت ، آپ زبان کا انتخاب کرسکتے ہیں۔

آپ ڈیمو ورژن مفت میں ڈاؤن لوڈ کرسکتے ہیں۔ اور پروگرام میں دو ہفتے کام کریں۔ وضاحت کے لیے کچھ معلومات پہلے ہی شامل کی جا چکی ہیں۔
مترجم کون ہے؟
گودام اکاؤنٹنگ فنکشن کار واش پر آپ کی ضرورت کی کھپت اور ہر اس چیز کی دستیابی پر کنٹرول فراہم کرتا ہے۔ جب ایک کم سے کم حد تک پہنچ جاتا ہے تو ، پروگرام آپ کو خریداری کرنے کی ضرورت سے آگاہ کرتا ہے۔ آپ کاروں کو مفت پورٹل رکھنے کی دستیابی کی نگرانی بھی کرسکتے ہیں ، جو کار واش پر قطار اور ٹریفک جام سے بچتے ہیں۔ پروگرام کے ذریعہ ، آپ مکمل اکاؤنٹنگ انجام دینے میں کامیاب ہیں۔ یہ کسی بھی کرنسیوں میں تمام ادائیگیوں اور منتقلی کے بہاؤ کی نگرانی ، کیش ڈیسک اور اکاؤنٹس کی حیثیت کو نشان زد کرنے ، آمدنی اور اخراجات میں اضافے کے اعدادوشمار چلانے کی اجازت دیتا ہے۔ اس سارے اعداد و شمار کو مدنظر رکھتے ہوئے ، آپ آسانی سے سال کے لئے کامیابی سے چلانے والا دھلائی بجٹ تشکیل دے سکتے ہیں۔ کار واش سروسز کو کنٹرول کرنے کا پروگرام جو یو ایس یو سافٹ ویئر سسٹم کے ڈویلپرز کی طرف سے بنایا گیا تھا وہ لوگوں کی ضروریات کے لئے تشکیل دیا گیا تھا ، اس طرح ، یہ خصوصی ایپلی کیشنز سے کہیں زیادہ آسان ہے ، کسی پیشہ ورانہ مہارت کی ضرورت نہیں ہے اور اسی وقت کافی طاقتور فعالیت ہے۔ ایک بدیہی انٹرفیس کم سے کم وقت میں کنٹرول کو سمجھنے کی اجازت دیتا ہے ، اور پچاس سے زیادہ خوبصورت ٹیمپلیٹس پروگرام میں آپ کے کام کو واقعی خوشگوار بنا دیتے ہیں!
یہ پروگرام کار واش واش ، ڈرائی کلینرز ، کار ڈیلرشپ ، صفائی ستھرائی اور لاجسٹک کمپنیاں or یا کوئی دوسری تنظیم جو اپنے کاروبار کو جامع طور پر بہتر بنانا چاہتی ہے کے استعمال کر سکتی ہے۔ ایپلیکیشن کا آئکن ڈیسک ٹاپ پر ایک باقاعدہ کمپیوٹر پروگرام کی طرح رکھا گیا ہے۔ آپ کو تیزی سے درخواست سے واقف کرنے کے لئے ، یو ایس یو سافٹ ویئر کے تکنیکی آپریٹرز آپ اور آپ کے ملازمین کی مدد کرتے ہیں۔ اکاؤنٹنگ سسٹم کی مرکزی ورکنگ اسکرین پر ، آپ اپنی کمپنی کا لوگو رکھ سکتے ہیں ، جو کام میں مداخلت نہیں کرتا بلکہ کار واش کے کارپوریٹ کلچر کا ایک اہم مقام بن جاتا ہے۔ پروگرام آپ کے تمام اعداد و شمار کے ساتھ ایک کلائنٹ کی بنیاد تشکیل دیتا ہے۔ آپ ہر کلائنٹ کو آرڈر کردہ خدمات کا اعداد و شمار جانچ سکتے ہیں۔ حساب کتاب بونس کارڈ متعارف کروانا ممکن ہے ، جس سے آپ صارفین کی وفاداری حاصل کرسکیں۔ پروگرام کی جدید ٹکنالوجیوں کی مدد سے آنے والے اور جانے والے زائرین کا سراغ لگانا ممکن ہے۔ آپ اپنے صارفین سے رابطہ قائم رکھنے اور اپنی کمپنی کی ساکھ کو بہتر بنانے کے لئے ایک علیحدہ درخواست پیش کرسکتے ہیں۔
کار واش خدمات کے لئے پروگرام ترتیب دیں
پروگرام خریدنے کے لیے، بس ہمیں کال کریں یا لکھیں۔ ہمارے ماہرین مناسب سافٹ ویئر کنفیگریشن پر آپ سے اتفاق کریں گے، ایک معاہدہ اور ادائیگی کے لیے ایک رسید تیار کریں گے۔
پروگرام کیسے خریدیں؟
معاہدے کی تفصیلات بھیجیں۔
ہم ہر کلائنٹ کے ساتھ ایک معاہدہ کرتے ہیں۔ معاہدہ آپ کی ضمانت ہے کہ آپ کو وہی ملے گا جس کی آپ کو ضرورت ہے۔ لہذا، پہلے آپ کو ہمیں کسی قانونی ادارے یا فرد کی تفصیلات بھیجنے کی ضرورت ہے۔ اس میں عام طور پر 5 منٹ سے زیادہ وقت نہیں لگتا ہے۔
پیشگی ادائیگی کریں۔
آپ کو معاہدے کی اسکین شدہ کاپیاں اور ادائیگی کے لیے رسید بھیجنے کے بعد، پیشگی ادائیگی کی ضرورت ہوتی ہے۔ براہ کرم نوٹ کریں کہ CRM سسٹم کو انسٹال کرنے سے پہلے، پوری رقم نہیں بلکہ صرف ایک حصہ ادا کرنا کافی ہے۔ ادائیگی کے مختلف طریقوں کی حمایت کی جاتی ہے۔ تقریباً 15 منٹ
پروگرام انسٹال ہو جائے گا۔
اس کے بعد، آپ کے ساتھ ایک مخصوص تنصیب کی تاریخ اور وقت پر اتفاق کیا جائے گا۔ یہ عام طور پر کاغذی کارروائی مکمل ہونے کے بعد اسی یا اگلے دن ہوتا ہے۔ CRM سسٹم کو انسٹال کرنے کے فوراً بعد، آپ اپنے ملازم کے لیے تربیت طلب کر سکتے ہیں۔ اگر پروگرام 1 صارف کے لیے خریدا جاتا ہے، تو اس میں 1 گھنٹے سے زیادہ وقت نہیں لگے گا۔
نتیجہ کا لطف اٹھائیں
لامتناہی نتیجہ کا لطف اٹھائیں :) جو چیز خاص طور پر خوش کن ہے وہ نہ صرف وہ معیار ہے جس کے ساتھ روزمرہ کے کام کو خودکار کرنے کے لیے سافٹ ویئر تیار کیا گیا ہے بلکہ ماہانہ سبسکرپشن فیس کی شکل میں انحصار کی کمی بھی ہے۔ سب کے بعد، آپ پروگرام کے لئے صرف ایک بار ادائیگی کریں گے.
ایک تیار پروگرام خریدیں۔
اس کے علاوہ آپ کسٹم سافٹ ویئر ڈویلپمنٹ کا آرڈر دے سکتے ہیں۔
اگر آپ کے پاس خصوصی سافٹ ویئر کی ضروریات ہیں تو اپنی مرضی کے مطابق ڈیولپمنٹ کا آرڈر دیں۔ تب آپ کو پروگرام کے مطابق ڈھالنے کی ضرورت نہیں ہوگی، لیکن پروگرام آپ کے کاروباری عمل کے مطابق ہو جائے گا!
کار واش خدمات کے لئے پروگرام
خدمات کا تجزیہ دونوں کو انکشاف کرتا ہے جنھیں اضافی فروغ اور پہلے ہی کافی مشہور خدمات کی ضرورت ہوتی ہے۔ ملازمین کے کنٹرول اور محرک کو آسانی سے جوڑا جاسکتا ہے کیونکہ خدمت خود بخود انجام دیئے گئے کام کی مقدار کے مطابق ایک انفرادی اجرت پیدا کرتی ہے۔ اگر آپ چاہیں تو ، آپ پروگرام کا ڈیمو ورژن ڈاؤن لوڈ کرسکتے ہیں اور اس کے طریقہ کار اور پروگرام انٹرفیس سے اپنے آپ کو واقف کرسکتے ہیں!
مختلف انتظامی رپورٹس کا ایک پیچیدہ تجزیاتی تحقیق کرنے اور کمپنی کو ترقی دینے اور ممکنہ دشواریوں کو حل کرنے کے طریقوں کی تلاش میں صحیح انتخاب کرنے کی اجازت دیتا ہے۔ بیک اپ فنکشن پروگرام میں داخل کردہ معلومات کو خود بخود بچانے کی سہولت دیتا ہے۔ ایک بدیہی ، صارف دوست انٹرفیس اور پچاس سے زیادہ ٹیمپلیٹس ایپلی کیشن میں آپ کے کام کو مزید خوشگوار بنانے میں مدد کرتے ہیں۔ یہ اور بہت سارے دوسرے مواقع یو ایس یو سافٹ ویئر کے ڈویلپروں کی جانب سے کار خدمات کے پروگرام کے ذریعہ فراہم کیے گئے ہیں۔

