Betriebssystem: Windows, Android, macOS
Gruppe von Programmen: Geschäftsautomatisierung
Programm für Autowaschanlagen
- Das Urheberrecht schützt die einzigartigen Methoden der Geschäftsautomatisierung, die in unseren Programmen verwendet werden.

Urheberrechte © - Wir sind ein verifizierter Softwarehersteller. Dies wird beim Ausführen unserer Programme und Demoversionen im Betriebssystem angezeigt.

Geprüfter Verlag - Wir arbeiten mit Organisationen auf der ganzen Welt zusammen, von kleinen bis hin zu großen Unternehmen. Unser Unternehmen ist im internationalen Handelsregister eingetragen und verfügt über ein elektronisches Gütesiegel.

Zeichen des Vertrauens
Schneller Übergang.
Was willst du jetzt machen?
Wenn Sie sich mit dem Programm vertraut machen möchten, können Sie sich am schnellsten zunächst das vollständige Video ansehen und dann die kostenlose Demoversion herunterladen und selbst damit arbeiten. Fordern Sie bei Bedarf eine Präsentation beim technischen Support an oder lesen Sie die Anweisungen.
WhatsApp
Während unserer Geschäftszeiten antworten wir normalerweise innerhalb von 1 Minute
Wie kaufe ich das Programm?
Sehen Sie sich einen Screenshot des Programms an
Sehen Sie sich ein Video über das Programm an
Demoversion herunterladen
Konfigurationen des Programms vergleichen
Berechnen Sie die Kosten für Software
Berechnen Sie die Kosten der Cloud, wenn Sie einen Cloud-Server benötigen
Wer ist der Entwickler?
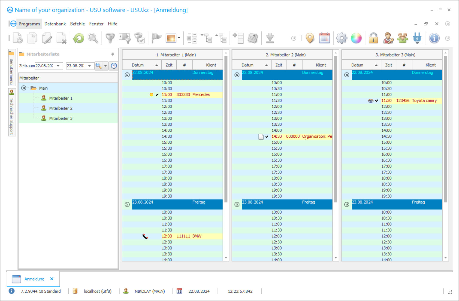
Screenshot des Programms
Ein Screenshot ist ein Foto der laufenden Software. Daraus können Sie sofort erkennen, wie ein CRM-System aussieht. Wir haben eine Fensterschnittstelle mit Unterstützung für UX/UI-Design implementiert. Das bedeutet, dass die Benutzeroberfläche auf jahrelanger Benutzererfahrung basiert. Jede Aktion befindet sich genau dort, wo sie am bequemsten ausgeführt werden kann. Dank eines solch kompetenten Ansatzes wird Ihre Arbeitsproduktivität maximal sein. Klicken Sie auf das kleine Bild, um den Screenshot in voller Größe zu öffnen.
Wenn Sie ein USU CRM-System mit einer Konfiguration von mindestens „Standard“ kaufen, haben Sie die Wahl zwischen mehr als fünfzig Designs. Jeder Benutzer der Software hat die Möglichkeit, das Design des Programms nach seinem Geschmack zu wählen. Jeder Arbeitstag sollte Freude bereiten!
Das Autowaschdienstprogramm ist ein automatisiertes Abrechnungssystem, das die Durchführung einer Vielzahl von Vorgängen im Unternehmen ermöglicht. Prozesse, die zuvor Ihre Aufmerksamkeit und die Arbeit der Mitarbeiter erforderten, werden automatisiert, was die Genauigkeit erhöht und die erforderliche Zeit verkürzt. Die Vielseitigkeit des Programms liegt darin, dass es für die unterschiedlichsten Aufgaben in unterschiedlichen Bereichen geeignet ist: Kundenbuchhaltung, Mitarbeiter, Finanzdienstleistungen, Dienstleistungen, Autos in der Waschanlage und vieles mehr.
Abrechnungsprogramm für Waschanlagen ein universeller Assistent für jeden Administrator. Es wurde speziell für Manager entwickelt, die in der Lage sein müssen, eine Vielzahl von Problemen zu lösen und tausend Fälle gleichzeitig zu verwalten. Daher ist das Programm extrem einfach zu bedienen, steht dem gesamten Team zur Verfügung, schnell und bequem. Sie können auf mehreren Etagen arbeiten und haben mehrere Tische gleichzeitig vor Augen. Verkleinert, um die Grafiken nicht zu dehnen, erscheinen Texte vollständig, wenn Sie mit der Maus darüber fahren. Durch die komfortable manuelle Eingabe und die Möglichkeit zum Datenimport können Sie eine Waschanlage schnell und einfach von der üblichen auf die automatisierte umstellen. Der Zugriff auf die Bearbeitung verschiedener Teile des Buchhaltungssystems ist durch Passwörter beschränkt, so dass jeder Mitarbeiter nur in den Bereichen Daten eingeben kann, die direkt in seiner Zuständigkeit liegen.
Wer ist der Entwickler?
Akulov Nikolai
Experte und Chefprogrammierer, der am Design und der Entwicklung dieser Software beteiligt war.
2026-05-28
Programmvideo für Autowaschanlagen
Dieses Video ist auf Russisch. Es ist uns noch nicht gelungen, Videos in anderen Sprachen zu erstellen.
Das Serviceprogramm Autowäsche bietet vielfältige Gestaltungs- und Nacharbeitsmöglichkeiten mit kundenindividuellen Abrechnungstools. Sie können dort nicht nur alle notwendigen Informationen eingeben und regelmäßig bei eingehenden Anrufen aktualisieren, sondern auch das reichhaltige Toolkit des Programms nutzen. Es ermöglicht die Erstellung von Statistiken zu den einzelnen Verbraucherdienstleistungen, führt ein System von Boni und Sammelkarten ein, verfolgt die Ankunft von Kunden und identifiziert „schlafende“ Personen, die an sich selbst erinnert werden können oder den Grund für die Ablehnung von Dienstleistungen herausfinden können. Dies führt zu einer höheren Kundenbindung an Ihr Unternehmen und trägt dazu bei, einen wiedererkennbaren Kommunikationsstil mit den Gästen zu entwickeln, der so geschätzt wird. Jeder wird sich freuen, wenn Sie die notwendigen Dienstleistungen vorhersagen, sich namentlich bewerben und bestimmte Prämien für die Treue zum Unternehmen bereitstellen können.
Die Planung ist ein wichtiger Teil der Arbeit einer Waschanlage. Der Transport ist für viele Menschen eine unersetzliche Sache, ohne die es schwierig ist, auch nur fünf Minuten mehr zu schaffen. Daher sind die Erstellung einer ungefähren Zeit für jeden Service, die Planung der Ankunft der Gäste, die automatische Berechnung der Kosten für einen bestimmten Service, ein schlanker Zeitplan für Mitarbeiterwechsel und andere Aspekte äußerst wichtig. Sie können Ihr Unternehmen viel effizienter und produktiver machen, indem Sie die volle Kontrolle über die Zeit von Autowaschdiensten haben.
Demoversion herunterladen
Beim Starten des Programms können Sie die Sprache auswählen.

Sie können die Demoversion kostenlos herunterladen und zwei Wochen lang im Programm arbeiten. Einige Informationen sind dort zur Verdeutlichung bereits enthalten.
Wer ist der Übersetzer?
Roman von Khoilo
Chefprogrammierer, der an der Übersetzung dieser Software in verschiedene Sprachen beteiligt war.
Die Lagerbuchhaltung bietet Kontrolle über den Verbrauch und die Verfügbarkeit von allem, was Sie in der Waschanlage benötigen. Wenn ein bestimmtes Minimum erreicht ist, benachrichtigt Sie das Programm über die Notwendigkeit, einen Kauf zu tätigen. Sie können auch die Verfügbarkeit von platzierungsfreien Portalen überwachen, die Warteschlangen und Staus an der Waschanlage vermeiden. Mit dem Programm können Sie eine vollwertige Buchhaltung durchführen. Es ermöglicht die Überwachung des Flusses aller Zahlungen und Überweisungen in beliebigen Währungen, das Markieren des Status von Kassen und Konten sowie die Erstellung von Statistiken über das Wachstum von Einnahmen und Ausgaben. Unter Berücksichtigung all dieser Daten können Sie ganz einfach ein erfolgreich funktionierendes Waschbudget für das Jahr erstellen. Das Steuerprogramm für Autowaschanlagen von den Entwicklern des USU Software-Systems wurde für die Bedürfnisse der Menschen entwickelt, ist also viel einfacher als spezialisierte Anwendungen, erfordert keine Fachkenntnisse und verfügt gleichzeitig über eine sehr leistungsstarke Funktionalität. Eine intuitive Benutzeroberfläche ermöglicht das Verständnis der Steuerelemente in kürzester Zeit und mehr als fünfzig schöne Vorlagen machen Ihre Arbeit im Programm wirklich angenehm!
Das Programm kann von Managern von Waschanlagen, Reinigungen, Autohäusern, Reinigungs- und Logistikunternehmen genutzt werden – oder jeder anderen Organisation, die ihr Unternehmen umfassend optimieren möchte. Das Anwendungssymbol wird wie ein normales Computerprogramm auf dem Desktop platziert. Damit Sie sich schneller mit der Anwendung vertraut machen, helfen Ihnen die technischen Operatoren von USU Software und Ihren Mitarbeitern. Auf dem Hauptarbeitsbildschirm des Buchhaltungssystems können Sie Ihr Firmenlogo platzieren, das die Arbeit nicht stört, sondern zu einem wichtigen Bestandteil der Unternehmenskultur der Waschanlage wird. Das Programm bildet einen Kundenstamm mit allen benötigten Daten. Sie können für jeden Kunden eine statistische Auswertung der bestellten Dienstleistungen vornehmen. Es ist möglich, berechnende Bonuskarten einzuführen, mit denen Sie die Kundenbindung gewinnen können. Mit Hilfe moderner Technologien des Programms ist es möglich, ein- und ausgehende Besucher zu verfolgen. Sie können Ihren Kunden eine separate Anwendung anbieten, um mit ihnen in Kontakt zu bleiben und den Ruf Ihres Unternehmens zu verbessern.
Bestellen Sie ein Programm für Autowaschdienste
Um das Programm zu kaufen, rufen Sie uns einfach an oder schreiben Sie uns. Unsere Spezialisten vereinbaren mit Ihnen die entsprechende Softwarekonfiguration, erstellen einen Vertrag und eine Rechnung zur Zahlung.
Wie kaufe ich das Programm?
Details zum Vertrag senden
Mit jedem Kunden schließen wir einen Vertrag ab. Der Vertrag ist Ihre Garantie dafür, dass Sie genau das bekommen, was Sie benötigen. Daher müssen Sie uns zunächst die Daten einer juristischen oder natürlichen Person übermitteln. Dies dauert in der Regel nicht länger als 5 Minuten
Eine Anzahlung leisten
Nach dem Senden gescannter Kopien des Vertrags und der Rechnung zur Zahlung ist eine Vorauszahlung erforderlich. Bitte beachten Sie, dass es vor der Installation des CRM-Systems ausreicht, nicht den vollen Betrag, sondern nur einen Teil zu bezahlen. Es werden verschiedene Zahlungsmethoden unterstützt. Ungefähr 15 Minuten
Das Programm wird installiert
Anschließend wird mit Ihnen ein konkreter Installationstermin und eine Uhrzeit vereinbart. Dies geschieht in der Regel am selben oder am nächsten Tag nach Abschluss des Papierkrams. Unmittelbar nach der Installation des CRM-Systems können Sie eine Schulung für Ihren Mitarbeiter anfordern. Wenn das Programm für 1 Benutzer gekauft wird, dauert es nicht länger als 1 Stunde
Genießen Sie das Ergebnis
Genieße das Ergebnis endlos :) Besonders erfreulich ist nicht nur die Qualität, mit der die Software zur Automatisierung der täglichen Arbeit entwickelt wurde, sondern auch die fehlende Abhängigkeit in Form einer monatlichen Abonnementgebühr. Schließlich zahlen Sie nur einmal für das Programm.
Kaufen Sie ein fertiges Programm
Sie können auch kundenspezifische Softwareentwicklung bestellen
Wenn Sie spezielle Anforderungen an die Software haben, beauftragen Sie eine individuelle Entwicklung. Dann müssen Sie sich nicht an das Programm anpassen, sondern das Programm wird an Ihre Geschäftsprozesse angepasst!
Programm für Autowaschanlagen
Die Analyse der Dienste zeigt sowohl diejenigen, die einer zusätzlichen Förderung bedürfen, als auch bereits recht beliebte Dienste. Kontrolle und Motivation der Mitarbeiter lassen sich einfach kombinieren, da der Service automatisch einen individuellen Lohn entsprechend der geleisteten Arbeit generiert. Wenn Sie möchten, können Sie die Demoversion des Programms herunterladen und sich mit den Mechanismen und der Programmoberfläche vertraut machen!
Ein Komplex verschiedener Managementberichte ermöglicht es, analytische Recherchen durchzuführen und die richtige Wahl auf der Suche nach Wegen zur Entwicklung des Unternehmens und zur Lösung möglicher Probleme zu treffen. Die Backup-Funktion ermöglicht das automatische Speichern der in das Programm eingegebenen Informationen. Eine intuitive, benutzerfreundliche Oberfläche und mehr als fünfzig Vorlagen machen Ihre Arbeit in der Anwendung noch angenehmer. Diese und viele weitere Möglichkeiten bietet das Autoservice-Programm der Entwickler von USU Software!

