Sistema eragilea: Windows, Android, macOS
Programa taldea: Negozioen automatizazioa
Autoa garbitzeko zerbitzuetarako programa
- Copyrightak gure programetan erabiltzen diren negozioen automatizazio metodo bereziak babesten ditu.

Copyright - Egiaztatutako software-argitaratzailea gara. Hau sistema eragilean bistaratzen da gure programak eta demo-bertsioak exekutatzen direnean.

Egiaztatutako argitaletxea - Mundu osoko erakundeekin lan egiten dugu enpresa txikietatik hasi eta handietaraino. Gure enpresa nazioarteko enpresen erregistroan sartuta dago eta konfiantzazko marka elektronikoa du.

Konfiantza seinale
Trantsizio azkarra.
Zer egin nahi duzu orain?
Programa ezagutu nahi baduzu, modurik azkarrena lehenik bideo osoa ikustea da, eta gero doako demo bertsioa deskargatu eta zuk zeuk lan egin. Beharrezkoa izanez gero, eskatu aurkezpen bat laguntza teknikoari edo irakurri argibideak.
WhatsApp
Lanorduetan normalean minutu bateko epean erantzuten dugu
Nola erosi programa?
Ikusi programaren pantaila-argazkia
Ikusi programari buruzko bideo bat
Deskargatu demo bertsioa
Konparatu programaren konfigurazioak
Kalkulatu softwarearen kostua
Kalkulatu hodeiaren kostua hodeiko zerbitzari bat behar baduzu
Nor da garatzailea?
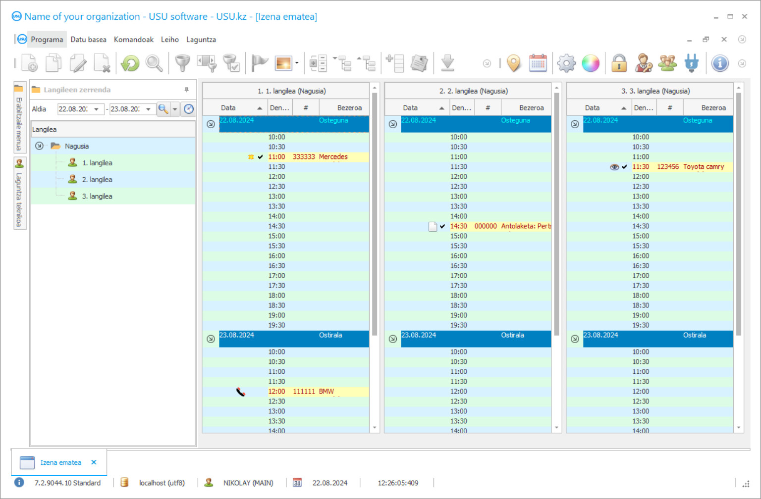
Programaren pantaila-argazkia
Pantaila-argazkia martxan dagoen softwarearen argazki bat da. Bertatik berehala ulertu dezakezu nolakoa den CRM sistema bat. Leiho interfaze bat ezarri dugu UX/UI diseinurako laguntzarekin. Horrek esan nahi du erabiltzailearen interfazea erabiltzailearen urteetako esperientzian oinarritzen dela. Ekintza bakoitza gauzatzea komeni den lekuan kokatzen da. Horrelako ikuspegi eskudun bati esker, zure lanaren produktibitatea maximoa izango da. Egin klik irudi txikian pantaila-argazkia tamaina osoan irekitzeko.
Gutxienez "Estandarra" konfigurazio duen USU CRM sistema bat erosten baduzu, berrogeita hamar txantiloi baino gehiagoren diseinuak aukeratuko dituzu. Softwarearen erabiltzaile bakoitzak programaren diseinua aukeratzeko aukera izango du bere gustura. Laneko egun bakoitzak poza ekarri behar du!
Garbiketa zerbitzuen programa enpresan askotariko eragiketak egitea ahalbidetzen duen kontabilitate sistema automatikoa da. Aurretik zure arreta eta langileen lana eskatzen zuten prozesuak automatizatuko dira, eta horrek zehaztasuna gehituko du eta amaitzeko behar den denbora murriztuko du. Programaren moldakortasuna hainbat arlotako zeregin ugarirako egokia izatea da: bezeroen kontabilitatea, langileak, finantza zerbitzuak, zerbitzuak, autoak garbigunean eta askoz gehiago.
Garbiketa zerbitzuen kontabilitate programa edozein administratzailerentzako laguntzaile unibertsala da. Kudeatzaileentzako sortu zen, arazo ugari konpontzeko gai izan behar duten pertsonentzat, mila kasu aldi berean kudeatuz. Hori dela eta, programa oso erraza da erabiltzeko, talde osoak lan egin dezan, azkarra eta erosoa. Hainbat solairutan lan egiteko gai zara, hainbat mahai zure begien aurrean aldi berean ikusiz. Grafikoak luzatu ez daitezen, testuak oso-osorik agertzen dira haien gainean kokatzean. Eskuzko sarrera erosoak eta datuak inportatzeko gaitasunak auto garbiketa ohikoetatik automatikora azkar eta erraz transferitzeko aukera ematen dute. Kontabilitate sistemaren hainbat atal editatzeko sarbidea pasahitzek mugatzen dute, langile bakoitzak bere eskumenekoak diren arlo horietan soilik datuak sartu ahal izateko.
Nor da garatzailea?
Akulov Nikolay
Software honen diseinuan eta garapenean parte hartu zuen aditua eta programatzaile nagusia.
2026-05-28
Autoa garbitzeko zerbitzuen programaren bideoa
Bideo hau errusieraz dago. Oraindik ez dugu lortu beste hizkuntza batzuetan bideoak egitea.
Garbiketa zerbitzuen programak bezeroen kontabilitate tresnekin askotariko eraketa eta ondorengo lana eskaintzen du. Bertan beharrezko informazioa sartu eta sarrerako deiekin aldizka egunera dezakezu, baita programako tresna multzo aberatsa ere. Kontsumitzaileen zerbitzuen estatistika bakoitza sortzea ahalbidetzen du, hobari eta txartel metagarrien sistema aurkezten du, bezeroen etorreraren jarraipena egiten du eta bere buruaz gogoratu daitezkeen edo zerbitzuak ukatzeko arrazoia jakin dezaketen 'loak' identifikatzen ditu. Horrek bezeroak zure enpresarekiko leialtasun handiagoa sortzen du eta gonbidatuekin komunikazio estilo ezaguna garatzen laguntzen du. Edonor gustatuko da beharrezko zerbitzuak aurreikustea, izenaren arabera eskatzea eta konpainiari leialtasun hobea ematea.
Plangintza auto garbigailuaren lanaren zati garrantzitsua da. Garraioa ordezkaezina da jende askorentzat, eta hori gabe zaila da bost minutu gehiago egitea ere. Hori dela eta, zerbitzu bakoitzerako gutxi gorabeherako denbora zehaztea, gonbidatuen etorrera planifikatzea, zerbitzu jakin baten kostua automatikoki kalkulatzea, langileen aldaketen ordutegi arinala eta beste alderdi batzuk oso garrantzitsuak dira. Zure negozioa askoz ere eraginkorragoa eta produktiboagoa bihur dezakezu autoa garbitzeko zerbitzuen denboran kontrol osoa edukita.
Deskargatu demo bertsioa
Programa abiaraztean, hizkuntza aukeratu dezakezu.

Demo bertsioa doan deskargatu dezakezu. Eta bi astez programan lan egin. Dagoeneko informazio batzuk sartu dira bertan argitasunerako.
Nor da itzultzailea?
Khoilo Roman
Software honen hizkuntza ezberdinetarako itzulpenean parte hartu zuen programatzaile nagusia.
Biltegiko kontabilitate funtzioak kontsumoa eta garbigunean behar duzun guztia eskuragarri izateko kontrola eskaintzen du. Minimo jakin bat lortzen denean, programak erosketa egin beharraz ohartarazten dizu. Autoen atari libreak jartzearen erabilgarritasuna ere kontrolatzeko gai zara, garbigunean ilarak eta auto ilarak ekiditen baitituzte. Programarekin, kontabilitate osoa egin dezakezu. Edozein monetan egindako ordainketa eta transferentzia guztien fluxua kontrolatzeko aukera ematen du, kutxazainen eta kontuen egoera markatuz, sarreren eta gastuen hazkundeari buruzko estatistikak eginez. Datu horiek guztiak kontuan hartuta, erraz garatu ahal izango duzu urteko garbiketa aurrekontua. USU Software sistemaren garatzaileek garraiatzeko zerbitzuak kontrolatzeko programa jendearen beharretarako sortu zen, beraz, aplikazio espezializatuak baino askoz ere sinpleagoa da, ez du trebetasun profesionalik behar eta, aldi berean, funtzionaltasun nahiko indartsua du. Interfaze intuitibo batek kontrolak ahalik eta denbora laburrenean ulertzea ahalbidetzen du, eta berrogeita hamar txantiloi ederrek baino gehiagok zure programako lana benetan atsegina bihurtzen dute!
Programa garbigailuen, tindategien, auto-kontzesionarioen, garbiketako eta logistikako enpresen kudeatzaileek edo beren enpresa modu integralean optimizatu nahi duen beste edozein erakundek erabil dezakete. Aplikazioaren ikonoa mahaigainean kokatzen da ordenagailuko programa arrunt bat bezala. Aplikazioa azkarrago ezagutzeko, USU Software operadore teknikoek zuri eta zure langileei laguntzen diete. Kontabilitate-sistemaren laneko pantaila nagusian, zure enpresaren logotipoa jar dezakezu, horrek ez du lana oztopatzen baina garbigunearen kultura korporatiboaren ukitu garrantzitsua bihurtzen da. Programak bezero base bat osatzen du behar dituzun datu guztiekin. Agindutako zerbitzuen ebaluazio estatistikoa egin diezaiokezu bezero bakoitzari. Posible da bonus txartelak kalkulatzea, kontsumitzaileen leialtasuna lortzeko aukera ematen dutenak. Sarrerako eta irteerako bisitarien jarraipena egitea posible da programako teknologia modernoen laguntzarekin. Aplikazio bereizia aurkez diezaiekezu bezeroei, haiekin harremanetan jartzeko eta zure enpresaren ospea hobetzeko.
Eskatu autoa garbitzeko zerbitzuetarako programa
Programa erosteko, deitu edo idatzi besterik ez dago. Gure espezialistek zurekin adostuko dute softwarearen konfigurazio egokia, kontratu bat prestatuko dute eta ordainketarako faktura bat prestatuko dute.
Nola erosi programa?
Bidali kontratuaren xehetasunak
Bezero bakoitzarekin akordio bat egiten dugu. Kontratua zure bermea da behar duzuna jasoko duzula. Hori dela eta, lehenik eta behin pertsona juridiko edo pertsona fisiko baten datuak bidali behar dizkiguzu. Normalean ez da 5 minutu baino gehiago behar
Egin aldez aurretik ordainketa
Kontratuaren eta ordainketaren faktura eskaneatutako kopiak bidali ondoren, aldez aurretik ordainketa egin behar da. Kontuan izan CRM sistema instalatu aurretik nahikoa dela kopuru osoa ez ordaintzea, zati bat baizik. Hainbat ordainketa-metodo onartzen dira. 15 minutu inguru
Programa instalatuko da
Horren ondoren, instalazio-data eta ordu zehatz bat adostuko da zurekin. Hau, normalean, tramiteak amaitu eta hurrengo egunean bertan edo hurrengo egunean gertatzen da. CRM sistema instalatu eta berehala, zure langileentzako prestakuntza eska dezakezu. Programa erabiltzaile batentzat erosten bada, ordu bat baino gehiago ez du beharko
Gozatu emaitzaz
Gozatu emaitza etengabe :) Bereziki pozgarria dena ez da soilik eguneroko lana automatizatzeko softwarea garatu den kalitatea, baita hileroko harpidetzaren kuota moduko menpekotasun eza ere. Azken finean, behin bakarrik ordainduko duzu programagatik.
Erosi prest egindako programa bat
Gainera, pertsonalizatutako software garapena eska dezakezu
Software-eskakizun bereziak badituzu, eskatu garapen pertsonalizatua. Orduan ez duzu programara egokitu beharko, baina programa zure negozio prozesuetara egokituko da!
Autoa garbitzeko zerbitzuetarako programa
Zerbitzuen analisiak agerian uzten ditu sustapen osagarria behar dutenak eta dagoeneko nahiko ezagunak diren zerbitzuak. Langileen kontrola eta motibazioa erraz konbinatu daitezke, zerbitzuak banako soldata sortzen baitu automatikoki egindako lanaren arabera. Nahi izanez gero, programaren demo bertsioa deskarga dezakezu eta bere mekanismoak eta programaren interfazea ezagutu!
Kudeaketa txosten desberdinen konplexuak ikerketa analitikoa egitea eta aukera zuzena egitea ahalbidetzen du enpresa garatzeko moduak bilatzeko eta arazo posibleak konpontzeko. Babeskopia funtzioak programan sartutako informazioa automatikoki gordetzea ahalbidetzen du. Erabilgarria den interfaze intuitiboa eta berrogeita hamar txantiloi baino gehiagok zure aplikazioan lana are atseginagoa bihurtzen laguntzen dute. Aukera horiek eta beste asko USU Software garatzaileen autoen zerbitzuen programak eskaintzen ditu!

