ระบบปฏิบัติการ: Windows, Android, macOS
กลุ่มของโปรแกรม: ระบบอัตโนมัติทางธุรกิจ
โปรแกรมบริการล้างรถ
- ลิขสิทธิ์ปกป้องวิธีการทางธุรกิจแบบอัตโนมัติที่ใช้ในโปรแกรมของเรา

ลิขสิทธิ์ - เราเป็นผู้เผยแพร่ซอฟต์แวร์ที่ผ่านการตรวจสอบแล้ว สิ่งนี้จะแสดงในระบบปฏิบัติการเมื่อเรียกใช้โปรแกรมและรุ่นสาธิตของเรา

ผู้เผยแพร่ที่ได้รับการยืนยัน - เราทำงานร่วมกับองค์กรต่างๆ ทั่วโลกตั้งแต่ธุรกิจขนาดเล็กไปจนถึงธุรกิจขนาดใหญ่ บริษัทของเราถูกรวมอยู่ในทะเบียนระหว่างประเทศของบริษัทและมีเครื่องหมายทรัสต์อิเล็กทรอนิกส์

สัญลักษณ์แห่งความไว้วางใจ
การเปลี่ยนแปลงอย่างรวดเร็ว
คุณต้องการทำอะไรตอนนี้
หากคุณต้องการทำความคุ้นเคยกับโปรแกรม วิธีที่เร็วที่สุดคือการดูวิดีโอตัวเต็มก่อน จากนั้นจึงดาวน์โหลดเวอร์ชันสาธิตฟรีและใช้งานด้วยตัวเอง หากจำเป็น โปรดขอการนำเสนอจากฝ่ายสนับสนุนด้านเทคนิคหรืออ่านคำแนะนำ
WhatsApp
ในช่วงเวลาทำการเรามักจะตอบกลับภายใน 1 นาที
จะซื้อโปรแกรมได้อย่างไร?
ดูภาพหน้าจอของโปรแกรม
ดูวิดีโอเกี่ยวกับโปรแกรม
ดาวน์โหลดเวอร์ชั่นสาธิต
เปรียบเทียบการกำหนดค่าของโปรแกรม
คำนวณต้นทุนของซอฟต์แวร์
คำนวณค่าใช้จ่ายของคลาวด์หากคุณต้องการเซิร์ฟเวอร์คลาวด์
ใครเป็นผู้พัฒนา?
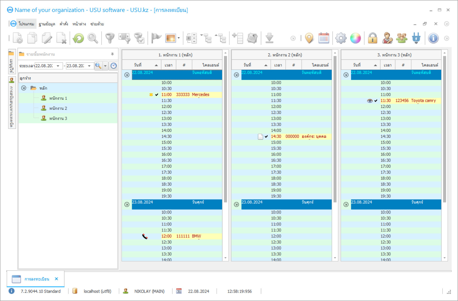
ภาพหน้าจอของโปรแกรม
ภาพหน้าจอคือรูปถ่ายของซอฟต์แวร์ที่ทำงานอยู่ จากนั้นคุณสามารถเข้าใจได้ทันทีว่าระบบ CRM เป็นอย่างไร เราได้ใช้อินเทอร์เฟซหน้าต่างพร้อมรองรับการออกแบบ UX/UI ซึ่งหมายความว่าอินเทอร์เฟซผู้ใช้จะขึ้นอยู่กับประสบการณ์ผู้ใช้หลายปี การกระทำแต่ละอย่างอยู่ในตำแหน่งที่สะดวกที่สุดในการดำเนินการ ด้วยแนวทางที่มีความสามารถดังกล่าว ผลผลิตงานของคุณจึงสูงสุด คลิกที่ภาพขนาดเล็กเพื่อเปิดภาพหน้าจอในขนาดเต็ม
หากคุณซื้อระบบ USU CRM ที่มีการกำหนดค่าอย่างน้อย "มาตรฐาน" คุณจะมีตัวเลือกการออกแบบจากเทมเพลตมากกว่าห้าสิบแบบ ผู้ใช้ซอฟต์แวร์แต่ละคนจะมีโอกาสเลือกการออกแบบโปรแกรมให้เหมาะกับรสนิยมของตนเอง ทุกวันของการทำงานควรนำมาซึ่งความสุข!
โปรแกรมบริการล้างรถเป็นระบบบัญชีอัตโนมัติที่ช่วยให้การดำเนินงานที่หลากหลายในองค์กร กระบวนการที่ก่อนหน้านี้ต้องการความสนใจจากคุณและงานของพนักงานจะเป็นไปโดยอัตโนมัติ ซึ่งจะเพิ่มความถูกต้องและลดเวลาที่ต้องใช้ให้เสร็จสิ้น ความเก่งกาจของโปรแกรมอยู่ที่ว่ามันเหมาะสำหรับงานที่หลากหลายในด้านต่างๆ: การบัญชีลูกค้า พนักงาน บริการทางการเงิน บริการ ล้างรถ และอื่นๆ อีกมากมาย
โปรแกรมบัญชีบริการล้างรถผู้ช่วยสากลสำหรับผู้ดูแลระบบทุกคน มันถูกสร้างขึ้นโดยเฉพาะสำหรับผู้จัดการ คนที่ต้องสามารถแก้ปัญหาที่หลากหลาย จัดการพันคดีในครั้งเดียว ดังนั้นโปรแกรมจึงใช้งานง่ายมาก ให้ทั้งทีมทำงาน รวดเร็ว และสะดวกสบาย คุณสามารถทำงานบนชั้นต่างๆ ได้ โดยเห็นโต๊ะหลายโต๊ะต่อหน้าต่อตาคุณในคราวเดียว การย่อขนาดเพื่อไม่ให้ยืดกราฟ ข้อความจะปรากฏขึ้นทั้งหมดเมื่อคุณวางเมาส์เหนือกราฟ การป้อนข้อมูลด้วยตนเองที่สะดวกและความสามารถในการนำเข้าข้อมูล ช่วยให้คุณโอนล้างรถจากการล้างรถปกติไปเป็นระบบอัตโนมัติได้อย่างรวดเร็วและง่ายดาย การเข้าถึงการแก้ไขส่วนต่างๆ ของระบบบัญชีถูกจำกัดด้วยรหัสผ่าน เพื่อให้พนักงานแต่ละคนสามารถป้อนข้อมูลได้เฉพาะในพื้นที่ที่มีความสามารถโดยตรงเท่านั้น
ใครเป็นผู้พัฒนา?
2026-05-28
โปรแกรมบริการล้างรถมีรูปแบบที่หลากหลายและการทำงานที่ตามมาด้วยเครื่องมือบัญชีลูกค้า คุณไม่เพียงแต่สามารถป้อนข้อมูลที่จำเป็นและอัปเดตข้อมูลด้วยสายเรียกเข้าเป็นประจำ แต่ยังใช้ชุดเครื่องมือที่หลากหลายของโปรแกรมได้อีกด้วย อนุญาตให้สร้างสถิติบริการผู้บริโภคแต่ละรายการ แนะนำระบบโบนัสและบัตรสะสม ติดตามการมาถึงของลูกค้า และระบุ 'การนอนหลับ' ที่สามารถเตือนตัวเองหรือค้นหาสาเหตุของการปฏิเสธบริการ สิ่งนี้สร้างความภักดีของลูกค้าต่อบริษัทของคุณมากขึ้น และช่วยพัฒนารูปแบบการสื่อสารที่เป็นที่รู้จักกับแขกซึ่งเป็นที่ชื่นชมอย่างมาก ทุกคนจะพอใจถ้าคุณสามารถทำนายบริการที่จำเป็น สมัครตามชื่อ และให้โบนัสบางอย่างสำหรับความภักดีต่อบริษัท
การวางแผนเป็นส่วนสำคัญของงานล้างรถ การคมนาคมเป็นสิ่งที่ไม่สามารถถูกแทนที่ได้สำหรับคนจำนวนมาก หากปราศจากการใช้เวลาเพิ่มอีกห้านาทีก็เป็นเรื่องยาก ดังนั้น การคำนวณเวลาโดยประมาณสำหรับแต่ละบริการ การวางแผนการมาถึงของแขก การคำนวณต้นทุนของบริการเฉพาะ กำหนดการที่คล่องตัวในการเปลี่ยนแปลงพนักงาน และด้านอื่นๆ จึงมีความสำคัญอย่างยิ่ง คุณสามารถทำให้ธุรกิจของคุณมีประสิทธิภาพและประสิทธิผลมากขึ้นโดยการควบคุมเวลาบริการล้างรถอย่างสมบูรณ์
ดาวน์โหลดเวอร์ชั่นสาธิต
เมื่อเริ่มโปรแกรมคุณสามารถเลือกภาษา

คุณสามารถดาวน์โหลดเวอร์ชันสาธิตได้ฟรี และทำงานในโปรแกรมเป็นเวลาสองสัปดาห์ ข้อมูลบางอย่างได้ถูกรวมไว้เพื่อความชัดเจนแล้ว
ใครคือผู้แปล?
ฟังก์ชันบัญชีคลังสินค้าให้การควบคุมการบริโภคและความพร้อมใช้งานของทุกสิ่งที่คุณต้องการในการล้างรถ เมื่อถึงขั้นต่ำที่กำหนด โปรแกรมจะแจ้งให้คุณทราบถึงความจำเป็นในการซื้อ คุณยังสามารถตรวจสอบความพร้อมของการวางพอร์ทัลรถฟรี เพื่อหลีกเลี่ยงคิวและการจราจรติดขัดที่ล้างรถ ด้วยโปรแกรม คุณสามารถดำเนินการบัญชีที่เต็มเปี่ยมได้ ช่วยให้ตรวจสอบการไหลของการชำระเงินและการโอนในสกุลเงินใด ๆ ทำเครื่องหมายสถานะของโต๊ะเงินสดและบัญชี ทำสถิติเกี่ยวกับการเติบโตของรายได้และค่าใช้จ่าย เมื่อพิจารณาข้อมูลทั้งหมดนี้ คุณสามารถสร้างงบประมาณการซักสำหรับปีที่ทำงานได้อย่างประสบความสำเร็จ โปรแกรมควบคุมบริการล้างรถจากผู้พัฒนาระบบซอฟต์แวร์ USU ถูกสร้างขึ้นมาเพื่อตอบสนองความต้องการของผู้คน ดังนั้นจึงง่ายกว่าแอปพลิเคชั่นพิเศษมาก ไม่ต้องใช้ทักษะทางวิชาชีพใด ๆ และในขณะเดียวกันก็มีฟังก์ชั่นที่ทรงพลังทีเดียว อินเทอร์เฟซที่ใช้งานง่ายช่วยให้เข้าใจการควบคุมต่างๆ ในเวลาที่สั้นที่สุด และเทมเพลตที่สวยงามมากกว่า 50 แบบทำให้การทำงานของคุณในโปรแกรมเป็นไปอย่างสนุกสนาน!
ผู้จัดการของบริษัทล้างรถ ร้านซักแห้ง ตัวแทนจำหน่ายรถยนต์ บริษัททำความสะอาดและโลจิสติกส์ สามารถใช้ได้ หรือองค์กรอื่นๆ ที่ต้องการเพิ่มประสิทธิภาพองค์กรอย่างครอบคลุม ไอคอนแอปพลิเคชันวางอยู่บนเดสก์ท็อปเหมือนกับโปรแกรมคอมพิวเตอร์ทั่วไป เพื่อให้คุณคุ้นเคยกับแอปพลิเคชันได้เร็วขึ้น เจ้าหน้าที่ด้านเทคนิคของ USU Software จะช่วยคุณและพนักงานของคุณ บนหน้าจอการทำงานหลักของระบบบัญชี คุณสามารถวางโลโก้บริษัทของคุณซึ่งไม่รบกวนการทำงานแต่กลายเป็นสัมผัสที่สำคัญของวัฒนธรรมองค์กรในการล้างรถ โปรแกรมสร้างฐานลูกค้าพร้อมข้อมูลทั้งหมดที่คุณต้องการ คุณสามารถทำการประเมินทางสถิติของบริการที่สั่งซื้อให้กับลูกค้าแต่ละราย เป็นไปได้ที่จะแนะนำการคำนวณบัตรโบนัสซึ่งช่วยให้คุณได้รับความภักดีของผู้บริโภค เป็นไปได้ที่จะติดตามผู้เข้าชมขาเข้าและขาออกด้วยความช่วยเหลือของเทคโนโลยีที่ทันสมัยของโปรแกรม คุณสามารถแนะนำแอปพลิเคชันแยกต่างหากให้กับลูกค้าของคุณเพื่อติดต่อกับพวกเขาและปรับปรุงชื่อเสียงของบริษัทของคุณ
สั่งซื้อโปรแกรมบริการล้างรถ
หากต้องการซื้อโปรแกรม เพียงโทรหรือเขียนถึงเรา ผู้เชี่ยวชาญของเราจะเห็นด้วยกับคุณเกี่ยวกับการกำหนดค่าซอฟต์แวร์ที่เหมาะสม เตรียมสัญญา และใบแจ้งหนี้สำหรับการชำระเงิน
จะซื้อโปรแกรมได้อย่างไร?
ส่งรายละเอียดการทำสัญญา
เราทำข้อตกลงกับลูกค้าแต่ละราย สัญญาคือการรับประกันว่าคุณจะได้รับสิ่งที่คุณต้องการอย่างแน่นอน ดังนั้น ขั้นแรกคุณต้องส่งรายละเอียดของนิติบุคคลหรือบุคคลมาให้เราก่อน โดยปกติจะใช้เวลาไม่เกิน 5 นาที
ชำระเงินล่วงหน้า
หลังจากส่งสำเนาสแกนของสัญญาและใบแจ้งหนี้สำหรับการชำระเงินแล้ว จะต้องชำระเงินล่วงหน้า โปรดทราบว่าก่อนที่จะติดตั้งระบบ CRM ก็เพียงพอที่จะจ่ายไม่เต็มจำนวน แต่เพียงบางส่วนเท่านั้น รองรับวิธีการชำระเงินที่หลากหลาย ประมาณ 15 นาที
โปรแกรมจะถูกติดตั้ง
หลังจากนี้ เราจะตกลงวันและเวลาติดตั้งเฉพาะกับคุณ ซึ่งมักจะเกิดขึ้นในวันเดียวกันหรือวันถัดไปหลังจากเอกสารเสร็จสิ้น ทันทีหลังจากติดตั้งระบบ CRM คุณสามารถขอฝึกอบรมพนักงานของคุณได้ หากซื้อโปรแกรมสำหรับผู้ใช้ 1 คน จะใช้เวลาไม่เกิน 1 ชั่วโมง
เพลิดเพลินไปกับผลลัพธ์
เพลิดเพลินไปกับผลลัพธ์ไม่รู้จบ :) สิ่งที่น่าพึงพอใจเป็นพิเศษไม่เพียงแต่คุณภาพที่ซอฟต์แวร์ได้รับการพัฒนาเพื่อทำให้การทำงานในแต่ละวันเป็นแบบอัตโนมัติเท่านั้น แต่ยังขาดการพึ่งพาในรูปแบบของค่าธรรมเนียมการสมัครสมาชิกรายเดือนอีกด้วย เพราะคุณจะจ่ายเพียงครั้งเดียวสำหรับโปรแกรม
ซื้อโปรแกรมสำเร็จรูป
นอกจากนี้คุณยังสามารถสั่งการพัฒนาซอฟต์แวร์แบบกำหนดเองได้
หากคุณมีข้อกำหนดซอฟต์แวร์พิเศษ ให้สั่งการพัฒนาแบบกำหนดเอง จากนั้นคุณจะไม่ต้องปรับตัวเข้ากับโปรแกรม แต่โปรแกรมจะถูกปรับให้เข้ากับกระบวนการทางธุรกิจของคุณ!
โปรแกรมบริการล้างรถ
การวิเคราะห์การบริการเผยให้เห็นทั้งที่ต้องการโปรโมชั่นเพิ่มเติมและบริการที่ค่อนข้างเป็นที่นิยมอยู่แล้ว การควบคุมและแรงจูงใจของพนักงานสามารถนำมารวมกันได้อย่างง่ายดาย เนื่องจากบริการจะสร้างค่าจ้างรายบุคคลโดยอัตโนมัติตามปริมาณงานที่ทำ หากต้องการ คุณสามารถดาวน์โหลดเวอร์ชันสาธิตของโปรแกรมและทำความคุ้นเคยกับกลไกและอินเทอร์เฟซของโปรแกรมได้!
ความซับซ้อนของรายงานการจัดการที่หลากหลายช่วยให้สามารถดำเนินการวิจัยเชิงวิเคราะห์และตัดสินใจเลือกวิธีที่เหมาะสมในการพัฒนาบริษัทและแก้ไขปัญหาที่อาจเกิดขึ้นได้ ฟังก์ชั่นสำรองข้อมูลช่วยให้บันทึกข้อมูลที่ป้อนลงในโปรแกรมโดยอัตโนมัติ ส่วนต่อประสานที่ใช้งานง่ายและใช้งานง่ายและเทมเพลตมากกว่าห้าสิบแบบช่วยให้งานของคุณในแอปพลิเคชันสนุกยิ่งขึ้น โครงการบริการรถยนต์จากผู้พัฒนาซอฟต์แวร์ USU Software เหล่านี้และโอกาสอื่นๆ

