Operační systém: Windows, Android, macOS
Skupina programů: Obchodní automatizace
Program pro mytí aut
- Autorská práva chrání jedinečné metody obchodní automatizace, které se používají v našich programech.

autorská práva - Jsme ověřeným vydavatelem softwaru. To se zobrazuje v operačním systému při spouštění našich programů a demoverzí.

Ověřený vydavatel - Spolupracujeme s organizacemi po celém světě od malých podniků po velké. Naše společnost je zařazena do mezinárodního rejstříku firem a má elektronickou značku důvěry.

Znamení důvěry
Rychlý přechod.
Co chces ted delat?
Pokud se chcete s programem seznámit, nejrychlejší způsob je nejprve zhlédnout celé video a poté si zdarma stáhnout demo verzi a pracovat s ní sami. V případě potřeby si vyžádejte prezentaci od technické podpory nebo si přečtěte pokyny.
WhatsApp
Během pracovní doby obvykle odpovídáme do 1 minuty
Jak koupit program?
Podívejte se na snímek obrazovky programu
Podívejte se na video o programu
Stáhněte si demo verzi
Porovnejte konfigurace programu
Spočítejte si cenu softwaru
Vypočítejte si náklady na cloud, pokud potřebujete cloudový server
Kdo je vývojář?
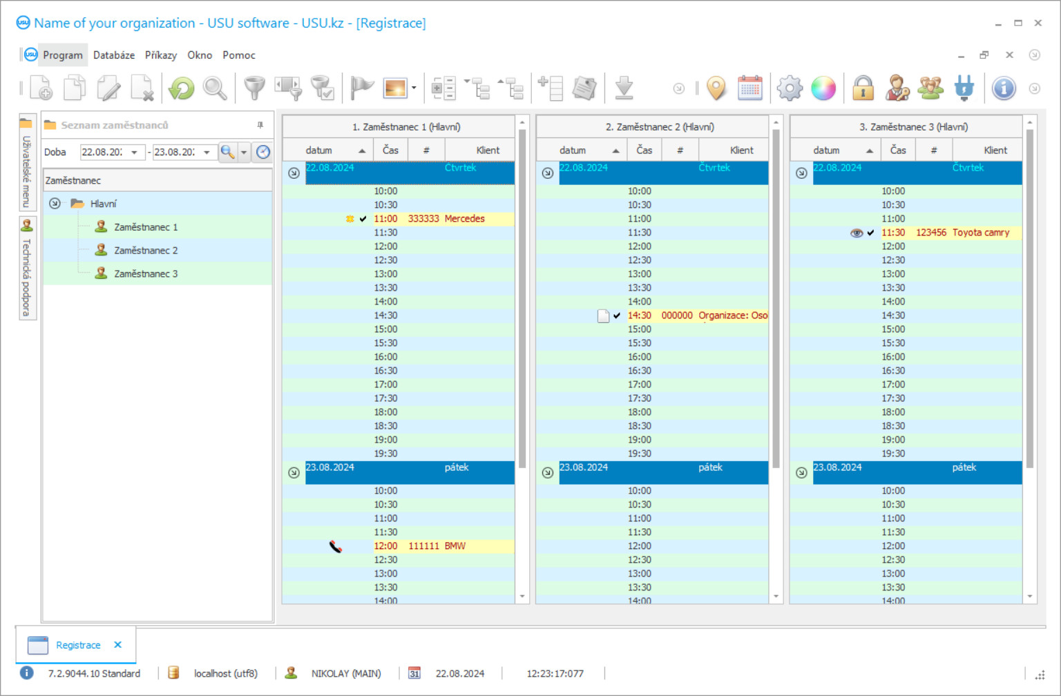
Snímek obrazovky programu
Snímek obrazovky je fotografie spuštěného softwaru. Z něj okamžitě pochopíte, jak CRM systém vypadá. Implementovali jsme okenní rozhraní s podporou UX/UI designu. To znamená, že uživatelské rozhraní je založeno na letitých zkušenostech uživatelů. Každá akce je umístěna přesně tam, kde je nejvýhodnější ji provést. Díky takovému kompetentnímu přístupu bude vaše produktivita práce maximální. Kliknutím na malý obrázek otevřete snímek obrazovky v plné velikosti.
Pokud si zakoupíte CRM systém USU s konfigurací alespoň „Standard“, budete mít na výběr designy z více než padesáti šablon. Každý uživatel softwaru bude mít možnost vybrat si design programu podle svého vkusu. Každý pracovní den by měl přinášet radost!
Program služeb mytí aut je automatizovaný účetní systém, který umožňuje provádět širokou škálu operací v podniku. Procesy, které dříve vyžadovaly vaši pozornost a práci zaměstnanců, budou automatizovány, což zvýší přesnost a zkrátí čas potřebný k dokončení. Všestrannost programu spočívá ve skutečnosti, že je vhodný pro širokou škálu úkolů v různých oblastech: zákaznické účetnictví, zaměstnanci, finanční služby, služby, auta v myčce a mnoho dalšího.
Účetní program služeb mytí aut je univerzálním asistentem pro každého správce. Byl vytvořen speciálně pro manažery, lidi, kteří musí být schopni vyřešit nejrůznější problémy a zvládnout tisíc případů najednou. Proto je program velmi snadno použitelný, k dispozici pro práci celému týmu, rychlý a pohodlný. Můžete pracovat na několika podlažích a vidět několik stolů před očima najednou. Zmenšují se, aby se neroztahovaly grafy, texty se zobrazí úplně, když na ně umístíte ukazatel myši. Pohodlné ruční zadávání a schopnost importovat data vám umožní rychle a snadno přenést myčku z obvyklé na automatickou. Přístup k úpravám různých částí účetního systému je omezen hesly, takže každý ze zaměstnanců může zadávat údaje pouze v těch oblastech, které jsou přímo v jeho kompetenci.
Kdo je vývojář?
2026-05-28
Video z programu pro mytí aut
Toto video je v ruštině. Videa v jiných jazycích se nám zatím natočit nepodařilo.
Program služeb mytí aut poskytuje širokou škálu formací a následné práce s nástroji účetnictví zákazníků. Můžete tam nejen zadat jakékoli potřebné informace a pravidelně je aktualizovat o příchozí hovory, ale také použít bohatou sadu nástrojů programu. Umožňuje generování každé statistiky spotřebitelských služeb, zavádí systém bonusů a akumulačních karet, sleduje příchod zákazníků a identifikuje „spící“, kteří si mohou připomenout sami sebe nebo zjistit důvod odmítnutí služeb. To vytváří větší loajalitu zákazníků k vaší společnosti a pomáhá rozvíjet rozpoznatelný styl komunikace s hosty, který je tak ceněn. Kdokoli bude potěšen, pokud dokážete předpovědět potřebné služby, přihlásit se jménem a poskytnout určité bonusy za věrnost společnosti.
Plánování je důležitou součástí práce myčky aut. Doprava je pro mnoho lidí nenahraditelnou věcí, bez níž je těžké udělat i pět minut navíc. Proto je nesmírně důležité vypracovat přibližný čas pro každou službu, naplánovat příjezd hostů, automaticky vypočítat náklady na konkrétní službu, zjednodušený plán změn zaměstnanců a další aspekty. Svou firmu můžete zefektivnit a zefektivnit tím, že budete mít úplnou kontrolu nad dobou mytí aut.
Stáhněte si demo verzi
Při spuštění programu můžete zvolit jazyk.

Demoverzi si můžete stáhnout zdarma. A pracovat v programu dva týdny. Některé informace tam již byly pro přehlednost uvedeny.
kdo je překladatel?
Funkce skladového účetnictví poskytuje kontrolu nad spotřebou a dostupností všeho, co potřebujete v myčce. Po dosažení určitého minima vás program upozorní na nutnost nákupu. Můžete také sledovat dostupnost umisťování bezplatných portálů pro automobily, čímž se vyhnete frontám a zácpám v myčce. S tímto programem můžete provádět plnohodnotné účetnictví. Umožňuje sledovat tok všech plateb a převodů v jakékoli měně, označovat stav pokladen a účtů, provádět statistiky růstu příjmů a výdajů. Vezmeme-li v úvahu všechna tato data, můžete snadno sestavit úspěšně fungující rozpočet na praní pro daný rok. Program řízení služeb mytí aut od vývojářů systému USU Software byl vytvořen pro potřeby lidí, je tedy mnohem jednodušší než specializované aplikace, nevyžaduje žádné odborné dovednosti a zároveň má poměrně výkonnou funkčnost. Intuitivní rozhraní umožňuje porozumět ovládacím prvkům v co nejkratším čase a díky více než padesáti krásným šablonám je vaše práce v programu opravdu příjemná!
Tento program mohou využít manažeři myček aut, čistírny, prodejci automobilů, čisticí a logistické společnosti - nebo jakákoli jiná organizace, která chce komplexně optimalizovat svůj podnik. Ikona aplikace je umístěna na ploše jako běžný počítačový program. Abyste se s aplikací seznámili rychleji, pomáhají vám a vašim zaměstnancům techničtí operátoři USU Software. Na hlavní pracovní obrazovku účetního systému můžete umístit své firemní logo, které nenarušuje práci, ale stává se důležitým nádechem firemní kultury myčky. Program tvoří klientskou základnu se všemi potřebnými údaji. U každého klienta můžete provést statistické vyhodnocení objednaných služeb. Je možné zavést výpočet bonusových karet, které vám umožní získat loajalitu spotřebitele. Je možné sledovat příchozí a odchozí návštěvníky pomocí moderních technologií programu. Svým zákazníkům můžete představit samostatnou aplikaci, abyste s nimi byli v kontaktu a zlepšili reputaci vaší společnosti.
Objednejte si program pro mytí aut
Pro zakoupení programu nám stačí zavolat nebo napsat. Naši specialisté se s vámi dohodnou na vhodné konfiguraci softwaru, připraví smlouvu a fakturu k platbě.
Jak koupit program?
Pošlete podrobnosti ke smlouvě
S každým klientem uzavíráme smlouvu. Smlouva je vaší zárukou, že dostanete přesně to, co požadujete. Nejprve nám proto musíte zaslat údaje o právnické nebo fyzické osobě. To obvykle netrvá déle než 5 minut
Proveďte platbu předem
Po zaslání naskenovaných kopií smlouvy a faktury k platbě je vyžadována platba předem. Upozorňujeme, že před instalací CRM systému stačí zaplatit nikoli celou částku, ale pouze část. Podporovány jsou různé platební metody. Přibližně 15 minut
Program bude nainstalován
Poté s vámi bude dohodnuto konkrétní datum a čas instalace. To se obvykle děje ve stejný nebo následující den po dokončení papírování. Ihned po instalaci CRM systému můžete požádat o zaškolení svého zaměstnance. Pokud je program zakoupen pro 1 uživatele, nebude to trvat déle než 1 hodinu
Užijte si výsledek
Užijte si výsledek donekonečna :) Obzvláště potěšující je nejen kvalita, s jakou byl software vyvinut pro automatizaci každodenní práce, ale také absence závislosti v podobě měsíčního předplatného. Za program totiž zaplatíte jen jednou.
Kupte si hotový program
Můžete si také objednat vývoj softwaru na zakázku
Pokud máte speciální požadavky na software, objednejte si vývoj na zakázku. Pak se nebudete muset přizpůsobovat programu, ale program se přizpůsobí vašim obchodním procesům!
Program pro mytí aut
Analýza služeb odhaluje jak ty, které potřebují další propagaci, tak již docela populární služby. Kontrolu a motivaci zaměstnanců lze snadno kombinovat, protože služba automaticky generuje individuální mzdu podle množství odvedené práce. Pokud si přejete, můžete si stáhnout demo verzi programu a seznámit se s jeho mechanismy a rozhraním programu!
Komplex různých zpráv o řízení umožňuje provádět analytický výzkum a dělat správnou volbu při hledání způsobů rozvoje společnosti a řešení možných problémů. Funkce zálohování umožňuje automatické ukládání informací zadaných do programu. Intuitivní, uživatelsky přívětivé rozhraní a více než padesát šablon vám ještě více zpříjemní práci v aplikaci. Tyto a mnoho dalších příležitostí poskytuje program autoservisů od vývojářů softwaru USU!

