برنامج عيادة بيطرية
- تحمي حقوق الطبع والنشر الأساليب الفريدة لأتمتة الأعمال المستخدمة في برامجنا.

حقوق النشر - نحن ناشر برامج معتمد. يتم عرض هذا في نظام التشغيل عند تشغيل برامجنا وإصداراتنا التجريبية.

ناشر معتمد - نحن نعمل مع المنظمات في جميع أنحاء العالم من الشركات الصغيرة إلى الكبيرة منها. شركتنا مدرجة في السجل الدولي للشركات ولها علامة ثقة إلكترونية.

علامة على الثقة
انتقال سريع.
ماذا تريد ان تفعل الآن؟
إذا كنت تريد التعرف على البرنامج، فأسرع طريقة هي أولاً مشاهدة الفيديو كاملاً، ثم تنزيل النسخة التجريبية المجانية والعمل به بنفسك. إذا لزم الأمر، اطلب عرضًا تقديميًا من الدعم الفني أو اقرأ التعليمات.
WhatsApp
خلال ساعات العمل نرد عادةً خلال دقيقة واحدة
كيفية شراء البرنامج؟
اعرض لقطة شاشة للبرنامج
شاهد فيديو عن البرنامج
تنزيل النسخة التجريبية
قارن تكوينات البرنامج
احسب تكلفة البرنامج
احسب تكلفة السحابة إذا كنت بحاجة إلى خادم سحابي
من هو المطور؟
لقطة شاشة البرنامج
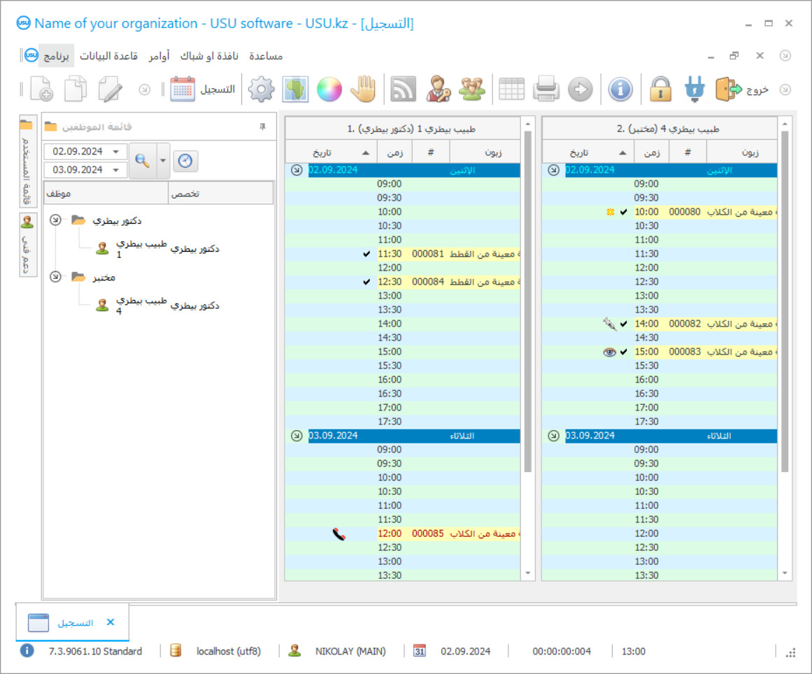
لقطة الشاشة هي صورة للبرنامج قيد التشغيل. من خلاله يمكنك أن تفهم على الفور كيف يبدو نظام إدارة علاقات العملاء (CRM). لقد قمنا بتنفيذ واجهة نافذة مع دعم لتصميم UX/UI. وهذا يعني أن واجهة المستخدم تعتمد على سنوات من تجربة المستخدم. يقع كل إجراء بالضبط في المكان الأكثر ملاءمة لتنفيذه. بفضل هذا النهج المختص، ستكون إنتاجية عملك هي الحد الأقصى. انقر على الصورة الصغيرة لفتح لقطة الشاشة بالحجم الكامل.
إذا قمت بشراء نظام USU CRM بتكوين "قياسي" على الأقل، فسيكون لديك خيار التصميمات من بين أكثر من خمسين نموذجًا. سيكون لكل مستخدم للبرنامج فرصة اختيار تصميم البرنامج الذي يناسب ذوقه. كل يوم عمل يجب أن يجلب الفرح!
كل من لديه حيوانات أليفة على دراية بمزيج من الكلمات عيادة بيطرية. دائمًا ما يأتي مرض حيوان محبوب فجأة ، والآن ، نحن نسارع بالفعل إلى أقرب عيادة بيطرية ، نقف في طابور بين القطط والكلاب والهامستر والحيوانات الأخرى. في هذه الأثناء ، يصبح الحيوان الأليف أسوأ. ثم تدخل المكتب أخيرًا. يقوم الطبيب البيطري بفحص الحيوان وإجراء التشخيص الأولي. ومن أجل تخفيف الألم ومساعدة المسكين ، يذهب الطبيب البيطري يصف الدواء. ولكن ، لسبب ما ، يأتي خالي الوفاض من المستودع. الدواء انتهى. أنت تركض بسرعة إلى أقرب صيدلية ، وتأخذ هذا الدواء ، وتعال ، وتعطي حقنة. الحيوان مستلقي ، وقد تم وصفك بخط يد غير مقروء بأسماء صعبة لما تحتاج أن تأخذه أثناء العلاج. ومرة أخرى ، مع حيوانك الحبيب ، تذهب إلى الصيدلية ، وتأخذ كل ما تحتاجه ، وبعد علاج لمدة أسبوع ، يصبح الحيوان الأليف مبتهجًا مرة أخرى.
من هو المطور؟
2026-05-28
فيديو لبرنامج عيادة بيطرية
هذا الفيديو باللغة الإنجليزية. ولكن يمكنك محاولة تشغيل الترجمة بلغتك الأم.
ولكن كان من الممكن تجنب كل الصعوبات إذا كان لدى العيادة البيطرية برنامج للمحاسبة والإدارة والتحكم الآلي للعيادات البيطرية. بعد كل شيء ، بمساعدة برنامج المحاسبة الآلي USU-Soft ، سيكون من الممكن تحديد موعد ، والحضور بهدوء ، والحصول على مساعدة الحيوان. أيضًا ، يحتفظ البرنامج الآلي للعيادة البيطرية بسجلات الأدوية في المستودع ويتم إدخال الأدوية التي نفد منها تلقائيًا ليتم طلبها. أيضًا ، تم حل جوهر الكتابة اليدوية غير المقروءة: الآن يكفي فقط طباعة التشخيص الذي تم إنشاؤه تلقائيًا وإرفاق جميع أسماء الأدوية به في البرنامج الآلي للعيادة البيطرية. يمكنك أيضًا الحصول على جميع الأدوية دون مغادرة مكتب الطبيب البيطري. يقوم الطبيب البيطري ببساطة بتغيير علامة التبويب في برنامج العيادة البيطرية وتحليل البيانات ويدخل بيع الأدوية في قاعدة البيانات. موافق - تطور الأحداث هذا أكثر نجاحًا وإنتاجية من الذي تم وصفه في البداية. تم تصميم البرنامج الكامل لإدارة المحاسبة وأتمتة العيادة البيطرية لتحسين وإضفاء الطابع الآلي على العملية بأكملها في العيادة البيطرية. يمكن تنزيل برنامج العيادة البيطرية مجانًا كعرض تجريبي من موقعنا على الإنترنت.
تنزيل النسخة التجريبية
عند بدء البرنامج ، يمكنك اختيار اللغة.

يمكنك تحميل النسخة التجريبية مجانا. والعمل في البرنامج لمدة اسبوعين . لقد تم بالفعل تضمين بعض المعلومات هناك من أجل الوضوح.
من هو المترجم؟
ستصبح إدارة العيادة البيطرية أكثر إنتاجية وسهولة. تصبح المحاسبة في العيادة البيطرية أكثر إثارة للاهتمام وأكثر آلية. ستتم أتمتة العيادة البيطرية بسلاسة مع برنامج USU-Soft لمحاسبة العيادة. يروق برنامج أتمتة العيادة البيطرية للإدارة ، من الأطباء البيطريين والعملاء. يساعدك برنامج المحاسبة وإعداد التقارير لمحاسبة العيادة على تقديم وتحسين الإدارة الحديثة في مؤسستك. يصبح تخطيط وأتمتة محاسبة النشاط مساعدك الذي لا يمكن الاستغناء عنه في تحفيز الموظفين. تحتوي المحاسبة والإدارة في العيادات البيطرية بالفعل على قائمة من التشخيصات المحتملة للحيوانات. التشخيصات موجودة بالفعل في البرنامج ، ما عليك سوى اختيار التشخيص الذي تحتاجه. يمكن إصدار مقتطفات من التاريخ الطبي ، وكذلك التشخيص ، للعميل في نموذج مطبوع.
اطلب برنامجًا لعيادة بيطرية
لشراء البرنامج، فقط اتصل بنا أو راسلنا. سيتفق المتخصصون لدينا معك على تكوين البرنامج المناسب، وسيقومون بإعداد عقد وفاتورة للدفع.
كيفية شراء البرنامج؟
إرسال تفاصيل العقد
نحن نبرم اتفاقية مع كل عميل. العقد هو ضمانك أنك سوف تحصل على ما تحتاجه بالضبط. لذلك، عليك أولاً أن ترسل لنا تفاصيل الكيان القانوني أو الفرد. لا يستغرق هذا عادةً أكثر من 5 دقائق
قم بإجراء دفعة مقدمة
بعد إرسال نسخ ممسوحة ضوئيًا من العقد والفاتورة للدفع، يلزم الدفع مقدمًا. يرجى ملاحظة أنه قبل تثبيت نظام CRM، يكفي دفع المبلغ بالكامل، ولكن جزء فقط. يتم دعم طرق الدفع المختلفة. حوالي 15 دقيقة
سيتم تثبيت البرنامج
وبعد ذلك سيتم الاتفاق معك على تاريخ ووقت محدد للتثبيت. يحدث هذا عادةً في نفس اليوم أو في اليوم التالي بعد اكتمال الأعمال الورقية. مباشرة بعد تثبيت نظام إدارة علاقات العملاء (CRM)، يمكنك طلب التدريب لموظفك. إذا تم شراء البرنامج لمستخدم واحد، فلن يستغرق الأمر أكثر من ساعة واحدة
استمتع بالنتيجة
استمتع بالنتيجة إلى ما لا نهاية :) ما يبعث على السرور بشكل خاص ليس فقط الجودة التي تم بها تطوير البرنامج لأتمتة العمل اليومي، ولكن أيضًا عدم التبعية في شكل رسوم اشتراك شهرية. بعد كل شيء، سوف تدفع مرة واحدة فقط للبرنامج.
شراء برنامج جاهز
كما يمكنك طلب تطوير البرامج المخصصة
إذا كانت لديك متطلبات برمجية خاصة، فاطلب التطوير المخصص. لن تضطر بعد ذلك إلى التكيف مع البرنامج، ولكن سيتم تعديل البرنامج ليناسب عمليات عملك!
برنامج عيادة بيطرية
استنادًا إلى التقارير التحليلية والإحصائية ، يمكنك رؤية الخدمات الأكثر صلة والأكثر ربحية. يتم توفير استخدام المكافآت وبطاقات الدفع. يتم تخزين أنواع مختلفة من الصور ونتائج التحليل مع إرفاق كل عميل في قاعدة بيانات CRM. يقوم المرضى بتحديد المواعيد بشكل مستقل ، ويرون وقت فراغ لطبيب بيطري معين. يسمح وضع المستخدمين المتعددين لجميع الموظفين بالدخول إلى البرنامج البيطري CRM وإدخال المعلومات وتبادل المؤشرات والرسائل عبر الشبكة المحلية. يتم تحديث المواد بانتظام. أنت تعمل بأي لغة عالمية ، وتخصيص برنامج CRM بنفسك بشكل ملائم. يخضع مجال التمويل للإشراف الكامل للبرنامج ، ويتم تسجيل أي معاملات نقدية في كتلة منفصلة ، ثم يتم تسجيلها في التقرير حتى يتمكن الأشخاص المرخص لهم من معرفة أين وكيف تتجه الأموال. سوف تتحول إدارة عيادة بيطرية إلى مقامرة حيث سيحصل كل شخص مشارك على دافع وطاقة لا يصدقان ، وستكون ناجحًا في النهاية!
تتيح النسخة الإلكترونية إمكانية الوصول إلى المعلومات من أي مكان في العالم ، ونقل المستندات إلى تنسيق أو آخر. يساعد الهيكل الهرمي الإدارة على أن تكون بسيطة وفعالة قدر الإمكان ، بحيث يتم تقليل عدد الأحمال الزائدة بشكل كبير. يصبح تشغيل مأوى للحيوانات هو الشيء المفضل لديك ، وإذا وضعت قلبك فيه ، فستتغلب بالتأكيد على القمة! يساعد توصيل المهاتفة PBX على رؤية المكالمات الواردة والمعلومات الخاصة بالمشتركين. من خلال الدمج مع الأجهزة عالية التقنية ، من الواقعي إجراء الجرد والمحاسبة ، وتجديد الأدوية في الوقت المناسب والتخلص من الأسماء منتهية الصلاحية ، وتحليل التكاليف وتتبع جودة التخزين وتواريخ انتهاء الصلاحية. يتيح لك الاحتفاظ بسجلات لساعات العمل تقييم أداء المتخصصين بعقلانية ، ومقارنتها بجداول العمل ، وحساب مقدار الوقت المحدد للعمل ، على أساس حساب الأجور.
تساعد خوارزميات البرنامج على التنبؤ بالمستقبل حرفيًا ، حيث يمكنك ، باختيار أي يوم ، معرفة المؤشرات التي ستكون في وقت أو آخر. سوف يتحول تحقيق النجاح المتميز الآن من حلم وهمي إلى هدف ممكن مع إطار زمني واقعي إذا بدأت التعاون مع USU-Soft!

