Opareting'i sisitimu: Windows, Android, macOS
Gulu la mapulogalamu: Zodzichitira zokha
Pulogalamu ya chipatala cha ziweto
- Copyright amateteza njira zapadera zamabizinesi zomwe zimagwiritsidwa ntchito pamapulogalamu athu.

Ufulu - Ndife osindikiza mapulogalamu otsimikizika. Izi zimawonetsedwa pamakina ogwiritsira ntchito mukamagwiritsa ntchito mapulogalamu athu ndi ma demo-version.

Wosindikiza wotsimikizika - Timagwira ntchito ndi mabungwe padziko lonse lapansi kuyambira mabizinesi ang'onoang'ono mpaka akulu. Kampani yathu ikuphatikizidwa mu kaundula wapadziko lonse wamakampani ndipo ili ndi chizindikiro chodalirika chamagetsi.

Chizindikiro cha kukhulupirirana
Kusintha mwachangu.
Kodi tsopano mukufuna kuchita chiyani?
Ngati mukufuna kudziwa pulogalamuyo, njira yofulumira kwambiri ndikuwonera kanema wathunthu, ndiyeno koperani mawonekedwe aulere ndikugwira nawo ntchito. Ngati ndi kotheka, pemphani ulaliki kuchokera ku chithandizo chaukadaulo kapena werengani malangizowo.
WhatsApp
Nthawi zambiri timayankha mkati mwa mphindi imodzi
Kodi kugula pulogalamu?
Onani chithunzi cha pulogalamuyo
Onerani vidiyo yokhudza mwambowu
Tsitsani mtundu wa makina
Fananizani masinthidwe a pulogalamuyi
Werengani mtengo wa mapulogalamu
Werengani mtengo wamtambo ngati mukufuna seva yamtambo
Kodi wopanga ndi ndani?
Chiwonetsero cha pulogalamu
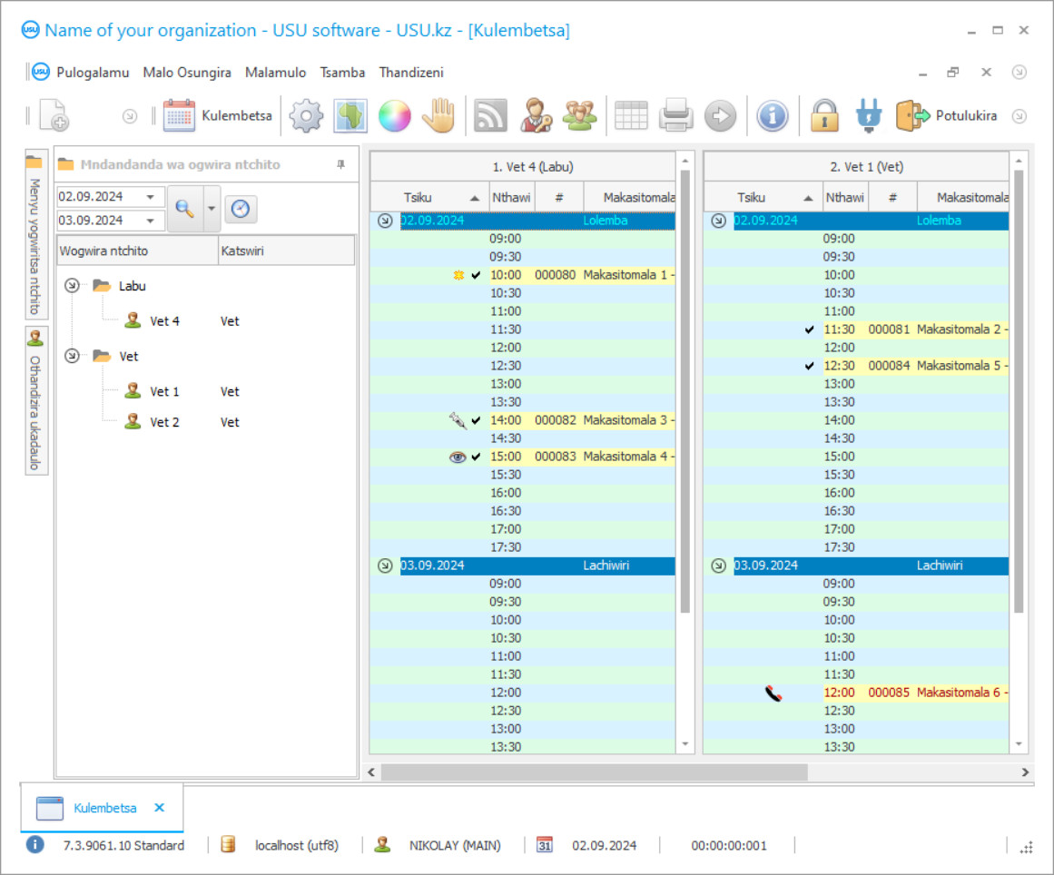
Chithunzi chojambula ndi chithunzi cha pulogalamu yomwe ikuyenda. Kuchokera pamenepo mutha kumvetsetsa momwe dongosolo la CRM likuwonekera. Takhazikitsa mawonekedwe azenera omwe ali ndi chithandizo pakupanga UX/UI. Izi zikutanthauza kuti mawonekedwe ogwiritsira ntchito amachokera pazaka zambiri za ogwiritsa ntchito. Chochita chilichonse chimakhala pomwe chili chosavuta kuchichita. Chifukwa cha njira yotereyi, zokolola zanu zantchito zidzakhala zochuluka. Dinani pa chithunzi chaching'ono kuti mutsegule chithunzi chonse.
Ngati mugula dongosolo la USU CRM ndi kasinthidwe ka "Standard", mudzakhala ndi chisankho cha mapangidwe kuchokera ku ma templates oposa makumi asanu. Aliyense wogwiritsa ntchito pulogalamuyo adzakhala ndi mwayi wosankha mapangidwe a pulogalamuyi kuti agwirizane ndi kukoma kwawo. Tsiku lililonse la ntchito liyenera kubweretsa chisangalalo!
Onse omwe ali ndi ziweto amadziwa bwino kuphatikiza mawu akuti chipatala cha Chowona Zanyama. Matenda a nyama yokondedwa nthawi zonse amabwera modzidzimutsa, ndipo tsopano, tikuthamangira ku chipatala chapafupi cha ziweto, titayima pamzere pakati pa amphaka, agalu, ma hamsters ndi nyama zina. Pakadali pano, chiweto chikuwonjezereka. Kenako mumalowa muofesi. Dokotala wa ziweto amafufuza nyamayo ndikupanga matenda oyamba. Ndipo, kuti athetse ululu ndikuthandizira osauka, vet amapita kukapereka mankhwala. Koma, pazifukwa zina, amabwera chimanjamanja kuchokera ku nyumba yosungiramo katundu. Mankhwala atha. Mumathamangira cham'madzi ku pharmacy yapafupi, ndikumwa mankhwalawa, kulowa, ndi kubaya jakisoni. Nyamayo ikugona, ndipo mukulembedweratu pamanja mayina ovuta pazomwe muyenera kumwa mukamalandira chithandizo. Ndiponso, ndi nyama yanu yokondedwa, pitani ku pharmacy, mukatenge zonse zomwe mukufuna, ndipo mutatha chithandizo cha sabata, chiwetocho chimakhalanso chosangalala.
Kodi wopanga ndi ndani?
Akulov Nikolay
Katswiri komanso wolemba mapulogalamu wamkulu yemwe adagwira nawo ntchito yopanga ndi kukonza pulogalamuyi.
2026-05-28
Kanema wa pulogalamu ya chipatala cha ziweto
Kanemayu ali mu Chingerezi. Koma mutha kuyesa kuyatsa mawu ang'onoang'ono m'chinenero chanu.
Koma zovuta zonse zikadapewedwa ngati chipatala cha ziweto chikadakhala ndi pulogalamu yazipatala zakuwunika, kasamalidwe ndi kuwongolera. Kupatula apo, mothandizidwa ndi pulogalamu yowerengera ndalama ya USU-Soft, ndizotheka kupanga nthawi yokumana, kubwera modekha, kudzathandizanso chiweto. Komanso, pulogalamu yodziyimira yokha ya chipatala cha ziweto imasunga mbiri ya mankhwala m'nyumba yosungira ndipo mankhwala omwe atha amalowetsedwa kuti azilangizidwa. Komanso, tanthauzo la kulembedwa pamanja kwathetsedwa: tsopano ndikwanira kungosindikiza zomwe zapezeka zokha ndipo mayina onse azamankhwala adalumikizidwa nawo pulogalamu yokhazikika ya chipatala cha ziweto. Muthanso kupeza mankhwala onse osatuluka ku ofesi ya owona zanyama. Dokotala wa ziweto amangosintha tabu mu pulogalamu ya vetiniki ndikusanthula deta ndikulowa kugulitsa mankhwala kusungako. Gwirizanani - izi zikuchitika bwino kwambiri komanso zopindulitsa kuposa zomwe tafotokozera kumayambiriro zija. Dongosolo lonse loyang'anira zowerengera ndi zokha za chipatala cha ziweto lakonzedwa kuti lizikonza ndikubweretsa zochitika zonse mu chipatala cha ziweto. Pulogalamu yachipatala cha Chowona Zanyama imatha kutsitsidwa kwaulere ngati chiwonetsero patsamba lathu.
Tsitsani mtundu wa makina
Mukamayambitsa pulogalamuyi, mutha kusankha chilankhulo.

Mutha kutsitsa mtundu wawonetsero kwaulere. Ndipo gwiritsani ntchito pulogalamuyo kwa milungu iwiri. Zambiri zaphatikizidwa kale kuti zimveke.
Kodi womasulirayo ndi ndani?
Khoilo Roman
Wolemba mapulogalamu wamkulu yemwe adagwira nawo ntchito yomasulira pulogalamuyi m'zilankhulo zosiyanasiyana.
Kuyang'anira chipatala cha ziweto kudzakhala kopindulitsa komanso kosavuta. Kuwerengera ku chipatala cha zinyama kumakhala kosangalatsa komanso kosavuta. Makina azachipatala azowona ziweto aziyenda bwino ndi pulogalamu ya USU-Soft yowerengera zamankhwala. Dongosolo lodzichitira lokhala ndi ziweto limapempha oyang'anira, onse veterinarians ndi makasitomala. Dongosolo lowerengera ndalama ndi kupereka malipoti aku chipatala kumakuthandizani kuyambitsa ndikusintha kayendetsedwe katsopano m'bungwe lanu. Kupanga ndi kusinthitsa zowerengera zochitika kumakhala wothandizira wanu wosasinthika polimbikitsa ogwira ntchito. Kuwerengera ndi kuyang'anira m'makliniki azowona zanyama kale kuli ndi mndandanda wazidziwitso zanyama. Matendawa ali kale mu pulogalamuyi, muyenera kungosankha omwe mukufuna. Zotulutsa kuchokera ku mbiri yakale ya zamankhwala, komanso matenda, zitha kuperekedwa kwa kasitomala mu mawonekedwe osindikizidwa.
Sungani pulogalamu yothandizira kuchipatala
Kuti mugule pulogalamuyi, ingoimbirani kapena kutilembera. Akatswiri athu avomerezana nanu pakukonzekera koyenera kwa mapulogalamu, konzani mgwirizano ndi invoice yolipira.
Kodi kugula pulogalamu?
Tumizani zambiri za mgwirizano
Timalowa mgwirizano ndi kasitomala aliyense. Mgwirizanowu ndi chitsimikizo chanu kuti mudzalandira zomwe mukufuna. Chifukwa chake, choyamba muyenera kutitumizira zambiri za bungwe lovomerezeka kapena munthu. Izi nthawi zambiri sizitenga mphindi zosaposa 5
Lipiranitu
Mukatha kukutumizirani makope a kontrakitala ndi invoice kuti mulipire, muyenera kulipira pasadakhale. Chonde dziwani kuti musanayike dongosolo la CRM, ndikwanira kulipira osati ndalama zonse, koma gawo lokha. Njira zosiyanasiyana zolipirira zimathandizidwa. Pafupifupi mphindi 15
Pulogalamuyi idzakhazikitsidwa
Pambuyo pake, tsiku ndi nthawi yoyika zidzagwirizana nanu. Izi nthawi zambiri zimachitika tsiku lomwelo kapena tsiku lotsatira pambuyo pomaliza kulemba. Mukangokhazikitsa dongosolo la CRM, mutha kupempha maphunziro kwa antchito anu. Ngati pulogalamuyo idagulidwa kwa wogwiritsa 1, sizitenga ola limodzi
Sangalalani ndi zotsatira zake
Sangalalani ndi zotsatira zake kosatha :) Chomwe chimakondweretsa kwambiri sikuti ndi khalidwe lomwe pulogalamuyo idapangidwira kuti igwiritse ntchito ntchito za tsiku ndi tsiku, komanso kusowa kwa kudalira monga malipiro a mwezi uliwonse. Kupatula apo, mudzalipira kamodzi kokha pulogalamuyo.
Gulani pulogalamu yopangidwa kale
Komanso inu mukhoza kuyitanitsa mwambo mapulogalamu chitukuko
Ngati muli ndi zofunikira za mapulogalamu apadera, yitanitsani chitukuko cha makonda. Ndiye simudzasowa kuzolowera pulogalamuyo, koma pulogalamuyo idzasinthidwa kunjira zamabizinesi anu!
Pulogalamu ya chipatala cha ziweto
Kutengera ndi malipoti owerengera ndi ziwerengero, mumatha kuwona ntchito zofunikira kwambiri komanso zopindulitsa kwambiri. Ntchito bonasi ndi makadi malipiro amaperekedwa. Kusungidwa kwa mitundu yosiyanasiyana yazithunzi ndikuwunika kumachitika ndikulumikizidwa ndi kasitomala aliyense mu database ya CRM. Odwala amapanga maimidwe awo okha, powona nthawi yaulere kwa veterinarian wina. Mafilimu ogwiritsa ntchito mosiyanasiyana amalola onse ogwira ntchito kuti alowe mu pulogalamu ya ziweto ya CRM, kulowetsa zambiri, kusinthitsa zisonyezo ndi mauthenga pa netiweki yakomweko. Zida zimasinthidwa pafupipafupi. Mumagwira ntchito pachilankhulo chilichonse padziko lapansi, ndikusintha nokha pulogalamu ya CRM. Dera lazandalama likuyang'aniridwa ndi pulogalamuyi, ndipo zochitika zilizonse zandalama zimalembedwa mosiyana, kenako zimalembedwa mu lipotilo kuti anthu ovomerezeka athe kuwona komwe ndalama zikuyendera komanso momwe zikuyendera. Kuyendetsa chipatala cha zinyama kudzasandulika njuga pomwe munthu aliyense wokhudzidwayo azitha kuyendetsa bwino komanso mphamvu, ndipo pamapeto pake mudzachita bwino!
Mtundu wamagetsi womwe umapangitsa kuti athe kupeza zidziwitso kuchokera kulikonse padziko lapansi, kusamutsa zikalata mumitundu ina. Kapangidwe kazomwe amathandizirako kamathandizira oyang'anira kuti akhale osavuta komanso ogwira ntchito momwe angathere, kuti kuchuluka kwa katundu wochulukirapo kuchepa kwambiri. Kuthamanga malo obisalamo nyama kumakhala chinthu chomwe mumakonda, ndipo ngati muika mtima wanu pamenepo, mudzagonjetsa pamwamba! Kulumikiza PBX telephony kumathandizira kuwona mafoni omwe akubwera ndi chidziwitso kwa omwe adalembetsa. Pogwirizana ndi zida zapamwamba kwambiri, ndizotheka kupanga zowerengera ndi kuwerengera ndalama, kubwezeretsanso munthawi yake mankhwala ndikuchotsa mayina omwe atha ntchito, kusanthula mtengo komanso kutsatira njira yosungira ndi masiku otha ntchito. Kusunga mbiri yanthawi yogwira ntchito kumakupatsani mwayi wowunika momwe akatswiri amagwirira ntchito, powayerekezera ndi ndandanda za ntchito, kuwerengera nthawi yeniyeni yomwe agwiritsidwa ntchito, pamaziko olipira.
Ma algorithms a pulogalamuyi amathandizira kuneneratu zamtsogolo, pomwe posankha tsiku lililonse, mutha kudziwa zomwe zizikhala nthawi imodzi. Kuchita bwino kwambiri tsopano kudzasintha kuchoka ku maloto achinyengo kukhala cholinga chotheka ndi nthawi yokwanira ngati mungayambe kugwirizana ndi USU-Soft!

