Sistema operatiu: Windows, Android, macOS
Grup de programes: Automatització empresarial
Programa per a una clínica veterinària
- Els drets d'autor protegeixen els mètodes únics d'automatització empresarial que s'utilitzen als nostres programes.

Copyright - Som un editor de programari verificat. Això es mostra al sistema operatiu quan executem els nostres programes i versions de demostració.

Editor verificat - Treballem amb organitzacions d'arreu del món, des de petites empreses fins a grans. La nostra empresa està inclosa al registre internacional d'empreses i disposa d'una marca de confiança electrònica.

Signe de confiança
Transició ràpida.
Què vols fer ara?
Si voleu familiaritzar-vos amb el programa, la manera més ràpida és veure primer el vídeo complet i després descarregar la versió de demostració gratuïta i treballar-hi vosaltres mateixos. Si cal, sol·liciteu una presentació al suport tècnic o llegiu les instruccions.
WhatsApp
En horari comercial, normalment responem en 1 minut
Com comprar el programa?
Veure una captura de pantalla del programa
Mira un vídeo sobre el programa
Descarregueu la versió demo
Compara les configuracions del programa
Calcula el cost del programari
Calcula el cost del núvol si necessites un servidor al núvol
Qui és el desenvolupador?
Captura de pantalla del programa
Una captura de pantalla és una foto del programari en funcionament. A partir d'ell, podeu entendre immediatament com és un sistema CRM. Hem implementat una interfície de finestra amb suport per al disseny UX/UI. Això vol dir que la interfície d'usuari es basa en anys d'experiència de l'usuari. Cada acció es troba exactament on és més convenient realitzar-la. Gràcies a un enfocament tan competent, la vostra productivitat laboral serà màxima. Feu clic a la imatge petita per obrir la captura de pantalla a mida completa.
Si compres un sistema USU CRM amb una configuració d'almenys "Estàndard", tindreu una selecció de dissenys entre més de cinquanta plantilles. Cada usuari del programari tindrà l'oportunitat d'escollir el disseny del programa segons el seu gust. Cada dia de feina ha de portar alegria!
Tots aquells que tenen mascotes estan familiaritzats amb la combinació de les paraules clínica veterinària. La malaltia d’un animal estimat sempre arriba de sobte i, ara, ja anem corrent a la clínica veterinària més propera, fent cua entre gats, gossos, hàmsters i altres animals. Mentrestant, la mascota empitjora. Després, finalment, entreu a l’oficina. El veterinari examina l’animal i fa un diagnòstic preliminar. I, per alleujar el dolor i ajudar els pobres, el veterinari va a prescriure medicaments. Però, per alguna raó, surt del magatzem amb les mans buides. La medicina s’ha acabat. Córrer cap a la farmàcia més propera, prendre aquest medicament, entrar i fer una injecció. L'animal està estirat i se us prescriu amb lletra il·legible noms difícils del que heu de prendre durant el tractament. I, de nou, amb el vostre estimat animal, aneu a la farmàcia, agafeu tot el que necessiteu i, després d’una setmana de tractament, la mascota torna a estar alegre.
Qui és el desenvolupador?
Akulov Nikolai
Expert i programador en cap que va participar en el disseny i desenvolupament d'aquest programari.
2026-05-28
Vídeo del programa per a una clínica veterinària
Aquest vídeo està en anglès. Però pots provar d'activar els subtítols en la teva llengua materna.
Però totes les dificultats s’haurien pogut evitar si la clínica veterinària disposés d’un programa de clíniques veterinàries automatitzades de comptabilitat, gestió i control. Al cap i a la fi, amb l’ajut del programa de comptabilitat automatitzada USU-Soft, seria possible concertar una cita, venir amb calma i aconseguir que l’animal s’ajudés del seu torn. A més, el programa automatitzat d’una clínica veterinària guarda registres de medicaments al magatzem i s’introdueixen automàticament aquells medicaments que s’esgoten per demanar-los. A més, es resol l’essència de l’escriptura il·legible: ara n’hi ha prou amb imprimir el diagnòstic generat automàticament i s’hi adjunten tots els noms dels medicaments al programa automatitzat de la clínica veterinària. També podeu obtenir tots els medicaments sense sortir del despatx del veterinari. El veterinari simplement canvia la fitxa del programa de clínica veterinària i anàlisi de dades i introdueix la venda de medicaments a la base de dades. D'acord: aquest desenvolupament d'esdeveniments és molt més reeixit i productiu que el descrit al principi. Tot el programa de gestió comptable i automatització de la clínica veterinària està dissenyat per millorar i portar a l'automatització tot el procés a la clínica veterinària. El programa d’una clínica veterinària es pot descarregar gratuïtament com a demostració des del nostre lloc web.
Descarregueu la versió demo
En iniciar el programa, podeu seleccionar l’idioma.

Podeu descarregar la versió de demostració gratuïtament. I treballar al programa durant dues setmanes. Algunes dades ja s'han inclòs allà per a més claredat.
Qui és el traductor?
Khoilo Roman
Programador en cap que va participar en la traducció d'aquest programari a diferents idiomes.
La gestió de les clíniques veterinàries serà més productiva i fàcil. La comptabilitat a la clínica veterinària es torna més interessant i automatitzada. L’automatització de clíniques veterinàries funcionarà sense problemes amb el programa USU-Soft de comptabilitat de clíniques. El programa d’automatització de clíniques veterinàries fa una crida a la direcció, tant a veterinaris com a clients. El programa de comptabilitat i informes de comptabilitat clínica us ajuda a introduir i millorar la gestió moderna a la vostra organització. La planificació i automatització de la comptabilitat d’activitats es converteix en el vostre ajudant irreemplaçable per motivar els empleats. La comptabilitat i la gestió en clíniques veterinàries ja contenen una llista de possibles diagnòstics per a animals. Els diagnòstics ja estan al programa, només heu de seleccionar el que necessiteu. Els extractes de la història clínica, així com del diagnòstic, es poden emetre al client en forma impresa.
Demaneu un programa per a una clínica veterinària
Per comprar el programa, només cal que ens truqueu o escriviu-nos. Els nostres especialistes acordaran amb vostè la configuració del programari adequada, prepararan un contracte i una factura de pagament.
Com comprar el programa?
Envieu les dades del contracte
Fem un acord amb cada client. El contracte és la teva garantia que rebràs exactament el que necessites. Per tant, primer heu d'enviar-nos les dades d'una persona jurídica o particular. Això normalment no triga més de 5 minuts
Feu un pagament per avançat
Després d'enviar-vos còpies escanejades del contracte i la factura de pagament, cal un pagament per avançat. Tingueu en compte que abans d'instal·lar el sistema CRM, n'hi ha prou amb pagar no la totalitat, sinó només una part. S'admeten diversos mètodes de pagament. Uns 15 minuts
El programa s'instal·larà
Després d'això, s'acordarà amb vostè una data i hora d'instal·lació específica. Això sol passar el mateix dia o l'endemà després de completar la documentació. Immediatament després d'instal·lar el sistema CRM, podeu demanar formació per al vostre empleat. Si el programa es compra per a 1 usuari, no trigarà més d'1 hora
Gaudeix del resultat
Gaudeix del resultat sense parar :) El que agrada especialment no és només la qualitat amb què s'ha desenvolupat el programari per automatitzar el treball quotidià, sinó també la manca de dependència en forma de quota de subscripció mensual. Després de tot, només pagareu una vegada pel programa.
Compra un programa ja fet
També podeu demanar desenvolupament de programari personalitzat
Si teniu requisits especials de programari, demaneu desenvolupament personalitzat. Aleshores no hauràs d'adaptar-te al programa, però el programa s'adaptarà als teus processos de negoci!
Programa per a una clínica veterinària
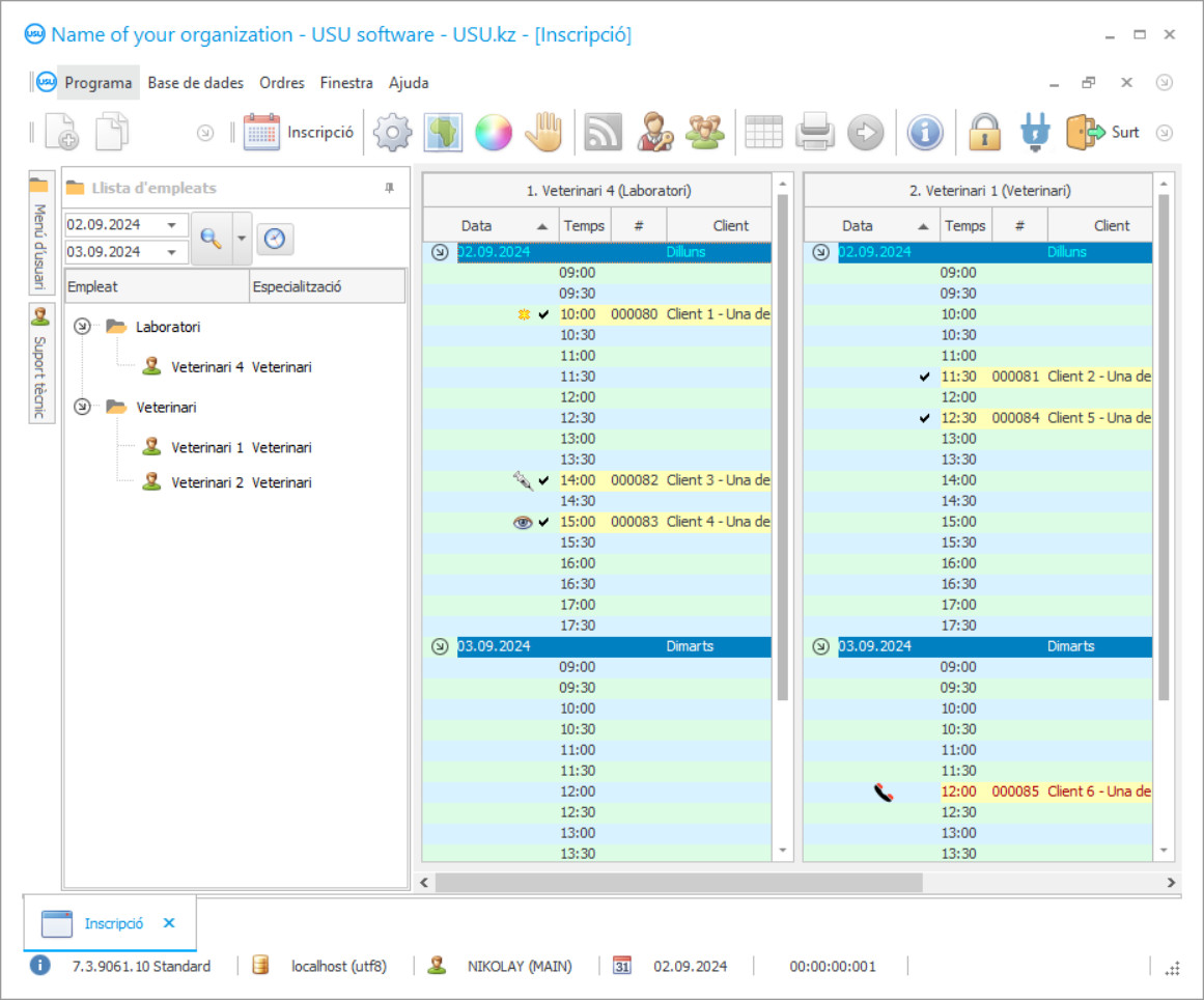
Basat en informes estadístics i analítics, podeu veure els serveis més rellevants i rendibles. Es proporciona l'ús de targetes de bonificació i pagament. L'emmagatzematge de diversos tipus d'imatges i els resultats de l'anàlisi es realitzen amb fitxers adjunts a cada client a la base de dades CRM. Els pacients sol·liciten consultes de forma independent, veient temps lliure a un veterinari en particular. El mode multiusuari permet a tots els empleats entrar al programa veterinari CRM, introduir informació, intercanviar indicadors i missatges a través de la xarxa local. Els materials s’actualitzen regularment. Treballeu en qualsevol idioma del món, personalitzant convenientment el programa CRM. L’àrea de finançament es troba sota la supervisió total del programa i totes les transaccions monetàries es registren en un bloc separat i es registren a l’informe perquè les persones autoritzades puguin veure cap a on i com van els fons. Dirigir una clínica veterinària es convertirà en una aposta on totes les persones implicades obtindran un impuls i una energia increïbles i, finalment, tindreu èxit.
La versió electrònica permet tenir accés a la informació des de qualsevol part del món, transferint documents a un format o altre. L’estructura jeràrquica ajuda la gestió a ser el més senzilla i eficient possible, de manera que es redueix significativament el nombre de sobrecàrregues. Dirigir un refugi d’animals es converteix en el que més us agrada i, si hi poseu el cor, definitivament conquistareu la part superior. La connexió de telefonia PBX ajuda a veure les trucades entrants i la informació dels subscriptors. En integrar-se amb dispositius d’alta tecnologia, és realista realitzar inventaris i comptabilitat, reposar a temps els medicaments i desfer-se dels noms caducats, analitzar els costos i fer un seguiment de la qualitat d’emmagatzematge i de les dates de caducitat. El manteniment de registres de les hores de treball permet avaluar racionalment el rendiment dels especialistes, comparant-los amb els horaris laborals, calculant la quantitat exacta de temps treballat, en funció del qual es calculen els salaris.
Els algoritmes del programa ajuden a predir literalment el futur, on, escollint qualsevol dia, podeu esbrinar quins indicadors seran en un moment o altre. Aconseguir un èxit excepcional ara es convertirà en un somni il·lusionant en un objectiu factible amb un termini realista si comenceu a cooperar amb USU-Soft.

