Faagaioiga faiga: Windows, Android, macOS
Vaega o polokalame: Pisinisi otometi
Polokalame mo se falemaʻi manu
- O le puletaofia e puipuia ai auala fa'apitoa o fa'autometi pisinisi o lo'o fa'aogaina i totonu oa tatou polokalame.

Puletaofia - O matou o se tagata fa'asalalau polokalame fa'amaonia. O lo'o fa'aalia lea i le faiga fa'agaioiga pe a fa'agaoioia a tatou polokalame ma fa'ata'ita'iga-versions.

Lomitusi faamaonia - Matou te galulue faʻatasi ma faʻalapotopotoga i le lalolagi atoa mai pisinisi laiti i pisinisi tetele. O la matou kamupani o loʻo aofia i le resitala faʻavaomalo o kamupani ma o loʻo i ai se faʻailoga faʻalagolago faʻaeletoroni.

Faailoga o le faatuatuaina
Suiga vave.
O le a le mea e te mana'o e fai nei?
Afai e te manaʻo e faʻamasani i le polokalame, o le auala sili ona vave o le matamata muamua i le vitio atoa, ona sii mai lea o le free demo version ma galue ai oe lava ia. Afai e manaʻomia, talosagaina se faʻaaliga mai le lagolago faʻapitoa pe faitau faʻatonuga.
WhatsApp
I itula pisinisi e masani ona matou tali atu i totonu ole 1 minute
E fa'afefea ona fa'atau le polokalame?
Va'ai se fa'amalama o le polokalame
Matamata i se vitio e uiga i le polokalama
Sii mai le demo lomiga
Fa'atusatusa fa'atulagaga o le polokalame
Fa'atatau le tau o polokalame
Fa'atatau le tau o le ao pe a e mana'omia se 'au'aunaga ao
O ai le tagata atia'e?
Polokalama fa'amalama
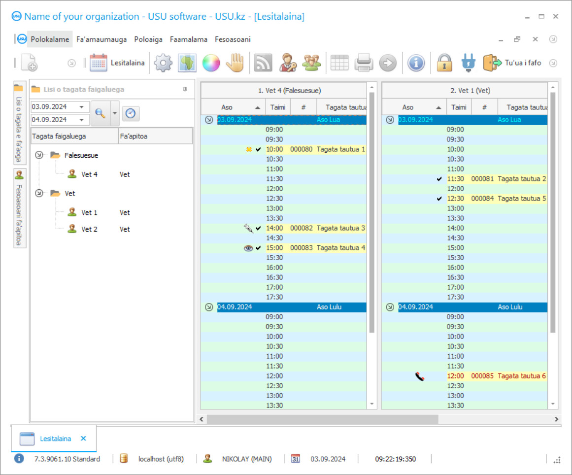
O le fa'amalama o se ata o le polokalama o lo'o fa'agaoioia. Mai lea mea e mafai ai ona e malamalama vave i foliga o le CRM system. Ua matou faʻatinoina se faʻamalama faʻamalama ma le lagolago mo le UX / UI design. O lona uiga o le faʻaoga faʻaoga e faʻavae i luga o tausaga o le poto masani a tagata faʻaoga. O gaioiga ta'itasi e tu'u tonu i le mea e sili ona faigofie e fa'atino ai. Faʻafetai i se auala faʻapitoa, o le a sili atu lau gaosiga o galuega. Kiliki i luga o le ata laitiiti e tatala ai le faʻamalama i le tele atoa.
Afai e te faʻatau se USU CRM system ma se faʻatulagaga o le itiiti ifo i le "Standard", o le ai ai sau filifiliga o mamanu mai le sili atu ma le limasefulu faʻataʻitaʻiga. O tagata taʻitoʻatasi o le polokalama o le a maua le avanoa e filifili ai le mamanu o le polokalame e fetaui ma o latou tofo. O aso uma o galuega e tatau ona aumaia ai le olioli!
O i latou uma e i ai fagafao e masani ma le tuʻufaʻatasia o upu vailaʻau falemaʻi. O maʻi o se manu pele e masani lava ona sau faʻafuaseʻi, ma o lenei, ua leva ona tatou faʻanatinati atu i le latalata falemaʻi falemaʻi, tu i le laina i totonu o pusi, maile, hamsters ma isi manu. I le taimi nei, ua atili ai ona leaga le fagafao. Ona e mulimuli ane ulufale lea i le ofisa. E suʻesuʻe e le fomaʻi manu le manu ma faia se faʻamatalaga muamua. Ma, ina ia mafai ona faʻamamaina le tiga ma fesoasoani i le mativa mea, alu le talavai talavai vailaʻau. Ae, mo ni mafuaʻaga, e sau fua o ia mai le fale teu oloa. Ua uma le vailaau. E te alu faʻasolosolo solo i le fale talavai sili ona latalata ane, inu le vailaʻau lea, sau i totonu, ma tui. O loʻo taʻoto le manu, ma ua faatonuina oe ile tusitusi lima i igoa faigata o mea e te manaʻomia e ave i le taimi o togafitiga. Ma faʻapea foi, ma lau manu pele, oe alu i le fale talavai, ave mea uma e te manaʻomia, ma a maeʻa le vaiaso o togafitiga, ua toe fiafia le fagafao.
O ai le tagata atia'e?
Akulov Nikolay
O le tagata poto ma le polokalame sili na auai i le mamanu ma le atinaʻeina o lenei polokalama.
2026-05-28
Vitio o le polokalama mo se falemaʻi falemaʻi
O le vitio lenei i le Igilisi. Ae e mafai ona e taumafai e su'e ulutala i lau lava gagana.
Ae o faigata uma ono mafai ona 'alofia pe a fai o le falemaʻi vailaʻau sa i ai se polokalame o vailaʻau falemaʻi otometi tausitusi, pulega ma le faʻatonutonuina. I le uma, i le fesoasoani a le USU-Soft otometi polokalama faʻatausitusi, e mafai ai ona faia se taimi atofaina, toʻafilemu sau, ma maua le manu fesoasoani mai le taimi. E le gata i lea, o le polokalama otometi o se falemaʻi falemaʻi tusi faʻamaumauga o vailaʻau i le fale teu oloa ma na vailaʻau e uma ua otometi ulufale e okaina. E le gata i lea, o le aano o le tusitusi lima ua foia: o lenei ua lava naʻo le lolomiina o le otometi gaosia faʻamaoniga ma igoa uma o vailaʻau o loʻo faapipii iai i le polokalama otometi o le falemaʻi falemaʻi. E mafai foi ona e mauaina uma vailaʻau e aunoa ma le tuʻua o le vet's office. Na o le fomaʻi fomaʻi fesuiaʻi le tab i le polokalama o fomaʻi falemaʻi ma faʻamatalaga auiliiliga ma ulufale i le faʻatau atu o fualaʻau i totonu o le database. Maliega - o lenei atinaʻe o mea na tutupu e sili atu ona manuia ma aoga nai lo le tasi faʻamatalaina i le amataga. O le atoa polokalame o le faʻatautaia o tusi ma otometi o le falemaʻi vailaʻau ua fuafuaina e faʻaleleia ma aumaia i le otometi le atoa gaioiga i le vailaʻau falemaʻi. O le polokalame o se falemaʻi falemaʻi mafai ona download fua o se demo mai la tatou 'upega tafaʻilagi.
Sii mai le demo lomiga
A amata le polokalame, e mafai ona e filifilia le gagana.

E mafai ona e sii maia le fa'ata'ita'iga mo le leai o se totogi. Ma galue i le polokalame mo le lua vaiaso. O nisi faʻamatalaga ua uma ona faʻapipiʻiina iina mo le faʻamalamalamaina.
O ai le faaliliu?
Fomai manu falemaʻi pulega o le a sili atu ona aoga ma faigofie. Tausitusi i le falemaʻi falemaʻi avea atili manaia ma sili atu ona otometi. Fomai vailaʻau falemaʻi otometi o le a sologa lelei ma le USU-Filemu polokalama o falemaʻi tusi. O le vailaʻau falemaʻi falemaʻi polokalama apili i le pulega, uma veterinarians ma tagata faʻatau. O le accounting ma le lipotia o polokalame o falemaʻi tusi fesoasoani fesoasoani ia oe e faʻalauiloa ma faʻaleleia aso nei pulega i lau faʻalapotopotoga. Fuafuaina ma otometi o gaioiga teuteuga avea ma o oe le mafai ona suia fesoasoani i le faʻaosofia o tagata faigaluega. Tausitusi ma le faʻatautaia i vailaʻau falemaʻi falemaʻi ua i ai se lisi o ono mafai faʻamaoniga mo manu. O faʻamaoniga ua uma ona i ai i le polokalama, oe na ona manaʻomia e filifili le tasi e te manaʻomia. O faʻamatalaga mai le talaʻaga o le soifua maloloina, faʻapea foʻi ma le faʻamaoniga, e mafai ona tuʻuina atu i le tagata o tausia ile tusi lolomi.
Faʻatonu se polokalame mo se falemaʻi falemaʻi
Ina ia fa'atau le polokalame, na'o le vala'au pe tusi mai ia i matou. O matou tagata tomai faapitoa o le a malilie faʻatasi ma oe i le faʻatulagaina o masini komepiuta talafeagai, saunia se konekarate ma se pili mo le totogiina.
E fa'afefea ona fa'atau le polokalame?
Auina atu faʻamatalaga mo le konekarate
Matou te osia se maliliega ma tagata fa'atau ta'itasi. O le konekarate o lau fa'amautinoaga o le a e mauaina tonu le mea e te mana'omia. O le mea lea, muamua e tatau ona e auina mai ia i matou auiliiliga o se faalapotopotoga faaletulafono poʻo se tagata. E masani ona le sili atu i le 5 minute
Fai se totogi muamua
A mae'a ona tu'uina atu ia te oe kopi o le konekarate ma le pili mo le totogiina, e mana'omia se totogi muamua. Faamolemole ia matau aʻo leʻi faʻapipiʻi le CRM system, e lava le totogi e le o le aofaʻi atoa, ae naʻo se vaega. E lagolagoina auala eseese totogi. E tusa ma le 15 minute
O le a fa'apipi'i le polokalame
A maeʻa lenei mea, o le a malilie faatasi ma oe se aso ma le taimi faʻapipiʻi. E masani ona tupu lenei mea i le aso lava e tasi poʻo le aso e sosoo ai pe a maeʻa pepa. A maeʻa ona faʻapipiʻi le CRM system, e mafai ona e talosaga mo aʻoaʻoga mo lau tagata faigaluega. Afai e faʻatau le polokalame mo le 1 tagata faʻaoga, e le sili atu i le 1 itula
Fiafia i le taunuuga
Fiafia i le taunuuga e le gata :) O le mea e sili ona fiafia ai e le gata o le tulaga lelei lea na fausia ai le polokalama e faʻatometi ai galuega i aso uma, ae faʻapea foʻi le leai o se faʻalagolago i le tulaga o le totogi o le lesitala masina. A uma mea uma, e na'o le tasi e te totogiina mo le polokalame.
Fa'atau se polokalame ua saunia
E mafai fo'i ona e fa'atonu le atina'eina o polokalama fa'apitoa
Afai e iai sau mana'oga fa'apitoa fa'akomepiuta, fa'atonu le atina'e fa'apitoa. Ona e le tau faʻafetaui lea i le polokalame, ae o le polokalame o le a faʻafetaui i au faiga pisinisi!
Polokalame mo se falemaʻi manu
Faʻavae luga o auiliiliga ma faʻamaumauga lipoti, oe mafai ona vaʻai i sili ona talafeagai ma sili ona aoga tautua. O loʻo iai le faʻaaogaina o ponesi ma pepa totogi. O le teuina o ituaiga eseese o ata ma auiliiliga iʻuga o loʻo faia ma fesoʻotaʻiga i tagata taʻitoʻatasi i le CRM database. Tagata gasegase tutoatasi faia taimi atofaina, vaʻaia taimi avanoa i se faapitoa vailaʻau. Faʻatele-tagata faʻaaogaina metotia faʻatagaina tagata faigaluega uma e ulufale i le CRM vailaʻau polokalama, ulufale i faʻamatalaga, fesuiaʻi faʻailoga ma savali luga o le lotoifale upega tafaʻilagi. O mea e faʻafouina i taimi uma. Oe galue i soʻo se lalolagi gagana, faigofie faʻafaigofieina le polokalama CRM mo oe lava. O le vaega o tupe o loʻo i lalo o le vaʻavaʻaiga atoa o le polokalame, ma soʻo se tupe faʻatupeina e faʻamauina i se isi poloka, ona faʻamaumauina lea i le lipoti ina ia mafai ai e tagata ua faʻatagaina ona vaʻaia le mea ma faʻafefea ona alu iai tupe. O le tamoʻe i se falemaʻi falemaʻi o le a liua i se petipetiga e mafai ai e tagata uma o loʻo aʻafia ona maua se malosi maoaʻe ma se malosi, ma o le a e alualu i luma!
O le faʻaeletise faʻamatalaga e mafai ai ona maua faʻamatalaga mai soʻo se mea o le lalolagi, faʻaliliuina o pepa i se tasi ituaiga poʻo se isi. O le faʻatulagaga maualuga e fesoasoani i le pulega ia faigofie ma aoga pe a mafai ai, ina ia faʻaititia ai le aofaʻi o le anoanoaʻi. O le tamoe i se meaola malutaga avea ma mea e sili ona e fiafia iai, ma afai e te tuʻuina i ai lou fatu i totonu, o le a e mautinoa le manumalo i le pito i luga! Fesoʻotaʻi le telefoni PBX fesoasoani e vaʻai i valaʻau sau ma faʻamatalaga luga o le au lesitala. I le tuʻufaʻatasia ma masini tekonolosi maualuga, e talafeagai le faʻatinoina o suʻesuʻega ma faʻamaumauga, faʻatumuina faʻafouina o vailaʻau ma aveʻese igoa faʻamuta, iloiloina o tau ma siaki le lelei teuina ma aso faʻamutaina. O le teuina o faʻamaumauga o itula faigaluega e faʻatagaina ai oe ona iloiloina faʻatino galuega a tagata faʻapitoa, faʻatusatusa i latou i taimi o galuega, faʻatulagaina o le aofaʻi o taimi na galue ai, i luga o le faʻavae e fuafua ai totogi.
Algorithms o le polokalama fesoasoani e vaʻaia moni le lumanaʻi, pe a, i le filifilia o soʻo se aso, oe mafai ona iloa pe o a faʻailoga o le ai ai i se tasi taimi po o se isi. O le mauaina o le alualu i luma manuia o le a liliu nei mai se illusory miti i se mafai gafatia ma le moni taimi faʻatulagaina pe a fai e te amata galulue faʻatasi ma USU-Soft!

