ഓപ്പറേറ്റിംഗ് സിസ്റ്റം: Windows, Android, macOS
പ്രോഗ്രാമുകളുടെ ഗ്രൂപ്പ്: ബിസിനസ് ഓട്ടോമേഷൻ
ഒരു വെറ്റിനറി ക്ലിനിക്കിനുള്ള പ്രോഗ്രാം
- ഞങ്ങളുടെ പ്രോഗ്രാമുകളിൽ ഉപയോഗിക്കുന്ന ബിസിനസ്സ് ഓട്ടോമേഷന്റെ അതുല്യമായ രീതികൾ പകർപ്പവകാശം പരിരക്ഷിക്കുന്നു.

പകർപ്പവകാശം - ഞങ്ങൾ പരിശോധിച്ചുറപ്പിച്ച സോഫ്റ്റ്വെയർ പ്രസാധകരാണ്. ഞങ്ങളുടെ പ്രോഗ്രാമുകളും ഡെമോ പതിപ്പുകളും പ്രവർത്തിപ്പിക്കുമ്പോൾ ഇത് ഓപ്പറേറ്റിംഗ് സിസ്റ്റത്തിൽ പ്രദർശിപ്പിക്കും.

പരിശോധിച്ച പ്രസാധകൻ - ലോകമെമ്പാടുമുള്ള ചെറുകിട ബിസിനസ്സുകൾ മുതൽ വൻകിട സ്ഥാപനങ്ങളുമായി ഞങ്ങൾ പ്രവർത്തിക്കുന്നു. ഞങ്ങളുടെ കമ്പനി കമ്പനികളുടെ അന്താരാഷ്ട്ര രജിസ്റ്ററിൽ ഉൾപ്പെടുത്തിയിട്ടുണ്ട് കൂടാതെ ഒരു ഇലക്ട്രോണിക് ട്രസ്റ്റ് മാർക്ക് ഉണ്ട്.

വിശ്വാസത്തിന്റെ അടയാളം
ദ്രുത പരിവർത്തനം.
നിങ്ങൾ ഇപ്പോൾ എന്താണ് ചെയ്യാൻ ആഗ്രഹിക്കുന്നത്?
നിങ്ങൾക്ക് പ്രോഗ്രാമുമായി പരിചയപ്പെടണമെങ്കിൽ, ഏറ്റവും വേഗതയേറിയ മാർഗം ആദ്യം മുഴുവൻ വീഡിയോയും കാണുക, തുടർന്ന് സൗജന്യ ഡെമോ പതിപ്പ് ഡൗൺലോഡ് ചെയ്ത് സ്വയം പ്രവർത്തിക്കുക. ആവശ്യമെങ്കിൽ, സാങ്കേതിക പിന്തുണയിൽ നിന്ന് ഒരു അവതരണം അഭ്യർത്ഥിക്കുക അല്ലെങ്കിൽ നിർദ്ദേശങ്ങൾ വായിക്കുക.
WhatsApp
പ്രവൃത്തി സമയങ്ങളിൽ ഞങ്ങൾ സാധാരണയായി 1 മിനിറ്റിനുള്ളിൽ പ്രതികരിക്കും
പ്രോഗ്രാം എങ്ങനെ വാങ്ങാം?
പ്രോഗ്രാമിന്റെ ഒരു സ്ക്രീൻഷോട്ട് കാണുക
പ്രോഗ്രാമിനെക്കുറിച്ചുള്ള ഒരു വീഡിയോ കാണുക
ഡെമോ പതിപ്പ് ഡൗൺലോഡുചെയ്യുക
പ്രോഗ്രാമിന്റെ കോൺഫിഗറേഷനുകൾ താരതമ്യം ചെയ്യുക
സോഫ്റ്റ്വെയറിന്റെ വില കണക്കാക്കുക
നിങ്ങൾക്ക് ഒരു ക്ലൗഡ് സെർവർ വേണമെങ്കിൽ ക്ലൗഡിന്റെ വില കണക്കാക്കുക
ആരാണ് ഡെവലപ്പർ?
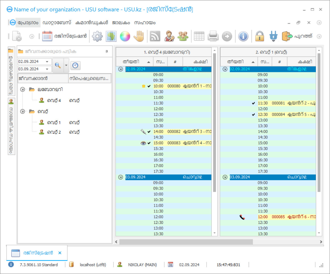
പ്രോഗ്രാം സ്ക്രീൻഷോട്ട്
സോഫ്റ്റ്വെയർ പ്രവർത്തിക്കുന്നതിൻ്റെ ഫോട്ടോയാണ് സ്ക്രീൻഷോട്ട്. ഒരു CRM സിസ്റ്റം എങ്ങനെയുണ്ടെന്ന് അതിൽ നിന്ന് നിങ്ങൾക്ക് പെട്ടെന്ന് മനസ്സിലാക്കാൻ കഴിയും. UX/UI ഡിസൈനിനുള്ള പിന്തുണയോടെ ഞങ്ങൾ ഒരു വിൻഡോ ഇൻ്റർഫേസ് നടപ്പിലാക്കിയിട്ടുണ്ട്. ഇതിനർത്ഥം ഉപയോക്തൃ ഇൻ്റർഫേസ് വർഷങ്ങളുടെ ഉപയോക്തൃ അനുഭവത്തെ അടിസ്ഥാനമാക്കിയുള്ളതാണെന്നാണ്. ഓരോ പ്രവർത്തനവും അത് നടപ്പിലാക്കാൻ ഏറ്റവും സൗകര്യപ്രദമായ സ്ഥലത്ത് കൃത്യമായി സ്ഥിതിചെയ്യുന്നു. അത്തരമൊരു സമർത്ഥമായ സമീപനത്തിന് നന്ദി, നിങ്ങളുടെ തൊഴിൽ ഉൽപാദനക്ഷമത പരമാവധി ആയിരിക്കും. സ്ക്രീൻഷോട്ട് പൂർണ്ണ വലുപ്പത്തിൽ തുറക്കാൻ ചെറിയ ചിത്രത്തിൽ ക്ലിക്ക് ചെയ്യുക.
കുറഞ്ഞത് "സ്റ്റാൻഡേർഡ്" എന്ന കോൺഫിഗറേഷനുള്ള ഒരു USU CRM സിസ്റ്റം നിങ്ങൾ വാങ്ങുകയാണെങ്കിൽ, നിങ്ങൾക്ക് അമ്പതിലധികം ടെംപ്ലേറ്റുകളിൽ നിന്നുള്ള ഡിസൈനുകൾ തിരഞ്ഞെടുക്കാനാകും. സോഫ്റ്റ്വെയറിൻ്റെ ഓരോ ഉപയോക്താവിനും അവരുടെ അഭിരുചിക്കനുസരിച്ച് പ്രോഗ്രാമിൻ്റെ ഡിസൈൻ തിരഞ്ഞെടുക്കാനുള്ള അവസരം ലഭിക്കും. ജോലിയുടെ എല്ലാ ദിവസവും സന്തോഷം നൽകണം!
വളർത്തുമൃഗങ്ങളുള്ള എല്ലാവർക്കും വെറ്റിനറി ക്ലിനിക് എന്ന പദങ്ങളുടെ സംയോജനം പരിചിതമാണ്. പ്രിയപ്പെട്ട മൃഗത്തിന്റെ രോഗം എല്ലായ്പ്പോഴും പെട്ടെന്ന് വരുന്നു, ഇപ്പോൾ ഞങ്ങൾ ഇതിനകം തന്നെ അടുത്തുള്ള വെറ്റിനറി ക്ലിനിക്കിലേക്ക് ഓടിക്കയറുകയാണ്, പൂച്ചകൾ, നായ്ക്കൾ, എലിച്ചക്രം, മറ്റ് മൃഗങ്ങൾ എന്നിവയ്ക്കിടയിൽ നിൽക്കുന്നു. അതേസമയം, വളർത്തുമൃഗങ്ങൾ കൂടുതൽ വഷളാകുന്നു. അവസാനം നിങ്ങൾ ഓഫീസിലേക്ക് പ്രവേശിക്കുക. മൃഗവൈദന് മൃഗത്തെ പരിശോധിക്കുകയും പ്രാഥമിക രോഗനിർണയം നടത്തുകയും ചെയ്യുന്നു. കൂടാതെ, വേദന ഒഴിവാക്കാനും ദരിദ്രനെ സഹായിക്കാനും വെറ്റ് മരുന്ന് നിർദ്ദേശിക്കുന്നു. പക്ഷേ, ചില കാരണങ്ങളാൽ, അവൻ അല്ലെങ്കിൽ അവൾ വെയർഹ house സിൽ നിന്ന് വെറുതെ വരുന്നു. മരുന്ന് കഴിഞ്ഞു. നിങ്ങൾ അടുത്തുള്ള ഫാർമസിയിലേക്ക് തലകീഴായി ഓടുന്നു, ഈ മരുന്ന് കഴിക്കുക, അകത്തേക്ക് വരിക, ഒരു കുത്തിവയ്പ്പ് നൽകുക. മൃഗം കിടക്കുന്നു, ചികിത്സയ്ക്കിടെ നിങ്ങൾ എടുക്കേണ്ടതിന്റെ ബുദ്ധിമുട്ടുള്ള പേരുകൾ നിങ്ങൾക്ക് കൈയ്യക്ഷരത്തിൽ നിർദ്ദേശിക്കപ്പെടുന്നു. വീണ്ടും, നിങ്ങളുടെ പ്രിയപ്പെട്ട മൃഗത്തിനൊപ്പം, നിങ്ങൾ ഫാർമസിയിലേക്ക് പോകുന്നു, നിങ്ങൾക്ക് വേണ്ടതെല്ലാം എടുക്കുക, ഒരാഴ്ചത്തെ ചികിത്സയ്ക്ക് ശേഷം വളർത്തുമൃഗങ്ങൾ വീണ്ടും സന്തോഷവതിയാണ്.
ആരാണ് ഡെവലപ്പർ?
അകുലോവ് നിക്കോളായ്
ഈ സോഫ്റ്റ്വെയറിൻ്റെ രൂപകൽപ്പനയിലും വികസനത്തിലും പങ്കെടുത്ത വിദഗ്ധനും ചീഫ് പ്രോഗ്രാമറും.
2026-05-28
ഒരു വെറ്റിനറി ക്ലിനിക്കിനായുള്ള പ്രോഗ്രാമിന്റെ വീഡിയോ
ഈ വീഡിയോ ഇംഗ്ലീഷിലാണ്. എന്നാൽ നിങ്ങളുടെ മാതൃഭാഷയിൽ സബ്ടൈറ്റിലുകൾ ഓണാക്കാൻ നിങ്ങൾക്ക് ശ്രമിക്കാം.
വെറ്റിനറി ക്ലിനിക്കുകളിൽ വെറ്ററിനറി ക്ലിനിക്കുകളുടെ ഒരു പ്രോഗ്രാം ഓട്ടോമേറ്റഡ് അക്ക ing ണ്ടിംഗ്, മാനേജ്മെന്റ്, കൺട്രോൾ എന്നിവ ഉണ്ടായിരുന്നെങ്കിൽ എല്ലാ ബുദ്ധിമുട്ടുകളും ഒഴിവാക്കാമായിരുന്നു. എല്ലാത്തിനുമുപരി, യുഎസ്യു-സോഫ്റ്റ് ഓട്ടോമേറ്റഡ് അക്ക ing ണ്ടിംഗ് പ്രോഗ്രാമിന്റെ സഹായത്തോടെ, ഒരു കൂടിക്കാഴ്ച നടത്താനും ശാന്തമായി വരാനും മൃഗത്തെ സഹായിക്കാനും കഴിയും. കൂടാതെ, ഒരു വെറ്റിനറി ക്ലിനിക്കിന്റെ ഓട്ടോമേറ്റഡ് പ്രോഗ്രാം വെയർഹ house സിലെ മരുന്നുകളുടെ രേഖകൾ സൂക്ഷിക്കുകയും ഓർഡർ ചെയ്യുന്നതിനായി സ്വപ്രേരിതമായി പ്രവേശിക്കുകയും ചെയ്യുന്നു. കൂടാതെ, നിയമവിരുദ്ധമായ കൈയക്ഷരത്തിന്റെ സാരാംശം പരിഹരിച്ചു: ഇപ്പോൾ സ്വപ്രേരിതമായി ജനറേറ്റുചെയ്ത രോഗനിർണയം അച്ചടിച്ചാൽ മാത്രം മതി, വെറ്റിനറി ക്ലിനിക്കിന്റെ ഓട്ടോമേറ്റഡ് പ്രോഗ്രാമിൽ മരുന്നുകളുടെ എല്ലാ പേരുകളും അതിൽ ഘടിപ്പിച്ചിരിക്കുന്നു. മൃഗഡോക്ടറുടെ ഓഫീസിൽ നിന്ന് പുറത്തുപോകാതെ തന്നെ നിങ്ങൾക്ക് എല്ലാ മരുന്നുകളും ലഭിക്കും. മൃഗവൈദന് വെറ്റ് ക്ലിനിക്കിന്റെയും ഡാറ്റ വിശകലനത്തിന്റെയും പ്രോഗ്രാമിലെ ടാബ് മാറ്റുകയും ഡാറ്റാബേസിലേക്ക് മയക്കുമരുന്ന് വിൽപ്പനയിലേക്ക് പ്രവേശിക്കുകയും ചെയ്യുന്നു. സമ്മതിക്കുക - ഇവന്റുകളുടെ ഈ വികസനം തുടക്കത്തിൽ വിവരിച്ചതിനേക്കാൾ വളരെ വിജയകരവും ഫലപ്രദവുമാണ്. വെറ്റിനറി ക്ലിനിക്കിലെ അക്ക process ണ്ടിംഗ് മാനേജ്മെന്റിന്റെയും ഓട്ടോമേഷന്റെയും മുഴുവൻ പ്രോഗ്രാമും വെറ്റിനറി ക്ലിനിക്കിലെ മുഴുവൻ പ്രക്രിയയും മെച്ചപ്പെടുത്തുന്നതിനും ഓട്ടോമേഷൻ കൊണ്ടുവരുന്നതിനുമായി രൂപകൽപ്പന ചെയ്തിട്ടുള്ളതാണ്. ഒരു വെറ്റിനറി ക്ലിനിക്കിന്റെ പ്രോഗ്രാം ഞങ്ങളുടെ വെബ്സൈറ്റിൽ നിന്ന് ഒരു ഡെമോ ആയി സ download ജന്യമായി ഡ download ൺലോഡ് ചെയ്യാൻ കഴിയും.
ഡെമോ പതിപ്പ് ഡൗൺലോഡുചെയ്യുക
പ്രോഗ്രാം ആരംഭിക്കുമ്പോൾ, നിങ്ങൾക്ക് ഭാഷ തിരഞ്ഞെടുക്കാം.

നിങ്ങൾക്ക് ഡെമോ പതിപ്പ് സൗജന്യമായി ഡൗൺലോഡ് ചെയ്യാം. കൂടാതെ രണ്ടാഴ്ചത്തേക്ക് പ്രോഗ്രാമിൽ പ്രവർത്തിക്കുക. വ്യക്തതയ്ക്കായി ചില വിവരങ്ങൾ ഇതിനകം അവിടെ ഉൾപ്പെടുത്തിയിട്ടുണ്ട്.
ആരാണ് വിവർത്തകൻ?
വെറ്ററിനറി ക്ലിനിക് മാനേജ്മെന്റ് കൂടുതൽ ഉൽപാദനക്ഷമവും എളുപ്പവുമാകും. വെറ്റിനറി ക്ലിനിക്കിലെ അക്ക ing ണ്ടിംഗ് കൂടുതൽ രസകരവും കൂടുതൽ യാന്ത്രികവുമായിത്തീരുന്നു. ക്ലിനിക് അക്ക ing ണ്ടിംഗിന്റെ യുഎസ്യു-സോഫ്റ്റ് പ്രോഗ്രാം ഉപയോഗിച്ച് വെറ്ററിനറി ക്ലിനിക് ഓട്ടോമേഷൻ സുഗമമായി നടക്കും. വെറ്ററിനറി ക്ലിനിക് ഓട്ടോമേഷൻ പ്രോഗ്രാം മാനേജ്മെന്റിനെ, മൃഗവൈദ്യൻമാരെയും ക്ലയന്റുകളെയും ആകർഷിക്കുന്നു. ക്ലിനിക് അക്ക ing ണ്ടിംഗിന്റെ അക്ക ing ണ്ടിംഗ്, റിപ്പോർട്ടിംഗ് പ്രോഗ്രാം നിങ്ങളുടെ ഓർഗനൈസേഷനിൽ ആധുനിക മാനേജ്മെൻറ് അവതരിപ്പിക്കാനും മെച്ചപ്പെടുത്താനും സഹായിക്കുന്നു. ആക്റ്റിവിറ്റി അക്ക ing ണ്ടിംഗിന്റെ ആസൂത്രണവും ഓട്ടോമേഷനും ജീവനക്കാരെ പ്രചോദിപ്പിക്കുന്നതിൽ നിങ്ങളുടെ മാറ്റാനാകാത്ത സഹായിയായി മാറുന്നു. വെറ്റിനറി ക്ലിനിക്കുകളിലെ അക്ക ing ണ്ടിംഗും മാനേജ്മെന്റും ഇതിനകം മൃഗങ്ങൾക്ക് സാധ്യമായ രോഗനിർണയങ്ങളുടെ ഒരു ലിസ്റ്റ് ഉൾക്കൊള്ളുന്നു. രോഗനിർണയം ഇതിനകം തന്നെ പ്രോഗ്രാമിലുണ്ട്, നിങ്ങൾക്ക് ആവശ്യമുള്ളത് തിരഞ്ഞെടുക്കേണ്ടതുണ്ട്. മെഡിക്കൽ ചരിത്രത്തിൽ നിന്നുള്ള എക്സ്ട്രാക്റ്റുകളും രോഗനിർണയവും ക്ലയന്റിന് അച്ചടിച്ച രൂപത്തിൽ നൽകാം.
ഒരു വെറ്റിനറി ക്ലിനിക്കിന് ഒരു പ്രോഗ്രാം ഓർഡർ ചെയ്യുക
പ്രോഗ്രാം വാങ്ങാൻ, ഞങ്ങളെ വിളിക്കുകയോ എഴുതുകയോ ചെയ്യുക. ഞങ്ങളുടെ സ്പെഷ്യലിസ്റ്റുകൾ ഉചിതമായ സോഫ്റ്റ്വെയർ കോൺഫിഗറേഷനിൽ നിങ്ങളോട് യോജിക്കും, ഒരു കരാറും പേയ്മെൻ്റിനായി ഒരു ഇൻവോയ്സും തയ്യാറാക്കും.
പ്രോഗ്രാം എങ്ങനെ വാങ്ങാം?
കരാറിൻ്റെ വിശദാംശങ്ങൾ അയയ്ക്കുക
ഓരോ ക്ലയൻ്റുമായി ഞങ്ങൾ ഒരു കരാറിൽ ഏർപ്പെടുന്നു. നിങ്ങൾക്ക് ആവശ്യമുള്ളത് കൃത്യമായി ലഭിക്കുമെന്ന നിങ്ങളുടെ ഉറപ്പാണ് കരാർ. അതിനാൽ, ആദ്യം നിങ്ങൾ ഒരു നിയമപരമായ സ്ഥാപനത്തിൻ്റെയോ വ്യക്തിയുടെയോ വിശദാംശങ്ങൾ ഞങ്ങൾക്ക് അയയ്ക്കേണ്ടതുണ്ട്. ഇത് സാധാരണയായി 5 മിനിറ്റിൽ കൂടുതൽ എടുക്കുന്നില്ല
മുൻകൂറായി പണമടയ്ക്കുക
പേയ്മെൻ്റിനുള്ള കരാറിൻ്റെയും ഇൻവോയ്സിൻ്റെയും സ്കാൻ ചെയ്ത പകർപ്പുകൾ നിങ്ങൾക്ക് അയച്ചതിന് ശേഷം, ഒരു മുൻകൂർ പേയ്മെൻ്റ് ആവശ്യമാണ്. CRM സിസ്റ്റം ഇൻസ്റ്റാൾ ചെയ്യുന്നതിനുമുമ്പ്, മുഴുവൻ തുകയും അടച്ചാൽ മതി, ഒരു ഭാഗം മാത്രം. വിവിധ പേയ്മെൻ്റ് രീതികൾ പിന്തുണയ്ക്കുന്നു. ഏകദേശം 15 മിനിറ്റ്
പ്രോഗ്രാം ഇൻസ്റ്റാൾ ചെയ്യും
ഇതിനുശേഷം, ഒരു നിർദ്ദിഷ്ട ഇൻസ്റ്റാളേഷൻ തീയതിയും സമയവും നിങ്ങളുമായി അംഗീകരിക്കപ്പെടും. പേപ്പർ വർക്ക് പൂർത്തിയാക്കിയതിന് ശേഷമുള്ള അതേ ദിവസത്തിലോ അടുത്ത ദിവസത്തിലോ ഇത് സാധാരണയായി സംഭവിക്കുന്നു. CRM സിസ്റ്റം ഇൻസ്റ്റാൾ ചെയ്ത ഉടൻ തന്നെ, നിങ്ങളുടെ ജീവനക്കാരന് പരിശീലനം നൽകാൻ നിങ്ങൾക്ക് ആവശ്യപ്പെടാം. പ്രോഗ്രാം 1 ഉപയോക്താവിനായി വാങ്ങിയതാണെങ്കിൽ, ഇതിന് 1 മണിക്കൂറിൽ കൂടുതൽ എടുക്കില്ല
ഫലം ആസ്വദിക്കൂ
അനന്തമായി ഫലം ആസ്വദിക്കൂ :) ദൈനംദിന ജോലികൾ ഓട്ടോമേറ്റ് ചെയ്യുന്നതിനായി സോഫ്റ്റ്വെയർ വികസിപ്പിച്ചെടുത്ത ഗുണനിലവാരം മാത്രമല്ല, പ്രതിമാസ സബ്സ്ക്രിപ്ഷൻ ഫീസിൻ്റെ രൂപത്തിലുള്ള ആശ്രിതത്വത്തിൻ്റെ അഭാവവും പ്രത്യേകിച്ചും സന്തോഷകരമാണ്. എല്ലാത്തിനുമുപരി, പ്രോഗ്രാമിനായി നിങ്ങൾ ഒരു തവണ മാത്രമേ പണം നൽകൂ.
ഒരു റെഡിമെയ്ഡ് പ്രോഗ്രാം വാങ്ങുക
നിങ്ങൾക്ക് ഇഷ്ടാനുസൃത സോഫ്റ്റ്വെയർ വികസനം ഓർഡർ ചെയ്യാനും കഴിയും
നിങ്ങൾക്ക് പ്രത്യേക സോഫ്റ്റ്വെയർ ആവശ്യകതകൾ ഉണ്ടെങ്കിൽ, ഇഷ്ടാനുസൃത വികസനം ഓർഡർ ചെയ്യുക. അപ്പോൾ നിങ്ങൾ പ്രോഗ്രാമുമായി പൊരുത്തപ്പെടേണ്ടതില്ല, പക്ഷേ നിങ്ങളുടെ ബിസിനസ്സ് പ്രക്രിയകളിലേക്ക് പ്രോഗ്രാം ക്രമീകരിക്കപ്പെടും!
ഒരു വെറ്റിനറി ക്ലിനിക്കിനുള്ള പ്രോഗ്രാം
വിശകലന, സ്ഥിതിവിവര റിപ്പോർട്ടിംഗിനെ അടിസ്ഥാനമാക്കി, നിങ്ങൾക്ക് ഏറ്റവും പ്രസക്തവും ലാഭകരവുമായ സേവനങ്ങൾ കാണാൻ കഴിയും. ബോണസ്, പേയ്മെന്റ് കാർഡുകളുടെ ഉപയോഗം നൽകിയിട്ടുണ്ട്. സിആർഎം ഡാറ്റാബേസിലെ ഓരോ ക്ലയന്റുമായും അറ്റാച്ചുമെന്റ് ഉപയോഗിച്ചാണ് വിവിധതരം ചിത്രങ്ങളുടെയും വിശകലന ഫലങ്ങളുടെയും സംഭരണം നടത്തുന്നത്. ഒരു പ്രത്യേക മൃഗവൈദന് സ time ജന്യ സമയം കൊണ്ട് രോഗികൾ സ്വതന്ത്രമായി നിയമനങ്ങൾ നടത്തുന്നു. സിആർഎം വെറ്റിനറി പ്രോഗ്രാമിലേക്ക് പ്രവേശിക്കാനും വിവരങ്ങൾ നൽകാനും പ്രാദേശിക നെറ്റ്വർക്കിലൂടെ വിവരങ്ങൾ കൈമാറാനും സൂചകങ്ങളും സന്ദേശങ്ങളും നൽകാനും മൾട്ടി-യൂസർ മോഡ് എല്ലാ ജീവനക്കാരെയും അനുവദിക്കുന്നു. മെറ്റീരിയലുകൾ പതിവായി അപ്ഡേറ്റുചെയ്യുന്നു. നിങ്ങൾ ഏത് ലോക ഭാഷയിലും പ്രവർത്തിക്കുന്നു, നിങ്ങൾക്കായി CRM പ്രോഗ്രാം സൗകര്യപ്രദമായി ഇച്ഛാനുസൃതമാക്കുന്നു. ഫിനാൻസിന്റെ വിസ്തീർണ്ണം പ്രോഗ്രാമിന്റെ പൂർണ മേൽനോട്ടത്തിലാണ്, കൂടാതെ ഏതെങ്കിലും പണമിടപാടുകൾ ഒരു പ്രത്യേക ബ്ലോക്കിൽ രേഖപ്പെടുത്തുകയും തുടർന്ന് റിപ്പോർട്ടിൽ രേഖപ്പെടുത്തുകയും ചെയ്യുന്നതിലൂടെ അംഗീകൃത ആളുകൾക്ക് ഫണ്ടുകൾ എവിടെ, എങ്ങനെ പോകുന്നുവെന്ന് കാണാൻ കഴിയും. ഒരു വെറ്റിനറി ക്ലിനിക്ക് നടത്തുന്നത് ഒരു ചൂതാട്ടമായി മാറും, അതിൽ പങ്കെടുക്കുന്ന ഓരോ വ്യക്തിക്കും അവിശ്വസനീയമായ ഡ്രൈവും energy ർജ്ജവും ലഭിക്കും, നിങ്ങൾ ആത്യന്തികമായി വിജയിക്കും!
ഇലക്ട്രോണിക് പതിപ്പ് ലോകത്തെവിടെ നിന്നും വിവരങ്ങളിലേക്ക് പ്രവേശനം സാധ്യമാക്കുന്നു, പ്രമാണങ്ങൾ ഒരു ഫോർമാറ്റിലേക്കോ മറ്റൊന്നിലേക്കോ മാറ്റുന്നു. ശ്രേണിപരമായ ഘടന മാനേജ്മെന്റിനെ കഴിയുന്നത്ര ലളിതവും കാര്യക്ഷമവുമായിരിക്കാൻ സഹായിക്കുന്നു, അങ്ങനെ ഓവർലോഡുകളുടെ എണ്ണം ഗണ്യമായി കുറയുന്നു. ഒരു മൃഗസംരക്ഷണ കേന്ദ്രം പ്രവർത്തിപ്പിക്കുന്നത് നിങ്ങളുടെ പ്രിയപ്പെട്ട കാര്യമായിത്തീരുന്നു, ഒപ്പം നിങ്ങളുടെ ഹൃദയം അതിൽ ഉൾപ്പെടുത്തുകയാണെങ്കിൽ, നിങ്ങൾ തീർച്ചയായും മുകളിൽ ജയിക്കും! പിബിഎക്സ് ടെലിഫോണി കണക്റ്റുചെയ്യുന്നത് ഇൻകമിംഗ് കോളുകളും വരിക്കാരുടെ വിവരങ്ങളും കാണാൻ സഹായിക്കുന്നു. ഹൈടെക് ഉപകരണങ്ങളുമായി സമന്വയിപ്പിക്കുന്നതിലൂടെ, സാധന സാമഗ്രികളും അക്ക ing ണ്ടിംഗും നടപ്പിലാക്കുക, സമയബന്ധിതമായി മരുന്നുകൾ നികത്തുക, കാലഹരണപ്പെട്ട പേരുകൾ ഒഴിവാക്കുക, ചെലവുകൾ വിശകലനം ചെയ്യുക, സംഭരണ നിലവാരവും കാലഹരണപ്പെടൽ തീയതികളും ട്രാക്കുചെയ്യുക. ജോലി സമയത്തിന്റെ രേഖകൾ സൂക്ഷിക്കുന്നത് സ്പെഷ്യലിസ്റ്റുകളുടെ പ്രകടനം യുക്തിസഹമായി വിലയിരുത്താനും അവരെ ജോലി ഷെഡ്യൂളുകളുമായി താരതമ്യപ്പെടുത്താനും കൃത്യമായ സമയം കണക്കാക്കാനും വേതനം കണക്കാക്കുകയും ചെയ്യുന്നു.
പ്രോഗ്രാമിന്റെ അൽഗോരിതംസ് ഭാവി അക്ഷരാർത്ഥത്തിൽ പ്രവചിക്കാൻ സഹായിക്കുന്നു, അവിടെ, ഏത് ദിവസവും തിരഞ്ഞെടുക്കുന്നതിലൂടെ, ഒരു സമയത്ത് അല്ലെങ്കിൽ മറ്റൊന്നിൽ എന്തൊക്കെ സൂചകങ്ങൾ ഉണ്ടെന്ന് നിങ്ങൾക്ക് കണ്ടെത്താൻ കഴിയും. മികച്ച വിജയം നേടുന്നത് ഇപ്പോൾ യുഎസ്യു-സോഫ്റ്റ് ഉപയോഗിച്ച് സഹകരിക്കാൻ തുടങ്ങിയാൽ ഒരു മിഥ്യാ സ്വപ്നത്തിൽ നിന്ന് ഒരു റിയലിസ്റ്റിക് സമയപരിധിയോടെ സാധ്യമായ ലക്ഷ്യമായി മാറും!

