මෙහෙයුම් පද්ධතිය: Windows, Android, macOS
වැඩසටහන් සමූහය: ව්යාපාර ස්වයංක්රීයකරණය
පශු වෛද්ය සායනයක් සඳහා වැඩසටහන
- අපගේ වැඩසටහන් වල භාවිතා වන ව්යාපාර ස්වයංක්රීයකරණයේ අද්විතීය ක්රම ප්රකාශන හිමිකම ආරක්ෂා කරයි.

කතුහිමිකම - අපි සත්යාපිත මෘදුකාංග ප්රකාශකයෙක්. අපගේ වැඩසටහන් සහ demo-අනුවාද ක්රියාත්මක කිරීමේදී මෙය මෙහෙයුම් පද්ධතියේ ප්රදර්ශනය වේ.

සත්යාපිත ප්රකාශකයා - අපි කුඩා ව්යාපාරවල සිට විශාල ව්යාපාර දක්වා ලොව පුරා සංවිධාන සමඟ වැඩ කරන්නෙමු. අපගේ සමාගම ජාත්යන්තර සමාගම් ලේඛනයට ඇතුළත් කර ඇති අතර විද්යුත් භාර ලකුණක් ඇත.

විශ්වාසයේ ලකුණ
ඉක්මන් සංක්රමණය.
ඔබට දැන් කුමක් කිරීමට අවශ්යද?
ඔබට වැඩසටහන සමඟ දැන හඳුනා ගැනීමට අවශ්ය නම්, වේගවත්ම ක්රමය නම් පළමුව සම්පූර්ණ වීඩියෝව නැරඹීමයි, පසුව නොමිලේ ආදර්ශන අනුවාදය බාගත කර එය සමඟ වැඩ කිරීම. අවශ්ය නම්, තාක්ෂණික සහාය වෙතින් ඉදිරිපත් කිරීමක් ඉල්ලා සිටින්න හෝ උපදෙස් කියවන්න.
WhatsApp
ව්යාපාරික වේලාවන් තුළ අපි සාමාන්යයෙන් මිනිත්තු 1ක් ඇතුළත ප්රතිචාර දක්වමු
වැඩසටහන මිලදී ගන්නේ කෙසේද?
වැඩසටහනේ තිර රුවක් බලන්න
වැඩසටහන ගැන වීඩියෝවක් නරඹන්න
ආදර්ශන අනුවාදය බාගන්න
වැඩසටහනේ සැකසුම් සසඳන්න
මෘදුකාංගයේ පිරිවැය ගණනය කරන්න
ඔබට වලාකුළු සේවාදායකයක් අවශ්ය නම් වලාකුළේ පිරිවැය ගණනය කරන්න
සංවර්ධකයා කවුද?
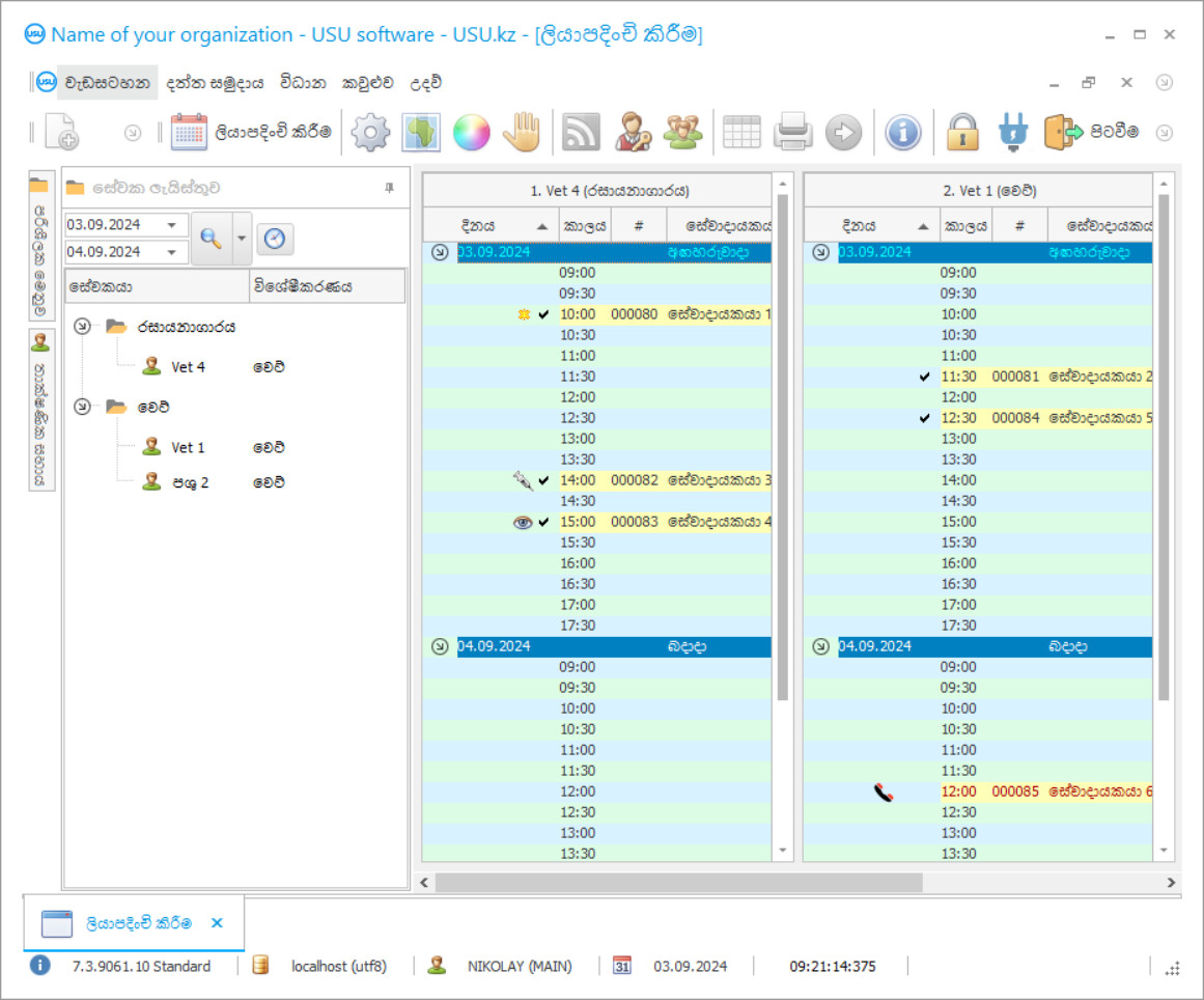
වැඩසටහන් තිර රුව
Screenshot යනු මෘදුකාංගය ක්රියාත්මක වන ඡායාරූපයකි. එයින් ඔබට CRM පද්ධතියක් පෙනෙන්නේ කෙසේද යන්න වහාම තේරුම් ගත හැකිය. අපි UX/UI නිර්මාණය සඳහා සහය ඇති කවුළු අතුරු මුහුණතක් ක්රියාත්මක කර ඇත. මෙයින් අදහස් කරන්නේ පරිශීලක අතුරුමුහුණත වසර ගණනාවක පරිශීලක අත්දැකීම් මත පදනම් වී ඇති බවයි. සෑම ක්රියාවක්ම එය සිදු කිරීමට වඩාත් පහසු ස්ථානයේ හරියටම පිහිටා ඇත. එවැනි නිපුණ ප්රවේශයකට ස්තූතියි, ඔබේ වැඩ ඵලදායිතාව උපරිම වනු ඇත. තිර රුව සම්පූර්ණ ප්රමාණයෙන් විවෘත කිරීමට කුඩා රූපය මත ක්ලික් කරන්න.
ඔබ අවම වශයෙන් "සම්මත" වින්යාසය සහිත USU CRM පද්ධතියක් මිලට ගන්නේ නම්, ඔබට සැකිලි පනහකට වඩා වැඩි ගණනකින් මෝස්තර තෝරා ගත හැකිය. මෘදුකාංගයේ සෑම පරිශීලකයෙකුටම ඔවුන්ගේ රුචිකත්වයට ගැලපෙන පරිදි වැඩසටහනේ සැලසුම තෝරා ගැනීමට අවස්ථාව ලැබේ. වැඩ කරන සෑම දිනකම ප්රීතිය ගෙන දිය යුතුය!
සුරතල් සතුන් ඇති සියල්ලන්ටම පශු වෛද්ය සායනය යන වචනවල සංයෝජනය හුරුපුරුදුය. ආදරණීය සතෙකුගේ රෝගී තත්වය සෑම විටම හදිසියේම පැමිණෙන අතර, දැන් අපි දැනටමත් ළඟම ඇති පශු වෛද්ය සායනය වෙත වේගයෙන් යමින් බළලුන්, බල්ලන්, හැම්ස්ටර් සහ වෙනත් සතුන් අතර පෙළ ගැසී සිටිමු. මේ අතර, සුරතලා නරක අතට හැරේ. එවිට ඔබ අවසානයේ කාර්යාලයට ඇතුළු වේ. පශු වෛද්යවරයා සත්වයා පරීක්ෂා කර මූලික රෝග විනිශ්චය කරයි. තවද, වේදනාව සමනය කර දුප්පතුන්ට උපකාර කිරීම සඳහා, පශු වෛද්යවරයා බෙහෙත් නියම කරයි. එහෙත්, කිසියම් හේතුවක් නිසා ඔහු හෝ ඇය හිස් අතින් ගබඩාවෙන් පැමිණේ. බෙහෙත් ඉවරයි. ඔබ ළඟම ඇති ෆාමසිය වෙත වේගයෙන් දිව ගොස්, මෙම medicine ෂධය ගෙන, ඇතුළට පැමිණ එන්නතක් දෙන්න. සත්වයා වැතිර සිටින අතර, ප්රතිකාරයේදී ඔබ විසින් ගත යුතු දේ පිළිබඳ අසීරු අත් අකුරින් ඔබට නියම කරනු ලැබේ. නැවතත්, ඔබේ ආදරණීය සත්වයා සමඟ, ඔබ ෆාමසියට ගොස්, ඔබට අවශ්ය සියල්ල රැගෙන, සතියක ප්රතිකාරයෙන් පසුව, සුරතලා නැවතත් සතුටු සිතින් සිටී.
සංවර්ධකයා කවුද?
අකුලොව් නිකොලායි
මෙම මෘදුකාංගය සැලසුම් කිරීම සහ සංවර්ධනය කිරීම සඳහා සහභාගී වූ විශේෂඥ සහ ප්රධාන වැඩසටහන්කරු.
2026-05-28
පශු වෛද්ය සායනයක් සඳහා වැඩසටහනේ වීඩියෝව
මෙම වීඩියෝව ඉංග්රීසියෙන්. නමුත් ඔබට ඔබේ මව් භාෂාවෙන් උපසිරැසි සක්රීය කිරීමට උත්සාහ කළ හැක.
නමුත් පශු වෛද්ය සායනයට පශු වෛද්ය සායන ස්වයංක්රීය ගිණුම්කරණය, කළමනාකරණය සහ පාලනය පිළිබඳ වැඩසටහනක් තිබුනේ නම් සියලු දුෂ්කරතා මඟහරවා ගත හැකිව තිබුණි. සියල්ලට පසු, යූඑස්යූ-සොෆ්ට් ස්වයංක්රීය ගිණුම්කරණ වැඩසටහනේ සහාය ඇතිව, හමුවීමක් කිරීමට, සන්සුන්ව පැමිණීමට සහ සත්වයාගේ උපකාරය ලබා ගැනීමට හැකි වනු ඇත. එසේම, පශු වෛද්ය සායනයක ස්වයංක්රීය වැඩසටහන මඟින් ගබඩාවේ medicines ෂධ පිළිබඳ වාර්තා තබා ඇති අතර ඒවා අවසන් වන medicines ෂධ ස්වයංක්රීයව ඇණවුම් කිරීමට ඇතුළත් වේ. එසේම, අවිනිශ්චිත අත් අකුරු වල සාරය නිරාකරණය කර ඇත: දැන් ස්වයංක්රීයව ජනනය කරන ලද රෝග විනිශ්චය මුද්රණය කිරීම පමණක් ප්රමාණවත් වන අතර පශු වෛද්ය සායනයේ ස්වයංක්රීය වැඩසටහනට medicines ෂධවල සියලුම නම් එයට අමුණා ඇත. පශු වෛද්ය කාර්යාලයෙන් ඉවත් නොවී ඔබට සියලුම medicines ෂධ ලබා ගත හැකිය. පශු වෛද්යවරයා හුදෙක් පශු වෛද්ය සායනය හා දත්ත විශ්ලේෂණ වැඩසටහනේ ටැබ් එක වෙනස් කර දත්ත ගබඩාවට drugs ෂධ අලෙවියට ඇතුල් වේ. එකඟ වන්න - මෙම සිදුවීම් සංවර්ධනය ආරම්භයේ විස්තර කළ ඒවාට වඩා සාර්ථක හා tive ලදායී වේ. පශු වෛද්ය සායනයේ ගිණුම් කළමනාකරණය සහ ස්වයංක්රීයකරණය පිළිබඳ සමස්ත වැඩසටහන සැලසුම් කර ඇත්තේ පශු වෛද්ය සායනයේ සමස්ත ක්රියාවලියම වැඩිදියුණු කිරීම සහ ස්වයංක්රීයකරණයට ගෙන ඒම සඳහා ය. පශු වෛද්ය සායනයක වැඩසටහන අපගේ වෙබ් අඩවියෙන් නිරූපණයක් ලෙස නොමිලේ බාගත හැකිය.
ආදර්ශන අනුවාදය බාගන්න
වැඩසටහන ආරම්භ කරන විට, ඔබට භාෂාව තෝරා ගත හැකිය.

ඔබට demo අනුවාදය නොමිලේ බාගත හැකිය. සහ සති දෙකක් වැඩසටහනේ වැඩ කරන්න. පැහැදිලිකම සඳහා සමහර තොරතුරු දැනටමත් එහි ඇතුළත් කර ඇත.
පරිවර්තකයා කවුද?
පශු වෛද්ය සායන කළමනාකරණය වඩාත් tive ලදායී හා පහසු වනු ඇත. පශු වෛද්ය සායනයේ ගිණුම්කරණය වඩාත් සිත්ගන්නාසුළු හා ස්වයංක්රීය වේ. සායනික ගිණුම්කරණයේ USU-Soft වැඩසටහන සමඟ පශු වෛද්ය ස්වයංක්රීයකරණය සුමටව සිදුවනු ඇත. පශු වෛද්ය සායන ස්වයංක්රීයකරණ වැඩසටහන කළමනාකරණයට, පශු වෛද්යවරුන්ට සහ සේවාදායකයින්ට ආයාචනා කරයි. සායන ගිණුම්කරණයේ ගිණුම්කරණ සහ වාර්තාකරණ වැඩසටහන ඔබේ සංවිධානයේ නවීන කළමනාකරණය හඳුන්වා දීමට සහ වැඩිදියුණු කිරීමට උපකාරී වේ. ක්රියාකාරකම් ගිණුම්කරණය සැලසුම් කිරීම සහ ස්වයංක්රීය කිරීම සේවකයින් පෙළඹවීම සඳහා ඔබගේ කළ නොහැකි සහායකයා බවට පත්වේ. පශු වෛද්ය සායනවල ගිණුම්කරණය සහ කළමනාකරණය දැනටමත් සතුන් සඳහා කළ හැකි රෝග විනිශ්චය ලැයිස්තුවක් අඩංගු වේ. රෝග විනිශ්චය දැනටමත් වැඩසටහනේ ඇත, ඔබට අවශ්ය එක තෝරා ගත යුතුය. වෛද්ය ඉතිහාසයෙන් උපුටා ගැනීම් මෙන්ම රෝග විනිශ්චය ද මුද්රිත ස්වරූපයෙන් සේවාදායකයාට නිකුත් කළ හැකිය.
පශු වෛද්ය සායනයක් සඳහා වැඩසටහනක් ඇණවුම් කරන්න
වැඩසටහන මිලදී ගැනීමට, අප අමතන්න හෝ ලියන්න. අපගේ විශේෂඥයින් විසින් සුදුසු මෘදුකාංග වින්යාසය, කොන්ත්රාත්තුවක් සහ ගෙවීම සඳහා ඉන්වොයිසියක් සකස් කිරීම පිළිබඳව ඔබ සමඟ එකඟ වනු ඇත.
වැඩසටහන මිලදී ගන්නේ කෙසේද?
කොන්ත්රාත්තුව සඳහා විස්තර යවන්න
අපි එක් එක් සේවාදායකයා සමඟ ගිවිසුමකට එළඹෙමු. කොන්ත්රාත්තුව යනු ඔබට අවශ්ය දේ හරියටම ලැබෙනු ඇති බවට ඔබේ සහතිකයයි. එමනිසා, පළමුව ඔබ නීතිමය ආයතනයක හෝ පුද්ගලයෙකුගේ විස්තර අපට එවිය යුතුය. මෙය සාමාන්යයෙන් විනාඩි 5 කට වඩා ගත නොවේ
අත්තිකාරම් ගෙවීමක් කරන්න
ගෙවීම සඳහා කොන්ත්රාත්තුවේ සහ ඉන්වොයිසියේ ස්කෑන් කරන ලද පිටපත් ඔබ වෙත යැවීමෙන් පසු, අත්තිකාරම් ගෙවීමක් අවශ්ය වේ. CRM පද්ධතිය ස්ථාපනය කිරීමට පෙර, සම්පූර්ණ මුදල නොව කොටසක් පමණක් ගෙවීමට ප්රමාණවත් බව කරුණාවෙන් සලකන්න. විවිධ ගෙවීම් ක්රම සඳහා සහය දක්වයි. ආසන්න වශයෙන් විනාඩි 15 යි
වැඩසටහන ස්ථාපනය කරනු ඇත
මෙයින් පසු, නිශ්චිත ස්ථාපන දිනයක් සහ වේලාවක් ඔබ සමඟ එකඟ වනු ඇත. මෙය සාමාන්යයෙන් සිදුවන්නේ ලේඛන කටයුතු අවසන් වූ පසු එම දිනයේම හෝ ඊළඟ දිනයේය. CRM පද්ධතිය ස්ථාපනය කිරීමෙන් පසු, ඔබේ සේවකයා සඳහා පුහුණුව ඉල්ලා සිටිය හැක. වැඩසටහන 1 පරිශීලකයෙකු සඳහා මිලදී ගෙන තිබේ නම්, එය පැය 1 කට වඩා ගත නොවේ
ප්රතිඵලය භුක්ති විඳින්න
ප්රතිඵලය නිමක් නැතිව භුක්ති විඳින්න :) විශේෂයෙන් සතුටු වන්නේ එදිනෙදා වැඩ කටයුතු ස්වයංක්රීය කිරීම සඳහා මෘදුකාංගය සංවර්ධනය කර ඇති ගුණාත්මක භාවය පමණක් නොව, මාසික දායක ගාස්තුවක් ලෙස යැපීම නොමැතිකමයි. සියල්ලට පසු, ඔබ වැඩසටහන සඳහා එක් වරක් පමණක් ගෙවනු ඇත.
සූදානම් කළ වැඩසටහනක් මිලදී ගන්න
එසේම ඔබට අභිරුචි මෘදුකාංග සංවර්ධනය ඇණවුම් කළ හැකිය
ඔබට විශේෂ මෘදුකාංග අවශ්යතා තිබේ නම්, අභිරුචි සංවර්ධනය ඇණවුම් කරන්න. එවිට ඔබට වැඩසටහනට අනුවර්තනය වීමට සිදු නොවනු ඇත, නමුත් වැඩසටහන ඔබේ ව්යාපාරික ක්රියාවලීන්ට ගැලපේ!
පශු වෛද්ය සායනයක් සඳහා වැඩසටහන
විශ්ලේෂණාත්මක හා සංඛ්යාන වාර්තාකරණය මත පදනම්ව, ඔබට වඩාත් අදාළ හා වඩාත්ම ලාභදායී සේවාවන් දැක ගත හැකිය. ප්රසාද සහ ගෙවීම් කාඩ්පත් භාවිතය සපයනු ලැබේ. සී.ආර්.එම් දත්ත ගබඩාවේ එක් එක් සේවාදායකයාට ඇමිණීමෙන් විවිධ වර්ගයේ පින්තූර සහ විශ්ලේෂණ ප්රති results ල ගබඩා කිරීම සිදු කෙරේ. විශේෂිත පශු වෛද්යවරයෙකුට නිදහස් කාලය දැකීමෙන් රෝගීන් ස්වාධීනව පත්වීම් ලබා ගනී. බහු පරිශීලක මාදිලිය සියළුම සේවකයින්ට CRM පශු වෛද්ය වැඩසටහනට ඇතුළු වීමට, තොරතුරු ඇතුළත් කිරීමට, දේශීය ජාලය හරහා හුවමාරු දර්ශක සහ පණිවිඩ ලබා දීමට ඉඩ දෙයි. ද්රව්ය නිතිපතා යාවත්කාලීන වේ. ඔබ ඕනෑම ලෝක භාෂාවකින් වැඩ කරන අතර, CRM වැඩසටහන ඔබට පහසුවෙන්ම රිසිකරණය කරයි. මූල්ය ක්ෂේත්රය වැඩසටහනේ පූර්ණ අධීක්ෂණය යටතේ පවතින අතර ඕනෑම මූල්ය ගනුදෙනු වෙනම කොටසක සටහන් කර වාර්තාවේ සටහන් කර ඇති අතර එමඟින් අරමුදල් යන්නේ කොහේද සහ කෙසේද යන්න බලයලත් පුද්ගලයින්ට දැකගත හැකිය. පශු වෛද්ය සායනයක් පවත්වාගෙන යාම සූදුවක් බවට පත්වන අතර එයට සම්බන්ධ වන සෑම පුද්ගලයෙකුටම ඇදහිය නොහැකි ධාවකයක් හා ශක්තියක් ලැබෙනු ඇති අතර ඔබ අවසානයේ සාර්ථක වනු ඇත!
ඉලෙක්ට්රොනික අනුවාදය මඟින් ලෝකයේ ඕනෑම තැනක සිට තොරතුරු ලබා ගැනීමට හැකි වන අතර ලේඛන එක් ආකෘතියකට හෝ වෙනත් ආකෘතියකට මාරු කරයි. ධූරාවලි ව්යුහය කළමනාකරණයට හැකි තරම් සරල හා කාර්යක්ෂම වීමට උපකාරී වන අතර එමඟින් අධික බර පැටවීමේ සංඛ්යාව සැලකිය යුතු ලෙස අඩු වේ. සත්ව නවාතැනක් ධාවනය කිරීම ඔබේ ප්රියතම දෙය බවට පත්වන අතර, ඔබ ඔබේ හදවත ඒ තුළට දැමුවහොත්, ඔබ අනිවාර්යයෙන්ම ඉහළට ජය ගනු ඇත! පීබීඑක්ස් දුරකථන සම්බන්ධ කිරීම, පැමිණෙන ඇමතුම් සහ ග්රාහකයින්ගේ තොරතුරු බැලීමට උපකාරී වේ. අධි තාක්ෂණික උපාංග සමඟ ඒකාබද්ධ වීමෙන් ඉන්වෙන්ටරි සහ ගිණුම්කරණය, කාලෝචිත medicines ෂධ නැවත පිරවීම සහ කල් ඉකුත් වූ නම් ඉවත් කිරීම, පිරිවැය විශ්ලේෂණය කිරීම සහ ගබඩා කිරීමේ ගුණාත්මකභාවය සහ කල් ඉකුත් වීමේ දිනයන් සොයා ගැනීම යථාර්ථවාදී ය. වැඩකරන වේලාවන් පිළිබඳ වාර්තා තබා ගැනීම මඟින් විශේෂ ists යින්ගේ කාර්ය සාධනය තාර්කිකව තක්සේරු කිරීමටත්, ඔවුන් වැඩ කාලසටහන් සමඟ සංසන්දනය කිරීමටත්, වැටුප් ගණනය කරනු ලබන පදනම මත වැඩ කළ කාලය ගණනය කිරීමටත් ඉඩ සලසයි.
වැඩසටහනේ ඇල්ගොරිතම අනාගතය වචනානුසාරයෙන් පුරෝකථනය කිරීමට උපකාරී වන අතර, එහිදී, ඕනෑම දිනයක් තෝරා ගැනීමෙන්, එක් වරකදී හෝ වෙනත් ආකාරයකින් දර්ශක මොනවාදැයි ඔබට සොයාගත හැකිය. කැපී පෙනෙන සාර්ථකත්වය ළඟා කර ගැනීම, ඔබ යූඑස්යූ-සොෆ්ට් සමඟ සහයෝගයෙන් කටයුතු කිරීමට පටන් ගන්නේ නම්, මායාකාරී සිහිනයක සිට යථාර්ථවාදී කාල රාමුවක් සහිත ශක්ය ඉලක්කයක් බවට පත්වනු ඇත!

