Sistem operasi: Windows, Android, macOS
Klompok program: Otomasi bisnis
Program kanggo klinik veterinary
- Hak cipta nglindhungi cara unik otomatisasi bisnis sing digunakake ing program kita.

Hak cipta - Kita minangka penerbit piranti lunak sing wis diverifikasi. Iki ditampilake ing sistem operasi nalika mbukak program lan versi demo.

Penerbit sing diverifikasi - Kita kerja bareng karo organisasi ing saindenging jagad saka bisnis cilik nganti gedhe. Perusahaan kita kalebu ing dhaptar perusahaan internasional lan duwe tandha kepercayaan elektronik.

Tandha kapercayan
Transisi cepet.
Apa sing arep sampeyan lakoni saiki?
Yen sampeyan pengin kenal karo program kasebut, cara paling cepet yaiku nonton video lengkap, banjur download versi demo gratis lan nggarap dhewe. Yen perlu, njaluk presentasi saka dhukungan teknis utawa maca pandhuane.
WhatsApp
Sajrone jam kerja kita biasane nanggapi sajrone 1 menit
Carane tuku program?
Ndeleng gambar saka program
Nonton video babagan program kasebut
Download versi demo
Mbandhingake konfigurasi program
Ngitung biaya piranti lunak
Etung biaya awan yen sampeyan butuh server awan
Sapa sing pangembang?
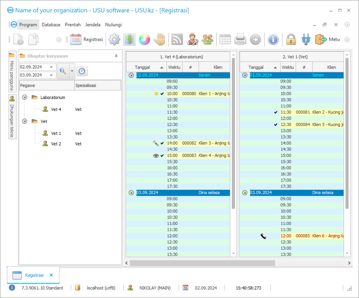
Screenshot program
Screenshot minangka foto piranti lunak sing mlaku. Saka iku sampeyan bisa langsung ngerti apa sistem CRM katon. Kita wis ngetrapake antarmuka jendhela kanthi dhukungan kanggo desain UX / UI. Iki tegese antarmuka panganggo adhedhasar taun pengalaman pangguna. Saben tumindak dumunung persis ing ngendi sing paling trep kanggo nindakake. Thanks kanggo pendekatan sing kompeten, produktivitas kerja sampeyan bakal maksimal. Klik ing gambar cilik kanggo mbukak gambar ing ukuran lengkap.
Yen sampeyan tuku sistem CRM USU kanthi konfigurasi paling sethithik "Standar", sampeyan bakal duwe pilihan desain saka luwih saka sèket cithakan. Saben pangguna piranti lunak bakal duwe kesempatan kanggo milih desain program sing cocog karo rasa. Saben dina kerja kudu nggawa kabungahan!
Kabeh sing duwe kewan wis kenal karo kombinasi tembung klinik hewan. Penyakit kewan sing ditresnani mesthi tiba-tiba, lan saiki, kita wis cepet-cepet lunga menyang klinik veterinari sing paling cedhak, jajar ing antarane kucing, segawon, hamster lan kewan liyane. Kancane, pet dadi saya parah. Banjur sampeyan pungkasane mlebu kantor. Dokter hewan mriksa kewan kasebut lan nggawe diagnosis pendahuluan. Lan, kanggo ngatasi rasa lara lan nulungi sing ala, dokter kewan kasebut menehi resep obat. Nanging, sakperangan alesan, dheweke teka ing tangan kosong saka gudang. Obat iki wis entek. Sampeyan mlayu menyang apotek sing paling cedhak, njupuk obat iki, mlebu, lan menehi injeksi. Kewan iki lagi turu, lan sampeyan diwenehi resep nulis tangan sing angel jeneng sing kudu sampeyan lakoni sajrone perawatan. Lan maneh, karo kewan sing sampeyan tresnani, sampeyan menyang apotek, njupuk kabeh sing sampeyan butuhake, lan sawise perawatan seminggu, ingon-ingon kasebut uga nyenengake.
Sapa sing pangembang?
Akulov Nikolay
Expert lan pangareping programmer sing melu ing desain lan pangembangan piranti lunak iki.
2026-05-28
Video program kanggo klinik hewan
Video iki nganggo basa Inggris. Nanging sampeyan bisa nyoba nguripake subtitle ing basa ibu.
Nanging kabeh kesulitan bisa nyingkiri yen klinik veterinari duwe program klinik akuntansi, manajemen lan kontrol otomatis. Pungkasan, kanthi bantuan program akuntansi otomatis USU-Soft, sampeyan bisa milih janji, kanthi tenang teka, lan njaluk kewan kasebut terus dibantu. Kajaba iku, program otomatis klinik dokter hewan nyimpen cathetan obat ing gudang lan obat-obatan sing entek kanthi otomatis dilebokake supaya diprentah. Uga, inti saka tulisan tangan sing ora bisa dibaca wis dirampungake: saiki cukup kanggo nyithak diagnosis sing digawe kanthi otomatis lan kabeh jeneng obat-obatan dipasang ing program otomatis klinik veterinari. Sampeyan uga bisa njupuk kabeh obat tanpa metu saka dokter hewan. Dokter hewan mung ngganti tab ing program klinik dokter hewan lan analisis data lan ngetik adol obat menyang basis data. Setuju - pangembangan acara iki luwih sukses lan produktif tinimbang sing diandharake ing wiwitan. Kabeh program manajemen akuntansi lan otomatisasi klinik veterinari dirancang kanggo nambah lan nggawa kabeh proses ing klinik dokter hewan. Program klinik hewan bisa didownload kanthi gratis minangka demo saka situs web kita.
Download versi demo
Nalika miwiti program, sampeyan bisa milih basa.

Sampeyan bisa ndownload versi demo gratis. Lan kerja ing program sajrone rong minggu. Sawetara informasi wis dilebokake ing kana kanggo kajelasan.
Sapa sing dadi penerjemah?
Manajemen klinik hewan bakal dadi luwih produktif lan gampang. Akuntansi ing klinik dokter hewan dadi luwih menarik lan luwih otomatis. Otomatisasi klinik hewan bakal lancar kanthi program akuntansi klinik USU-Soft. Program otomasi klinik veteriner narik kawigaten manajemen, dokter hewan uga klien. Program akuntansi lan pelaporan akuntansi klinik mbantu sampeyan ngenalake lan ningkatake manajemen modern ing organisasi sampeyan. Perencanaan lan otomatisasi akuntansi kegiatan dadi asisten sampeyan sing ora bisa diganti kanggo motivasi karyawan. Akuntansi lan manajemen ing klinik-klinik veterinary wis ngemot dhaptar diagnosis sing bisa kanggo kewan. Diagnosa wis ana ing program, sampeyan mung kudu milih sing dibutuhake. Ekstrak saka riwayat medis, uga diagnosis, bisa diterbitake menyang klien kanthi formulir sing dicithak.
Pesen program kanggo klinik hewan
Kanggo tuku program, mung nelpon utawa nulis kanggo kita. Spesialis kita bakal setuju karo sampeyan babagan konfigurasi piranti lunak sing cocog, nyiapake kontrak lan invoice kanggo pambayaran.
Carane tuku program?
Kirim rincian kanggo kontrak
Kita mlebu menyang persetujuan karo saben klien. Kontrak minangka jaminan sampeyan bakal nampa apa sing dibutuhake. Mulane, pisanan sampeyan kudu ngirim rincian entitas legal utawa individu. Iki biasane njupuk ora luwih saka 5 menit
Nggawe pembayaran advance
Sawise ngirim salinan pindai kontrak lan invoice kanggo pambayaran, pambayaran luwih dhisik dibutuhake. Wigati dimangerteni manawa sadurunge nginstal sistem CRM, cukup kanggo mbayar ora jumlah lengkap, nanging mung bagean. Macem-macem cara pembayaran didhukung. Kira-kira 15 menit
Program bakal diinstal
Sawise iki, tanggal lan wektu instalasi tartamtu bakal disepakati karo sampeyan. Iki biasane kedadeyan ing dina sing padha utawa dina sabanjure sawise dokumen rampung. Sanalika sawise nginstal sistem CRM, sampeyan bisa njaluk latihan kanggo karyawan. Yen program dituku kanggo 1 pangguna, bakal njupuk ora luwih saka 1 jam
Seneng asil
Nikmati hasil tanpa henti :) Sing paling nyenengake yaiku ora mung kualitas piranti lunak sing wis dikembangake kanggo ngotomatisasi karya saben dinane, nanging uga kekurangan ketergantungan ing bentuk biaya langganan saben wulan. Sawise kabeh, sampeyan mung bakal mbayar sapisan kanggo program kasebut.
Tuku program siap-digawe
Sampeyan uga bisa pesen pangembangan piranti lunak khusus
Yen sampeyan duwe syarat piranti lunak khusus, pesen pangembangan khusus. Banjur sampeyan ora kudu adaptasi karo program kasebut, nanging program kasebut bakal disesuaikan karo proses bisnis sampeyan!
Program kanggo klinik veterinary
Adhedhasar laporan analitis lan statistik, sampeyan bisa ndeleng layanan sing paling relevan lan paling nguntungake. Panganggone kertu bonus lan pembayaran diwenehake. Panyimpenan macem-macem jinis gambar lan asil analisis ditindakake kanthi lampiran menyang saben klien ing basis data CRM. Pasien kanthi independen nggawe janji, ndeleng wektu luang menyang dokter hewan tartamtu. Mode multi-pangguna ngidini kabeh karyawan ngetik program veteran CRM, ngetik informasi, indikator pertukaran lan pesen liwat jaringan lokal. Bahan dianyari kanthi rutin. Sampeyan bisa nganggo basa jagad apa wae, kanthi gampang ngatur program CRM kanggo sampeyan dhewe. Wilayah finansial ana ing sangisoré pengawasan program, lan transaksi moneter apa wae kacathet ing blok sing kapisah, banjur direkam ing laporan kasebut supaya wong sing berwenang bisa ndeleng ing endi lan kepiye dana kasebut. Mlaku klinik veterinari bakal dadi gamble ing saben wong sing terlibat bakal entuk tenaga lan tenaga sing luar biasa, lan sampeyan bakal sukses!
Versi elektronik nggawe akses menyang informasi saka endi wae ing jagad iki, ngirim dokumen menyang siji format liyane. Struktur hirarkis mbantu manajemen supaya dadi gampang lan efisien, saengga jumlah kakehan bisa dikurangi. Mlaku papan perlindungan kewan dadi barang sing paling disenengi, lan yen sampeyan seneng banget, sampeyan mesthi bakal menang ndhuwur! Nyambungake telpon PBX mbantu ndeleng telpon lan informasi sing mlebu ing pelanggan. Kanthi nggabungake karo piranti teknologi tinggi, realistis kanggo nindakake inventaris lan akuntansi, nambah obat-obatan sing tepat wektu lan nyingkirake jeneng sing kadaluwarsa, nganalisa biaya lan nglacak kualitas panyimpenan lan tanggal kadaluwarsa. Ngrekam jam kerja sampeyan bisa kanthi rasional menilai kinerja para spesialis, mbandhingake karo jadwal kerja, ngitung jumlah wektu sing bisa digunakake, adhedhasar upah sing diwilang.
Algoritma program mbantu ngramal mbesuk kanthi harfiah, kanthi milih dina apa wae, sampeyan bisa ngerti indikator sing bakal ana ing siji wektu. Nggayuh sukses sing luar biasa saiki bakal malih saka impen khayalan dadi target sing bisa ditindakake kanthi jangka wektu sing nyata yen sampeyan miwiti kerja sama karo USU-Soft!

