תכנית למרפאה וטרינרית
- זכויות יוצרים מגנים על השיטות הייחודיות של אוטומציה עסקית המשמשות בתוכניות שלנו.

זכויות יוצרים - אנחנו מפרסם תוכנה מאומת. זה מוצג במערכת ההפעלה בעת הפעלת התוכניות וגרסאות ההדגמה שלנו.

מפרסם מאומת - אנו עובדים עם ארגונים ברחבי העולם, החל מעסקים קטנים ועד גדולים. חברתנו כלולה במרשם החברות הבינלאומי ובעלת סימן נאמנות אלקטרוני.

סימן של אמון
מעבר מהיר.
מה אתה רוצה לעשות כעת?
אם אתה רוצה להכיר את התוכנית, הדרך המהירה ביותר היא קודם כל לצפות בסרטון המלא, ולאחר מכן להוריד את גרסת ההדגמה החינמית ולעבוד איתה בעצמך. במידת הצורך, בקש מצגת מהתמיכה הטכנית או קרא את ההוראות.
WhatsApp
במהלך שעות העבודה אנו בדרך כלל מגיבים תוך דקה אחת
איך קונים את התוכנית?
צפה בצילום מסך של התוכנית
צפו בסרטון על התוכנית
הורד גרסת הדגמה
השווה תצורות של התוכנית
חשב את עלות התוכנה
חשב את עלות הענן אם אתה צריך שרת ענן
מי היזם?
צילום מסך של התוכנית
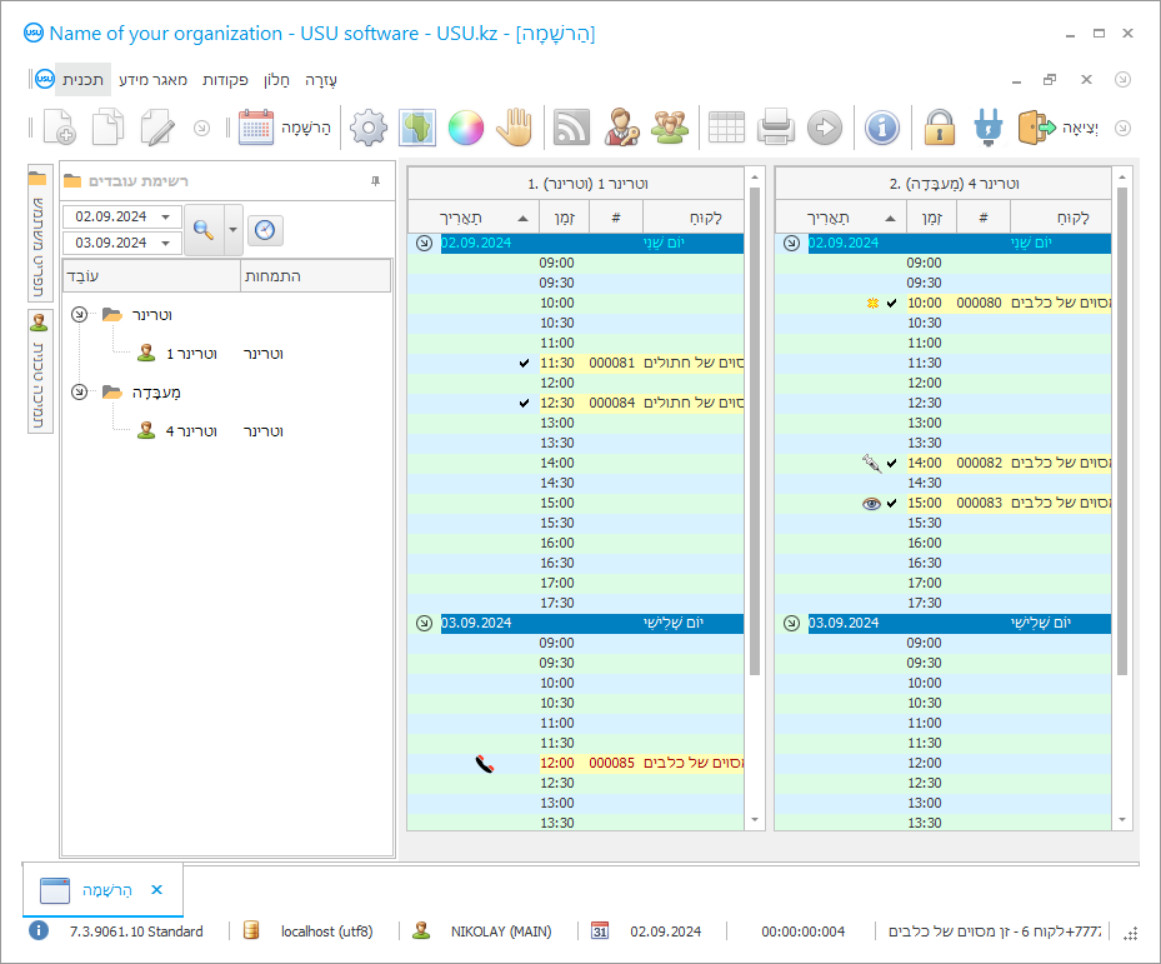
צילום מסך הוא תמונה של התוכנה פועלת. ממנו ניתן להבין מיד איך נראית מערכת CRM. הטמענו ממשק חלון עם תמיכה בעיצוב UX/UI. המשמעות היא שממשק המשתמש מבוסס על שנים של ניסיון משתמש. כל פעולה ממוקמת בדיוק במקום שהכי נוח לבצע אותה. הודות לגישה מוכשרת כזו, תפוקת העבודה שלך תהיה מקסימלית. לחץ על התמונה הקטנה כדי לפתוח את צילום המסך בגודל מלא.
אם אתה קונה מערכת USU CRM עם תצורה של לפחות "סטנדרט", תהיה לך מבחר של עיצובים מיותר מחמישים תבניות. לכל משתמש בתוכנה תהיה הזדמנות לבחור את עיצוב התוכנה בהתאם לטעמו. כל יום עבודה צריך להביא שמחה!
צילום מסך של התוכנית - На русском
כל אלה שיש להם חיות מחמד מכירים את השילוב של המילים מרפאה וטרינרית. המחלה של בעל חיים אהוב תמיד מגיעה פתאום, ועכשיו, אנחנו כבר ממהרים למרפאה הווטרינרית הקרובה ביותר, עומדים בתור בין חתולים, כלבים, אוגרים ובעלי חיים אחרים. בינתיים, חיית המחמד מחמירה. ואז סוף סוף נכנסים למשרד. הווטרינר בודק את החיה ומבצע אבחון ראשוני. וכדי להקל על הכאב ולעזור לעניים, הווטרינר הולך לרשום תרופות. אבל, משום מה, הוא או היא מגיעים בידיים ריקות מהמחסן. התרופה הסתיימה. אתה רץ חזרה לבית המרקחת הקרוב, לוקח תרופה זו, נכנס ונותן זריקה. החיה שוכבת, ונרשמת לך בכתב יד לא קריא שמות קשים של מה שאתה צריך לקחת במהלך הטיפול. ושוב, עם החיה האהובה שלך, אתה הולך לבית המרקחת, לוקח את כל מה שאתה צריך, ואחרי טיפול של שבוע, חיית המחמד שוב עליזה.
מי היזם?
סרטון של תוכנית למרפאה וטרינרית
הסרטון הזה באנגלית. אבל אתה יכול לנסות להפעיל כתוביות בשפת האם שלך.
סרטון של תוכנית למרפאה וטרינרית - На русском
אך ניתן היה להימנע מכל הקשיים אם במרפאה הווטרינרית הייתה תוכנית של מרפאות וטרינריות, הנהלת חשבונות, ניהול ובקרה אוטומטית. אחרי הכל, בעזרת תוכנית הנהלת החשבונות האוטומטית USU-Soft, ניתן יהיה לקבוע פגישה, לבוא בשלווה ולגרום לחיה לעזור לה בתור. כמו כן, התוכנית האוטומטית של מרפאה וטרינרית מנהלת תיעוד של תרופות במחסן ותרופות שנגמרות מוזנות באופן אוטומטי להזמנה. כמו כן, תמצית כתב היד הבלתי קריא נפתרה: כעת מספיק להדפיס את האבחנה שנוצרה אוטומטית וכל שמות התרופות מצורפים אליה בתוכנית האוטומטית של המרפאה הווטרינרית. אתה יכול גם לקבל את כל התרופות מבלי לצאת ממשרד הווטרינר. הווטרינר פשוט משנה את הלשונית בתכנית של מרפאת וטרינרים וניתוח נתונים ומכניס את מכירת התרופות למאגר. מסכים - התפתחות אירועים זו היא הרבה יותר מוצלחת ופורה מזו שתוארה בהתחלה. כל התוכנית לניהול חשבונאות ואוטומציה של המרפאה הווטרינרית נועדה לשפר ולהביא לאוטומציה את כל התהליך במרפאה הווטרינרית. את התוכנית של מרפאה וטרינרית ניתן להוריד בחינם כהדגמה מאתרנו.
הורד גרסת הדגמה
בעת הפעלת התוכנית תוכלו לבחור את השפה.

אתה יכול להוריד את גרסת ההדגמה בחינם. ולעבוד בתוכנית במשך שבועיים. חלק מהמידע כבר נכלל שם לשם הבהירות.
מי המתרגם?
ניהול מרפאות וטרינריות יהפוך לפרודוקטיבי יותר וקל יותר. חשבונאות במרפאה הווטרינרית הופכת למעניינת יותר ואוטומטית יותר. אוטומציה של מרפאות וטרינריות תעבור בצורה חלקה עם תוכנית USU-Soft לחשבונאות במרפאות. תוכנית האוטומציה של מרפאות וטרינרית פונה להנהלה, הן לווטרינרים והן ללקוחות. תוכנית הנהלת החשבונות והדיווח של חשבונאות במרפאות עוזרת לך להציג ולשפר את הניהול המודרני בארגון שלך. תכנון ואוטומציה של חשבונאות פעילויות הופך לעוזר שאין לך תחליף שלך בהנעת עובדים. חשבונאות וניהול במרפאות וטרינריות כבר מכילה רשימה של אבחונים אפשריים לבעלי חיים. האבחונים כבר נמצאים בתוכנית, אתה רק צריך לבחור את זה שאתה צריך. ניתן להוציא לקוח תמציות מההיסטוריה הרפואית, כמו גם מהאבחון, בצורה מודפסת.
הזמינו תוכנית למרפאה וטרינרית
לרכישת התוכנית, פשוט התקשרו או כתבו לנו. המומחים שלנו יסכימו איתך על תצורת התוכנה המתאימה, יכינו חוזה וחשבונית לתשלום.
איך קונים את התוכנית?
שלח פרטים לחוזה
אנו מתקשרים בהסכם עם כל לקוח. החוזה הוא הערובה שלך שתקבל בדיוק את מה שאתה דורש. לכן, תחילה עליך לשלוח לנו את הפרטים של ישות משפטית או יחיד. זה בדרך כלל לוקח לא יותר מ-5 דקות
בצע תשלום מראש
לאחר שליחת עותקים סרוקים של החוזה וחשבונית לתשלום, נדרש תשלום מקדמה. שימו לב שלפני התקנת מערכת ה-CRM, מספיק לשלם לא את מלוא הסכום, אלא רק חלק. שיטות תשלום שונות נתמכות. בערך 15 דקות
התוכנית תותקן
לאחר מכן, יסוכמו איתך על תאריך ושעה ספציפיים להתקנה. זה קורה בדרך כלל באותו יום או למחרת לאחר השלמת הניירת. מיד לאחר התקנת מערכת ה-CRM תוכלו לבקש הדרכה לעובד שלכם. אם התוכנית נרכשת עבור משתמש אחד, זה ייקח לא יותר משעה
תהנה מהתוצאה
תהנה מהתוצאה בלי סוף :) מה שמשמח במיוחד הוא לא רק האיכות שבה פותחה התוכנה כדי להפוך את העבודה היומיומית לאוטומטית, אלא גם חוסר התלות בדמות דמי מנוי חודשיים. אחרי הכל, תשלם רק פעם אחת עבור התוכנית.
קנה תוכנית מוכנה
כמו כן, ניתן להזמין פיתוח תוכנה בהתאמה אישית
אם יש לך דרישות תוכנה מיוחדות, הזמינו פיתוח מותאם אישית. אז לא תצטרכו להסתגל לתכנית, אלא התכנית תהיה מותאמת לתהליכים העסקיים שלכם!
תכנית למרפאה וטרינרית
בהתבסס על דיווח אנליטי וסטטיסטי, אתה יכול לראות את השירותים הרלוונטיים והרווחיים ביותר. השימוש בכרטיסי בונוס ותשלום מסופק. האחסון של סוגים שונים של תמונות ותוצאות ניתוח מתבצע תוך הצמדה לכל לקוח במסד הנתונים של CRM. חולים קובעים תורים באופן עצמאי, כשהם רואים זמן פנוי לוטרינר מסוים. מצב רב משתמשים מאפשר לכל העובדים להיכנס לתוכנית הווטרינרית CRM, להזין מידע, להחליף אינדיקטורים והודעות ברשת המקומית. החומרים מתעדכנים באופן קבוע. אתה עובד בכל שפה עולמית, בהתאמה אישית נוחה של תוכנית CRM לעצמך. תחום הכספים נמצא בפיקוח מלא של התוכנית, וכל עסקאות כספיות נרשמות בבלוק נפרד, ואז נרשמות בדוח, כך שאנשים מורשים יוכלו לראות לאן ואיך הכספים הולכים. ניהול מרפאה וטרינרית יהפוך להימור בו כל אדם המעורב יקבל כונן ואנרגיה מדהימים, ובסופו של דבר תצליח!
הגרסה האלקטרונית מאפשרת גישה למידע מכל מקום בעולם, העברת מסמכים לפורמט כזה או אחר. המבנה ההיררכי מסייע להנהלה להיות כמה שיותר פשוט ויעיל, כך שמספר העומסים מופחת באופן משמעותי. ניהול מקלט לבעלי חיים הופך להיות הדבר החביב עליכם, ואם תשימו בו את ליבכם, בהחלט תנצחו את החלק העליון! חיבור טלפון סלולרי עוזר לראות שיחות נכנסות ומידע על מנויים. על ידי שילוב עם מכשירי היי-טק, זה מציאותי לבצע מלאי וחשבונאות, מילוי בזמן של תרופות ולהיפטר משמות שפג תוקפם, ניתוח עלויות ומעקב אחר איכות האחסון ותאריכי התפוגה. שמירת תיעוד של שעות עבודה מאפשרת לך להעריך באופן רציונלי את ביצועי המומחים, להשוות אותם עם לוחות הזמנים של העבודה, לחשב את משך הזמן המדויק שעבד, על בסיס מחושב השכר.
אלגוריתמים של התוכנית עוזרים לחזות את העתיד באופן מילולי, שבו, על ידי בחירה בכל יום, תוכלו לגלות אילו אינדיקטורים יהיו בפעם זו או אחרת. השגת הצלחה יוצאת מן הכלל תהפוך כעת מחלום הזוי למטרה ברת ביצוע עם פרק זמן ריאלי אם תתחיל לשתף פעולה עם USU-Soft!

