Operačný systém: Windows, Android, macOS
Skupina programov: Automatizácia podniku
Program pre veterinárnu kliniku
- Autorské práva chránia jedinečné metódy obchodnej automatizácie, ktoré sa používajú v našich programoch.

Autorské práva - Sme overeným vydavateľom softvéru. Toto sa zobrazuje v operačnom systéme pri spustení našich programov a demoverzií.

Overený vydavateľ - Spolupracujeme s organizáciami po celom svete od malých firiem až po tie veľké. Naša spoločnosť je zapísaná v medzinárodnom registri firiem a má elektronickú značku dôveryhodnosti.

Znak dôvery
Rýchly prechod.
Čo chceš teraz robiť?
Ak sa chcete s programom zoznámiť, najrýchlejším spôsobom je najprv si pozrieť celé video a potom si stiahnuť bezplatnú demo verziu a pracovať s ňou sami. V prípade potreby si vyžiadajte prezentáciu od technickej podpory alebo si prečítajte pokyny.
WhatsApp
Počas pracovnej doby zvyčajne odpovieme do 1 minúty
Ako kúpiť program?
Pozrite si snímku obrazovky programu
Pozrite si video o programe
Stiahnite si ukážkovú verziu
Porovnajte konfigurácie programu
Vypočítajte náklady na softvér
Vypočítajte si náklady na cloud, ak potrebujete cloudový server
Kto je vývojár?
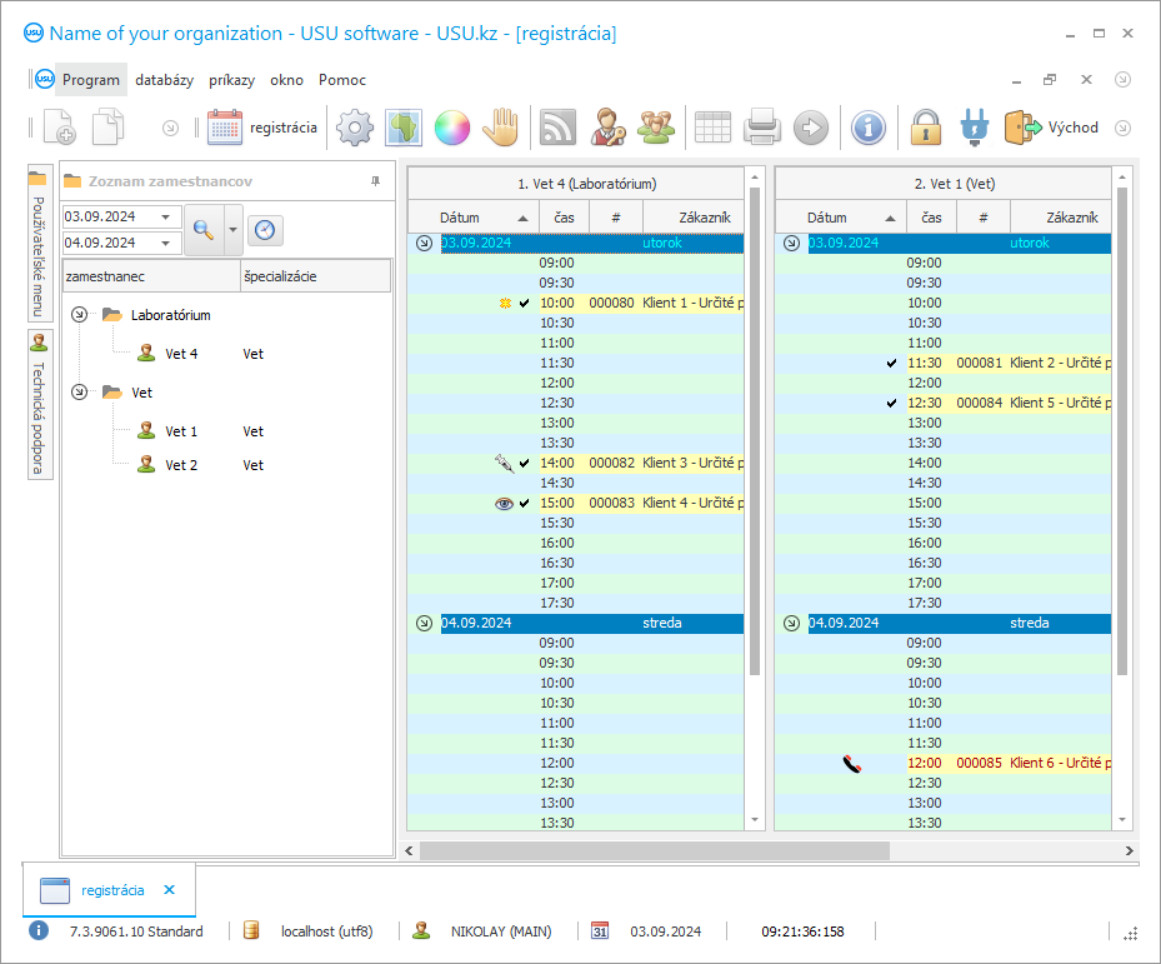
Snímka obrazovky programu
Snímka obrazovky je fotografia spusteného softvéru. Z toho môžete okamžite pochopiť, ako CRM systém vyzerá. Implementovali sme okenné rozhranie s podporou dizajnu UX/UI. To znamená, že používateľské rozhranie je založené na dlhoročných používateľských skúsenostiach. Každá akcia je umiestnená presne tam, kde je najvhodnejšie ju vykonať. Vďaka takémuto kompetentnému prístupu bude vaša produktivita práce maximálna. Kliknutím na malý obrázok otvoríte snímku obrazovky v plnej veľkosti.
Ak si kúpite USU CRM systém s konfiguráciou aspoň „Standard“, budete mať na výber dizajny z viac ako päťdesiatich šablón. Každý používateľ softvéru bude mať možnosť vybrať si dizajn programu podľa svojho vkusu. Každý pracovný deň by mal prinášať radosť!
Všetci, ktorí majú domáce zvieratá, sú oboznámení s kombináciou slov veterinárna klinika. Choroba milovaného zvieraťa prichádza vždy náhle a teraz sa už rútime na najbližšiu veterinárnu kliniku a stojíme v rade medzi mačkami, psami, škrečkami a inými zvieratami. Medzitým sa domáce zviera zhoršuje. Potom konečne vojdete do kancelárie. Veterinár zviera vyšetrí a stanoví predbežnú diagnózu. A aby sa utíšilo od bolesti a pomohlo chudobnému, zverolekár predpíše liek. Z nejakého dôvodu však prichádza zo skladu s prázdnymi rukami. Liek skončil. Zbehnete bezhlavo do najbližšej lekárne, vezmete tento liek, vojdete a podáte injekciu. Zviera leží a je vám predpísané nečitateľným rukopisom a zložitými menami, čo musíte počas liečby brať. A opäť so svojím milovaným zvieraťom zájdete do lekárne, vezmete všetko, čo potrebujete, a po týždňovej liečbe je zvieratko opäť veselé.
Kto je vývojár?
2026-05-28
Video z programu pre veterinárnu kliniku
Toto video je v angličtine. Môžete však skúsiť zapnúť titulky vo svojom rodnom jazyku.
Všetkým ťažkostiam by sa dalo vyhnúť, ak by mala veterinárna klinika program automatizovaného účtovníctva, riadenia a kontroly na veterinárnych klinikách. Koniec koncov, pomocou automatizovaného účtovníckeho programu USU-Soft by bolo možné dohodnúť si schôdzku, pokojne prísť a nechať zvieraťu z poradia pomôcť. Automatizovaný program veterinárnej kliniky tiež vedie záznamy o liekoch v sklade a tie lieky, ktoré sa vyčerpajú, sa automaticky zadávajú na objednanie. Vyriešená je aj podstata nečitateľného rukopisu: teraz už stačí iba vytlačiť automaticky generovanú diagnózu a k nej sú v automatizovanom programe veterinárnej kliniky pripojené všetky názvy liekov. Môžete tiež dostať všetky lieky bez toho, aby ste opustili ordináciu veterinára. Veterinárny lekár jednoducho zmení kartu v programe veterinárnej kliniky a analýzy údajov a zadá do databázy predaj liekov. Súhlaste - tento vývoj udalostí je oveľa úspešnejší a produktívnejší ako vývoj popísaný na začiatku. Celý program riadenia účtovníctva a automatizácie veterinárnej kliniky je navrhnutý tak, aby zlepšoval a automatizoval celý proces na veterinárnej klinike. Program veterinárnej kliniky si môžete zadarmo stiahnuť ako ukážku z našej webovej stránky.
Stiahnite si ukážkovú verziu
Pri spustení programu môžete zvoliť jazyk.

Demo verziu si môžete stiahnuť zadarmo. A pracovať v programe dva týždne. Niektoré informácie tam už boli kvôli prehľadnosti zahrnuté.
Kto je prekladateľ?
Vedenie veterinárnej kliniky bude produktívnejšie a jednoduchšie. Účtovníctvo na veterinárnej klinike sa stáva zaujímavejším a automatizovanejším. Automatizácia veterinárnej kliniky pôjde hladko s programom klinického účtovníctva USU-Soft. Program automatizácie veterinárnej kliniky je príťažlivý pre vedenie, tak pre veterinárov, ako aj pre klientov. Program účtovníctva a výkazníctva klinického účtovníctva vám pomôže zaviesť a vylepšiť moderné riadenie vo vašej organizácii. Plánovanie a automatizácia účtovníctva činností sa stáva vašim nenahraditeľným pomocníkom pri motivovaní zamestnancov. Účtovníctvo a manažment na veterinárnych klinikách už obsahuje zoznam možných diagnóz pre zvieratá. Diagnózy sú už v programe, stačí si len zvoliť tú, ktorú potrebujete. Výpisy z anamnézy, ako aj diagnózy môžu byť klientovi vydané v tlačenej podobe.
Objednajte si program pre veterinárnu kliniku
Pre zakúpenie programu nám stačí zavolať alebo napísať. Naši špecialisti s Vami dohodnú vhodnú konfiguráciu softvéru, pripravia zmluvu a faktúru na úhradu.
Ako kúpiť program?
Pošlite podrobnosti o zmluve
S každým klientom uzatvárame zmluvu. Zmluva je vašou zárukou, že dostanete presne to, čo požadujete. Najprv nám preto musíte zaslať údaje o právnickej alebo fyzickej osobe. Zvyčajne to netrvá dlhšie ako 5 minút
Uskutočnite platbu vopred
Po zaslaní naskenovaných kópií zmluvy a faktúry k platbe je potrebná zálohová platba. Upozorňujeme, že pred inštaláciou CRM systému stačí zaplatiť nie celú sumu, ale iba časť. Podporované sú rôzne spôsoby platby. Približne 15 minút
Program sa nainštaluje
Potom sa s Vami dohodne konkrétny dátum a čas inštalácie. Zvyčajne sa to stane v ten istý alebo nasledujúci deň po dokončení papierovania. Ihneď po inštalácii CRM systému môžete požiadať o školenie pre svojho zamestnanca. Ak je program zakúpený pre 1 používateľa, nebude to trvať dlhšie ako 1 hodinu
Užite si výsledok
Užite si výsledok donekonečna :) Potešujúca je nielen kvalita, s akou bol softvér vyvinutý na automatizáciu každodennej práce, ale aj absencia závislosti v podobe mesačného predplatného. Za program totiž zaplatíte len raz.
Kúpte si hotový program
Môžete si tiež objednať vývoj softvéru na mieru
Ak máte špeciálne požiadavky na softvér, objednajte si vývoj na mieru. Potom sa nebudete musieť prispôsobovať programu, ale program sa prispôsobí vašim obchodným procesom!
Program pre veterinárnu kliniku
Na základe analytických a štatistických správ môžete vidieť tie najrelevantnejšie a najziskovejšie služby. Poskytuje sa použitie bonusových a platobných kariet. Ukladanie rôznych druhov obrázkov a výsledkov analýz sa vykonáva s pripojením ku každému klientovi v databáze CRM. Pacienti sa nezávisle dohodnú na schôdzke, pričom navštívia voľný čas konkrétnemu veterinárnemu lekárovi. Režim viacerých používateľov umožňuje všetkým zamestnancom vstúpiť do veterinárneho programu CRM, zadávať informácie, vymieňať si indikátory a správy cez lokálnu sieť. Materiály sú pravidelne aktualizované. Pracujete v akomkoľvek svetovom jazyku a program CRM si môžete pohodlne prispôsobiť sami. Oblasť financií je pod úplným dohľadom programu a všetky peňažné transakcie sa zaznamenávajú v samostatnom bloku a potom sa zaznamenávajú do správy, aby oprávnené osoby videli, kam a ako prostriedky smerujú. Prevádzka veterinárnej kliniky sa zmení na hazard, kde každý zapojený človek získa neuveriteľnú silu a energiu a vy budete nakoniec úspešní!
Elektronická verzia umožňuje prístup k informáciám z ktoréhokoľvek miesta na svete a prenos dokumentov do jedného alebo druhého formátu. Hierarchická štruktúra pomáha manažmentu byť čo najjednoduchším a najefektívnejším, aby sa výrazne znížil počet preťažení. Prevádzka útulku pre zvieratá sa stáva vašou obľúbenou vecou a ak do toho vložíte srdce, vrchol určite zdoláte! Pripojenie telefónnej ústredne PBX pomáha vidieť prichádzajúce hovory a informácie o predplatiteľoch. Vďaka integrácii s technologicky vyspelými zariadeniami je realistické vykonávať inventarizáciu a účtovníctvo, včasné doplňovanie liekov a zbavovať sa vypršaných mien, analyzovať náklady a sledovať kvalitu úložiska a dátumy vypršania platnosti. Vedenie záznamov o pracovnej dobe vám umožňuje racionálne posúdiť výkon špecialistov, porovnať ich s rozvrhnutím práce, vypočítať presné množstvo odpracovaného času, na základe ktorého sa vypočítavajú mzdy.
Algoritmy programu pomáhajú doslova predpovedať budúcnosť, kde výberom ktoréhokoľvek dňa môžete zistiť, aké ukazovatele budú v danom čase. Dosiahnutie vynikajúceho úspechu sa teraz premení z iluzórneho sna na uskutočniteľný cieľ s realistickým časovým rámcom, ak začnete spolupracovať s USU-Soft!

