ಆಪರೇಟಿಂಗ್ ಸಿಸ್ಟಮ್: Windows, Android, macOS
ಕಾರ್ಯಕ್ರಮಗಳ ಗುಂಪು: ವ್ಯಾಪಾರ ಯಾಂತ್ರೀಕೃತಗೊಂಡ
ಪಶುವೈದ್ಯಕೀಯ ಚಿಕಿತ್ಸಾಲಯದ ಕಾರ್ಯಕ್ರಮ
- ನಮ್ಮ ಕಾರ್ಯಕ್ರಮಗಳಲ್ಲಿ ಬಳಸಲಾಗುವ ವ್ಯಾಪಾರ ಯಾಂತ್ರೀಕೃತಗೊಂಡ ಅನನ್ಯ ವಿಧಾನಗಳನ್ನು ಹಕ್ಕುಸ್ವಾಮ್ಯ ರಕ್ಷಿಸುತ್ತದೆ.

ಕೃತಿಸ್ವಾಮ್ಯ - ನಾವು ಪರಿಶೀಲಿಸಿದ ಸಾಫ್ಟ್ವೇರ್ ಪ್ರಕಾಶಕರು. ನಮ್ಮ ಪ್ರೋಗ್ರಾಂಗಳು ಮತ್ತು ಡೆಮೊ-ಆವೃತ್ತಿಗಳನ್ನು ಚಾಲನೆ ಮಾಡುವಾಗ ಆಪರೇಟಿಂಗ್ ಸಿಸ್ಟಂನಲ್ಲಿ ಇದನ್ನು ಪ್ರದರ್ಶಿಸಲಾಗುತ್ತದೆ.

ಪರಿಶೀಲಿಸಿದ ಪ್ರಕಾಶಕರು - ನಾವು ಪ್ರಪಂಚದಾದ್ಯಂತದ ಸಂಸ್ಥೆಗಳೊಂದಿಗೆ ಸಣ್ಣ ವ್ಯವಹಾರಗಳಿಂದ ಹಿಡಿದು ದೊಡ್ಡ ಉದ್ಯಮಗಳವರೆಗೆ ಕೆಲಸ ಮಾಡುತ್ತೇವೆ. ನಮ್ಮ ಕಂಪನಿಯನ್ನು ಕಂಪನಿಗಳ ಅಂತರಾಷ್ಟ್ರೀಯ ರಿಜಿಸ್ಟರ್ನಲ್ಲಿ ಸೇರಿಸಲಾಗಿದೆ ಮತ್ತು ಎಲೆಕ್ಟ್ರಾನಿಕ್ ಟ್ರಸ್ಟ್ ಮಾರ್ಕ್ ಅನ್ನು ಹೊಂದಿದೆ.

ನಂಬಿಕೆಯ ಸಂಕೇತ
ತ್ವರಿತ ಪರಿವರ್ತನೆ.
ನೀವು ಈಗ ಏನು ಮಾಡಲು ಬಯಸುತ್ತೀರಿ?
ನೀವು ಪ್ರೋಗ್ರಾಂನೊಂದಿಗೆ ಪರಿಚಯ ಮಾಡಿಕೊಳ್ಳಲು ಬಯಸಿದರೆ, ಮೊದಲು ಪೂರ್ಣ ವೀಡಿಯೊವನ್ನು ವೀಕ್ಷಿಸಲು ವೇಗವಾದ ಮಾರ್ಗವಾಗಿದೆ, ತದನಂತರ ಉಚಿತ ಡೆಮೊ ಆವೃತ್ತಿಯನ್ನು ಡೌನ್ಲೋಡ್ ಮಾಡಿ ಮತ್ತು ಅದರೊಂದಿಗೆ ನೀವೇ ಕೆಲಸ ಮಾಡಿ. ಅಗತ್ಯವಿದ್ದರೆ, ತಾಂತ್ರಿಕ ಬೆಂಬಲದಿಂದ ಪ್ರಸ್ತುತಿಯನ್ನು ವಿನಂತಿಸಿ ಅಥವಾ ಸೂಚನೆಗಳನ್ನು ಓದಿ.
WhatsApp
ವ್ಯವಹಾರದ ಸಮಯದಲ್ಲಿ ನಾವು ಸಾಮಾನ್ಯವಾಗಿ 1 ನಿಮಿಷದಲ್ಲಿ ಪ್ರತಿಕ್ರಿಯಿಸುತ್ತೇವೆ
ಪ್ರೋಗ್ರಾಂ ಅನ್ನು ಹೇಗೆ ಖರೀದಿಸುವುದು?
ಕಾರ್ಯಕ್ರಮದ ಸ್ಕ್ರೀನ್ಶಾಟ್ ಅನ್ನು ವೀಕ್ಷಿಸಿ
ಕಾರ್ಯಕ್ರಮದ ಬಗ್ಗೆ ವೀಡಿಯೊವನ್ನು ವೀಕ್ಷಿಸಿ
ಡೆಮೊ ಆವೃತ್ತಿಯನ್ನು ಡೌನ್ಲೋಡ್ ಮಾಡಿ
ಕಾರ್ಯಕ್ರಮದ ಸಂರಚನೆಗಳನ್ನು ಹೋಲಿಕೆ ಮಾಡಿ
ಸಾಫ್ಟ್ವೇರ್ ವೆಚ್ಚವನ್ನು ಲೆಕ್ಕಹಾಕಿ
ನಿಮಗೆ ಕ್ಲೌಡ್ ಸರ್ವರ್ ಅಗತ್ಯವಿದ್ದರೆ ಮೋಡದ ಬೆಲೆಯನ್ನು ಲೆಕ್ಕ ಹಾಕಿ
ಡೆವಲಪರ್ ಯಾರು?
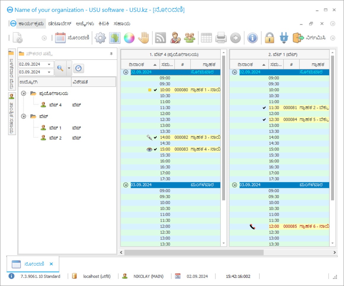
ಕಾರ್ಯಕ್ರಮದ ಸ್ಕ್ರೀನ್ಶಾಟ್
ಸ್ಕ್ರೀನ್ಶಾಟ್ ಎನ್ನುವುದು ಸಾಫ್ಟ್ವೇರ್ ಚಾಲನೆಯಲ್ಲಿರುವ ಫೋಟೋವಾಗಿದೆ. ಅದರಿಂದ ನೀವು ಸಿಆರ್ಎಂ ಸಿಸ್ಟಮ್ ಹೇಗೆ ಕಾಣುತ್ತದೆ ಎಂಬುದನ್ನು ತಕ್ಷಣ ಅರ್ಥಮಾಡಿಕೊಳ್ಳಬಹುದು. UX/UI ವಿನ್ಯಾಸಕ್ಕೆ ಬೆಂಬಲದೊಂದಿಗೆ ನಾವು ವಿಂಡೋ ಇಂಟರ್ಫೇಸ್ ಅನ್ನು ಅಳವಡಿಸಿದ್ದೇವೆ. ಇದರರ್ಥ ಬಳಕೆದಾರ ಇಂಟರ್ಫೇಸ್ ವರ್ಷಗಳ ಬಳಕೆದಾರರ ಅನುಭವವನ್ನು ಆಧರಿಸಿದೆ. ಪ್ರತಿಯೊಂದು ಕ್ರಿಯೆಯು ಅದನ್ನು ನಿರ್ವಹಿಸಲು ಹೆಚ್ಚು ಅನುಕೂಲಕರವಾದ ಸ್ಥಳದಲ್ಲಿದೆ. ಅಂತಹ ಸಮರ್ಥ ವಿಧಾನಕ್ಕೆ ಧನ್ಯವಾದಗಳು, ನಿಮ್ಮ ಕೆಲಸದ ಉತ್ಪಾದಕತೆ ಗರಿಷ್ಠವಾಗಿರುತ್ತದೆ. ಪೂರ್ಣ ಗಾತ್ರದಲ್ಲಿ ಸ್ಕ್ರೀನ್ಶಾಟ್ ತೆರೆಯಲು ಚಿಕ್ಕ ಚಿತ್ರದ ಮೇಲೆ ಕ್ಲಿಕ್ ಮಾಡಿ.
ನೀವು ಕನಿಷ್ಟ "ಸ್ಟ್ಯಾಂಡರ್ಡ್" ನ ಸಂರಚನೆಯೊಂದಿಗೆ USU CRM ಸಿಸ್ಟಮ್ ಅನ್ನು ಖರೀದಿಸಿದರೆ, ನೀವು ಐವತ್ತಕ್ಕೂ ಹೆಚ್ಚು ಟೆಂಪ್ಲೆಟ್ಗಳಿಂದ ವಿನ್ಯಾಸಗಳ ಆಯ್ಕೆಯನ್ನು ಹೊಂದಿರುತ್ತೀರಿ. ಸಾಫ್ಟ್ವೇರ್ನ ಪ್ರತಿಯೊಬ್ಬ ಬಳಕೆದಾರರು ತಮ್ಮ ಅಭಿರುಚಿಗೆ ತಕ್ಕಂತೆ ಕಾರ್ಯಕ್ರಮದ ವಿನ್ಯಾಸವನ್ನು ಆಯ್ಕೆ ಮಾಡಲು ಅವಕಾಶವನ್ನು ಹೊಂದಿರುತ್ತಾರೆ. ಕೆಲಸದ ಪ್ರತಿ ದಿನವೂ ಸಂತೋಷವನ್ನು ತರಬೇಕು!
ಸಾಕುಪ್ರಾಣಿಗಳನ್ನು ಹೊಂದಿರುವ ಎಲ್ಲರಿಗೂ ಪಶುವೈದ್ಯಕೀಯ ಕ್ಲಿನಿಕ್ ಎಂಬ ಪದಗಳ ಸಂಯೋಜನೆಯ ಪರಿಚಯವಿದೆ. ಪ್ರೀತಿಯ ಪ್ರಾಣಿಯ ಅನಾರೋಗ್ಯವು ಯಾವಾಗಲೂ ಇದ್ದಕ್ಕಿದ್ದಂತೆ ಬರುತ್ತದೆ, ಮತ್ತು ಈಗ, ನಾವು ಈಗಾಗಲೇ ಹತ್ತಿರದ ಪಶುವೈದ್ಯಕೀಯ ಚಿಕಿತ್ಸಾಲಯಕ್ಕೆ ಧಾವಿಸುತ್ತಿದ್ದೇವೆ, ಬೆಕ್ಕುಗಳು, ನಾಯಿಗಳು, ಹ್ಯಾಮ್ಸ್ಟರ್ಗಳು ಮತ್ತು ಇತರ ಪ್ರಾಣಿಗಳ ನಡುವೆ ಸಾಲಿನಲ್ಲಿ ನಿಂತಿದ್ದೇವೆ. ಅಷ್ಟರಲ್ಲಿ, ಪಿಇಟಿ ಕೆಟ್ಟದಾಗುತ್ತದೆ. ನಂತರ ನೀವು ಅಂತಿಮವಾಗಿ ಕಚೇರಿಯನ್ನು ಪ್ರವೇಶಿಸುತ್ತೀರಿ. ಪಶುವೈದ್ಯರು ಪ್ರಾಣಿಗಳನ್ನು ಪರೀಕ್ಷಿಸುತ್ತಾರೆ ಮತ್ತು ಪ್ರಾಥಮಿಕ ರೋಗನಿರ್ಣಯವನ್ನು ಮಾಡುತ್ತಾರೆ. ಮತ್ತು, ನೋವನ್ನು ನಿವಾರಿಸಲು ಮತ್ತು ಕಳಪೆ ವಿಷಯಕ್ಕೆ ಸಹಾಯ ಮಾಡಲು, ವೆಟ್ಸ್ go ಷಧಿಯನ್ನು ಸೂಚಿಸುತ್ತದೆ. ಆದರೆ, ಕೆಲವು ಕಾರಣಗಳಿಗಾಗಿ, ಅವನು ಅಥವಾ ಅವಳು ಗೋದಾಮಿನಿಂದ ಬರಿಗೈಯಲ್ಲಿ ಬರುತ್ತಾರೆ. Medicine ಷಧಿ ಮುಗಿದಿದೆ. ನೀವು ಹತ್ತಿರದ pharma ಷಧಾಲಯಕ್ಕೆ ತಲೆಕೆಡಿಸಿಕೊಳ್ಳುತ್ತೀರಿ, ಈ medicine ಷಧಿಯನ್ನು ತೆಗೆದುಕೊಳ್ಳಿ, ಒಳಗೆ ಬನ್ನಿ ಮತ್ತು ಇಂಜೆಕ್ಷನ್ ನೀಡಿ. ಪ್ರಾಣಿ ಮಲಗಿದೆ, ಮತ್ತು ಚಿಕಿತ್ಸೆಯ ಸಮಯದಲ್ಲಿ ನೀವು ತೆಗೆದುಕೊಳ್ಳಬೇಕಾದ ಕಠಿಣ ಹೆಸರುಗಳನ್ನು ಅಸ್ಪಷ್ಟ ಕೈಬರಹದಲ್ಲಿ ಸೂಚಿಸಲಾಗುತ್ತದೆ. ಮತ್ತೆ, ನಿಮ್ಮ ಪ್ರೀತಿಯ ಪ್ರಾಣಿಯೊಂದಿಗೆ, ನೀವು pharma ಷಧಾಲಯಕ್ಕೆ ಹೋಗಿ, ನಿಮಗೆ ಬೇಕಾದ ಎಲ್ಲವನ್ನೂ ತೆಗೆದುಕೊಳ್ಳಿ, ಮತ್ತು ಒಂದು ವಾರದ ಚಿಕಿತ್ಸೆಯ ನಂತರ, ಸಾಕು ಮತ್ತೆ ಹರ್ಷಚಿತ್ತದಿಂದ ಕೂಡಿರುತ್ತದೆ.
ಡೆವಲಪರ್ ಯಾರು?
ಅಕುಲೋವ್ ನಿಕೋಲಾಯ್
ಈ ಸಾಫ್ಟ್ವೇರ್ನ ವಿನ್ಯಾಸ ಮತ್ತು ಅಭಿವೃದ್ಧಿಯಲ್ಲಿ ಭಾಗವಹಿಸಿದ ತಜ್ಞರು ಮತ್ತು ಮುಖ್ಯ ಪ್ರೋಗ್ರಾಮರ್.
2026-05-28
ಪಶುವೈದ್ಯಕೀಯ ಚಿಕಿತ್ಸಾಲಯದ ಕಾರ್ಯಕ್ರಮದ ವಿಡಿಯೋ
ಈ ವೀಡಿಯೊ ಇಂಗ್ಲಿಷ್ನಲ್ಲಿದೆ. ಆದರೆ ನಿಮ್ಮ ಸ್ಥಳೀಯ ಭಾಷೆಯಲ್ಲಿ ಉಪಶೀರ್ಷಿಕೆಗಳನ್ನು ಆನ್ ಮಾಡಲು ನೀವು ಪ್ರಯತ್ನಿಸಬಹುದು.
ಆದರೆ ಪಶುವೈದ್ಯಕೀಯ ಚಿಕಿತ್ಸಾಲಯವು ಪಶುವೈದ್ಯಕೀಯ ಚಿಕಿತ್ಸಾಲಯಗಳ ಸ್ವಯಂಚಾಲಿತ ಲೆಕ್ಕಪತ್ರ ನಿರ್ವಹಣೆ, ನಿರ್ವಹಣೆ ಮತ್ತು ನಿಯಂತ್ರಣದ ಕಾರ್ಯಕ್ರಮವನ್ನು ಹೊಂದಿದ್ದರೆ ಎಲ್ಲಾ ತೊಂದರೆಗಳನ್ನು ತಪ್ಪಿಸಬಹುದಿತ್ತು. ಎಲ್ಲಾ ನಂತರ, ಯುಎಸ್ಯು-ಸಾಫ್ಟ್ ಸ್ವಯಂಚಾಲಿತ ಲೆಕ್ಕಪರಿಶೋಧಕ ಕಾರ್ಯಕ್ರಮದ ಸಹಾಯದಿಂದ, ಅಪಾಯಿಂಟ್ಮೆಂಟ್ ಮಾಡಲು, ಶಾಂತವಾಗಿ ಬರಲು ಮತ್ತು ಪ್ರಾಣಿಗಳಿಗೆ ಸಹಾಯದಿಂದ ಹೊರಬರಲು ಸಾಧ್ಯವಿದೆ. ಅಲ್ಲದೆ, ಪಶುವೈದ್ಯಕೀಯ ಚಿಕಿತ್ಸಾಲಯದ ಸ್ವಯಂಚಾಲಿತ ಕಾರ್ಯಕ್ರಮವು ಗೋದಾಮಿನಲ್ಲಿನ medicines ಷಧಿಗಳ ದಾಖಲೆಗಳನ್ನು ಇಡುತ್ತದೆ ಮತ್ತು ಖಾಲಿಯಾಗುವ medicines ಷಧಿಗಳನ್ನು ಸ್ವಯಂಚಾಲಿತವಾಗಿ ಆದೇಶಿಸಲು ನಮೂದಿಸಲಾಗುತ್ತದೆ. ಅಲ್ಲದೆ, ಅಸ್ಪಷ್ಟ ಕೈಬರಹದ ಸಾರವನ್ನು ಪರಿಹರಿಸಲಾಗಿದೆ: ಈಗ ಸ್ವಯಂಚಾಲಿತವಾಗಿ ಉತ್ಪತ್ತಿಯಾಗುವ ರೋಗನಿರ್ಣಯವನ್ನು ಮುದ್ರಿಸಲು ಸಾಕು ಮತ್ತು ಪಶುವೈದ್ಯಕೀಯ ಚಿಕಿತ್ಸಾಲಯದ ಸ್ವಯಂಚಾಲಿತ ಕಾರ್ಯಕ್ರಮದಲ್ಲಿ medicines ಷಧಿಗಳ ಎಲ್ಲಾ ಹೆಸರುಗಳನ್ನು ಅದಕ್ಕೆ ಜೋಡಿಸಲಾಗಿದೆ. ವೆಟ್ಸ್ ಕಚೇರಿಯಿಂದ ಹೊರಹೋಗದೆ ನೀವು ಎಲ್ಲಾ medicines ಷಧಿಗಳನ್ನು ಸಹ ಪಡೆಯಬಹುದು. ಪಶುವೈದ್ಯರು ವೆಟ್ಸ್ ಕ್ಲಿನಿಕ್ ಮತ್ತು ಡೇಟಾ ವಿಶ್ಲೇಷಣೆಯ ಕಾರ್ಯಕ್ರಮದಲ್ಲಿ ಟ್ಯಾಬ್ ಅನ್ನು ಸರಳವಾಗಿ ಬದಲಾಯಿಸುತ್ತಾರೆ ಮತ್ತು ಡೇಟಾಬೇಸ್ಗೆ drugs ಷಧಿಗಳ ಮಾರಾಟವನ್ನು ಪ್ರವೇಶಿಸುತ್ತಾರೆ. ಒಪ್ಪುತ್ತೇನೆ - ಈ ಘಟನೆಗಳ ಅಭಿವೃದ್ಧಿಯು ಆರಂಭದಲ್ಲಿ ವಿವರಿಸಿದಕ್ಕಿಂತ ಹೆಚ್ಚು ಯಶಸ್ವಿ ಮತ್ತು ಉತ್ಪಾದಕವಾಗಿದೆ. ಪಶುವೈದ್ಯಕೀಯ ಚಿಕಿತ್ಸಾಲಯದ ಸಂಪೂರ್ಣ ಪ್ರಕ್ರಿಯೆಯನ್ನು ಸುಧಾರಿಸಲು ಮತ್ತು ಯಾಂತ್ರೀಕರಣಕ್ಕೆ ತರಲು ಪಶುವೈದ್ಯಕೀಯ ಚಿಕಿತ್ಸಾಲಯದ ಲೆಕ್ಕಪರಿಶೋಧಕ ನಿರ್ವಹಣೆ ಮತ್ತು ಯಾಂತ್ರೀಕರಣದ ಸಂಪೂರ್ಣ ಕಾರ್ಯಕ್ರಮವನ್ನು ವಿನ್ಯಾಸಗೊಳಿಸಲಾಗಿದೆ. ಪಶುವೈದ್ಯಕೀಯ ಚಿಕಿತ್ಸಾಲಯದ ಕಾರ್ಯಕ್ರಮವನ್ನು ನಮ್ಮ ವೆಬ್ಸೈಟ್ನಿಂದ ಡೆಮೊ ಆಗಿ ಉಚಿತವಾಗಿ ಡೌನ್ಲೋಡ್ ಮಾಡಬಹುದು.
ಡೆಮೊ ಆವೃತ್ತಿಯನ್ನು ಡೌನ್ಲೋಡ್ ಮಾಡಿ
ಪ್ರೋಗ್ರಾಂ ಅನ್ನು ಪ್ರಾರಂಭಿಸುವಾಗ, ನೀವು ಭಾಷೆಯನ್ನು ಆಯ್ಕೆ ಮಾಡಬಹುದು.

ನೀವು ಡೆಮೊ ಆವೃತ್ತಿಯನ್ನು ಉಚಿತವಾಗಿ ಡೌನ್ಲೋಡ್ ಮಾಡಬಹುದು. ಮತ್ತು ಎರಡು ವಾರಗಳವರೆಗೆ ಕಾರ್ಯಕ್ರಮದಲ್ಲಿ ಕೆಲಸ ಮಾಡಿ. ಸ್ಪಷ್ಟತೆಗಾಗಿ ಈಗಾಗಲೇ ಕೆಲವು ಮಾಹಿತಿಯನ್ನು ಸೇರಿಸಲಾಗಿದೆ.
ಅನುವಾದಕ ಯಾರು?
ಪಶುವೈದ್ಯಕೀಯ ಕ್ಲಿನಿಕ್ ನಿರ್ವಹಣೆ ಹೆಚ್ಚು ಉತ್ಪಾದಕ ಮತ್ತು ಸುಲಭವಾಗುತ್ತದೆ. ಪಶುವೈದ್ಯಕೀಯ ಚಿಕಿತ್ಸಾಲಯದಲ್ಲಿ ಲೆಕ್ಕಪತ್ರ ನಿರ್ವಹಣೆ ಹೆಚ್ಚು ಆಸಕ್ತಿಕರ ಮತ್ತು ಹೆಚ್ಚು ಸ್ವಯಂಚಾಲಿತವಾಗುತ್ತದೆ. ಪಶುವೈದ್ಯಕೀಯ ಕ್ಲಿನಿಕ್ ಯಾಂತ್ರೀಕೃತಗೊಂಡವು ಕ್ಲಿನಿಕ್ ಅಕೌಂಟಿಂಗ್ನ ಯುಎಸ್ಯು-ಸಾಫ್ಟ್ ಪ್ರೋಗ್ರಾಂನೊಂದಿಗೆ ಸರಾಗವಾಗಿ ಹೋಗುತ್ತದೆ. ಪಶುವೈದ್ಯಕೀಯ ಕ್ಲಿನಿಕ್ ಯಾಂತ್ರೀಕೃತಗೊಂಡ ಕಾರ್ಯಕ್ರಮವು ಪಶುವೈದ್ಯರು ಮತ್ತು ಗ್ರಾಹಕರಿಗೆ ನಿರ್ವಹಣೆಗೆ ಮನವಿ ಮಾಡುತ್ತದೆ. ಕ್ಲಿನಿಕ್ ಅಕೌಂಟಿಂಗ್ನ ಅಕೌಂಟಿಂಗ್ ಮತ್ತು ರಿಪೋರ್ಟಿಂಗ್ ಪ್ರೋಗ್ರಾಂ ನಿಮ್ಮ ಸಂಸ್ಥೆಯಲ್ಲಿ ಆಧುನಿಕ ನಿರ್ವಹಣೆಯನ್ನು ಪರಿಚಯಿಸಲು ಮತ್ತು ಸುಧಾರಿಸಲು ಸಹಾಯ ಮಾಡುತ್ತದೆ. ಚಟುವಟಿಕೆ ಲೆಕ್ಕಪತ್ರದ ಯೋಜನೆ ಮತ್ತು ಯಾಂತ್ರೀಕೃತಗೊಂಡವು ನೌಕರರನ್ನು ಪ್ರೇರೇಪಿಸುವಲ್ಲಿ ನಿಮ್ಮ ಭರಿಸಲಾಗದ ಸಹಾಯಕರಾಗುತ್ತದೆ. ಪಶುವೈದ್ಯಕೀಯ ಚಿಕಿತ್ಸಾಲಯಗಳಲ್ಲಿನ ಲೆಕ್ಕಪತ್ರ ನಿರ್ವಹಣೆ ಮತ್ತು ನಿರ್ವಹಣೆ ಈಗಾಗಲೇ ಪ್ರಾಣಿಗಳಿಗೆ ಸಂಭವನೀಯ ರೋಗನಿರ್ಣಯದ ಪಟ್ಟಿಯನ್ನು ಒಳಗೊಂಡಿದೆ. ರೋಗನಿರ್ಣಯಗಳು ಈಗಾಗಲೇ ಪ್ರೋಗ್ರಾಂನಲ್ಲಿವೆ, ನಿಮಗೆ ಅಗತ್ಯವಿರುವದನ್ನು ನೀವು ಆರಿಸಬೇಕಾಗುತ್ತದೆ. ವೈದ್ಯಕೀಯ ಇತಿಹಾಸದಿಂದ ಹೊರತೆಗೆಯುವಿಕೆಗಳು, ಹಾಗೆಯೇ ರೋಗನಿರ್ಣಯವನ್ನು ಕ್ಲೈಂಟ್ಗೆ ಮುದ್ರಿತ ರೂಪದಲ್ಲಿ ನೀಡಬಹುದು.
ಪಶುವೈದ್ಯಕೀಯ ಚಿಕಿತ್ಸಾಲಯಕ್ಕೆ ಕಾರ್ಯಕ್ರಮವನ್ನು ಆದೇಶಿಸಿ
ಪ್ರೋಗ್ರಾಂ ಅನ್ನು ಖರೀದಿಸಲು, ನಮಗೆ ಕರೆ ಮಾಡಿ ಅಥವಾ ಬರೆಯಿರಿ. ಸೂಕ್ತವಾದ ಸಾಫ್ಟ್ವೇರ್ ಕಾನ್ಫಿಗರೇಶನ್ನಲ್ಲಿ ನಮ್ಮ ತಜ್ಞರು ನಿಮ್ಮೊಂದಿಗೆ ಒಪ್ಪುತ್ತಾರೆ, ಒಪ್ಪಂದ ಮತ್ತು ಪಾವತಿಗಾಗಿ ಸರಕುಪಟ್ಟಿ ಸಿದ್ಧಪಡಿಸುತ್ತಾರೆ.
ಪ್ರೋಗ್ರಾಂ ಅನ್ನು ಹೇಗೆ ಖರೀದಿಸುವುದು?
ಒಪ್ಪಂದದ ವಿವರಗಳನ್ನು ಕಳುಹಿಸಿ
ನಾವು ಪ್ರತಿ ಕ್ಲೈಂಟ್ನೊಂದಿಗೆ ಒಪ್ಪಂದಕ್ಕೆ ಪ್ರವೇಶಿಸುತ್ತೇವೆ. ನಿಮಗೆ ಬೇಕಾದುದನ್ನು ನೀವು ನಿಖರವಾಗಿ ಸ್ವೀಕರಿಸುತ್ತೀರಿ ಎಂಬುದಕ್ಕೆ ಒಪ್ಪಂದವು ನಿಮ್ಮ ಖಾತರಿಯಾಗಿದೆ. ಆದ್ದರಿಂದ, ಮೊದಲು ನೀವು ಕಾನೂನು ಘಟಕ ಅಥವಾ ವ್ಯಕ್ತಿಯ ವಿವರಗಳನ್ನು ನಮಗೆ ಕಳುಹಿಸಬೇಕು. ಇದು ಸಾಮಾನ್ಯವಾಗಿ 5 ನಿಮಿಷಗಳಿಗಿಂತ ಹೆಚ್ಚು ಸಮಯ ತೆಗೆದುಕೊಳ್ಳುವುದಿಲ್ಲ
ಮುಂಗಡ ಪಾವತಿ ಮಾಡಿ
ಪಾವತಿಗಾಗಿ ಒಪ್ಪಂದ ಮತ್ತು ಇನ್ವಾಯ್ಸ್ನ ಸ್ಕ್ಯಾನ್ ಮಾಡಿದ ಪ್ರತಿಗಳನ್ನು ನಿಮಗೆ ಕಳುಹಿಸಿದ ನಂತರ, ಮುಂಗಡ ಪಾವತಿಯ ಅಗತ್ಯವಿದೆ. CRM ಸಿಸ್ಟಮ್ ಅನ್ನು ಸ್ಥಾಪಿಸುವ ಮೊದಲು, ಪೂರ್ಣ ಮೊತ್ತವನ್ನು ಪಾವತಿಸಲು ಸಾಕು, ಆದರೆ ಒಂದು ಭಾಗವನ್ನು ಮಾತ್ರ ಪಾವತಿಸಿ ಎಂಬುದನ್ನು ದಯವಿಟ್ಟು ಗಮನಿಸಿ. ವಿವಿಧ ಪಾವತಿ ವಿಧಾನಗಳನ್ನು ಬೆಂಬಲಿಸಲಾಗುತ್ತದೆ. ಸರಿಸುಮಾರು 15 ನಿಮಿಷಗಳು
ಪ್ರೋಗ್ರಾಂ ಅನ್ನು ಸ್ಥಾಪಿಸಲಾಗುವುದು
ಇದರ ನಂತರ, ನಿರ್ದಿಷ್ಟ ಅನುಸ್ಥಾಪನೆಯ ದಿನಾಂಕ ಮತ್ತು ಸಮಯವನ್ನು ನಿಮ್ಮೊಂದಿಗೆ ಒಪ್ಪಿಕೊಳ್ಳಲಾಗುತ್ತದೆ. ಇದು ಸಾಮಾನ್ಯವಾಗಿ ದಾಖಲೆಗಳನ್ನು ಪೂರ್ಣಗೊಳಿಸಿದ ನಂತರ ಅದೇ ಅಥವಾ ಮರುದಿನ ಸಂಭವಿಸುತ್ತದೆ. CRM ವ್ಯವಸ್ಥೆಯನ್ನು ಸ್ಥಾಪಿಸಿದ ತಕ್ಷಣ, ನಿಮ್ಮ ಉದ್ಯೋಗಿಗೆ ತರಬೇತಿಗಾಗಿ ನೀವು ಕೇಳಬಹುದು. ಪ್ರೋಗ್ರಾಂ ಅನ್ನು 1 ಬಳಕೆದಾರರಿಗೆ ಖರೀದಿಸಿದರೆ, ಅದು 1 ಗಂಟೆಗಿಂತ ಹೆಚ್ಚು ಸಮಯ ತೆಗೆದುಕೊಳ್ಳುವುದಿಲ್ಲ
ಫಲಿತಾಂಶವನ್ನು ಆನಂದಿಸಿ
ಫಲಿತಾಂಶವನ್ನು ಅನಂತವಾಗಿ ಆನಂದಿಸಿ :) ದೈನಂದಿನ ಕೆಲಸವನ್ನು ಸ್ವಯಂಚಾಲಿತಗೊಳಿಸಲು ಸಾಫ್ಟ್ವೇರ್ ಅನ್ನು ಅಭಿವೃದ್ಧಿಪಡಿಸಿದ ಗುಣಮಟ್ಟ ಮಾತ್ರವಲ್ಲ, ಮಾಸಿಕ ಚಂದಾದಾರಿಕೆ ಶುಲ್ಕದ ರೂಪದಲ್ಲಿ ಅವಲಂಬನೆಯ ಕೊರತೆಯೂ ವಿಶೇಷವಾಗಿ ಸಂತೋಷಕರವಾಗಿದೆ. ಎಲ್ಲಾ ನಂತರ, ನೀವು ಪ್ರೋಗ್ರಾಂಗೆ ಒಮ್ಮೆ ಮಾತ್ರ ಪಾವತಿಸುತ್ತೀರಿ.
ರೆಡಿಮೇಡ್ ಪ್ರೋಗ್ರಾಂ ಅನ್ನು ಖರೀದಿಸಿ
ನೀವು ಕಸ್ಟಮ್ ಸಾಫ್ಟ್ವೇರ್ ಅಭಿವೃದ್ಧಿಯನ್ನು ಸಹ ಆದೇಶಿಸಬಹುದು
ನೀವು ವಿಶೇಷ ಸಾಫ್ಟ್ವೇರ್ ಅವಶ್ಯಕತೆಗಳನ್ನು ಹೊಂದಿದ್ದರೆ, ಕಸ್ಟಮ್ ಅಭಿವೃದ್ಧಿಯನ್ನು ಆದೇಶಿಸಿ. ನಂತರ ನೀವು ಪ್ರೋಗ್ರಾಂಗೆ ಹೊಂದಿಕೊಳ್ಳಬೇಕಾಗಿಲ್ಲ, ಆದರೆ ಪ್ರೋಗ್ರಾಂ ಅನ್ನು ನಿಮ್ಮ ವ್ಯವಹಾರ ಪ್ರಕ್ರಿಯೆಗಳಿಗೆ ಸರಿಹೊಂದಿಸಲಾಗುತ್ತದೆ!
ಪಶುವೈದ್ಯಕೀಯ ಚಿಕಿತ್ಸಾಲಯದ ಕಾರ್ಯಕ್ರಮ
ವಿಶ್ಲೇಷಣಾತ್ಮಕ ಮತ್ತು ಸಂಖ್ಯಾಶಾಸ್ತ್ರೀಯ ವರದಿಗಾರಿಕೆಯ ಆಧಾರದ ಮೇಲೆ, ನೀವು ಹೆಚ್ಚು ಪ್ರಸ್ತುತ ಮತ್ತು ಹೆಚ್ಚು ಲಾಭದಾಯಕ ಸೇವೆಗಳನ್ನು ನೋಡಲು ಸಾಧ್ಯವಾಗುತ್ತದೆ. ಬೋನಸ್ ಮತ್ತು ಪಾವತಿ ಕಾರ್ಡ್ಗಳ ಬಳಕೆಯನ್ನು ಒದಗಿಸಲಾಗಿದೆ. ಸಿಆರ್ಎಂ ಡೇಟಾಬೇಸ್ನಲ್ಲಿ ಪ್ರತಿ ಕ್ಲೈಂಟ್ಗೆ ಲಗತ್ತಿಸುವಿಕೆಯೊಂದಿಗೆ ವಿವಿಧ ರೀತಿಯ ಚಿತ್ರಗಳ ಸಂಗ್ರಹ ಮತ್ತು ವಿಶ್ಲೇಷಣೆ ಫಲಿತಾಂಶಗಳನ್ನು ನಡೆಸಲಾಗುತ್ತದೆ. ರೋಗಿಗಳು ಸ್ವತಂತ್ರವಾಗಿ ನೇಮಕಾತಿಗಳನ್ನು ಮಾಡುತ್ತಾರೆ, ನಿರ್ದಿಷ್ಟ ಪಶುವೈದ್ಯರಿಗೆ ಉಚಿತ ಸಮಯವನ್ನು ನೋಡುತ್ತಾರೆ. ಮಲ್ಟಿ-ಯೂಸರ್ ಮೋಡ್ ಎಲ್ಲಾ ಉದ್ಯೋಗಿಗಳಿಗೆ ಸಿಆರ್ಎಂ ಪಶುವೈದ್ಯಕೀಯ ಪ್ರೋಗ್ರಾಂ ಅನ್ನು ಪ್ರವೇಶಿಸಲು, ಸ್ಥಳೀಯ ನೆಟ್ವರ್ಕ್ ಮೂಲಕ ಮಾಹಿತಿ, ವಿನಿಮಯ ಸೂಚಕಗಳು ಮತ್ತು ಸಂದೇಶಗಳನ್ನು ನಮೂದಿಸಲು ಅನುಮತಿಸುತ್ತದೆ. ವಸ್ತುಗಳನ್ನು ನಿಯಮಿತವಾಗಿ ನವೀಕರಿಸಲಾಗುತ್ತದೆ. ನೀವು ಯಾವುದೇ ವಿಶ್ವ ಭಾಷೆಯಲ್ಲಿ ಕೆಲಸ ಮಾಡುತ್ತೀರಿ, ಸಿಆರ್ಎಂ ಪ್ರೋಗ್ರಾಂ ಅನ್ನು ನಿಮಗಾಗಿ ಅನುಕೂಲಕರವಾಗಿ ಕಸ್ಟಮೈಸ್ ಮಾಡುತ್ತೀರಿ. ಹಣಕಾಸಿನ ಕ್ಷೇತ್ರವು ಕಾರ್ಯಕ್ರಮದ ಸಂಪೂರ್ಣ ಮೇಲ್ವಿಚಾರಣೆಯಲ್ಲಿದೆ, ಮತ್ತು ಯಾವುದೇ ವಿತ್ತೀಯ ವಹಿವಾಟುಗಳನ್ನು ಪ್ರತ್ಯೇಕ ಬ್ಲಾಕ್ನಲ್ಲಿ ದಾಖಲಿಸಲಾಗುತ್ತದೆ, ಮತ್ತು ನಂತರ ವರದಿಯಲ್ಲಿ ದಾಖಲಿಸಲಾಗುತ್ತದೆ ಇದರಿಂದ ಅಧಿಕೃತ ಜನರು ಎಲ್ಲಿ ಮತ್ತು ಹೇಗೆ ಹೋಗುತ್ತಿದ್ದಾರೆ ಎಂಬುದನ್ನು ನೋಡಬಹುದು. ಪಶುವೈದ್ಯಕೀಯ ಚಿಕಿತ್ಸಾಲಯವನ್ನು ನಡೆಸುವುದು ಜೂಜಾಗಿ ಬದಲಾಗುತ್ತದೆ, ಅಲ್ಲಿ ಪ್ರತಿಯೊಬ್ಬ ವ್ಯಕ್ತಿಯು ನಂಬಲಾಗದ ಡ್ರೈವ್ ಮತ್ತು ಶಕ್ತಿಯನ್ನು ಪಡೆಯುತ್ತಾನೆ, ಮತ್ತು ನೀವು ಅಂತಿಮವಾಗಿ ಯಶಸ್ವಿಯಾಗುತ್ತೀರಿ!
ಎಲೆಕ್ಟ್ರಾನಿಕ್ ಆವೃತ್ತಿಯು ಪ್ರಪಂಚದ ಎಲ್ಲಿಂದಲಾದರೂ ಮಾಹಿತಿಗೆ ಪ್ರವೇಶವನ್ನು ಹೊಂದಲು ಸಾಧ್ಯವಾಗಿಸುತ್ತದೆ, ದಾಖಲೆಗಳನ್ನು ಒಂದು ಸ್ವರೂಪಕ್ಕೆ ಅಥವಾ ಇನ್ನೊಂದಕ್ಕೆ ವರ್ಗಾಯಿಸುತ್ತದೆ. ಕ್ರಮಾನುಗತ ರಚನೆಯು ನಿರ್ವಹಣೆಯನ್ನು ಸಾಧ್ಯವಾದಷ್ಟು ಸರಳ ಮತ್ತು ಪರಿಣಾಮಕಾರಿಯಾಗಿರಲು ಸಹಾಯ ಮಾಡುತ್ತದೆ, ಇದರಿಂದಾಗಿ ಓವರ್ಲೋಡ್ಗಳ ಸಂಖ್ಯೆ ಗಮನಾರ್ಹವಾಗಿ ಕಡಿಮೆಯಾಗುತ್ತದೆ. ಪ್ರಾಣಿಗಳ ಆಶ್ರಯವನ್ನು ನಡೆಸುವುದು ನಿಮ್ಮ ನೆಚ್ಚಿನ ವಿಷಯವಾಗುತ್ತದೆ, ಮತ್ತು ನೀವು ನಿಮ್ಮ ಹೃದಯವನ್ನು ಅದರೊಳಗೆ ಇಟ್ಟರೆ, ನೀವು ಖಂಡಿತವಾಗಿಯೂ ಮೇಲ್ಭಾಗವನ್ನು ಗೆಲ್ಲುತ್ತೀರಿ! ಪಿಬಿಎಕ್ಸ್ ದೂರವಾಣಿಯನ್ನು ಸಂಪರ್ಕಿಸುವುದು ಒಳಬರುವ ಕರೆಗಳು ಮತ್ತು ಚಂದಾದಾರರ ಮಾಹಿತಿಯನ್ನು ನೋಡಲು ಸಹಾಯ ಮಾಡುತ್ತದೆ. ಹೈಟೆಕ್ ಸಾಧನಗಳೊಂದಿಗೆ ಸಂಯೋಜಿಸುವ ಮೂಲಕ, ದಾಸ್ತಾನು ಮತ್ತು ಲೆಕ್ಕಪತ್ರ ನಿರ್ವಹಣೆ, ಸಮಯೋಚಿತ medicines ಷಧಿಗಳ ಮರುಪೂರಣ ಮತ್ತು ಅವಧಿ ಮೀರಿದ ಹೆಸರುಗಳನ್ನು ತೊಡೆದುಹಾಕಲು, ವೆಚ್ಚಗಳನ್ನು ವಿಶ್ಲೇಷಿಸಲು ಮತ್ತು ಶೇಖರಣಾ ಗುಣಮಟ್ಟ ಮತ್ತು ಮುಕ್ತಾಯ ದಿನಾಂಕಗಳನ್ನು ಪತ್ತೆಹಚ್ಚುವುದು ವಾಸ್ತವಿಕವಾಗಿದೆ. ಕೆಲಸದ ಸಮಯದ ದಾಖಲೆಗಳನ್ನು ಇಟ್ಟುಕೊಳ್ಳುವುದರಿಂದ ತಜ್ಞರ ಕಾರ್ಯಕ್ಷಮತೆಯನ್ನು ತರ್ಕಬದ್ಧವಾಗಿ ನಿರ್ಣಯಿಸಲು, ಅವುಗಳನ್ನು ಕೆಲಸದ ವೇಳಾಪಟ್ಟಿಯೊಂದಿಗೆ ಹೋಲಿಸಲು, ಕೆಲಸ ಮಾಡಿದ ಸಮಯವನ್ನು ನಿಖರವಾಗಿ ಲೆಕ್ಕಹಾಕಲು, ಯಾವ ಆಧಾರದ ಮೇಲೆ ವೇತನವನ್ನು ಲೆಕ್ಕಹಾಕಲಾಗುತ್ತದೆ.
ಕಾರ್ಯಕ್ರಮದ ಕ್ರಮಾವಳಿಗಳು ಭವಿಷ್ಯವನ್ನು ಅಕ್ಷರಶಃ to ಹಿಸಲು ಸಹಾಯ ಮಾಡುತ್ತದೆ, ಅಲ್ಲಿ, ಯಾವುದೇ ದಿನವನ್ನು ಆರಿಸುವ ಮೂಲಕ, ಒಂದು ಸಮಯದಲ್ಲಿ ಅಥವಾ ಇನ್ನೊಂದರಲ್ಲಿ ಯಾವ ಸೂಚಕಗಳು ಇರುತ್ತವೆ ಎಂಬುದನ್ನು ನೀವು ಕಂಡುಹಿಡಿಯಬಹುದು. ಅತ್ಯುತ್ತಮ ಯಶಸ್ಸನ್ನು ಸಾಧಿಸುವುದು ಈಗ ನೀವು ಯುಎಸ್ಯು-ಸಾಫ್ಟ್ಗೆ ಸಹಕರಿಸಲು ಪ್ರಾರಂಭಿಸಿದರೆ ಭ್ರಾಂತಿಯ ಕನಸಿನಿಂದ ವಾಸ್ತವಿಕ ಕಾಲಮಿತಿಯೊಂದಿಗೆ ಕಾರ್ಯಸಾಧ್ಯವಾದ ಗುರಿಯಾಗಿ ಬದಲಾಗುತ್ತದೆ!

