Иштетүү системасы: Windows, Android, macOS
Программалар тобу: Ишкердикти автоматташтыруу
Ветеринардык клиника үчүн программа
- Автордук укук биздин программаларда колдонулган бизнести автоматташтыруунун уникалдуу ыкмаларын коргойт.

Автордук укук - Биз текшерилген программалык камсыздоону чыгаруучубуз. Бул биздин программаларды жана демо-версияларды иштетип жатканда операциялык тутумда көрсөтүлөт.

Текшерилген жарыялоочу - Биз дүйнө жүзү боюнча чакан бизнестен чоң ишканаларга чейин уюмдар менен иштешебиз. Биздин компания компаниялардын эл аралык реестрине киргизилген жана электрондук ишеним белгисине ээ.

Ишеним белгиси
Тез өтүү.
Азыр эмне кылгыңыз келет?
Эгерде сиз программа менен таанышууну кааласаңыз, анда эң ылдам жол – адегенде толук видеону көрүү, андан кийин акысыз демо версиясын жүктөп алуу жана аны менен өзүңүз иштөө. Зарыл болсо, техникалык колдоо кызматынан презентация сураңыз же нускамаларды окуп чыгыңыз.
WhatsApp
Иш убактысынын ичинде биз адатта 1 мүнөттүн ичинде жооп беребиз
Программаны кантип сатып алса болот?
Программанын скриншотун көрүү
Программа тууралуу видеону көрүңүз
Демо нускасын жүктөп алыңыз
Программанын конфигурацияларын салыштырыңыз
Программалык камсыздоонун баасын эсептөө
Эгер сизге булут сервери керек болсо, булуттун баасын эсептеңиз
Иштеп чыгуучу ким?
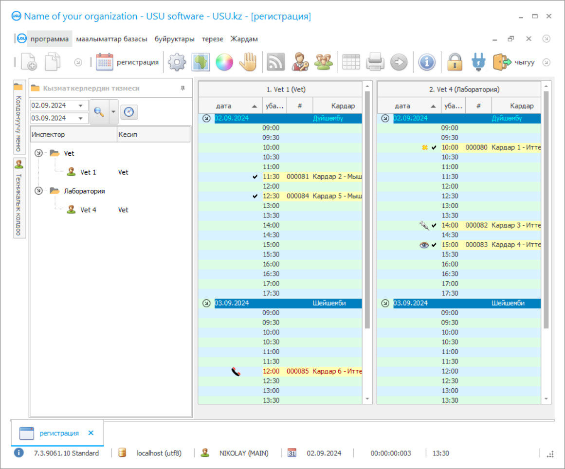
Программанын скриншоту
Скриншот - бул иштеп жаткан программанын сүрөтү. Андан сиз CRM системасы кандай экенин дароо түшүнө аласыз. Биз UX/UI дизайнын колдогон терезе интерфейсин ишке киргиздик. Бул колдонуучу интерфейси көп жылдык тажрыйбага негизделгенин билдирет. Ар бир иш-аракет аны аткаруу үчүн эң ыңгайлуу жерде жайгашкан. Мындай компетенттүү мамиленин аркасында сиздин ишиңиздин өндүрүмдүүлүгү максималдуу болот. Скриншотту толук өлчөмдө ачуу үчүн кичинекей сүрөттү басыңыз.
Эгерде сиз USU CRM системасын, жок эле дегенде, "Стандарт" конфигурациясын сатып алсаңыз, сизде элүүдөн ашык шаблондун ичинен дизайн тандоосу болот. Программанын ар бир колдонуучусу өзүнүн табитине ылайык программанын дизайнын тандоо мүмкүнчүлүгүнө ээ болот. Ар бир жумуш күнү кубаныч алып келиши керек!
Программанын скриншоту - На русском
Үй жаныбарлары барлардын бардыгы ветеринардык клиника деген сөздөрдүн айкалышын жакшы билишет. Сүйүктүү жаныбардын илдети күтүлбөгөн жерден күтүүсүздөн келип чыгат, эми биз мышыктардын, иттердин, хомяктардын жана башка жаныбарлардын арасында кезекке туруп, жакынкы ветеринардык клиникага шашылабыз. Ошол эле учурда, үй жаныбары начарлайт. Анан акыры кеңсеге киресиз. Ветеринар малды карап чыгып, алдын-ала диагноз коет. Ошондой эле, ооруну басуу жана жакырга жардам берүү үчүн, ветеринар дары жазып берет. Бирок, эмнегедир ал кампадан куру кол келет. Дары-дармек бүттү. Жакынкы дарыканага чуркап барып, ушул дарыны ичип, кирип, укол сайасыз. Жаныбар жатып калды, сизге дарылоо учурунда эмне алуу керектиги боюнча оор аттар менен жазылган жазуулар жазылган. Дагы, сүйүктүү жаныбарыңыз менен, дарыканага барып, керектүү нерселердин бардыгын алып, бир жума дарылануудан кийин үй жаныбары кайрадан шайыр болот.
Иштеп чыгуучу ким?
Акулов Николай
Бул программалык камсыздоону иштеп чыгууга жана иштеп чыгууга катышкан эксперт жана башкы программист.
2026-05-28
Ветеринардык клиника үчүн программанын видеосу
Бул видео англис тилинде. Бирок сиз өз эне тилиңизде субтитрлерди күйгүзүп көрүңүз.
Ветеринардык клиника үчүн программанын видеосу - На русском
Эгерде ветеринардык клиникада ветеринардык клиникалардын автоматташтырылган бухгалтердик эсеп, башкаруу жана көзөмөлдөө программасы болгондо, бардык кыйынчылыктардан кутулууга болот эле. Кантсе да, USU-Soft автоматташтырылган бухгалтердик программасынын жардамы менен алдын-ала сүйлөшүп, жайбаракат келип, айбанга кезексиз жардам көрсөтсө болот эле. Ошондой эле, ветеринардык клиниканын автоматташтырылган программасы кампада дары-дармектердин эсебин жүргүзөт жана түгөнгөн дары-дармектер буйрутма менен автоматтык түрдө киргизилет. Ошондой эле, окулбай жаткан кол жазманын маңызы чечилди: эми автоматтык түрдө түзүлгөн диагнозду жөн эле басып чыгаруу жетиштүү болот жана ага дары-дармектердин бардык аталыштары ветеринардык клиниканын автоматташтырылган программасында тиркелет. Ветеринардык кабинеттен чыкпай эле, бардык дары-дармектерди ала аласыз. Ветеринар жөн гана ветклиника жана маалыматтарды анализдөө программасындагы кошумча баракчаны өзгөртүп, дары-дармектердин сатылышын маалымат базасына киргизет. Макул - иш-чаралардын мындай өнүгүшү башында сүрөттөлгөндөн кыйла ийгиликтүү жана жемиштүү. Ветеринардык клиниканын бухгалтердик эсепти башкаруу жана автоматташтыруу программасы ветеринардык клиниканын бардык процесстерин өркүндөтүп, автоматташтырууга багытталган. Ветеринардык клиниканын программасын демо түрүндө биздин сайтка жүктөп алсаңыз болот.
Демо нускасын жүктөп алыңыз
Программаны баштаганда, сиз тилди тандай аласыз.

Сиз демо версиясын бекер жүктөп алсаңыз болот. Ал эми эки жума бою программада иштөө. Кээ бир маалыматтар тактоо үчүн ал жерге буга чейин киргизилген.
Котормочу ким?
Ветеринардык клиниканы башкаруу жемиштүү болуп, жеңилдейт. Ветеринардык клиникада бухгалтердик эсеп кызыктуу жана автоматташтырылган болуп калат. Ветеринардык клиниканы автоматташтыруу USU-Soft клиникасын эсепке алуу программасы менен бир калыпта жүрөт. Ветеринардык клиниканы автоматташтыруу программасы жетекчиликке, ветеринарларга дагы, кардарларга дагы кайрылат. Клиникалык бухгалтердик эсепке алуу жана отчеттуулук программасы уюмуңузда заманбап менеджментти киргизүүгө жана өркүндөтүүгө жардам берет. Иш-аракеттерди эсепке алууну пландаштыруу жана автоматташтыруу кызматкерлерди шыктандырууда сиздин алмаштыргыс жардамчыңыз болуп калат. Ветеринардык клиникалардагы бухгалтердик эсеп жана башкаруу жаныбарларга диагноз коюунун тизмесин камтыйт. Диагноздор программада бар, сизге керектүүсүн тандап алышыңыз керек. Оорунун тарыхынан алынган үзүндүлөр, ошондой эле диагноз кардарга басма түрүндө берилиши мүмкүн.
Ветеринардык клиниканын программасына буйрутма бериңиз
Программаны сатып алуу үчүн бизге чалыңыз же жазыңыз. Биздин адистер программалык камсыздоонун тиешелүү конфигурациясын сиз менен макулдашып, келишимди жана төлөө үчүн эсеп-дүмүрчөктү даярдашат.
Программаны кантип сатып алса болот?
Келишимдин чоо-жайын жөнөтүңүз
Ар бир кардар менен келишим түзөбүз. Келишим - бул сиз талап кылган нерсени так ала турганыңызга кепилдик. Ошондуктан, алгач бизге юридикалык же жеке жактын реквизиттерин жөнөтүшүңүз керек. Бул, адатта, 5 мүнөттөн ашык эмес талап кылынат
Алдын ала төлөм жасаңыз
Төлөм үчүн келишимдин жана эсеп-дүмүрчөктүн сканерленген көчүрмөлөрү жөнөтүлгөндөн кийин, алдын ала төлөм талап кылынат. Эскерте кетсек, CRM системасын орнотуудан мурун толук сумманы эмес, бир бөлүгүн гана төлөө жетиштүү. Ар кандай төлөм ыкмалары колдоого алынат. Болжол менен 15 мүнөт
Программа орнотулат
Андан кийин, белгилүү бир орнотуу күнү жана убактысы сиз менен макулдашылат. Бул, адатта, ошол эле күнү же иш кагаздары аяктагандан кийинки күнү болот. CRM системасын орноткондон кийин дароо эле кызматкериңизди окутууну сурансаңыз болот. Эгерде программа 1 колдонуучу үчүн сатылып алынса, ага 1 сааттан ашык убакыт талап кылынбайт
Натыйжадан ырахат алыңыз
Жыйынтыктан чексиз ырахат алыңыз :) Айрыкча жагымдуу нерсе, программалык камсыздоонун күнүмдүк ишти автоматташтыруу үчүн иштелип чыккан сапаты гана эмес, ошондой эле ай сайын төлөнүүчү абоненттик төлөм түрүндөгү көз карандылыктын жоктугу. Анткени, сиз программа үчүн бир гана жолу төлөйсүз.
Даяр программаны сатып алыңыз
Ошондой эле сиз жеке программалык камсыздоону иштеп чыгууга заказ бере аласыз
Эгер сизде программалык камсыздоонун атайын талаптары бар болсо, ыңгайлаштырылган иштеп чыгууга буйрук бериңиз. Анда сиз программага көнбөйсүз, бирок программа сиздин бизнес процесстериңизге ылайыкталат!
Ветеринардык клиника үчүн программа
Аналитикалык жана статистикалык отчеттуулуктун негизинде, сиз эң актуалдуу жана кирешелүү кызматтарды көрө аласыз. Бонустук жана төлөм карталарын пайдалануу каралган. Ар кандай сүрөттөрдү сактоо жана анализдин натыйжалары CRM маалымат базасында ар бир кардарга тиркелүү менен жүргүзүлөт. Бейтаптар белгилүү бир ветеринардын бош убактысын көрүп, өз алдынча жазылышат. Көп колдонуучу режими бардык кызматкерлерге CRM ветеринардык программасына кирүүгө, маалыматтарды киргизүүгө, индикаторлорду жана билдирүүлөрдү жергиликтүү тармак аркылуу алмаштырат. Материалдар такай жаңыртылып турат. Сиз өзүңүз үчүн CRM программасын ыңгайлаштырып, каалаган дүйнөлүк тилде иштейсиз. Финансы тармагы программанын толук көзөмөлүндө болуп, ар кандай акча операциялары өзүнчө блокко жазылып, андан кийин отчетто жазылып, ыйгарым укуктуу адамдар каражаттын кайда жана кандайча кетип жаткандыгын көрө алышат. Ветеринардык клиниканы иштетүү кумар оюнуна айланып, ага катышкан ар бир адам укмуштай пассионардуулукка жана энергияга ээ болот, ошондо сиз ийгиликке жетесиз!
Электрондук версия документтерди тигил же бул форматка өткөрүп, дүйнөнүн каалаган бурчунан маалымат алууга мүмкүнчүлүк берет. Иерархиялык структура башкарууну мүмкүн болушунча жөнөкөй жана натыйжалуу болууга жардам берет, ошондуктан ашыкча жүктөмдөрдүн саны кыйла кыскарат. Жаныбарлардан коргонуучу жайды иштетүү сиздин эң сүйүктүү ишиңизге айланат, эгер ага көңүлүңүздү салсаңыз, чокуну багындырасыз! АТС телефониясын туташтыруу кирүүчү чалууларды жана абоненттердеги маалыматтарды көрүүгө жардам берет. Жогорку технологиялык шаймандар менен интеграциялоо аркылуу инвентаризация жүргүзүү жана эсепке алуу, дары-дармектерди өз убагында толуктоо жана мөөнөтү өтүп кеткен аталыштардан арылуу, чыгымдарды анализдөө жана сактоо сапатын жана жарактуулук мөөнөтүн көзөмөлдөө. Жумуш убактысынын эсебин жүргүзүү, адистердин ишинин графиктери менен салыштырып, алардын иштеген убактысын так эсептеп, анын негизинде эмгек акы эсептелинип, натыйжалуулугун сарамжалдуу баалоого мүмкүндүк берет.
Программанын алгоритмдери келечекти түзмө-түз алдын-ала айтууга жардам берет, мында каалаган күндү тандап, кайсы убакта же кайсы учурда кандай көрсөткүчтөр болоорун билүүгө болот. Эми USU-Soft менен кызматташууну баштасаңыз, эң сонун ийгиликке жетүү иллюзиялык кыялдан реалдуу убакыт алкагындагы ишке ашуучу максатка айланат!

