Nidaamka hawlgalka: Windows, Android, macOS
Kooxda barnaamijyada: Qalabka ganacsiga
Barnaamijka rugta caafimaadka xoolaha
- Xuquuqda daabacadu waxay ilaalisaa hababka gaarka ah ee otomatiga ganacsiga ee lagu isticmaalo barnaamijyadayada.

Xuquuqda daabacaada - Waxaan nahay daabace software la xaqiijiyay. Tan waxa lagu soo bandhigay nidaamka hawlgalka marka la wado barnaamijyadeena iyo nooca demo-versions.

Daabacaha la xaqiijiyay - Waxaan la shaqaynaa ururada aduunka oo dhan laga bilaabo ganacsiyada yaryar ilaa kuwa waaweyn. Shirkaddayadu waxay ku jirtaa diiwaanka caalamiga ah ee shirkadaha waxayna leedahay calaamada kalsoonida elektarooniga ah.

Calaamadda kalsoonida
Isbeddel degdeg ah.
Maxaad doonaysaa inaad hadda samayso?
Haddii aad rabto inaad barato barnaamijka, sida ugu dhakhsaha badan waa inaad marka hore daawato muuqaalka oo buuxa, ka dibna soo dejiso nooca demo ee bilaashka ah oo la shaqeyso naftaada. Haddii loo baahdo, codso bandhig taageero farsamo ama akhri tilmaamaha.
WhatsApp
Inta lagu jiro saacadaha shaqada waxaan ku soo jawaabnaa 1 daqiiqo gudahood
Sida loo iibsado barnaamijka?
Daawo sawirka barnaamijka
Daawo muuqaal ku saabsan barnaamijka
Soo dejiso nooca demo
Is barbar dhig habaynta barnaamijka
Xisaabi qiimaha software-ka
Xisaabi qiimaha daruuraha haddii aad u baahan tahay adeegaha daruuraha
Waa kuma horumariyaha?
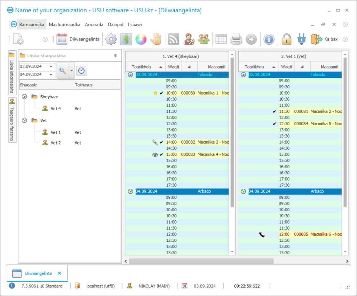
Shaashada barnaamijka
Sawir-qaadashadu waa sawirka software-ku socda. Laga soo bilaabo isla markiiba waxaad fahmi kartaa sida nidaamka CRM u eg yahay. Waxaan hirgelinay is-dhexgal daaqadeed oo taageero u ah naqshadeynta UX/UI. Tani waxay ka dhigan tahay in is-dhexgalka isticmaalaha uu ku saleysan yahay sannadaha khibradda isticmaalaha. Ficil kastaa wuxuu ku yaalaa sida saxda ah meesha ugu habboon in la fuliyo. Waad ku mahadsan tahay habkan karti leh, wax soo saarkaaga shaqada ayaa noqon doona ugu badnaan. Guji sawirka yar si aad u furto sawirka oo cabbir buuxa ah.
Haddii aad iibsato nidaamka USU CRM oo leh qaabayn ugu yaraan "Standard", waxaad yeelan doontaa doorasho naqshado ka badan konton qaab. Isticmaale kasta oo software-ku wuxuu heli doonaa fursad uu ku doorto naqshadda barnaamijka si uu ugu habboonaado dhadhankiisa. Maalin kasta oo shaqo ah waa inay keentaa farxad!
Dhammaan dadka guryaha ku haysta waxay yaqaanaan isku darka ereyada rugta caafimaadka xoolaha. Xanuunka xayawaanka la jecel yahay had iyo jeer wuxuu u yimaadaa si lama filaan ah, haddana, waxaan durba u cararnay rugta caafimaadka xoolaha ee kuugu dhow, annaga oo saf ugu jirna bisadaha, eeyaha, hamsters iyo xayawaanka kale. Dhanka kale, xayawaanka ayaa sii xumaanaya. Markaa ugu dambayn waxaad soo gelaysaa xafiiska. Dhaqtarka xoolaha ayaa baaraya xayawaanka wuxuuna sameeyaa baaritaan hordhac ah. Iyo, si loo yareeyo xanuunka loona caawiyo waxa liita, dhakhtarka xoolaha ayaa qora daawada. Laakiin, sababo jira awgood, isaga ama iyadu waxay faro madhan uga yimaadeen bakhaarka. Dawadii way dhamaatay. Waxaad madaxa ula carareysaa farmasiga kuugu dhow, daawadan waad qaadaneysaa, soo gal, oo irbad ayaad siinaysaa. Xayawaanku wuu jiifaa, waxaana lagugu qoray far qoraal ah oo aan la akhriyi karin magacyo adag oo ah waxa aad u baahan tahay inaad qaadato muddada daaweynta. Mar labaadna, xayawaanka aad jeceshahay, waxaad aadeysaa farmashiyaha, waxaad uqaadeysaa wax kasta oo aad ubaahantahay, iyo daaweynta usbuuc kadib, xayawaanku markale wuu faraxsanyahay.
Waa kuma horumariyaha?
Akulov Nikolay
Khabiir iyo madax barnaamij oo ka qaybqaatay naqshadaynta iyo horumarinta software-kan.
2026-05-28
Fiidiyowga barnaamijka loogu talagalay rugta caafimaadka xoolaha
Muqaalkan waa Ingiriis. Laakin waxaad isku dayi kartaa inaad ku darto qoraal hoosaadka luqadaada hooyo.
Laakiin dhibaatooyinka oo dhan waa laga hortagi lahaa haddii rugta caafimaadka xoolaha ay laheyd barnaamij ka kooban rugaha caafimaadka xoolaha oo si otomaatig ah u xisaabiya, maamul iyo xakameyn. Si kastaba ha noqotee, iyadoo la kaashanayo barnaamijka xisaabinta otomaatiga ah ee USU-Soft, waxaa suurtagal noqon karta in ballan la sameeyo, si deggan loo yimaaddo, oo xayawaanka laga caawiyo markiisa Sidoo kale, barnaamijka otomaatiga ah ee rugta caafimaadka xoolaha wuxuu ku hayaa diiwaanka daawooyinka bakhaarka daawooyinkaas dhamaadana si otomaatig ah ayaa loo gala si loo dalbado. Sidoo kale, nuxurka qoraalka aan la aqbali karin ayaa la xaliyay: hadda waa ku filan tahay in la daabaco oo keliya baaritaanka si otomaatig ah loo sameeyay oo dhammaan magacyada daawooyinka ayaa ku lifaaqan barnaamijka iswada ee rugta caafimaadka xoolaha. Waxaad sidoo kale heli kartaa dhammaan daawooyinka adigoon ka bixin xafiiska dhakhtarka xoolaha. Dhakhtarka xoolaha ayaa si fudud u badalaya tabka barnaamijka rugta caafimaadka xoolaha iyo falanqaynta xogta wuxuuna galayaa iibinta daawooyinka keydka macluumaadka. Oggol - horumarkan dhacdooyinka ayaa aad uga guul iyo wax soo saar badan kii lagu sharraxay bilowgii. Dhamaan barnaamijka maareynta xisaabaadka iyo otomatikada rugta caafimaadka xoolaha waxaa loogu talagalay in lagu wanaajiyo lana keeno otomaatiga dhamaan howlaha ka socda rugta caafimaadka xoolaha. Barnaamijka rugta caafimaadka xoolaha waxaa si bilaash ah looga soo dejisan karaa degelkeena.
Soo dejiso nooca demo
Markaad bilaabeysid barnaamijka, waxaad dooran kartaa luqadda.

Waxaad soo dejisan kartaa nooca demo bilaash ah. Oo ka shaqee barnaamijka laba toddobaad. Macluumaadka qaar ayaa hore loogu daray halkaas si loo caddeeyo.
Waa kuma turjumaanku?
Khoilo Roman
Hormuudka barnaamijka oo ka qayb qaatay tarjumaada software-kan oo loo turjumay luqado kala duwan.
Maamulka rugta caafimaadka xoolaha wuxuu noqon doonaa mid wax soo saar badan oo fudud. Xisaabinta rugta caafimaadka xoolaha waxay noqotaa mid xiiso badan oo otomaatig ah. Qalabaynta rugta caafimaadka xoolaha ayaa si habsami leh ula socon doonta barnaamijka USU-Soft ee xisaabinta rugta caafimaadka. Barnaamijka otomaatiga ee rugta caafimaadka xoolaha wuxuu ka codsanayaa maamulka, dhakhaatiirta xoolaha iyo macaamiishaba. Barnaamijka xisaabinta iyo warbixinta ee xisaabinta bukaan socod eegtada ayaa kaa caawineysa inaad soo bandhigto oo aad horumariso maamulka casriga ah ee ururkaaga. Qorshaynta iyo otomatiga xisaabaadka waxqabadka ayaa noqda kaaliyahaaga lama-taabtaanka ah ee dhiirrigelinta shaqaalaha. Xisaabinta iyo maaraynta rugaha caafimaadka xoolaha horeyba waxay uga jirtay liis lagu garto cudurka xoolaha. Baadhitaannadu waxay ku jiraan barnaamijka, waxaad u baahan tahay oo keliya inaad doorato midka aad u baahan tahay. Waxyaabaha laga soo qaatay taariikhda caafimaadka, iyo sidoo kale ogaanshaha cudurka, ayaa loo siin karaa macmiilka qaab daabacan.
Dalbo barnaamij rugta caafimaadka xoolaha ah
Si aad u iibsato barnaamijka, kaliya na soo wac ama qoraal noogu soo qor. Khabiiradayada takhasuska leh ayaa kugula heshiin doona habka software-ka ee habboon, diyaarinta qandaraas iyo qaansheegad lacag-bixineed.
Sida loo iibsado barnaamijka?
Soo dir faahfaahinta qandaraaska
Waxaan heshiis la galnaa macmiil kasta. Qandaraasku waa dammaanaddaada inaad heli doonto waxa aad u baahan tahay. Sidaa darteed, marka hore waxaad u baahan tahay inaad noo soo dirto faahfaahinta qof ama qof sharci ah. Tani waxay badanaa qaadanaysaa wax aan ka badnayn 5 daqiiqo
Bixi lacag hormaris ah
Ka dib markii ay kuu soo diraan nuqullada la sawiray ee heshiiska iyo qaansheegta lacag bixinta, lacag hormaris ah ayaa loo baahan yahay. Fadlan ogow in ka hor inta aan la rakibin nidaamka CRM, waa ku filan inaadan bixin lacagta oo dhan, laakiin kaliya qayb. Hababka lacag bixinta ee kala duwan ayaa la taageeraa. Qiyaastii 15 daqiiqo
Barnaamijka waa la rakibi doonaa
Taas ka dib, taariikhda rakibaadda gaarka ah iyo wakhtiga ayaa lagula heshiin doonaa adiga. Tani waxay badanaa dhacdaa isla maalintaas ama maalinta xigta ka dib marka la dhammeeyo waraaqaha. Isla markiiba ka dib marka la rakibo nidaamka CRM, waxaad codsan kartaa tababarka shaqaalahaaga. Haddii barnaamijka loo iibsado 1 isticmaale, waxay qaadan doontaa wax aan ka badnayn 1 saac
Ku raaxayso natiijada
Ku raaxayso natiijada aan dhamaadka lahayn :) Waxa si gaar ah ugu faraxsan kaliya maaha tayada software-ka lagu sameeyay si otomaatig ah loogu sameeyo shaqada maalinlaha ah, laakiin sidoo kale ku-tiirsanaanta la'aanta qaab khidmad isdiiwaangelineed bishii. Ka dib oo dhan, waxaad bixin doontaa hal mar oo kaliya barnaamijka.
Iibso barnaamij diyaarsan
Waxaad sidoo kale dalban kartaa horumarinta software gaar ah
Haddii aad leedahay shuruudo software gaar ah, dalbo horumarinta gaarka ah. Markaa uma baahnid inaad la qabsato barnaamijka, laakiin barnaamijka waxaa lagu hagaajin doonaa habka ganacsigaaga!
Barnaamijka rugta caafimaadka xoolaha
Iyada oo ku saleysan warbixinta falanqaynta iyo tirakoobka, waxaad awood u leedahay inaad aragto adeegyada ugu habboon uguna faa'iidada badan. Isticmaalka gunnada iyo kaararka lacag bixinta ayaa la bixiyaa. Kaydinta noocyada kala duwan ee sawirrada iyo natiijooyinka falanqaynta waxaa lagu sameeyaa iyadoo lagu lifaaqayo macmiil kasta oo ku jira xogta CRM. Bukaanku si madaxbannaan ayey ballamo u sameeyaan, iyagoo firaaqada u arka dhakhtar gaar ah oo caafimaadka xoolaha ah. Habka isticmaalaha badan ayaa u oggolaanaya dhammaan shaqaalaha inay galaan barnaamijka caafimaadka xoolaha ee CRM, galaan macluumaadka, tilmaamayaasha isdhaafsiga iyo farriimaha shabakadda maxalliga ah. Qalabka si joogto ah ayaa loo cusbooneysiiyaa. Waxaad ku shaqeysaa luuqad kasta oo adduunka ah, adoo si habboon u waafajinaya barnaamijka CRM naftaada. Aagga maaliyaddu waxay ku jirtaa kormeer buuxa oo barnaamijka ah, wixii macaamil lacageed ahna waxaa lagu diiwaangeliyaa meel gaar ah, ka dibna waxaa lagu diiwaangeliyaa warbixinta si dadka idman ay u arkaan meesha iyo sida ay lacagahaasi u socdaan. Hawlgalinta rugta caafimaadka xoolaha waxay isu rogi doontaa khamaar halkaas oo qof kasta oo ku lug leh uu ka heli doono firfircooni iyo tamar aan caadi aheyn, ugu dambeyntiina waad guuleysan doontaa
Nooca elektaroonigga ah wuxuu suurtogal ka dhigayaa helitaanka macluumaadka meel kasta oo adduunka ah, iyadoo loo wareejinayo dukumiintiyada hal qaab ama mid kale. Qaab dhismeedka kala sarraynta wuxuu maamulka ka caawiyaa inuu noqdo mid fudud oo hufan intii suurtagal ah, si tirada xad dhaafka ah ay si weyn hoos ugu dhacdo. Ku socodsiinta hoyga xayawaanku wuxuu noqdaa sheyga aad ugu jeceshahay, haddii aad qalbigaaga gelisana, waxaad hubaal ka adkaan doontaa meesha sare! Isku xidhka taleefanka PBX wuxuu caawiyaa in la arko wicitaanada soo galaya iyo macluumaadka ku saabsan macaamiisha. Markaad ku dhexjirto aaladaha tiknoolajiyada sare, waa macquul in la sameeyo alaabada iyo xisaabinta, buuxinta waqtiga ee dawooyinka lagana takhaluso magacyada dhacay, falanqaynta kharashyada iyo raadinta tayada kaydinta iyo taariikhaha dhicitaanka. Kaydinta diiwaanka saacadaha shaqada waxay kuu ogolaaneysaa inaad si macquul ah u qiimeyso waxqabadka takhasusleyaasha, iyaga oo isbarbardhigaya jadwalada shaqada, xisaabinta waqtiga saxda ah ee shaqeynaya, iyadoo lagu saleynayo mushaharka la xisaabinayo.
Algorithms-ka barnaamijku wuxuu gacan ka geysanayaa sidii macno ahaan loo saadaalin lahaa mustaqbalka, halka, adoo dooranaya maalin kasta, waxaad ka heli kartaa tilmaamayaasha hal mar ama mid kale noqon doona. Inaad ku guuleysato guulo la taaban karo waxay hadda ka beddelan doontaa riyadii dhalanteedka ahayd oo u rogi doonta himilo macquul ah oo leh waqti macquul ah haddii aad bilowdo inaad la shaqeyso USU-Soft!

