Օպերացիոն համակարգ: Windows, Android, macOS
Ծրագրերի խումբ: Բիզնեսի ավտոմատացում
Անասնաբուժական կլինիկայի ծրագիր
- Հեղինակային իրավունքը պաշտպանում է բիզնեսի ավտոմատացման եզակի մեթոդները, որոնք օգտագործվում են մեր ծրագրերում:

Հեղինակային իրավունք - Մենք հաստատված ծրագրաշարի հրատարակիչ ենք: Սա ցուցադրվում է օպերացիոն համակարգում մեր ծրագրերը և ցուցադրական տարբերակները գործարկելիս:

Ստուգված հրատարակիչ - Մենք աշխատում ենք կազմակերպությունների հետ ամբողջ աշխարհում՝ փոքր բիզնեսից մինչև խոշոր: Մեր ընկերությունը ներառված է ընկերությունների միջազգային ռեգիստրում և ունի էլեկտրոնային վստահության նշան:

Վստահության նշան
Արագ անցում.
Ի՞նչ եք ուզում անել հիմա:
Եթե ցանկանում եք ծանոթանալ ծրագրին, ապա ամենաարագ ճանապարհը նախ դիտելն է ամբողջական տեսանյութը, ապա ներբեռնել անվճար ցուցադրական տարբերակը և ինքներդ աշխատել դրա հետ։ Անհրաժեշտության դեպքում պահանջեք ներկայացում տեխնիկական աջակցության կողմից կամ կարդացեք հրահանգները:
WhatsApp
Աշխատանքային ժամերին մենք սովորաբար պատասխանում ենք 1 րոպեի ընթացքում
Ինչպե՞ս գնել ծրագիրը:
Դիտեք ծրագրի սքրինշոթը
Դիտեք ծրագրի մասին տեսանյութ
Ներբեռնեք ցուցադրական տարբերակը
Համեմատեք ծրագրի կոնֆիգուրացիաները
Հաշվարկել ծրագրային ապահովման արժեքը
Հաշվարկեք ամպի արժեքը, եթե Ձեզ անհրաժեշտ է ամպային սերվեր
Ո՞վ է մշակողը:
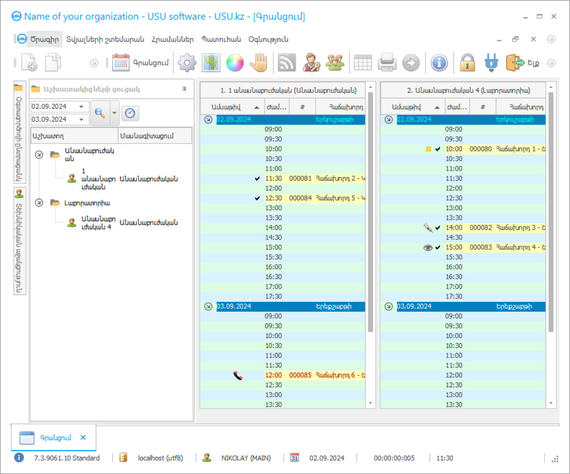
Ծրագրի սքրինշոթ
Սքրինշոթը աշխատող ծրագրաշարի լուսանկարն է: Դրանից դուք անմիջապես կարող եք հասկանալ, թե ինչ տեսք ունի CRM համակարգը: Մենք ներդրել ենք պատուհանի ինտերֆեյս՝ UX/UI դիզայնի աջակցությամբ: Սա նշանակում է, որ օգտատիրոջ միջերեսը հիմնված է օգտատիրոջ տարիների փորձի վրա: Յուրաքանչյուր գործողություն գտնվում է հենց այնտեղ, որտեղ առավել հարմար է այն իրականացնել: Նման գրագետ մոտեցման շնորհիվ ձեր աշխատանքի արտադրողականությունը կլինի առավելագույնը։ Սեղմեք փոքր պատկերի վրա՝ սքրինշոթը լրիվ չափով բացելու համար:
Եթե դուք գնում եք USU CRM համակարգ առնվազն «Ստանդարտ» կոնֆիգուրացիայով, դուք կունենաք դիզայնի ընտրություն ավելի քան հիսուն ձևանմուշներից: Ծրագրաշարի յուրաքանչյուր օգտատեր հնարավորություն կունենա իր ճաշակին համապատասխան ընտրել ծրագրի դիզայնը: Աշխատանքային յուրաքանչյուր օրը պետք է ուրախություն բերի:
Ծրագրի սքրինշոթ - На русском
Բոլոր նրանք, ովքեր ընտանի կենդանիներ ունեն, ծանոթ են անասնաբուժական կլինիկա բառերի համադրությանը: Սիրելի կենդանու հիվանդությունը միշտ հանկարծակի է գալիս, և այժմ մենք արդեն շտապում ենք մոտակա անասնաբուժական կլինիկա ՝ հերթ կանգնելով կատուների, շների, համստերների և այլ կենդանիների շարքում: Մինչդեռ ընտանի կենդանին վատանում է: Հետո վերջապես մտնում ես գրասենյակ: Անասնաբույժը հետազոտում է կենդանուն և նախնական ախտորոշում անում: Եվ ցավը թեթեւացնելու և աղքատին օգնելու համար անասնաբույժը դեղ է նշանակում: Բայց, չգիտես ինչու, նա պահեստից դատարկաձեռն է գալիս: Դեղն ավարտվեց: Դուք գլխով վազում եք մոտակա դեղատուն, խմում եք այս դեղը, ներս եք մտնում և ներարկում եք: Կենդանին պառկած է, և ձեզ համար անընթեռնելի ձեռագրով նախատեսված են դժվար անուններ, թե ինչ պետք է վերցնեք բուժման ընթացքում: Եվ կրկին, ձեր սիրելի կենդանու հետ դուք գնում եք դեղատուն, վերցնում այն ամենը, ինչ ձեզ հարկավոր է, և մեկ շաբաթ տևած բուժումից հետո ընտանի կենդանին կրկին զվարթ է:
Ո՞վ է մշակողը:
Ակուլով Նիկոլայ
Փորձագետ և գլխավոր ծրագրավորող, ով մասնակցել է այս ծրագրաշարի նախագծմանը և մշակմանը:
2026-05-28
Անասնաբուժական կլինիկայի ծրագրի տեսանյութ
Այս տեսանյութը անգլերեն է։ Բայց դուք կարող եք փորձել միացնել ենթագրերը ձեր մայրենի լեզվով:
Անասնաբուժական կլինիկայի ծրագրի տեսանյութ - На русском
Բայց բոլոր դժվարություններից կարելի էր խուսափել, եթե անասնաբուժական կլինիկան ունենար անասնաբուժական կլինիկաների ավտոմատացված հաշվապահություն, կառավարում և վերահսկում: Ի վերջո, USU-Soft ավտոմատացված հաշվապահական ծրագրի միջոցով հնարավոր կլիներ պայմանավորվել, հանգիստ գալ և անասունին օգնել հերթից: Բացի այդ, անասնաբուժական կլինիկայի ավտոմատացված ծրագիրը պահեստում պահում է դեղերի վերաբերյալ տվյալները, և այն դեղերը, որոնք վերջանում են, ավտոմատ կերպով մուտքագրվում են պատվիրելու: Նաև լուծվում է անընթեռնելի ձեռագրի էությունը. Այժմ բավական է պարզապես տպել ինքնաբերաբար առաջացած ախտորոշումը, և դեղերի բոլոր անունները դրան կցված են անասնաբուժական կլինիկայի ավտոմատացված ծրագրում: Կարող եք նաև ձեռք բերել բոլոր դեղերը ՝ առանց անասնաբույժի գրասենյակից դուրս գալու: Անասնաբույժը պարզապես փոխում է էջանիշը անասնաբուժական կլինիկայի և տվյալների վերլուծության մեջ և դեղերի վաճառքը մտնում է տվյալների շտեմարան: Համաձայն եմ. Իրադարձությունների այս զարգացումը շատ ավելի հաջող և արդյունավետ է, քան սկզբում նկարագրվածը: Անասնաբուժական կլինիկայի հաշվապահական հաշվառման կառավարման և ավտոմատացման ամբողջ ծրագիրը նախատեսված է անասնաբուժական կլինիկայում ամբողջ գործընթացը բարելավելու և ավտոմատացման հասցնելու համար: Անասնաբուժական կլինիկայի ծրագիրը կարելի է ներբեռնել անվճար ՝ որպես դեմո, մեր կայքից:
Ներբեռնեք ցուցադրական տարբերակը
Startingրագիրը սկսելիս կարող եք ընտրել լեզուն:

Դուք կարող եք անվճար ներբեռնել ցուցադրական տարբերակը: Եվ երկու շաբաթ աշխատեք ծրագրում։ Որոշ տեղեկություններ արդեն ներառվել են այնտեղ՝ պարզության համար։
Ո՞վ է թարգմանիչը:
Անասնաբուժական կլինիկայի կառավարումը կդառնա ավելի արդյունավետ և հեշտ: Անասնաբուժական կլինիկայում հաշվապահությունը դառնում է ավելի հետաքրքիր և ավտոմատացված: Անասնաբուժական կլինիկայի ավտոմատացումը սահուն կերպով ընթանալու է կլինիկայի հաշվառման USU-Soft ծրագրի հետ: Անասնաբուժական կլինիկայի ավտոմատացման ծրագիրը դիմում է ղեկավարությանը ՝ ինչպես անասնաբույժներին, այնպես էլ հաճախորդներին: Կլինիկայի հաշվապահության հաշվապահական հաշվառման և հաշվետվությունների ծրագիրը օգնում է ձեզ ներկայացնել և բարելավել ձեր կազմակերպությունում ժամանակակից կառավարումը: Գործունեության հաշվառման պլանավորումը և ավտոմատացումը դառնում է ձեր անփոխարինելի օգնականը աշխատակիցներին խթանելու գործում: Անասնաբուժական կլինիկաներում հաշվապահությունն ու կառավարումն արդեն պարունակում են կենդանիների հավանական ախտորոշման ցուցակ: Ախտորոշումներն արդեն ծրագրում են, պարզապես անհրաժեշտ է ընտրել ձեզ անհրաժեշտը: Բուժական պատմությունից քաղվածքներ, ինչպես նաև ախտորոշում, հաճախորդին կարող են տրվել տպագիր տեսքով:
Պատվիրեք ծրագիր անասնաբուժական կլինիկայի համար
Ծրագիրը գնելու համար պարզապես զանգահարեք կամ գրեք մեզ։ Մեր մասնագետները ձեզ հետ կհամաձայնեցնեն համապատասխան ծրագրային կազմաձևումը, կկազմեն պայմանագիր և վճարման հաշիվ-ապրանքագիր:
Ինչպե՞ս գնել ծրագիրը:
Ուղարկեք մանրամասներ պայմանագրի համար
Մենք պայմանագիր ենք կնքում յուրաքանչյուր հաճախորդի հետ: Պայմանագիրը ձեր երաշխիքն է, որ դուք կստանաք հենց այն, ինչ պահանջում եք: Հետևաբար, նախ անհրաժեշտ է մեզ ուղարկել իրավաբանական կամ ֆիզիկական անձի տվյալները: Դա սովորաբար տևում է ոչ ավելի, քան 5 րոպե
Կատարեք կանխավճար
Պայմանագրի և հաշիվ-ապրանքագրի սկանավորված պատճենները ձեզ ուղարկելուց հետո վճարման համար պահանջվում է կանխավճար: Խնդրում ենք նկատի ունենալ, որ CRM համակարգը տեղադրելուց առաջ բավական է վճարել ոչ թե ամբողջ գումարը, այլ միայն մի մասը։ Աջակցվում են վճարման տարբեր եղանակներ: Մոտավորապես 15 րոպե
Ծրագիրը կտեղադրվի
Դրանից հետո ձեզ հետ կհամաձայնեցվեն տեղադրման կոնկրետ ամսաթիվը և ժամը: Դա սովորաբար տեղի է ունենում թղթաբանության ավարտից հետո նույն կամ հաջորդ օրը: CRM համակարգը տեղադրելուց անմիջապես հետո կարող եք խնդրել ձեր աշխատակցի վերապատրաստում: Եթե ծրագիրը գնվի 1 օգտատիրոջ համար, ապա այն կպահանջի 1 ժամից ոչ ավելի
Վայելե՛ք արդյունքը
Վայելեք արդյունքը անվերջ :) Հատկապես հաճելի է ոչ միայն այն որակը, որով մշակվել է ծրագրաշարը ամենօրյա աշխատանքը ավտոմատացնելու համար, այլև ամսական բաժանորդային վճարի տեսքով կախվածության բացակայությունը: Ի վերջո, դուք կվճարեք միայն մեկ անգամ ծրագրի համար:
Գնել պատրաստի ծրագիր
Նաև կարող եք պատվիրել անհատական ծրագրային ապահովման մշակում
Եթե ունեք հատուկ ծրագրային պահանջներ, պատվիրեք հատուկ մշակում: Այդ դեպքում դուք ստիպված չեք լինի հարմարվել ծրագրին, բայց ծրագիրը կհարմարեցվի ձեր բիզնես գործընթացներին:
Անասնաբուժական կլինիկայի ծրագիր
Վերլուծական և վիճակագրական հաշվետվությունների հիման վրա դուք ի վիճակի եք տեսնել առավել համապատասխան և առավել շահավետ ծառայություններ: Բոնուսային և վճարային քարտերի օգտագործումը տրամադրվում է: Տարբեր տեսակի նկարների պահպանում և վերլուծության արդյունքներ իրականացվում են CRM տվյալների բազայում յուրաքանչյուր հաճախորդին կցորդով: Հիվանդները ինքնուրույն նշանակումներ են կատարում ՝ ազատ ժամանակ տեսնելով որոշակի անասնաբույժի: Բազմաբնակարանային ռեժիմը հնարավորություն է տալիս բոլոր աշխատակիցներին մուտք գործել CRM անասնաբուժական ծրագիր, տեղեկություններ մուտքագրել, ցուցիչներ և հաղորդագրություններ փոխանակել տեղական ցանցով: Նյութերը պարբերաբար թարմացվում են: Դուք աշխատում եք ցանկացած աշխարհի լեզվով ՝ հարմարեցնելով CRM ծրագիրը ձեզ համար: Ֆինանսների ոլորտը գտնվում է ծրագրի լիակատար վերահսկողության ներքո, և ցանկացած դրամական գործարք գրանցվում է առանձին բլոկում, այնուհետև գրանցվում է զեկույցում, որպեսզի լիազորված մարդիկ տեսնեն, թե որտեղ և ինչպես են գնում միջոցները: Անասնաբուժական կլինիկա վարելը կվերածվի խաղախաղի, որտեղ յուրաքանչյուր ներգրավված անձ կստանա անհավատալի շարժիչ ուժ և էներգիա, և դուք, ի վերջո, հաջողակ կլինեք:
Էլեկտրոնային տարբերակը հնարավորություն է տալիս տեղեկատվություն ստանալ աշխարհի ցանկացած կետից `փաստաթղթերը փոխանցելով այս կամ այն ձևաչափին: Հիերարխիկ կառուցվածքն օգնում է ղեկավարությանը լինել հնարավորինս պարզ և արդյունավետ, որպեսզի գերբեռնվածությունների քանակը զգալիորեն կրճատվի: Կենդանիների ապաստարանը ղեկավարելը դառնում է ձեր սիրած բանը, և եթե ձեր սիրտը դնեք դրա մեջ, անպայման նվաճելու եք գագաթը: PBX հեռախոսակապի միացումը օգնում է տեսնել բաժանորդների մուտքային զանգերն ու տեղեկությունները: Ինտեգրվելով բարձր տեխնոլոգիական սարքերի հետ ՝ իրատեսական է իրականացնել գույքագրում և հաշվառում, դեղերի ժամանակին լրացում և ժամկետանց անուններից ազատում, ծախսերի վերլուծություն և պահպանման որակի և պիտանելիության ժամկետների հետևում: Աշխատանքային ժամերի հաշվառում վարելը թույլ է տալիս ռացիոնալ գնահատել մասնագետների կատարողականը ՝ դրանք համեմատելով աշխատանքային գրաֆիկների հետ, հաշվարկելով աշխատած ժամանակի ճշգրիտ չափը, որի հիման վրա հաշվարկվում են աշխատավարձերը:
Րագրի ալգորիթմները օգնում են բառացիորեն կանխատեսել ապագան, որտեղ, ցանկացած օր ընտրելով, կարող եք պարզել, թե ինչ ցուցանիշներ կլինեն այս կամ այն ժամանակ: Առանձնացված հաջողության հասնելն այժմ պատրանքային երազից կվերածվի իրատեսական ժամկետի իրագործելի նպատակի, եթե սկսեք համագործակցել USU-Soft- ի հետ:

