Tsarin aiki: Windows, Android, macOS
Rukunin shirye-shirye: Kayan aiki na Kasuwanci
Shirin don asibitin dabbobi
- Haƙƙin mallaka yana kare keɓantattun hanyoyin sarrafa kansa na kasuwanci waɗanda ake amfani da su a cikin shirye-shiryenmu.

Haƙƙin mallaka - Mu mawallafin software ne tabbatacce. Ana nuna wannan a cikin tsarin aiki lokacin gudanar da shirye-shiryenmu da nau'ikan demo.

Tabbatarwa mai bugawa - Muna aiki tare da kungiyoyi a duniya tun daga kanana kasuwanci zuwa manya. Kamfaninmu yana cikin rajistar kamfanoni na duniya kuma yana da alamar amana ta lantarki.

Alamar amana
Saurin canzawa.
Me kuke so ku yi yanzu?
Idan kuna son sanin shirin, hanya mafi sauri ita ce fara kallon cikakken bidiyon, sannan ku sauke nau'in demo na kyauta kuma kuyi aiki da shi da kanku. Idan ya cancanta, nemi gabatarwa daga goyan bayan fasaha ko karanta umarnin.
WhatsApp
A cikin sa'o'in kasuwanci yawanci muna amsawa cikin minti 1
Yadda ake siyan shirin?
Duba hoton shirin
Kalli bidiyo game da shirin
Zazzage demo version
Kwatanta saitunan shirin
Yi lissafin farashin software
Yi lissafin kuɗin girgije idan kuna buƙatar uwar garken gajimare
Wanene mai haɓakawa?
Hoton shirin
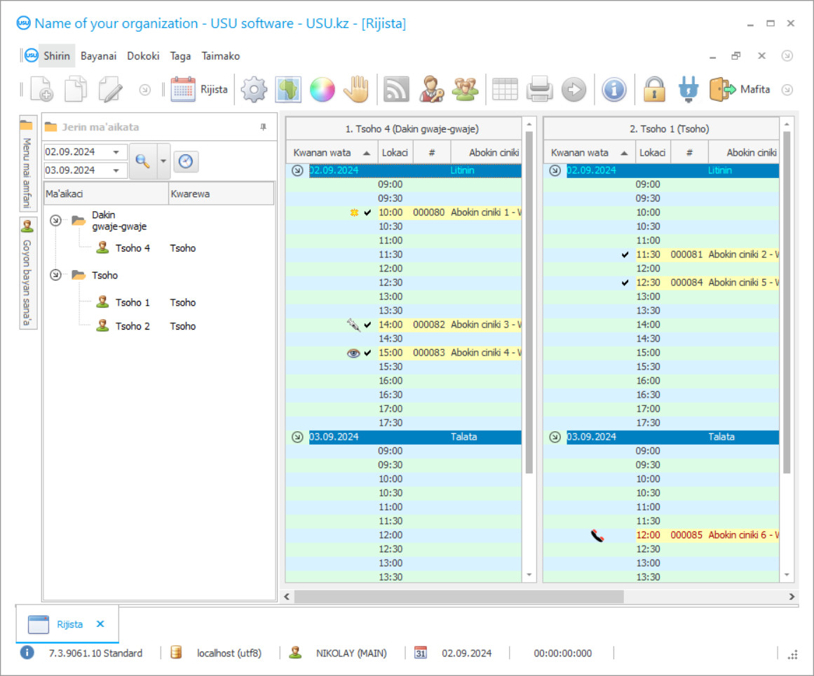
Hoton sikirin hoto hoto ne na software da ke gudana. Daga gare ta zaku iya fahimtar yadda tsarin CRM yayi kama. Mun aiwatar da ƙirar taga tare da goyan bayan ƙirar UX/UI. Wannan yana nufin cewa ƙirar mai amfani ta dogara ne akan shekarun ƙwarewar mai amfani. Kowane mataki yana samuwa daidai inda ya fi dacewa don yin shi. Godiya ga irin wannan ƙwaƙƙwarar hanya, haɓakar aikin ku zai zama mafi girma. Danna kan ƙaramin hoton don buɗe hoton hoton a cikakken girman.
Idan ka sayi tsarin USU CRM tare da daidaitawar aƙalla "Standard", za ku sami zaɓi na ƙira daga samfura sama da hamsin. Kowane mai amfani da manhajar zai sami damar zabar ƙirar shirin don dacewa da dandano. Kowace rana aikin ya kamata ya kawo farin ciki!
Duk waɗanda ke da dabbobin gida sun saba da haɗin kalmomin asibitin dabbobi. Rashin lafiyar ƙaunatacciyar dabba koyaushe yakan zo ba zato ba tsammani, kuma yanzu, muna riga mun garzaya zuwa asibitin dabbobi mafi kusa, muna tsaye a layi tsakanin kuliyoyi, karnuka, hamster da sauran dabbobi. A halin yanzu, dabbar gidan ta kara lalacewa. Sannan daga ƙarshe kun shiga ofis. Likitan dabbobi ya binciki dabba kuma ya yi gwajin farko. Kuma, don magance ciwo da taimakawa matalauta, likitan dabbobi yana ba da umarnin magani. Amma, saboda wani dalili, shi ko ita sun zo hannu wofi daga sito. Maganin ya kare. Kuna gudu kai tsaye zuwa kantin magani mafi kusa, ɗauki wannan magani, ku shigo, ku ba da allura. Dabbar tana kwance, kuma an rubuta maku a cikin rubutun hannu mara wahala na abin da kuke buƙatar ɗauka yayin jiyya. Kuma kuma, tare da dabba ƙaunataccena, kun je kantin magani, ɗauki duk abin da kuke buƙata, kuma bayan jiyya na mako guda, dabbar ta sake yin fara'a.
Wanene mai haɓakawa?
Akulov Nikolay
Kwararre kuma babban masanin shirye-shirye da suka shiga cikin tsarawa da haɓaka wannan manhaja.
2026-05-28
Bidiyo na shirin don asibitin dabbobi
Wannan bidiyon da turanci yake. Amma kuna iya gwada kunna subtitles a cikin yarenku na asali.
Amma da an kauce wa dukkan matsalolin idan asibitin likitan dabbobi na da shirin na asibitocin dabbobi masu sarrafa kansu, gudanarwa da kuma sarrafawa. Bayan duk wannan, tare da taimakon tsarin lissafi na USU-Soft na atomatik, zai yiwu a yi alƙawari, zo cikin nutsuwa, kuma a sami taimakon dabba ba da kai ba. Hakanan, tsarin sarrafa kansa na asibitin dabbobi yana adana bayanan magunguna a cikin rumbun kuma waɗannan magungunan da suka ƙare ana shigar da su kai tsaye don yin oda. Hakanan, an warware asalin rubutun hannu wanda ba za a iya karantawa ba: yanzu ya isa kawai buga kwayar cutar da aka samar ta atomatik kuma duk sunayen magunguna suna haɗe da shi a cikin tsarin sarrafa kansa na asibitin dabbobi. Hakanan zaka iya samun dukkan magunguna ba tare da barin ofishin likitan dabbobi ba. Likitan dabbobi kawai ya canza shafin a cikin shirin asibitin dabbobi da nazarin bayanai sannan ya shiga sayar da magunguna cikin rumbun adana bayanan. Amince - wannan ci gaban abubuwan da suka faru yafi nasara da inganci fiye da wanda aka bayyana a farkon. Dukkanin shirye-shiryen gudanar da lissafin kudi da kuma aiki da kai na asibitin dabbobi an tsara su ne domin inganta da kuma kawo aikin kai tsaye ga dukkan aikin a asibitin dabbobi. Ana iya sauke shirin na asibitin dabbobi kyauta kamar demo daga gidan yanar gizon mu.
Zazzage demo version
Lokacin fara shirin, zaka iya zaɓar yare.

Kuna iya saukar da sigar demo kyauta. Kuma kuyi aiki a cikin shirin na tsawon makonni biyu. An riga an haɗa wasu bayanai a wurin don tsabta.
Wanene mai fassara?
Daga Roman
Babban mai shirya shirye-shirye wanda ya shiga cikin fassarar wannan manhaja zuwa harsuna daban-daban.
Kula da asibitin dabbobi zai zama mai fa'ida da sauƙi. Lissafi a asibitin dabbobi ya zama mai ban sha'awa kuma ya zama mai sarrafa kansa. Motar asibitin dabbobi zata tafi daidai tare da shirin USU-Soft na lissafin asibitin. Shirin aiki da kai na asibitin dabbobi na roko ga masu gudanarwa, duka likitocin dabbobi da abokan harka. Shirin lissafi da rahoto na lissafin asibitin yana taimaka muku wajen gabatarwa da inganta tsarin zamani a kungiyar ku. Tsare-tsare da aiki da kai na lissafin ayyuka ya zama mataimakin mai maye gurbin ku cikin kwadaitar da ma'aikata. Lissafi da sarrafawa a asibitocin dabbobi tuni sunada jerin yiwuwar gano cutar ga dabbobi. Binciken sun rigaya cikin shirin, kawai kuna buƙatar zaɓar wanda kuke buƙata. Abubuwan da aka samo daga tarihin likita, da kuma ganewar asali, ana iya bayar da su ga abokin ciniki a cikin sigar da aka buga.
Yi odar wani shiri don asibitin dabbobi
Don siyan shirin, kawai a kira ko rubuta mana. Kwararrun mu za su yarda da ku akan tsarin software da ya dace, shirya kwangila da daftari don biyan kuɗi.
Yadda ake siyan shirin?
Aika cikakkun bayanai don kwangilar
Mun shiga yarjejeniya da kowane abokin ciniki. Kwangilar ita ce garantin ku cewa za ku karɓi daidai abin da kuke buƙata. Don haka, da farko kuna buƙatar aiko mana da cikakkun bayanai na mahaɗan doka ko mutum. Wannan yawanci bai wuce mintuna 5 ba
Yi biya gaba
Bayan aiko muku da kwafin kwangilar da daftari don biyan kuɗi, ana buƙatar biyan kuɗi na gaba. Lura cewa kafin shigar da tsarin CRM, ya isa ya biya ba cikakken adadin ba, amma kawai sashi. Ana tallafawa hanyoyin biyan kuɗi daban-daban. Kusan mintuna 15
Za a shigar da shirin
Bayan wannan, za a yarda da takamaiman kwanan wata da lokacin shigarwa tare da ku. Wannan yakan faru ne a rana ɗaya ko kuma washegari bayan kammala aikin. Nan da nan bayan shigar da tsarin CRM, zaku iya neman horo ga ma'aikacin ku. Idan an sayi shirin don mai amfani 1, ba zai ɗauki fiye da awa 1 ba
Ji dadin sakamakon
Ji daɗin sakamakon har abada :) Abin da ya fi daɗi ba wai kawai ingancin da aka kera software ɗin don sarrafa ayyukan yau da kullun ba, har ma da rashin dogaro ta hanyar biyan kuɗi na wata-wata. Bayan haka, sau ɗaya kawai za ku biya don shirin.
Sayi shirin da aka shirya
Hakanan zaka iya yin odar haɓaka software na al'ada
Idan kuna da buƙatun software na musamman, oda ci gaban al'ada. Sa'an nan kuma ba za ku iya daidaitawa da shirin ba, amma shirin za a daidaita shi zuwa tsarin kasuwancin ku!
Shirin don asibitin dabbobi
Dangane da rahoto na nazari da ƙididdiga, kuna iya ganin ayyukan da suka fi dacewa da kuma mafi fa'ida. Amfani da kari da katunan biya. Ana adana nau'ikan hotuna da sakamakon bincike tare da haɗewa ga kowane abokin ciniki a cikin bayanan CRM. Marasa lafiya da kansu suna yin alƙawari, ganin lokacin hutu ga wani likitan dabbobi. Yanayin mai amfani da yawa yana bawa dukkan ma'aikata damar shiga cikin shirin likitan dabbobi na CRM, shigar da bayanai, alamun musayar da sakonni akan hanyar sadarwar gida. Ana sabunta kayan aiki akai-akai. Kuna aiki a cikin kowane yare na duniya, kuna tsara shirin CRM da kanku don kanku. Yankin kuɗaɗen yana ƙarƙashin cikakken kulawar shirin, kuma duk wani ma'amala na kuɗi an rubuta shi a cikin wani rukunin daban, sannan kuma a yi rikodin a cikin rahoton don mutane masu izini su ga inda da yadda kuɗin suke tafiya. Gudanar da asibitin dabbobi zai zama wasan caca inda duk mutumin da ke ciki zai sami kwarin gwiwa da kuzari, kuma daga karshe zakuyi nasara!
Nau'in lantarki yana ba da damar samun damar samun bayanai daga ko'ina cikin duniya, canja wurin takardu zuwa tsari ɗaya ko wata. Tsarin tsari yana taimakawa gudanarwa ta kasance mai sauƙi da inganci kamar yadda zai yiwu, don haka an sami raguwar lodi fiye da ƙasa. Gudanar da gidan dabba ya zama abin da kuka fi so, kuma idan kun sa zuciyar ku a ciki, tabbas za ku ci nasara a sama! Haɗa wayar PBX yana taimakawa don ganin kira mai shigowa da bayani akan masu biyan kuɗi. Ta hanyar haɗa kai da manyan na'urori, yana da kyau a aiwatar da ƙididdiga da lissafi, cika magunguna a kan kari da kuma kawar da sunaye da suka ƙare, nazarin farashin da biyan ingancin ajiya da kwanakin karewa. Adana bayanan lokutan aiki yana ba ka damar kimanta aikin kwararru, da kwatanta su da jadawalin aiki, kirga ainihin lokacin da aka yi aiki, a kan abin da ake lissafa albashin.
Algorithms na shirin suna taimakawa wajen hango hangen nesa a zahiri, inda, ta hanyar zaɓar kowace rana, zaku iya gano abin da alamun zasu kasance a wani lokaci ko wani. Samun gagarumar nasara a yanzu zai juya daga mafarki mai banƙyama zuwa manufa mai yuwuwa tare da ƙayyadadden lokacin aiki idan kun fara aiki tare da USU-Soft!

