Λειτουργικό σύστημα: Windows, Android, macOS
Ομάδα προγραμμάτων: Επιχειρήσεις αυτοματισμού
Πρόγραμμα για κτηνιατρική κλινική
- Τα πνευματικά δικαιώματα προστατεύουν τις μοναδικές μεθόδους αυτοματισμού επιχειρήσεων που χρησιμοποιούνται στα προγράμματά μας.

Πνευματική ιδιοκτησία - Είμαστε ένας επαληθευμένος εκδότης λογισμικού. Αυτό εμφανίζεται στο λειτουργικό σύστημα κατά την εκτέλεση των προγραμμάτων και των εκδόσεων μας.

Επαληθευμένος εκδότης - Συνεργαζόμαστε με οργανισμούς σε όλο τον κόσμο, από μικρές επιχειρήσεις έως μεγάλες. Η εταιρεία μας περιλαμβάνεται στο διεθνές μητρώο εταιρειών και διαθέτει ηλεκτρονικό σήμα εμπιστοσύνης.

Σημάδι εμπιστοσύνης
Γρήγορη μετάβαση.
Τι θέλεις να κάνεις τώρα?
Εάν θέλετε να εξοικειωθείτε με το πρόγραμμα, ο πιο γρήγορος τρόπος είναι να παρακολουθήσετε πρώτα το πλήρες βίντεο και στη συνέχεια να κατεβάσετε τη δωρεάν δοκιμαστική έκδοση και να εργαστείτε με αυτό μόνοι σας. Εάν είναι απαραίτητο, ζητήστε μια παρουσίαση από την τεχνική υποστήριξη ή διαβάστε τις οδηγίες.
WhatsApp
Τις εργάσιμες ώρες απαντάμε συνήθως εντός 1 λεπτού
Πώς να αγοράσετε το πρόγραμμα;
Δείτε ένα στιγμιότυπο οθόνης του προγράμματος
Δείτε ένα βίντεο για το πρόγραμμα
Λήψη δοκιμαστικής έκδοσης
Συγκρίνετε τις διαμορφώσεις του προγράμματος
Υπολογίστε το κόστος του λογισμικού
Υπολογίστε το κόστος του cloud εάν χρειάζεστε διακομιστή cloud
Ποιος είναι ο προγραμματιστής;
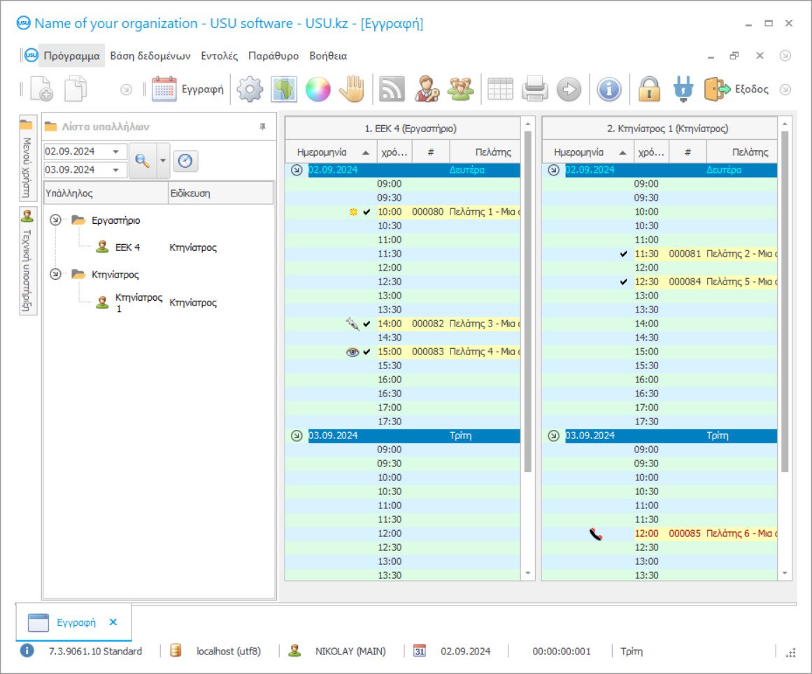
Στιγμιότυπο οθόνης προγράμματος
Ένα στιγμιότυπο οθόνης είναι μια φωτογραφία του λογισμικού που εκτελείται. Από αυτό μπορείτε να καταλάβετε αμέσως πώς μοιάζει ένα σύστημα CRM. Έχουμε εφαρμόσει μια διεπαφή παραθύρου με υποστήριξη για σχεδιασμό UX/UI. Αυτό σημαίνει ότι η διεπαφή χρήστη βασίζεται σε χρόνια εμπειρίας χρήστη. Κάθε ενέργεια βρίσκεται ακριβώς εκεί που είναι πιο βολικό να την εκτελέσετε. Χάρη σε μια τέτοια ικανή προσέγγιση, η παραγωγικότητα της εργασίας σας θα είναι μέγιστη. Κάντε κλικ στη μικρή εικόνα για να ανοίξετε το στιγμιότυπο οθόνης σε πλήρες μέγεθος.
Εάν αγοράσετε ένα σύστημα USU CRM με διαμόρφωση τουλάχιστον "Standard", θα έχετε μια επιλογή σχεδίων από περισσότερα από πενήντα πρότυπα. Κάθε χρήστης του λογισμικού θα έχει τη δυνατότητα να επιλέξει το σχέδιο του προγράμματος που ταιριάζει στο γούστο του. Κάθε μέρα εργασίας πρέπει να φέρνει χαρά!
Όλοι όσοι έχουν κατοικίδια ζώα είναι εξοικειωμένοι με τον συνδυασμό των λέξεων κτηνιατρική κλινική. Η ασθένεια ενός αγαπημένου ζώου έρχεται πάντα ξαφνικά, και τώρα, σπεύδουμε ήδη στην πλησιέστερη κτηνιατρική κλινική, να στέκεται στην ουρά ανάμεσα σε γάτες, σκύλους, χάμστερ και άλλα ζώα. Εν τω μεταξύ, το κατοικίδιο χειροτερεύει. Τότε μπαίνετε επιτέλους στο γραφείο. Ο κτηνίατρος εξετάζει το ζώο και κάνει μια προκαταρκτική διάγνωση. Και, για να ανακουφίσει τον πόνο και να βοηθήσει το φτωχό, ο κτηνίατρος συνταγογραφεί φάρμακα. Αλλά, για κάποιο λόγο, αυτός ή αυτή έρχεται με άδεια χέρια από την αποθήκη. Το φάρμακο τελείωσε. Τρέχετε μακρινά στο πλησιέστερο φαρμακείο, παίρνετε αυτό το φάρμακο, εισέρχεστε και κάνετε μια ένεση. Το ζώο ξαπλώνει και σας συνταγογραφούνται δυσανάγνωστα χειρόγραφα δύσκολα ονόματα για το τι πρέπει να πάρετε κατά τη διάρκεια της θεραπείας. Και πάλι, με το αγαπημένο σας ζώο, πηγαίνετε στο φαρμακείο, παίρνετε ό, τι χρειάζεστε και μετά από μια εβδομάδα θεραπείας, το κατοικίδιο ζώο είναι και πάλι χαρούμενο.
Ποιος είναι ο προγραμματιστής;
Akulov Nikolay
Εμπειρογνώμονας και επικεφαλής προγραμματιστής που συμμετείχε στη σχεδίαση και ανάπτυξη αυτού του λογισμικού.
2026-05-28
Βίντεο προγράμματος για κτηνιατρική κλινική
Αυτό το βίντεο είναι στα αγγλικά. Αλλά μπορείτε να δοκιμάσετε να ενεργοποιήσετε τους υπότιτλους στη μητρική σας γλώσσα.
Αλλά όλες οι δυσκολίες θα μπορούσαν να είχαν αποφευχθεί εάν η κτηνιατρική κλινική είχε ένα πρόγραμμα αυτοματοποιημένης λογιστικής, διαχείρισης και ελέγχου κτηνιατρικών κλινικών. Σε τελική ανάλυση, με τη βοήθεια του αυτοματοποιημένου λογιστικού προγράμματος USU-Soft, θα ήταν δυνατό να κλείσετε ραντεβού, να έρθετε ήρεμα και να βοηθήσετε το ζώο να βοηθήσει. Επίσης, το αυτοματοποιημένο πρόγραμμα κτηνιατρικής κλινικής διατηρεί αρχεία φαρμάκων στην αποθήκη και αυτά τα φάρμακα που εξαντλούνται εισάγονται αυτόματα για παραγγελία. Επίσης, επιλύεται η ουσία της δυσανάγνωστης γραφής: τώρα αρκεί να εκτυπώσετε την αυτόματη διάγνωση και όλα τα ονόματα των φαρμάκων επισυνάπτονται σε αυτό στο αυτοματοποιημένο πρόγραμμα της κτηνιατρικής κλινικής. Μπορείτε επίσης να πάρετε όλα τα φάρμακα χωρίς να φύγετε από το γραφείο του κτηνιάτρου. Ο κτηνίατρος απλώς αλλάζει την καρτέλα στο πρόγραμμα κλινικής κλινικής και ανάλυσης δεδομένων και εισάγει την πώληση ναρκωτικών στη βάση δεδομένων. Συμφωνώ - αυτή η ανάπτυξη εκδηλώσεων είναι πολύ πιο επιτυχημένη και παραγωγική από αυτήν που περιγράφεται στην αρχή. Όλο το πρόγραμμα λογιστικής διαχείρισης και αυτοματοποίησης της κτηνιατρικής κλινικής έχει σχεδιαστεί για να βελτιώσει και να αυτοματοποιήσει ολόκληρη τη διαδικασία στην κτηνιατρική κλινική. Μπορείτε να κατεβάσετε δωρεάν το πρόγραμμα κτηνιατρικής κλινικής ως επίδειξη από τον ιστότοπό μας.
Λήψη δοκιμαστικής έκδοσης
Κατά την έναρξη του προγράμματος, μπορείτε να επιλέξετε τη γλώσσα.

Μπορείτε να κατεβάσετε την έκδοση επίδειξης δωρεάν. Και δούλεψε στο πρόγραμμα για δύο εβδομάδες. Ορισμένες πληροφορίες έχουν ήδη συμπεριληφθεί εκεί για σαφήνεια.
Ποιος είναι ο μεταφραστής;
Khoilo Roman
Επικεφαλής προγραμματιστής που συμμετείχε στη μετάφραση αυτού του λογισμικού σε διάφορες γλώσσες.
Η διαχείριση της κτηνιατρικής κλινικής θα γίνει πιο παραγωγική και ευκολότερη. Η λογιστική στην κτηνιατρική κλινική γίνεται πιο ενδιαφέρουσα και πιο αυτοματοποιημένη. Ο αυτοματισμός της κτηνιατρικής κλινικής θα πάνε ομαλά με το πρόγραμμα λογιστικής κλινικής USU-Soft. Το πρόγραμμα αυτοματοποίησης κτηνιατρικών κλινικών απευθύνεται στη διοίκηση, τόσο στους κτηνιάτρους όσο και στους πελάτες. Το πρόγραμμα λογιστικής και αναφοράς της λογιστικής κλινικής σας βοηθά να εισαγάγετε και να βελτιώσετε τη σύγχρονη διαχείριση στον οργανισμό σας. Ο προγραμματισμός και η αυτοματοποίηση της λογιστικής δραστηριότητας γίνεται ο αναντικατάστατος βοηθός σας για την παρακίνηση των υπαλλήλων. Η λογιστική και η διαχείριση σε κτηνιατρικές κλινικές περιέχει ήδη μια λίστα πιθανών διαγνώσεων για τα ζώα. Οι διαγνώσεις υπάρχουν ήδη στο πρόγραμμα, απλά πρέπει να επιλέξετε αυτήν που χρειάζεστε. Αποσπάσματα από το ιατρικό ιστορικό, καθώς και τη διάγνωση, μπορούν να εκδοθούν στον πελάτη σε έντυπη μορφή.
Παραγγείλετε πρόγραμμα για κτηνιατρική κλινική
Για να αγοράσετε το πρόγραμμα, απλά καλέστε ή γράψτε μας. Οι ειδικοί μας θα συμφωνήσουν μαζί σας για την κατάλληλη διαμόρφωση λογισμικού, θα ετοιμάσουν ένα συμβόλαιο και ένα τιμολόγιο για πληρωμή.
Πώς να αγοράσετε το πρόγραμμα;
Στείλτε λεπτομέρειες για τη σύμβαση
Συνάπτουμε συμφωνία με κάθε πελάτη. Το συμβόλαιο είναι η εγγύηση ότι θα λάβετε ακριβώς αυτό που ζητάτε. Επομένως, πρέπει πρώτα να μας στείλετε τα στοιχεία ενός νομικού ή φυσικού προσώπου. Αυτό συνήθως δεν διαρκεί περισσότερο από 5 λεπτά
Κάντε μια προκαταβολή
Αφού σας στείλουμε σαρωμένα αντίγραφα της σύμβασης και του τιμολογίου για πληρωμή, απαιτείται προκαταβολή. Λάβετε υπόψη ότι πριν εγκαταστήσετε το σύστημα CRM, αρκεί να πληρώσετε όχι ολόκληρο το ποσό, αλλά μόνο ένα μέρος. Υποστηρίζονται διάφοροι τρόποι πληρωμής. Περίπου 15 λεπτά
Το πρόγραμμα θα εγκατασταθεί
Μετά από αυτό, μια συγκεκριμένη ημερομηνία και ώρα εγκατάστασης θα συμφωνηθεί μαζί σας. Αυτό συμβαίνει συνήθως την ίδια ή την επόμενη μέρα μετά την ολοκλήρωση της γραφειοκρατίας. Αμέσως μετά την εγκατάσταση του συστήματος CRM, μπορείτε να ζητήσετε εκπαίδευση για τον υπάλληλο σας. Εάν το πρόγραμμα αγοραστεί για 1 χρήστη, δεν θα διαρκέσει περισσότερο από 1 ώρα
Απολαύστε το αποτέλεσμα
Απολαύστε το αποτέλεσμα ατελείωτα :) Αυτό που είναι ιδιαίτερα ευχάριστο δεν είναι μόνο η ποιότητα με την οποία έχει αναπτυχθεί το λογισμικό για την αυτοματοποίηση της καθημερινής εργασίας, αλλά και η έλλειψη εξάρτησης με τη μορφή μηνιαίας συνδρομής. Εξάλλου, θα πληρώσετε μόνο μία φορά για το πρόγραμμα.
Αγοράστε ένα έτοιμο πρόγραμμα
Μπορείτε επίσης να παραγγείλετε προσαρμοσμένη ανάπτυξη λογισμικού
Εάν έχετε ειδικές απαιτήσεις λογισμικού, παραγγείλετε προσαρμοσμένη ανάπτυξη. Τότε δεν θα χρειαστεί να προσαρμοστείτε στο πρόγραμμα, αλλά το πρόγραμμα θα προσαρμοστεί στις επιχειρηματικές σας διαδικασίες!
Πρόγραμμα για κτηνιατρική κλινική
Με βάση αναλυτικές και στατιστικές αναφορές, μπορείτε να δείτε τις πιο σχετικές και πιο κερδοφόρες υπηρεσίες. Παρέχεται η χρήση καρτών μπόνους και πληρωμής. Η αποθήκευση διαφόρων ειδών εικόνων και αποτελεσμάτων ανάλυσης πραγματοποιείται με προσκόλληση σε κάθε πελάτη στη βάση δεδομένων CRM. Οι ασθενείς κάνουν ραντεβού ανεξάρτητα, βλέποντας τον ελεύθερο χρόνο σε έναν συγκεκριμένο κτηνίατρο. Η λειτουργία πολλαπλών χρηστών επιτρέπει σε όλους τους υπαλλήλους να εισέρχονται στο κτηνιατρικό πρόγραμμα CRM, να εισάγουν πληροφορίες, να ανταλλάσσουν δείκτες και μηνύματα μέσω του τοπικού δικτύου. Τα υλικά ενημερώνονται τακτικά. Εργάζεστε σε οποιαδήποτε παγκόσμια γλώσσα, προσαρμόζοντας εύκολα το πρόγραμμα CRM για εσάς. Ο τομέας χρηματοδότησης βρίσκεται υπό την πλήρη επίβλεψη του προγράμματος και τυχόν νομισματικές συναλλαγές καταγράφονται σε ξεχωριστό μπλοκ και, στη συνέχεια, καταγράφονται στην έκθεση, έτσι ώστε οι εξουσιοδοτημένοι άνθρωποι να μπορούν να δουν πού και πώς πηγαίνουν τα κεφάλαια. Η εκτέλεση κτηνιατρικής κλινικής θα μετατραπεί σε ένα στοίχημα όπου κάθε άτομο που εμπλέκεται θα έχει απίστευτη κίνηση και ενέργεια και τελικά θα είστε επιτυχημένοι!
Η ηλεκτρονική έκδοση καθιστά δυνατή την πρόσβαση σε πληροφορίες από οπουδήποτε στον κόσμο, μεταφέροντας έγγραφα σε μία μορφή ή άλλη. Η ιεραρχική δομή βοηθά τη διαχείριση να είναι όσο το δυνατόν πιο απλή και αποτελεσματική, έτσι ώστε ο αριθμός των υπερφορτώσεων να μειώνεται σημαντικά. Το τρέξιμο ενός καταφυγίου ζώων γίνεται το αγαπημένο σας πράγμα, και αν βάλετε την καρδιά σας σε αυτό, σίγουρα θα κατακτήσετε την κορυφή! Η σύνδεση τηλεφωνίας PBX βοηθά στην προβολή εισερχόμενων κλήσεων και πληροφοριών σχετικά με τους συνδρομητές. Με την ενσωμάτωση με συσκευές υψηλής τεχνολογίας, είναι ρεαλιστικό να πραγματοποιείται απογραφή και λογιστική, έγκαιρη αναπλήρωση φαρμάκων και να απαλλαγείτε από τα ληγμένα ονόματα, να αναλύετε το κόστος και να παρακολουθείτε την ποιότητα αποθήκευσης και τις ημερομηνίες λήξης. Η τήρηση αρχείων των ωρών εργασίας σας επιτρέπει να αξιολογήσετε ορθά την απόδοση των ειδικών, να τα συγκρίνετε με τα προγράμματα εργασίας, να υπολογίσετε τον ακριβή χρόνο εργασίας, βάσει του οποίου υπολογίζονται οι μισθοί.
Οι αλγόριθμοι του προγράμματος βοηθούν στην πρόβλεψη κυριολεκτικά του μέλλοντος, όπου, επιλέγοντας οποιαδήποτε μέρα, μπορείτε να μάθετε ποιοι δείκτες θα είναι ταυτόχρονα. Η επίτευξη εξαιρετικής επιτυχίας θα μετατραπεί τώρα από ένα απατηλό όνειρο σε εφικτό στόχο με ένα ρεαλιστικό χρονοδιάγραμμα εάν αρχίσετε να συνεργάζεστε με το USU-Soft!

