جانورن جي ڪلينڪ لاءِ پروگرام
- ڪاپي رائيٽ ڪاروبار آٽوميشن جي منفرد طريقن جي حفاظت ڪري ٿي جيڪي اسان جي پروگرامن ۾ استعمال ڪيا ويا آهن.

ڪاپي رائيٽ - اسان هڪ تصديق ٿيل سافٽ ويئر پبلشر آهيون. اهو اسان جي پروگرامن ۽ ڊيمو ورزن کي هلائڻ دوران آپريٽنگ سسٽم ۾ ڏيکاريل آهي.

تصديق ٿيل پبلشر - اسان سڄي دنيا جي تنظيمن سان گڏ ڪم ڪريون ٿا ننڍن ڪاروبارن کان وٺي وڏن تائين. اسان جي ڪمپني بين الاقوامي ڪمپنين جي رجسٽر ۾ شامل آهي ۽ هڪ اليڪٽرانڪ اعتماد جو نشان آهي.

اعتماد جي نشاني
جلدي منتقلي.
هاڻي ڇا ڪرڻ چاهيو ٿا؟
جيڪڏهن توهان پروگرام سان واقف ٿيڻ چاهيو ٿا، تيز ترين طريقو اهو آهي ته پهرين مڪمل وڊيو ڏسو، ۽ پوء مفت ڊيمو ورزن ڊائون لوڊ ڪريو ۽ ان سان گڏ ڪم ڪريو. جيڪڏهن ضروري هجي ته، ٽيڪنيڪل سپورٽ کان هڪ پيشڪش جي درخواست ڪريو يا هدايتون پڙهو.
WhatsApp
ڪاروباري ڪلاڪن دوران اسان عام طور تي 1 منٽ اندر جواب ڏيون ٿا
پروگرام ڪيئن خريد ڪجي؟
پروگرام جو اسڪرين شاٽ ڏسو
پروگرام جي باري ۾ هڪ وڊيو ڏسو
ڊيمو ورزن ڊائون لوڊ ڪريو
پروگرام جي ترتيبن جي ڀيٽ ڪريو
سافٽ ويئر جي قيمت جو اندازو لڳايو
ڪلائوڊ جي قيمت جي حساب ڪريو جيڪڏھن توھان کي ڪلائوڊ سرور جي ضرورت آھي
ڊولپر ڪير آهي؟
پروگرام اسڪرين شاٽ
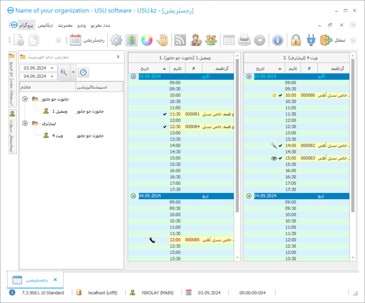
اسڪرين شاٽ هلندڙ سافٽ ويئر جو هڪ فوٽو آهي. ان مان توهان فوري طور تي سمجهي سگهو ٿا ته هڪ CRM سسٽم ڪهڙو آهي. اسان UX/UI ڊيزائن لاءِ سپورٽ سان ونڊو انٽرفيس لاڳو ڪيو آهي. هن جو مطلب آهي ته يوزر انٽرفيس استعمال ڪندڙ جي تجربي جي سالن تي ٻڌل آهي. هر عمل بلڪل واقع آهي جتي ان کي انجام ڏيڻ تمام آسان آهي. اهڙي قابل انداز جي مهرباني، توهان جي ڪم جي پيداوار وڌ ۾ وڌ هوندي. اسڪرين شاٽ کي پوري سائيز ۾ کولڻ لاءِ ننڍڙي تصوير تي ڪلڪ ڪريو.
جيڪڏهن توهان گهٽ ۾ گهٽ "معياري" جي ترتيب سان هڪ USU CRM سسٽم خريد ڪندا آهيو، توهان وٽ پنجاهه ٽيمپليٽس کان وڌيڪ ڊزائينز جي چونڊ هوندي. سافٽ ويئر جي هر صارف کي اهو موقعو هوندو ته هو پنهنجي ذوق مطابق پروگرام جي ڊيزائن کي چونڊڻ جو. ڪم جو هر ڏينهن خوشي آڻيندو!
اهي سڀ جن وٽ پالتو جانور لفظ جانورن جي ڪلينڪ جي ميلاپ سان واقف آهن. هڪ محبوب جانور جي بيماري هميشه اوچتو ئي ايندي آهي ، ۽ هاڻي ، اسان اڳ ۾ ئي ويجهي جانورن جي ڪلينڪ ڏانهن ڀ catsي رهيا آهيون ، ڪتن ، ڪتن ، هيمسٽر ۽ ٻين جانورن جي وچ ۾ بيهڻ بيٺا آهيون. ان دوران ، پالتو خراب ٿي وڃي ٿو. پوءِ توهان آخرڪار آفيس ۾ داخل ٿيا. جانورن جو جانور جانورن جي چڪاس ڪري ٿو ۽ هڪ ابتدائي چڪاس ڪري ٿو. ۽ ، درد کي ختم ڪرڻ ۽ غريبن جي مدد لاءِ ويٽ وڃي دوا تجويز ڪري ڇڏي ٿو. پر ، ڪنهن سبب جي ڪري ، هو گودام کان خالي هٿين اچي ٿو. دوا ختم ٿي چڪي آهي. توھان ويجھو ھلندا آھيو ويجھو دواسازي ڏانھن ، اھو دوا وٺي ، اندر اچو ۽ انجيڪشن ڏيو. جانور هيٺ ويٺو آهي ، ۽ توهان علاج جي دوران جيڪي توهان کي وٺڻ جي ضرورت آهي انهن جا نامناسب هٿرادو لکت ۾ پيش ڪيا ويا. ۽ ٻيهر ، توهان جي پياري جانور سان ، توهان فارميسي ڏانهن وڃو ، پنهنجي ضرورت جي هر شي وٺو ، ۽ هڪ هفتي جي علاج بعد ، پيٽ ٻيهر خوش ٿيو.
ڊولپر ڪير آهي؟
2026-05-28
ويٽريري ڪلينڪ لاءِ پروگرام جو وڊيو
هي وڊيو انگريزيءَ ۾ آهي. پر توھان ڪوشش ڪري سگھوٿا پنھنجي مادري ٻولي ۾ ذيلي ٽائيٽل چالو ڪرڻ.
پر تمام مشڪلات کان بچي سگھجن ها جيڪڏهن ويٽريري ڪلينڪ جو پروگرام جانورن جي ڪلينڪ جو پاڻمرادو حساب ، انتظام ۽ ڪنٽرول آهي. بالآخر ، يو ايس يو- نرم پاڻمرادو اڪائونٽنگ پروگرام جي مدد سان ، جلدي ملاقات ڪرڻ ، آرام سان اچڻ ۽ جانورن کي موڙ مان مدد ڏيڻ ممڪن هوندو. اهو پڻ ، هڪ ويٽرنري ڪلينڪ جو پاڻمرادو پروگرام گودام ۾ دوائن جو رڪارڊ رکي ٿو ۽ اهي دوائون جيڪي ختم ٿي وينديون آهن اهي خود بخود داخل ٿيڻ لاءِ آرڊر ڪيون وينديون آهن. پڻ ، ناجائز هٿ لکائي جو جوهر حل ٿي ويو آهي: هاڻ اهو صرف خودڪار طريقي سان تيار ٿيل پرنٽ ڪرڻ لاءِ ڪافي آهي ۽ سڀني دوائن جا نالا ويٽريري ڪلينڪ جي پاڻ مرادي پروگرام ۾ ان سان ڳن areيل آهن توهان هر ڪنهن دوا جي دوا واري آفيس ڇڏڻ کانسواءِ پڻ حاصل ڪري سگهو ٿا. جانورن جي جانورن واري ڪلينڪ ۽ ڊيٽا جي تجويزن جي پروگرام ۾ طياب بدلجي ٿو ۽ ڊيٽابيس ۾ منشيات جي وڪرو ۾ داخل ٿئي ٿو. اتفاق ڪيو - واقعن جي اها ترقي شروعات ۾ بيان ڪيل کان وڌيڪ ڪامياب ۽ محصول واري آهي. ويٽريري ڪلينڪ جي اڪائونٽنگ انتظام ۽ آٽوميشن جي سموري پروگرام کي بهتر بڻائڻ ۽ پاڻمرادو آڻڻ کي مڪمل ڪيو ويو آهي پوري عمل ويٽريري ڪلينڪ ۾. ويٽرينري ڪلينڪ جو پروگرام اسان جي ويب سائيٽ تان ڊيمو طور مفت ۾ ڊائون لوڊ ڪري سگھجي ٿو.
ڊيمو ورزن ڊائون لوڊ ڪريو
پروگرام شروع ڪرڻ دوران ، توهان ٻولي چونڊجي سگهو ٿا.

توھان ڊائون لوڊ ڪري سگھوٿا ڊيمو ورزن مفت ۾. ۽ ٻن هفتن تائين پروگرام ۾ ڪم ڪريو. ڪجھ معلومات اڳ ۾ ئي شامل ڪئي وئي آھي وضاحت لاءِ.
ترجمو ڪندڙ ڪير آهي؟
جانورن جي ڪلينڪ جو انتظام وڌيڪ moreمار ۽ آسان ٿيندو ويٽرينري ڪلينڪ ۾ اڪائونٽنگ وڌيڪ دلچسپ ۽ وڌيڪ پاڻمرادو ٿي وڃي ٿي. ڪلينڪ اڪائونٽنگ جي يو ايس يو-نرم پروگرام سان جانورن جي ڪلينٽيشن خودڪار طريقي سان هلي ويندي. جانورن جي ڪلينڪ آٽوميشن پروگرام انتظاميا ، ٻنهي جانورن ۽ گراهڪ کي اپيل ڪري ٿي. ڪلينڪ اڪائونٽنگ جي اڪائونٽنگ ۽ رپورٽنگ پروگرام توهان جي تنظيم ۾ جديد انتظام کي متعارف ڪرائڻ ۽ بهتر ڪرڻ ۾ مدد ڪري ٿي. سرگرمي اڪائونٽنگ جي رٿابندي ۽ پاڻ مرادو ، ملازمن کي حوصله افزائي ڪرڻ ۾ توهان جو پنهنجو متبادل هوندو آهي. جانورن جي ڪلينڪ ۾ اڪائونٽنگ ۽ انتظام اڳ ئي جانورن جي ممڪنه تشخيصن جي فهرست شامل آهي. تشخيص اڳ ۾ ئي پروگرام ۾ آهي ، توهان کي صرف انهي کي چونڊڻ جي ضرورت آهي جنهن جي توهان کي ضرورت آهي. ڪھاڻيءَ کي طبي تاريخ مان ڪڻ سان گڏوگڏ تشخيصَ ، ڇپيل صورت ۾ گراهڪ کي جاري ڪري سگھجن ٿا.
ويٽريري ڪلينڪ لاءِ پروگرام ترتيب ڏيو
پروگرام خريد ڪرڻ لاءِ، اسان کي ڪال ڪريو يا لکو. اسان جا ماهر توهان سان مناسب سافٽ ويئر جي ٺاھ جوڙ تي متفق ٿيندا، هڪ معاهدو تيار ڪندا ۽ ادائگي لاءِ انوائس.
پروگرام ڪيئن خريد ڪجي؟
معاهدي لاء تفصيل موڪليو
اسان هر ڪلائنٽ سان هڪ معاهدو داخل ڪندا آهيون. معاهدو توهان جي گارنٽي آهي ته توهان حاصل ڪندا جيڪو توهان کي گهربل آهي. تنهن ڪري، پهرين توهان کي اسان کي هڪ قانوني ادارو يا فرد جي تفصيل موڪلڻ جي ضرورت آهي. اهو عام طور تي 5 منٽ کان وڌيڪ نه وٺندو آهي
اڳواٽ ادائيگي ڪريو
توهان کي موڪلڻ کان پوء معاهدي جي اسڪين ٿيل ڪاپيون ۽ ادائيگي لاء انوائس، هڪ پيشگي ادائيگي گهربل آهي. مهرباني ڪري نوٽ ڪريو ته CRM سسٽم کي نصب ڪرڻ کان پهريان، اهو ڪافي آهي ادا ڪرڻ لاء مڪمل رقم نه، پر صرف هڪ حصو. مختلف ادائگي جي طريقن جي حمايت ڪئي وئي آهي. لڳ ڀڳ 15 منٽ
پروگرام انسٽال ڪيو ويندو
ان کان پوء، هڪ مخصوص انسٽاليشن جي تاريخ ۽ وقت توهان سان اتفاق ڪيو ويندو. اهو عام طور تي ساڳئي يا ٻئي ڏينهن تي ٿئي ٿو ڪاغذن جي مڪمل ٿيڻ کان پوء. فوري طور تي CRM سسٽم کي نصب ڪرڻ کان پوء، توهان پنهنجي ملازم جي تربيت لاء پڇي سگهو ٿا. جيڪڏهن پروگرام 1 صارف لاءِ خريد ڪيو ويو آهي، اهو 1 ڪلاڪ کان وڌيڪ نه وٺندو
نتيجو مزو ڪريو
لامحدود نتيجو حاصل ڪريو :) ڇا خاص طور تي خوشگوار آهي نه رڳو اهو معيار آهي جنهن سان سافٽ ويئر ترقي ڪئي وئي آهي روزمره جي ڪم کي خودڪار ڪرڻ لاء، پر هڪ مهيني سبسڪرپشن فيس جي صورت ۾ انحصار جي کوٽ پڻ. آخرڪار، توهان پروگرام لاء صرف هڪ ڀيرو ادا ڪنداسين.
تيار ٿيل پروگرام خريد ڪريو
توهان پڻ ترتيب ڏئي سگهو ٿا ڪسٽم سافٽ ويئر ڊولپمينٽ
جيڪڏھن توھان وٽ آھي خاص سافٽ ويئر گھرجون، ترتيب ڏيو ڪسٽم ڊولپمينٽ. پوءِ توھان کي پروگرام سان ٺاھڻ جي ضرورت نه پوندي، پر پروگرام توھان جي ڪاروباري عملن ۾ ترتيب ڏنو ويندو!
جانورن جي ڪلينڪ لاءِ پروگرام
تجزياتي ۽ شمارياتي رپورٽن جي بنياد تي ، توهان تمام گهڻيون لاڳاپيل ۽ ڪارائتو خدمتون ڏسڻ جي قابل آهيو. بونس ۽ ادائيگي ڪارڊن جو استعمال فراهم ڪيو ويو آهي. CRM ڊيٽابيس ۾ هر ڪلائنٽ سان منسلڪ سان مختلف قسمن جون تصويرون ۽ تجزين جا نتيجا ڪيا ويندا آهن. مريض آزاد طور تي وقت مقرر ڪن ٿا ، خاص وقت جي ڪنهن خاص چرپر کي ڏسي. ملٽي يوزر موڊ سڀني ملازمن کي سي آر ايم ويٽريري پروگرام ۾ داخل ٿيڻ جي اجازت ڏئي ٿو ، معلومات داخل ڪري ، مڪاني نيٽورڪ جي اشارن ۽ اشارن جي تبادلي ۾ مواد باقاعده طور تي اپڊيٽ ڪيو ويندو آهي. توهان ڪنهن به دنيا جي ٻولي ۾ ڪم ڪيو ، آساني سان پنهنجي لاءِ CRM پروگرام ترتيب ڏيو. فنانس جو علائقو پروگرام جي مڪمل نگراني هيٺ آهي ، ۽ ڪنهن به رقم جي منتقلي هڪ الڳ بلاڪ ۾ رڪارڊ ڪيو وڃي ، ۽ پوءِ رپورٽ ۾ رڪارڊ ڪيو وڃي ته جيئن بااختيار ماڻهو ڏسي سگهن ته فنڊس ڪيڏانهن ۽ ڪيئن وڃي رهيا آهن. جانورن جي طبي ڪلينڪ هلائڻ هڪ محفل ۾ تبديل ٿي ويندو جتي هر ماڻهو ملوث ماڻهو ڊرائيو ۽ توانائي حاصل ڪندو ۽ بالآخر توهان ڪامياب ٿي ويندا.
اليڪٽرانڪ نسخو دنيا جي ڪنهن به هنڌ تان معلومات جي رسائي ، دستاويزن کي هڪ شڪل يا ٻئي ۾ منتقل ڪرڻ ممڪن بڻائي ٿو. هيئري structureانچي انهي انتظام کي سادي ۽ ڪارآمد بنائڻ ۾ مدد ڪري ٿو ، ان ڪري انهن مان اوور لوڊ جو تعداد گهٽجي ويو آهي. جانورن جي پناهه کي هلائڻ توهان جي پسنديده شيءِ بڻجي ويندي آهي ، ۽ جيڪڏهن توهان پنهنجي دل کي ان ۾ وجهو ٿا ، ته توهان کي مٿي تي فتح ضرور ٿيندي! پي بي بي ٽيليفون کي ڳنڻ سان صارف تي ايندڙ ڪال ۽ معلومات کي ڏسڻ ۾ مدد ملندي آهي. ٽيڪنيشن ڊيوائسز سان ضم ڪري ، انونري ۽ اڪائونٽنگ ، حقيقي وقت تي دوائن جي بحالي ۽ ختم ٿيل نالن کان فارغ ٿيڻ ، قيمت جو تجزيو ڪرڻ ۽ اسٽوريج جي ڪيفيت ۽ ختم ٿيڻ جي تاريخن جو جائزو وٺڻ حقيقي آهي ڪم ڪندڙ ڪلاڪن جو رڪارڊ رکڻ توهان کي ماهرن جي ڪارڪردگي جو معقول جائزو وٺڻ جي اجازت ڏئي ٿو ، انهن کي ڪم جي شيڊول سان مقابلو ڪرڻ ، ڪم ڪرڻ وارن وقت جي صحيح مقدار جو حساب ڏيڻ ، جنهن جي بنياد تي اجرت جو حساب ڏنو وڃي ٿو.
پروگرام جا الگورٿم مستقبل جي لفظي طرح اڳڪٿي ڪرڻ ۾ مدد ڏين ٿا ، ڪٿي ، ڪنهن به ڏينهن جي چونڊ ڪري ، توهان اهو معلوم ڪري سگهو ٿا ته هڪ ئي وقت يا ٻئي ڪهڙا اشارا هوندا. شاندار ڪاميابي حاصل ڪرڻ هاڻي مايوسي خواب مان بدلجي ويندو حقيقي مقصد سان حقيقي مقصد واري دوري سان جيڪڏهن توهان تعاون ڪرڻ شروع ڪيو هوم يو ايس نرم-!

