Bestjoeringssysteem: Windows, Android, macOS
Groep fan programma's: Business automatisearring
Programma foar in feterinêre klinyk
- Copyright beskermet de unike metoaden fan bedriuwsautomatisaasje dy't wurde brûkt yn ús programma's.

Copyright - Wy binne in ferifiearre software-útjouwer. Dit wurdt werjûn yn it bestjoeringssysteem by it útfieren fan ús programma's en demo-ferzjes.

Ferifiearre útjouwer - Wy wurkje mei organisaasjes oer de hiele wrâld, fan lytse bedriuwen oant grutte. Us bedriuw is opnaam yn it ynternasjonale register fan bedriuwen en hat in elektroanysk fertrouwensmerk.

Teken fan fertrouwen
Fluch oergong.
Wat wolst no dwaan?
As jo yn 'e kunde komme wolle mei it programma, is de rapste manier om earst de folsleine fideo te besjen, en dan de fergese demo-ferzje te downloaden en der sels mei te wurkjen. As it nedich is, freegje in presintaasje oan fan technyske stipe of lês de ynstruksjes.
WhatsApp
Under wurktiden reagearje wy normaal binnen 1 minút
Hoe kinne jo it programma keapje?
Besjoch in skermôfbylding fan it programma
Besjoch in fideo oer it programma
Demo-ferzje downloade
Ferlykje konfiguraasjes fan it programma
Berekkenje de kosten fan software
Berekkenje de kosten fan 'e wolk as jo in wolktsjinner nedich binne
Wa is de ûntwikkelder?
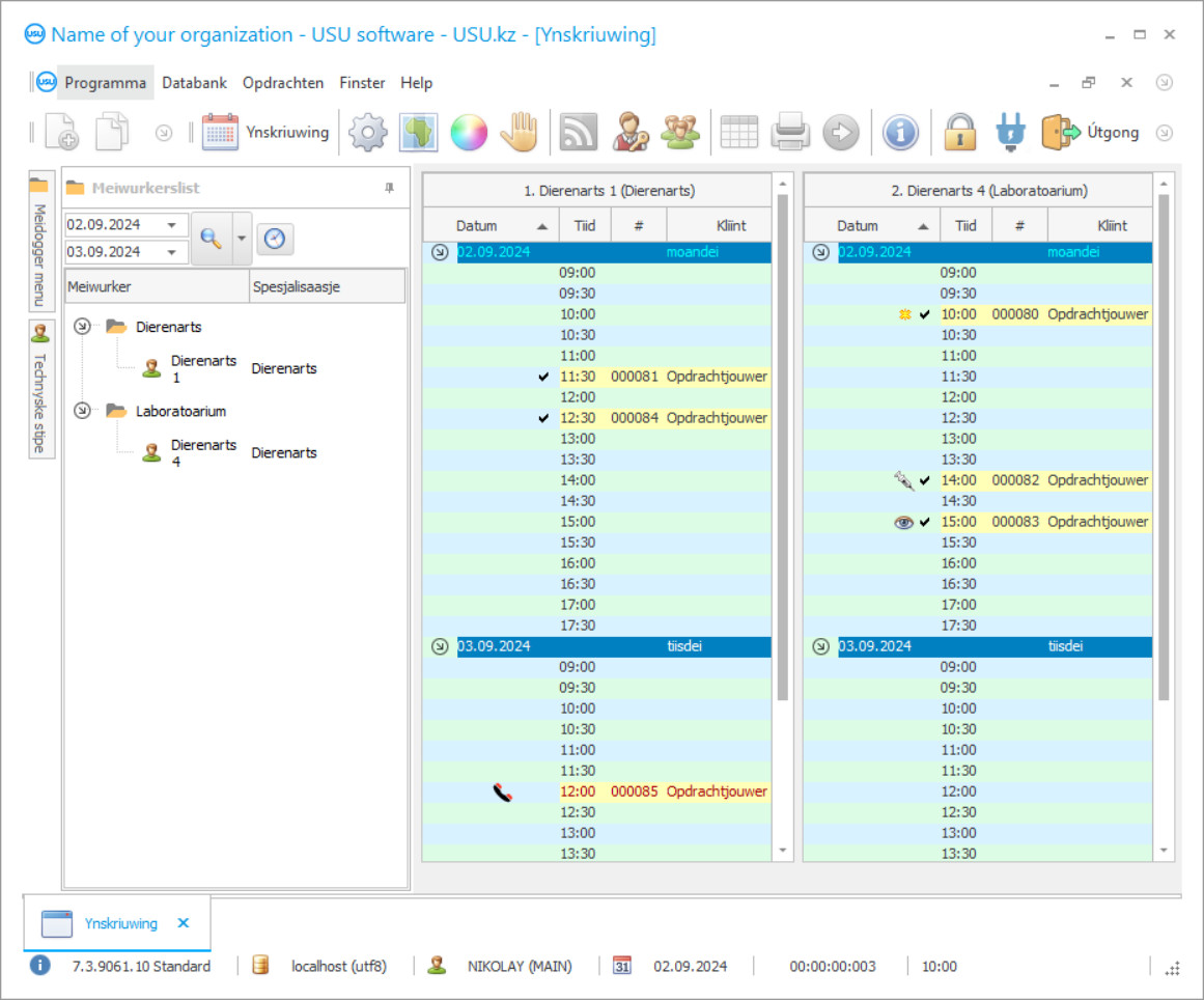
Programma skermprint
In skermôfbylding is in foto fan 'e software dy't rint. Dêrút kinne jo fuortendaliks begripe hoe't in CRM-systeem derút sjocht. Wy hawwe in finsterynterface ymplementearre mei stipe foar UX / UI-ûntwerp. Dit betsjut dat de brûkersynterface is basearre op jierrenlange brûkersûnderfining. Elke aksje leit krekt wêr't it it handichste is om it út te fieren. Troch sa'n kompetinte oanpak sil jo wurkproduktiviteit maksimaal wêze. Klikje op de lytse ôfbylding om it skermôfbylding yn folsleine grutte te iepenjen.
As jo keapje in USU CRM systeem mei in konfiguraasje fan op syn minst "Standert", do silst hawwe in kar fan ûntwerpen út mear as fyftich sjabloanen. Elke brûker fan 'e software sil de kâns hawwe om it ûntwerp fan it programma te kiezen om har smaak te passen. Elke dei fan wurk moat wille bringe!
Al dyjingen dy't húsdieren hawwe binne bekend mei de kombinaasje fan 'e wurden feterinêre klinyk. De sykte fan in dierbere bist komt altyd ynienen, en no, haasten wy ús al nei de tichtstbye bistedokter, stean yn 'e rige tusken katten, hûnen, hamsters en oare bisten. Underwilens wurdt it húsdier minder. Dan geane jo einlings it kantoar yn. De bistedokter ûndersiket it bist en stelt in foarriedige diagnoaze. En, om de pine te ferlichtsjen en it earme ding te helpen, skriuwt de bistedokter medisinen foar. Mar, om ien of oare reden komt hy as sy mei lege hannen út it pakhús. It medisyn is foarby. Jo rinne foarút nei de tichtstbye apotheek, nimme dit medisyn, komme yn, en jouwe in ynjeksje. It bist leit, en jo wurde yn unlêsbere hânskrift foarskreaun lestige nammen fan wat jo moatte nimme tidens de behanneling. En wer, mei jo leafste bist, gean jo nei de apteek, nimme alles wat jo nedich binne, en nei in wike behanneling is it húsdier wer fleurich.
Wa is de ûntwikkelder?
Akulov Nikolay
Ekspert en haadprogrammeur dy't meidie oan it ûntwerp en ûntwikkeling fan dizze software.
2026-05-28
Fideo fan programma foar in feterinêre klinyk
Dizze fideo is yn it Ingelsk. Mar jo kinne besykje ûndertiteling yn jo memmetaal yn te skeakeljen.
Mar alle swierrichheden koene foarkommen wurde as de feterinêre klinyk in programma hie fan feterinêre kliniken automatyske boekhâlding, behear en kontrôle. Ommers, mei de help fan it automatyske boekhâldprogramma USU-Soft, soe it mooglik wêze om in ôfspraak te meitsjen, kalm te kommen en it bist út 'e beurt te helpen. Ek hâldt it automatyske programma fan in feterinêre klinyk registers fan medisinen yn it pakhús en wurde dy medisinen dy't op binne automatysk ynfierd om te bestellen. Ek is de essinsje fan unlêsbere hânskrift oplost: no is it genôch om de automatysk generearre diagnoaze gewoan ôf te drukken en alle nammen fan 'e medisinen binne dêroan taheakke yn it automatyske programma fan' e feterinêre klinyk. Jo kinne ek alle medisinen krije sûnder it kantoar fan 'e bistedokter te ferlitten. De bistedokter feroaret gewoan de ljepper yn it programma fan dierklinyk en gegevensanalyse en fiert de ferkeap fan medisinen yn 'e databank yn. Iens - dizze ûntwikkeling fan eveneminten is folle súksesfol en produktiver dan de iene beskreaune yn it begjin. It heule programma fan boekhâldbehear en automatisearring fan 'e feterinêre klinyk is ûntworpen om it heule proses yn' e feterinêre klinyk te ferbetterjen en te automatisearjen. It programma fan in feterinêre klinyk kin fergees wurde downloade as demo fan ús webside.
Demo-ferzje downloade
By it starten fan it programma kinne jo de taal selektearje.

Jo kinne de demo-ferzje fergees downloade. En wurkje twa wiken yn it programma. Guon ynformaasje is dêr foar de dúdlikens al opnommen.
Wa is de oersetter?
Management fan feterinêre kliniken sil produktiver en makliker wurde. Boekhâlding yn 'e feterinêre klinyk wurdt nijsgjirriger en automatysker. Automatisaasje fan feterinêre kliniken sil soepel gean mei it USU-Soft programma fan klinyske boekhâlding. It automatisearingsprogramma foar feterinêre kliniken sprekt it management oan, sawol feterinariërs as kliïnten. It boekhâld- en rapportaazjeprogramma fan klinyske boekhâlding helpt jo modern management yn jo organisaasje yn te fieren en te ferbetterjen. Planning en automatisearring fan aktiviteitsboekhâlding wurdt jo ûnferfangbere assistint by it motivearjen fan meiwurkers. Boekhâlding en behear yn feterinêre kliniken befettet al in list mei mooglike diagnoaze foar bisten. De diagnoaze steane al yn it programma, jo moatte gewoan dejinge selektearje dy't jo nedich binne. Ekstrakten út 'e medyske skiednis, lykas de diagnoaze, kinne wurde útjûn oan' e kliïnt yn in printe foarm.
Bestel in programma foar in feterinêre klinyk
Om it programma te keapjen, belje of skriuw ús gewoan. Us spesjalisten sille mei jo iens wurde oer de passende softwarekonfiguraasje, in kontrakt en in faktuer foar betelling tariede.
Hoe kinne jo it programma keapje?
Stjoer details foar it kontrakt
Wy meitsje in oerienkomst mei elke klant. It kontrakt is jo garânsje dat jo krekt krije wat jo nedich binne. Dêrom moatte jo ús earst de details stjoere fan in juridyske entiteit as yndividu. Dit duorret normaal net mear as 5 minuten
Meitsje in foarútbetelling
Nei it ferstjoeren fan jo gescande kopyen fan it kontrakt en faktuer foar betelling, is in foarbetelling nedich. Tink derom dat foardat jo it CRM-systeem ynstallearje, is it genôch om net it folsleine bedrach te beteljen, mar allinich in diel. Ferskate betelmethoden wurde stipe. Likernôch 15 minuten
It programma sil ynstalleare wurde
Hjirnei wurdt in spesifike ynstallaasjedatum en -tiid mei jo ôfpraat. Dit bart normaal op deselde of de oare deis nei't it papierwurk foltôge is. Fuort nei it ynstallearjen fan it CRM-systeem kinne jo freegje om training foar jo meiwurker. As it programma wurdt kocht foar 1 brûker, sil it net mear dan 1 oere duorje
Genietsje fan it resultaat
Genietsje fan it resultaat sûnder ein :) Wat benammen noflik is, is net allinich de kwaliteit wêrmei't de software ûntwikkele is om it deistich wurk te automatisearjen, mar ek it gebrek oan ôfhinklikens yn 'e foarm fan in moanlikse abonnemintsjild. Jo sille ommers mar ien kear betelje foar it programma.
Keapje in klear programma
Jo kinne ek oanpaste softwareûntwikkeling bestelle
As jo spesjale softwareeasken hawwe, bestel dan oanpaste ûntwikkeling. Dan hoege jo net oan te passen oan it programma, mar it programma wurdt oanpast oan jo saaklike prosessen!
Programma foar in feterinêre klinyk
Op basis fan analytyske en statistyske rapportaazjes kinne jo de meast relevante en meast rendabele tsjinsten sjen. It gebrûk fan bonus- en betellingskaarten wurdt levere. De opslach fan ferskate soarten foto's en analyseresultaten wurde útfierd mei taheaksel oan elke kliïnt yn 'e CRM-database. Pasjinten meitsje ûnôfhinklik ôfspraken, sjoch frije tiid foar in bepaalde bistedokter. Mei meardere brûkers kinne alle meiwurkers it CRM-feterinêrprogramma ynfiere, ynformaasje ynfiere, wizigingen en berjochten útwikselje oer it lokale netwurk. Materiaal wurde geregeld bywurke. Jo wurkje yn elke wrâldtaal, oanpasse jo it CRM-programma maklik foar josels. It gebiet fan finânsjes is ûnder it folsleine tafersjoch fan it programma, en alle monetêre transaksjes wurde registrearre yn in apart blok, en dan opnommen yn it rapport, sadat autorisearre minsken kinne sjen wêr't en hoe't de fûnsen hinne geane. In feterinêre klinyk rinne sil feroarje yn in gok wêr't elke belutsen persoan ongelooflijke driuw en enerzjy krijt, en jo sille úteinlik suksesfol wêze!
De elektroanyske ferzje makket it mooglik tagong te krijen ta ynformaasje fan oeral yn 'e wrâld, en dokuminten oerbringe nei ien of oare opmaak. De hiërargyske struktuer helpt it behear sa ienfâldich en effisjint mooglik te wêzen, sadat it oantal oerlêst signifikant wurdt fermindere. In bistebeskerming rinne wurdt jo favorite ding, en as jo jo hert der yn stekke, sille jo de top wis feroverje! PBX-tillefoan ferbine helpt ynkommende oproppen en ynformaasje oer abonnees te sjen. Troch yntegraasje mei hightech-apparaten is it realistysk om ynventarisaasje en boekhâlding út te fieren, op 'e tiid oanfolling fan medisinen en ûntromme nammen kwytreitsje, kosten analysearje en opslachkwaliteit en ferfaldatums folgje. Byhâlden fan wurktiden kinne jo de prestaasjes fan spesjalisten rasjoneel beoardielje, fergelykje mei wurkskema's, berekkenje fan 'e krekte tiid wurke tiid, op basis fan hokker lean wurde berekkene.
Algoritmen fan it programma helpe om de takomst letterlik te foarsizzen, wêr, troch elke dei te kiezen, kinne jo útfine hokker yndikatoaren op ien of oare tiid wêze sille. Uteinlik sukses berikke sil no draaie fan in yllúzje dream yn in helber doel mei in realistyske tiidframe as jo begjinne mei gearwurkje mei USU-Soft!

