Sistema eragilea: Windows, Android, macOS
Programa taldea: Negozioen automatizazioa
Albaitaritza klinikarako programa
- Copyrightak gure programetan erabiltzen diren negozioen automatizazio metodo bereziak babesten ditu.

Copyright - Egiaztatutako software-argitaratzailea gara. Hau sistema eragilean bistaratzen da gure programak eta demo-bertsioak exekutatzen direnean.

Egiaztatutako argitaletxea - Mundu osoko erakundeekin lan egiten dugu enpresa txikietatik hasi eta handietaraino. Gure enpresa nazioarteko enpresen erregistroan sartuta dago eta konfiantzazko marka elektronikoa du.

Konfiantza seinale
Trantsizio azkarra.
Zer egin nahi duzu orain?
Programa ezagutu nahi baduzu, modurik azkarrena lehenik bideo osoa ikustea da, eta gero doako demo bertsioa deskargatu eta zuk zeuk lan egin. Beharrezkoa izanez gero, eskatu aurkezpen bat laguntza teknikoari edo irakurri argibideak.
WhatsApp
Lanorduetan normalean minutu bateko epean erantzuten dugu
Nola erosi programa?
Ikusi programaren pantaila-argazkia
Ikusi programari buruzko bideo bat
Deskargatu demo bertsioa
Konparatu programaren konfigurazioak
Kalkulatu softwarearen kostua
Kalkulatu hodeiaren kostua hodeiko zerbitzari bat behar baduzu
Nor da garatzailea?
Programaren pantaila-argazkia
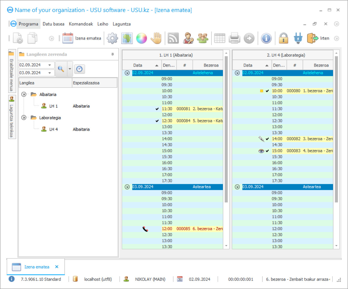
Pantaila-argazkia martxan dagoen softwarearen argazki bat da. Bertatik berehala ulertu dezakezu nolakoa den CRM sistema bat. Leiho interfaze bat ezarri dugu UX/UI diseinurako laguntzarekin. Horrek esan nahi du erabiltzailearen interfazea erabiltzailearen urteetako esperientzian oinarritzen dela. Ekintza bakoitza gauzatzea komeni den lekuan kokatzen da. Horrelako ikuspegi eskudun bati esker, zure lanaren produktibitatea maximoa izango da. Egin klik irudi txikian pantaila-argazkia tamaina osoan irekitzeko.
Gutxienez "Estandarra" konfigurazio duen USU CRM sistema bat erosten baduzu, berrogeita hamar txantiloi baino gehiagoren diseinuak aukeratuko dituzu. Softwarearen erabiltzaile bakoitzak programaren diseinua aukeratzeko aukera izango du bere gustura. Laneko egun bakoitzak poza ekarri behar du!
Animaliak dituzten guztiak albaitaritza klinika hitzen konbinazioa ezagutzen dute. Animalia maitearen gaixotasuna bat-batean etortzen da, eta orain, dagoeneko albaitaritza klinikarik hurbilenera goaz, katu, txakur, hamster eta beste animalien artean ilaran kokatuta. Bitartean, maskotak okerrera egiten du. Ondoren, azkenean bulegoan sartzen zara. Albaitariak animalia aztertu eta aurretiazko diagnostikoa egiten du. Eta, mina arintzeko eta txiroari laguntzeko, albaitariak medikuak errezetatzen ditu. Baina, arrazoiren batengatik, esku hutsik dator biltegitik. Sendagaia amaitu da. Buruz buruko botikarik hurbilenera joaten zara, sendagai hau hartu, sartu eta injekzioa egiten duzu. Animalia etzanda dago, eta tratamenduan zehar hartu behar duzunaren izen zailak idatz ditzazkezu. Eta berriro ere, zure animalia maitearekin, farmaziara joaten zara, behar duzun guztia hartzen duzu eta astebeteko tratamenduaren ondoren, maskota berriro alaia da.
Nor da garatzailea?
Akulov Nikolay
Software honen diseinuan eta garapenean parte hartu zuen aditua eta programatzaile nagusia.
2026-05-28
Albaitaritza klinikako programaren bideoa
Bideo hau ingelesez dago. Baina saia zaitezke zure jatorrizko hizkuntzako azpitituluak aktibatzen.
Baina zailtasun guztiak saihestu litezke albaitaritza klinikak albaitaritza kliniken programa bat balu kontabilitate, kudeaketa eta kontrol automatizatuetan. Azken finean, USU-Soft kontabilitate programa automatizatuaren laguntzarekin, hitzordua egitea, lasai etortzea eta animalia txandatik kanpo laguntzea posible izango litzateke. Halaber, albaitaritza klinika baten programa automatizatuak biltegian sendagaien erregistroak gordetzen ditu eta agortzen diren sendagaiak automatikoki sartzen dira eskaera egiteko. Era berean, irakurri ezin den idazkeraren funtsa ebatzi da: orain nahikoa da automatikoki sortutako diagnostikoa inprimatzea eta sendagaien izen guztiak erantsita daude albaitaritza klinikako programa automatikoan. Sendagai guztiak albaitariaren bulegotik atera gabe ere lor ditzakezu. Albaitariak albaitariaren klinikako eta datuen analisiaren programako fitxa aldatu eta drogak saltzea datu basean sartzen du. Ados - gertaeren garapen hau hasieran deskribatutakoa baino askoz arrakastatsuagoa eta emankorragoa da. Albaitaritza klinikako kontabilitate kudeaketa eta automatizazio programa osoa albaitaritza klinikako prozesu guztia hobetzeko eta automatizaziora bideratuta dago. Albaitaritza klinika baten programa doako deskarga daiteke demo gisa gure webgunetik.
Deskargatu demo bertsioa
Programa abiaraztean, hizkuntza aukeratu dezakezu.

Demo bertsioa doan deskargatu dezakezu. Eta bi astez programan lan egin. Dagoeneko informazio batzuk sartu dira bertan argitasunerako.
Nor da itzultzailea?
Khoilo Roman
Software honen hizkuntza ezberdinetarako itzulpenean parte hartu zuen programatzaile nagusia.
Albaitaritza kliniken kudeaketa emankorragoa eta errazagoa izango da. Albaitaritza klinikan kontabilitatea interesgarriagoa eta automatizatuagoa bihurtzen da. Albaitaritza klinikaren automatizazioa ondo joango da klinika kontabilitateko USU-Soft programarekin. Albaitaritza kliniken automatizazio programak zuzendaritzara erakartzen ditu, bai albaitarientzat bai bezeroentzat. Klinika kontabilitateko kontabilitate eta txosten programak zure erakundean kudeaketa modernoa aurkezten eta hobetzen laguntzen dizu. Jardueren kontabilitatea planifikatzea eta automatizatzea zure laguntzaile ordezkaezina bihurtzen da langileak motibatzeko. Albaitaritza kliniketako kontabilitatea eta kudeaketa jada animalientzako diagnostiko posibleen zerrenda dago. Diagnostikoak dagoeneko programan daude, behar duzuna hautatu besterik ez duzu. Historia klinikoko laburpenak, baita diagnostikoa ere, inprimatutako inprimakian eman dakizkioke bezeroari.
Eskatu albaitaritza klinikarako programa
Programa erosteko, deitu edo idatzi besterik ez dago. Gure espezialistek zurekin adostuko dute softwarearen konfigurazio egokia, kontratu bat prestatuko dute eta ordainketarako faktura bat prestatuko dute.
Nola erosi programa?
Bidali kontratuaren xehetasunak
Bezero bakoitzarekin akordio bat egiten dugu. Kontratua zure bermea da behar duzuna jasoko duzula. Hori dela eta, lehenik eta behin pertsona juridiko edo pertsona fisiko baten datuak bidali behar dizkiguzu. Normalean ez da 5 minutu baino gehiago behar
Egin aldez aurretik ordainketa
Kontratuaren eta ordainketaren faktura eskaneatutako kopiak bidali ondoren, aldez aurretik ordainketa egin behar da. Kontuan izan CRM sistema instalatu aurretik nahikoa dela kopuru osoa ez ordaintzea, zati bat baizik. Hainbat ordainketa-metodo onartzen dira. 15 minutu inguru
Programa instalatuko da
Horren ondoren, instalazio-data eta ordu zehatz bat adostuko da zurekin. Hau, normalean, tramiteak amaitu eta hurrengo egunean bertan edo hurrengo egunean gertatzen da. CRM sistema instalatu eta berehala, zure langileentzako prestakuntza eska dezakezu. Programa erabiltzaile batentzat erosten bada, ordu bat baino gehiago ez du beharko
Gozatu emaitzaz
Gozatu emaitza etengabe :) Bereziki pozgarria dena ez da soilik eguneroko lana automatizatzeko softwarea garatu den kalitatea, baita hileroko harpidetzaren kuota moduko menpekotasun eza ere. Azken finean, behin bakarrik ordainduko duzu programagatik.
Erosi prest egindako programa bat
Gainera, pertsonalizatutako software garapena eska dezakezu
Software-eskakizun bereziak badituzu, eskatu garapen pertsonalizatua. Orduan ez duzu programara egokitu beharko, baina programa zure negozio prozesuetara egokituko da!
Albaitaritza klinikarako programa
Erreportaje analitiko eta estatistikoetan oinarrituta, zerbitzu garrantzitsuenak eta errentagarrienak ikusi ahal izango dituzu. Bonus eta ordainketa txartelen erabilera ematen da. Hainbat irudi mota biltegiratzea eta analisiaren emaitzak bezero bakoitzari CRM datu-basean erantsita egiten dira. Pazienteek modu independentean egiten dituzte hitzorduak, albaitari jakin bati denbora librea ikusita. Erabiltzaile anitzeko moduak langile guztiak CRM albaitaritza programan sar daitezke, informazioa sartu, adierazleak eta mezuak trukatu sare lokalean. Materialak aldizka eguneratzen dira. Munduko edozein hizkuntzatan lan egiten duzu, CRM programa zure kabuz pertsonalizatuz. Finantza arloa programaren gainbegiratze osoaren pean dago, eta edozein diru-transakzio aparteko bloke batean erregistratzen da, eta gero txostenean erregistratzen da baimendutako pertsonek funtsak nondik eta nola doazen ikus dezaten. Albaitaritza klinika bat zuzentzea apustu bihurtuko da, non parte hartzen duten pertsona guztiek sekulako bultzada eta energia lortuko duten, eta azkenean arrakasta izango duzu!
Bertsio elektronikoak munduko edozein lekutatik informazioa eskuratzeko aukera ematen du, dokumentuak formatu batera edo bestera transferituz. Egitura hierarkikoak kudeaketa ahalik eta sinpleena eta eraginkorrena izaten laguntzen du, gainkargen kopurua nabarmen murrizteko. Animalien aterpe bat egitea zure gogoko gauza bihurtzen da, eta bihotza jartzen baduzu, zalantzarik gabe gailurra konkistatuko duzu! PBX telefonia konektatzeak harpidedunen sarrerako deiak eta informazioa ikusten laguntzen du. Goi-teknologiako gailuekin integratuta, errealista da inbentarioa eta kontabilitatea, sendagaiak garaiz osatzea eta iraungitako izenak kentzea, kostuak aztertuz eta biltegiratze kalitatearen eta iraungitze daten jarraipena egitea. Lanaldien erregistroak izateak espezialisten errendimendua modu arrazionalean ebaluatzea ahalbidetzen du, laneko ordutegiekin alderatuz, lan egindako denbora zehatza kalkulatuz, soldata horren arabera kalkulatuta.
Programaren algoritmoek etorkizuna hitzez hitz iragartzen laguntzen dute, non, edozein egun aukeratuz gero, noizbait zein adierazle izango diren jakiteko. Arrakasta bikaina lortzea orain ilusiozko ametsa helburu erreal bihurtzea izango da, denbora errealean, USU-Soft-ekin lankidetzan hasten bazara!

