ویٹرنری کلینک کے لئے پروگرام
- کاپی رائٹ کاروباری آٹومیشن کے ان منفرد طریقوں کی حفاظت کرتا ہے جو ہمارے پروگراموں میں استعمال ہوتے ہیں۔

کاپی رائٹ - ہم ایک تصدیق شدہ سافٹ ویئر پبلشر ہیں۔ ہمارے پروگرامز اور ڈیمو ورژن چلاتے وقت یہ آپریٹنگ سسٹم میں ظاہر ہوتا ہے۔

تصدیق شدہ پبلشر - ہم دنیا بھر کی تنظیموں کے ساتھ چھوٹے کاروباروں سے لے کر بڑے تک کام کرتے ہیں۔ ہماری کمپنی کمپنیوں کے بین الاقوامی رجسٹر میں شامل ہے اور اس پر الیکٹرانک اعتماد کا نشان ہے۔

اعتماد کی علامت
فوری منتقلی۔
اب آپ کیا کرنا چاہتے ہیں؟
اگر آپ پروگرام سے واقفیت حاصل کرنا چاہتے ہیں تو تیز ترین طریقہ یہ ہے کہ پہلے مکمل ویڈیو دیکھیں، اور پھر مفت ڈیمو ورژن ڈاؤن لوڈ کریں اور خود اس کے ساتھ کام کریں۔ اگر ضروری ہو تو، تکنیکی مدد سے پیشکش کی درخواست کریں یا ہدایات پڑھیں۔
WhatsApp
کاروباری اوقات کے دوران ہم عام طور پر 1 منٹ کے اندر جواب دیتے ہیں۔
پروگرام کیسے خریدیں؟
پروگرام کا اسکرین شاٹ دیکھیں
پروگرام کے بارے میں ایک ویڈیو دیکھیں
ڈیمو ورژن ڈاؤن لوڈ کریں
پروگرام کی ترتیب کا موازنہ کریں۔
سافٹ ویئر کی قیمت کا حساب لگائیں۔
اگر آپ کو کلاؤڈ سرور کی ضرورت ہو تو کلاؤڈ کی قیمت کا حساب لگائیں۔
ڈویلپر کون ہے؟
پروگرام کا اسکرین شاٹ
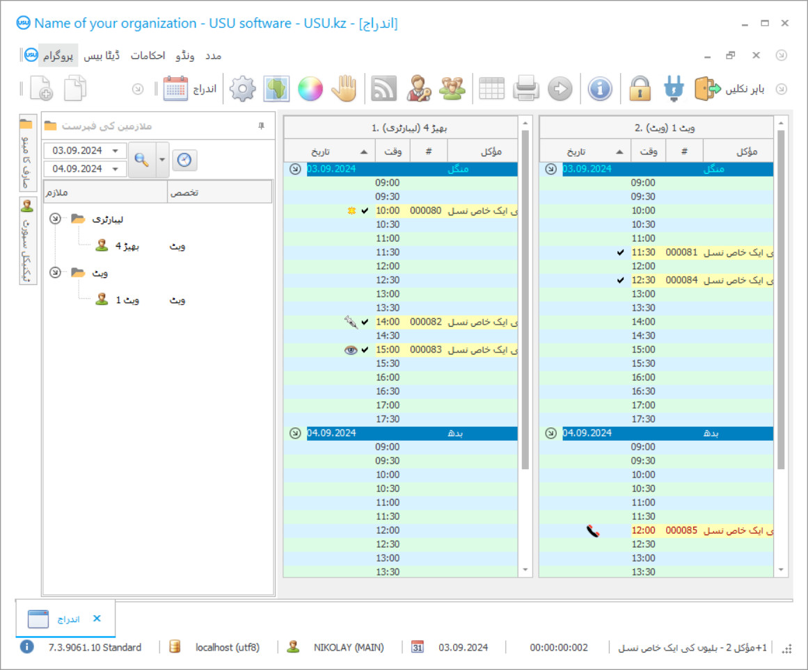
اسکرین شاٹ سافٹ ویئر کے چلنے کی تصویر ہے۔ اس سے آپ فوری طور پر سمجھ سکتے ہیں کہ CRM سسٹم کیسا لگتا ہے۔ ہم نے UX/UI ڈیزائن کے لیے سپورٹ کے ساتھ ایک ونڈو انٹرفیس نافذ کیا ہے۔ اس کا مطلب یہ ہے کہ یوزر انٹرفیس صارف کے تجربے کے سالوں پر مبنی ہے۔ ہر عمل بالکل وہی جگہ ہوتا ہے جہاں اسے انجام دینا سب سے زیادہ آسان ہوتا ہے۔ اس طرح کے قابل نقطہ نظر کا شکریہ، آپ کے کام کی پیداوری زیادہ سے زیادہ ہو جائے گا. اسکرین شاٹ کو مکمل سائز میں کھولنے کے لیے چھوٹی تصویر پر کلک کریں۔
اگر آپ کم از کم "معیاری" کی ترتیب کے ساتھ USU CRM سسٹم خریدتے ہیں، تو آپ کے پاس پچاس سے زیادہ ٹیمپلیٹس کے ڈیزائنوں کا انتخاب ہوگا۔ سافٹ ویئر کے ہر صارف کو اپنے ذائقہ کے مطابق پروگرام کے ڈیزائن کو منتخب کرنے کا موقع ملے گا۔ کام کا ہر دن خوشی لانا چاہئے!
پالتو جانور رکھنے والے تمام افراد ویٹرنری کلینک الفاظ کے امتزاج سے واقف ہیں۔ ایک پیارے جانور کی بیماری ہمیشہ اچانک آتی ہے ، اور اب ، ہم پہلے ہی قریب ترین ویٹرنری کلینک میں دوڑ رہے ہیں ، بلیوں ، کتوں ، ہیمسٹرز اور دیگر جانوروں کے مابین لائن میں کھڑے ہیں۔ ادھر ، پالتو جانوروں کی حالت خراب ہوجاتی ہے۔ پھر آپ آخر میں دفتر میں داخل ہوجائیں۔ ویٹرنریرینر جانور کا معائنہ کرتا ہے اور ابتدائی تشخیص کرتا ہے۔ اور ، تکلیف کو دور کرنے اور ناقص چیز کی مدد کرنے کے لئے ، ڈاکٹر نے دوا دوائی ہے۔ لیکن ، کسی وجہ سے ، وہ گودام سے خالی ہاتھ آتا ہے۔ دوا ختم ہوگئی۔ آپ قریب ترین دواخانے تک جا رہے ہو ، اس دوا کو لے لو ، آؤ ، اور ایک انجیکشن دو۔ جانور لیٹ گیا ہے ، اور آپ کو ناجائز لکھاوٹ کے مشکل ناموں میں مشورہ دیا جاتا ہے کہ علاج کے دوران آپ کو لینے کی کیا ضرورت ہے۔ اور ایک بار پھر ، آپ اپنے پیارے جانور کے ساتھ ، آپ فارمیسی جاتے ہیں ، اپنی ضرورت کی ہر چیز لیتے ہیں ، اور ایک ہفتہ کے علاج کے بعد ، پالتو جانور پھر خوشگوار ہوتا ہے۔
ڈویلپر کون ہے؟
2026-05-28
ویٹرنری کلینک کے لئے پروگرام کی ویڈیو
یہ ویڈیو انگریزی میں ہے۔ لیکن آپ اپنی مادری زبان میں سب ٹائٹلز کو آن کرنے کی کوشش کر سکتے ہیں۔
لیکن اگر تمام ویٹرنری کلینک میں ویٹرنری کلینک کا خودکار اکاؤنٹنگ ، انتظام اور کنٹرول کا پروگرام ہوتا تو ان تمام مشکلات سے بچا جاسکتا تھا۔ بہر حال ، یو ایس یو سافٹ آٹومیٹڈ اکاؤنٹنگ پروگرام کی مدد سے ، یہ ممکن ہوگا کہ ملاقات کی جائے ، سکون سے آسکے ، اور جانور کو بدلے میں مدد مل سکے۔ نیز ویٹرنری کلینک کا خودکار پروگرام گودام میں دوائیوں کا ریکارڈ رکھتا ہے اور جو دوائیں ختم ہوتی ہیں وہ خود بخود آرڈر ہونے کے لئے داخل ہوجاتی ہیں۔ نیز ، ناجائز لکھاوٹ کے جوہر کو بھی حل کیا گیا ہے: اب یہ خود بخود پیدا ہونے والی تشخیص کو پرنٹ کرنے کے لئے کافی ہے اور دواؤں کے تمام نام اس کے ساتھ ویٹرنری کلینک کے خودکار پروگرام میں منسلک ہیں۔ آپ ڈاکٹروں کا دفتر چھوڑنے کے بغیر بھی تمام دوائیں حاصل کرسکتے ہیں۔ ویٹرنریرینٹر آسانی سے ڈاکٹروں کے کلینک اور ڈیٹا تجزیہ کے پروگرام میں ٹیب کو تبدیل کرتا ہے اور ڈیٹا بیس میں منشیات کی فروخت میں داخل ہوتا ہے۔ اتفاق کریں - واقعات کی یہ ترقی ابتداء میں بیان کردہ مقابلے کی نسبت زیادہ کامیاب اور نتیجہ خیز ہے۔ ویٹرنری کلینک کی اکاؤنٹنگ مینجمنٹ اور آٹومیشن کا پورا پروگرام ویٹرنری کلینک میں پورے عمل کو بہتر بنانے اور آٹومیشن لانے کے لئے ڈیزائن کیا گیا ہے۔ ویٹرنری کلینک کا پروگرام ہماری ویب سائٹ سے بطور ڈیمو ڈاؤن لوڈ کیا جاسکتا ہے۔
ڈیمو ورژن ڈاؤن لوڈ کریں
پروگرام شروع کرتے وقت ، آپ زبان کا انتخاب کرسکتے ہیں۔

آپ ڈیمو ورژن مفت میں ڈاؤن لوڈ کرسکتے ہیں۔ اور پروگرام میں دو ہفتے کام کریں۔ وضاحت کے لیے کچھ معلومات پہلے ہی شامل کی جا چکی ہیں۔
مترجم کون ہے؟
ویٹرنری کلینک کا انتظام زیادہ نتیجہ خیز اور آسان ہوجائے گا۔ ویٹرنری کلینک میں اکاؤنٹنگ زیادہ دلچسپ اور زیادہ خودکار ہوجاتا ہے۔ ویٹرنری کلینک آٹومیشن کلینک اکاؤنٹنگ کے یو ایس یو سافٹ پروگرام کے ساتھ آسانی سے چلا جائے گا۔ ویٹرنری کلینک آٹومیشن پروگرام انتظامیہ سے اپیل کرتا ہے ، ویٹرنریرین اور کلائنٹ دونوں۔ کلینک اکاؤنٹنگ کا اکاؤنٹنگ اور رپورٹنگ پروگرام آپ کو اپنی تنظیم میں جدید انتظامیہ کو متعارف کروانے اور بہتر بنانے میں مدد کرتا ہے۔ سرگرمی اکاؤنٹنگ کی منصوبہ بندی اور آٹومیشن ملازمین کی حوصلہ افزائی میں آپ کے ناقابل اصلاح معاون بن جاتی ہے۔ ویٹرنری کلینک میں اکاؤنٹنگ اور انتظامیہ پہلے ہی جانوروں کے لئے ممکنہ تشخیصوں کی ایک فہرست پر مشتمل ہے۔ تشخیصات پہلے ہی پروگرام میں ہیں ، آپ کو صرف اپنی ضرورت کی ایک منتخب کرنے کی ضرورت ہے۔ طبی تاریخ سے نچوڑ ، نیز تشخیص ، طباعت کو طباعت شدہ شکل میں جاری کیا جاسکتا ہے۔
ویٹرنری کلینک کے لئے پروگرام ترتیب دیں
پروگرام خریدنے کے لیے، بس ہمیں کال کریں یا لکھیں۔ ہمارے ماہرین مناسب سافٹ ویئر کنفیگریشن پر آپ سے اتفاق کریں گے، ایک معاہدہ اور ادائیگی کے لیے ایک رسید تیار کریں گے۔
پروگرام کیسے خریدیں؟
معاہدے کی تفصیلات بھیجیں۔
ہم ہر کلائنٹ کے ساتھ ایک معاہدہ کرتے ہیں۔ معاہدہ آپ کی ضمانت ہے کہ آپ کو وہی ملے گا جس کی آپ کو ضرورت ہے۔ لہذا، پہلے آپ کو ہمیں کسی قانونی ادارے یا فرد کی تفصیلات بھیجنے کی ضرورت ہے۔ اس میں عام طور پر 5 منٹ سے زیادہ وقت نہیں لگتا ہے۔
پیشگی ادائیگی کریں۔
آپ کو معاہدے کی اسکین شدہ کاپیاں اور ادائیگی کے لیے رسید بھیجنے کے بعد، پیشگی ادائیگی کی ضرورت ہوتی ہے۔ براہ کرم نوٹ کریں کہ CRM سسٹم کو انسٹال کرنے سے پہلے، پوری رقم نہیں بلکہ صرف ایک حصہ ادا کرنا کافی ہے۔ ادائیگی کے مختلف طریقوں کی حمایت کی جاتی ہے۔ تقریباً 15 منٹ
پروگرام انسٹال ہو جائے گا۔
اس کے بعد، آپ کے ساتھ ایک مخصوص تنصیب کی تاریخ اور وقت پر اتفاق کیا جائے گا۔ یہ عام طور پر کاغذی کارروائی مکمل ہونے کے بعد اسی یا اگلے دن ہوتا ہے۔ CRM سسٹم کو انسٹال کرنے کے فوراً بعد، آپ اپنے ملازم کے لیے تربیت طلب کر سکتے ہیں۔ اگر پروگرام 1 صارف کے لیے خریدا جاتا ہے، تو اس میں 1 گھنٹے سے زیادہ وقت نہیں لگے گا۔
نتیجہ کا لطف اٹھائیں
لامتناہی نتیجہ کا لطف اٹھائیں :) جو چیز خاص طور پر خوش کن ہے وہ نہ صرف وہ معیار ہے جس کے ساتھ روزمرہ کے کام کو خودکار کرنے کے لیے سافٹ ویئر تیار کیا گیا ہے بلکہ ماہانہ سبسکرپشن فیس کی شکل میں انحصار کی کمی بھی ہے۔ سب کے بعد، آپ پروگرام کے لئے صرف ایک بار ادائیگی کریں گے.
ایک تیار پروگرام خریدیں۔
اس کے علاوہ آپ کسٹم سافٹ ویئر ڈویلپمنٹ کا آرڈر دے سکتے ہیں۔
اگر آپ کے پاس خصوصی سافٹ ویئر کی ضروریات ہیں تو اپنی مرضی کے مطابق ڈیولپمنٹ کا آرڈر دیں۔ تب آپ کو پروگرام کے مطابق ڈھالنے کی ضرورت نہیں ہوگی، لیکن پروگرام آپ کے کاروباری عمل کے مطابق ہو جائے گا!
ویٹرنری کلینک کے لئے پروگرام
تجزیاتی اور شماریاتی رپورٹنگ کی بنیاد پر ، آپ انتہائی مناسب اور نفع بخش خدمات دیکھ پائیں گے۔ بونس اور ادائیگی کارڈوں کا استعمال فراہم کیا گیا ہے۔ سی آر ایم ڈیٹا بیس میں ہر قسم کے تصویروں اور تجزیہ کے نتائج کا ذخیرہ ہر مؤکل کے ساتھ لگا کر کیا جاتا ہے۔ مریض کسی خاص ویٹرنریرین کے لئے مفت وقت دیکھ کر ، آزادانہ طور پر تقرری کرتے ہیں۔ ملٹی یوزر وضع تمام ملازمین کو CRM ویٹرنری پروگرام میں داخلے ، معلومات ، تبادلے کے اشارے اور مقامی نیٹ ورک پر پیغامات داخل کرنے کی اجازت دیتا ہے۔ مواد کو باقاعدگی سے اپ ڈیٹ کیا جاتا ہے۔ آپ کسی بھی عالمی زبان میں کام کرتے ہیں ، آسانی سے اپنے لئے CRM پروگرام کو بہتر بناتے ہیں۔ فنانس کا علاقہ اس پروگرام کی مکمل نگرانی میں ہے ، اور کوئی بھی مالیاتی لین دین ایک علیحدہ بلاک میں ریکارڈ کیا جاتا ہے ، اور پھر اسے رپورٹ میں درج کیا جاتا ہے تاکہ مجاز لوگ یہ دیکھ سکیں کہ رقوم کہاں اور کس طرح چل رہی ہیں۔ ویٹرنری کلینک چلانے سے ایک جوئے میں بدل جائے گا جہاں شامل ہر فرد کو ناقابل یقین ڈرائیو اور توانائی ملے گی ، اور آپ بالآخر کامیاب ہوں گے!
الیکٹرانک ورژن دنیا کے کسی بھی جگہ سے دستاویزات کو ایک شکل یا دوسرے میں منتقل کرنے سے معلومات تک رسائی ممکن بناتا ہے۔ درجہ بندی کا ڈھانچہ انتظامیہ کو زیادہ سے زیادہ آسان اور موثر ہونے میں مدد کرتا ہے ، تاکہ اوورلوڈز کی تعداد میں نمایاں کمی واقع ہو۔ جانوروں کی پناہ گاہ چلانا آپ کی پسندیدہ چیز بن جاتی ہے ، اور اگر آپ اس میں اپنا دل ڈالیں گے تو ، آپ یقینی طور پر چوٹی کو فتح کرلیں گے! پی بی ایکس ٹیلی فونی کو مربوط کرنے سے صارفین پر آنے والی کالوں اور معلومات کو دیکھنے میں مدد ملتی ہے۔ ہائی ٹیک آلات کے ساتھ متحد ہوکر ، انوینٹری اور اکاؤنٹنگ ، بروقت ادویات کی دوبارہ ادائیگی اور ختم ہونے والے ناموں سے نجات ، اخراجات کا تجزیہ اور اسٹوریج کے معیار اور معیاد کی تاریخوں کا سراغ لگانا حقیقت پسندانہ ہے۔ کام کے اوقات کا ریکارڈ رکھنے سے آپ ماہرین کی کارکردگی کا عقلی اندازہ لگاسکتے ہیں ، کام کے نظام الاوقات سے ان کا موازنہ کرتے ہیں ، جس کام کے مطابق اجرت کا حساب لیا جاتا ہے اس کی بنیاد پر کام کیا جاتا ہے۔
پروگرام کے الگورتھم مستقبل کے بارے میں پیش گوئی کرنے میں مدد کرتے ہیں ، جہاں ، کسی بھی دن کا انتخاب کرکے ، آپ یہ معلوم کرسکتے ہیں کہ اشارے ایک وقت یا کسی اور وقت کیا ہوں گے۔ اگر آپ نے یو ایس یو سافٹ کے ساتھ تعاون کرنا شروع کیا تو بقایا کامیابی کا حصول اب ایک خیالی خواب سے حقیقت پسندانہ ٹائم فریم کے ساتھ ایک عملی مقصد میں بدل جائے گا!

