Bedryfstelsel: Windows, Android, macOS
Groep programme: Sake-outomatisering
Program vir tandheelkundige kliniek
- Kopiereg beskerm die unieke metodes van besigheidsoutomatisering wat in ons programme gebruik word.

Kopiereg - Ons is 'n geverifieerde sagteware-uitgewer. Dit word in die bedryfstelsel vertoon wanneer ons programme en demo-weergawes uitgevoer word.

Geverifieerde uitgewer - Ons werk met organisasies regoor die wêreld van klein besighede tot groot ondernemings. Ons maatskappy is opgeneem in die internasionale register van maatskappye en het 'n elektroniese trustmerk.

Teken van vertroue
Vinnige oorgang.
Wat wil jy nou doen?
As jy met die program kennis wil maak, is die vinnigste manier om eers die volledige video te kyk, en dan die gratis demo-weergawe af te laai en self daarmee te werk. Indien nodig, versoek 'n aanbieding van tegniese ondersteuning of lees die instruksies.
WhatsApp
Gedurende besigheidsure reageer ons gewoonlik binne 1 minuut
Hoe om die program te koop?
Kyk na 'n skermskoot van die program
Kyk na 'n video oor die program
Laai demo-weergawe af
Vergelyk konfigurasies van die program
Bereken die koste van sagteware
Bereken die koste van die wolk as jy 'n wolkbediener benodig
Wie is die ontwikkelaar?
Program skermkiekie
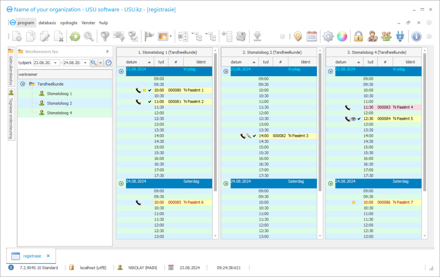
'n Skermskoot is 'n foto van die sagteware wat loop. Daaruit kan jy dadelik verstaan hoe 'n CRM-stelsel lyk. Ons het 'n vensterkoppelvlak geïmplementeer met ondersteuning vir UX/UI-ontwerp. Dit beteken dat die gebruikerskoppelvlak gebaseer is op jare se gebruikerservaring. Elke aksie is geleë presies waar dit die gerieflikste is om dit uit te voer. Danksy so 'n bekwame benadering sal u werkproduktiwiteit maksimum wees. Klik op die klein prentjie om die skermskoot in volle grootte oop te maak.
As jy 'n USU CRM-stelsel koop met 'n konfigurasie van ten minste "Standard", sal jy 'n keuse van ontwerpe uit meer as vyftig sjablone hê. Elke gebruiker van die sagteware sal die geleentheid kry om die ontwerp van die program te kies om hul smaak te pas. Elke dag van werk behoort vreugde te bring!
Die bekendstelling van die outomatiseringsprogram in 'n tandheelkundige kliniek is die belangrikste ding vir enige hoof van die organisasie! En ons help u professioneel met hierdie taak! Die USU-Soft tandheelkundige kliniek, 'n universele bestuursprogram, kan gebruik word om outomatisering in alle aspekte van aktiwiteite te implementeer. Met die program vir tandheelkundige kliniek kan elke tandarts die behandeling van hul pasiënte, hul bywoning en betaling beheer. Die boekhouding van die tandheelkundige kliniek in die USU-Soft-program word uitgevoer met die moontlikheid dat alle X-straalfoto's van kliënte in argiewe besigtig kan word. Ons program vir die tandheelkundige kliniekbestuur, wat 'n intuïtiewe spyskaart het, sal beslis 'n werklike helper in u instelling word! Die vooruitsigte van die programvensters kan deur elke gebruiker afsonderlik aangepas word met behulp van pragtige ontwerpsjablone. Die rekenaarprogram vir tandheelkundige klinieke stoor alle gebruikersinstellings outomaties. Die program vir tandheelkundige klinieke kan gratis op ons webwerf afgelaai word! Die enigste verskil is dat u in die demonstrasieweergawe van die program nie nuwe data in die gidse kan invoer nie. Ons het so 'n program van die tandheelkundige kliniek ontwikkel waarmee u met graagte u werksaamhede sal kan uitvoer! Geautomatiseer u werk met die USU-Soft tandheelkundige kliniekprogram, en sodoende kan u die hele organisasie outomatiseer!
Wie is die ontwikkelaar?
Akulov Nikolay
Kundige en hoofprogrammeerder wat deelgeneem het aan die ontwerp en ontwikkeling van hierdie sagteware.
2026-05-28
Video van program vir tandheelkundige kliniek
Hierdie video is in Engels. Maar jy kan probeer om onderskrifte in jou moedertaal aan te skakel.
In die USU-Soft-program vir tandheelkundige kliniekbestuur kan u aktief met die kliënte-databasis werk. Dit is vandag belangrik vir die tandarts en die kliniek om alles moontlik te doen om pasiënte te behou en hulle lojaal te maak aan die kliniek en die dokter. Om dit te doen, is dit altyd nodig om 'n hoë gehalte diens en behandeling van pasiënte te handhaaf, sodat die pasiënt tevrede en gemaklik is om behandel te word, asook om net in die kliniek te wees. Baie klinieke bou verhoudings met pasiënte volgens die moderne beginsels van bemarking. Let op hoe aktief bemarking gebruik word in verhouding met kliënte van selfoonoperateurs, kleinhandelkettings en handelsmerkwinkels. Hulle herinner voortdurend aan hulself, bied aan om deel te neem aan promosies, lig in oor nuwe produkte, afslag, wens hul geluk met verjaarsdae en openbare vakansiedae. Baie tandheelkundige klinieke gebruik die rekenaarprogram USU-Soft aktief. Elke dag stuur hulle SMS-boodskappe aan hul pasiënte met 'n herinnering aan die besoek, verjaardaggroete en afsonderlike e-posse om almal geluk te wens met vakansies en nuwe dienste en promosies van die kliniek aan te kondig.
Laai demo-weergawe af
Wanneer u die program begin, kan u die taal kies.

Jy kan die demo weergawe gratis aflaai. En werk vir twee weke in die program. Sommige inligting is reeds daar ingesluit vir duidelikheid.
Wie is die vertaler?
Khoilo Roman
Hoofprogrammeerder wat deelgeneem het aan die vertaling van hierdie sagteware in verskillende tale.
Met behulp van die nuwe tegnologieë van die integratoronderneming kon dit die koste van SMS-boodskappe verlaag. Dit is dikwels baie goedkoper as selfoonoperateurs. SMS's kan direk vanaf die program vir tandheelkundige klinieke met een klik gestuur word. Templates kan gebruik word om gepersonaliseerde SMS-boodskappe te skep. Die stelsel bied die geleentheid om terugvoer te ontvang; 'n SMS-antwoord van die pasiënt kom na die gespesifiseerde e-posadres. Die bemarkingsmodule in die USU-Soft-program stel u in staat om pasiënte uit die databasis te kies, hulle na die volgende stadiums van behandeling en voorkomende sorg te roep. Dit is uiters nuttig as u 'n omvattende herstel van die tande met kunsgebit met inplantate doen, tydens die behandeling van periodontale siektes, sowel as in tandheelkundige sentrums vir kinders. Aktiewe werk met die kliënte-databasis stel klinieke in staat om pasiënte nie te verloor nie, bring bykomende inkomste en finansiële stabiliteit, en laat pasiënte hul gesondheid beter bewaar deur bestaande probleme voorkomend te behandel.
Bestel 'n program vir tandheelkundige klinieke
Om die program te koop, bel of skryf net vir ons. Ons spesialiste sal met jou ooreenkom oor die toepaslike sagtewarekonfigurasie, 'n kontrak en 'n faktuur vir betaling voorberei.
Hoe om die program te koop?
Stuur besonderhede vir die kontrak
Ons gaan 'n ooreenkoms met elke kliënt aan. Die kontrak is jou waarborg dat jy presies sal ontvang wat jy benodig. Daarom moet u eers die besonderhede van 'n regsentiteit of individu aan ons stuur. Dit neem gewoonlik nie meer as 5 minute nie
Maak 'n vooruitbetaling
Nadat u geskandeerde afskrifte van die kontrak en faktuur vir betaling aan u gestuur het, word 'n vooruitbetaling vereis. Neem asseblief kennis dat voor die installering van die CRM-stelsel, dit genoeg is om nie die volle bedrag te betaal nie, maar slegs 'n gedeelte. Verskeie betaalmetodes word ondersteun. Ongeveer 15 minute
Die program sal geïnstalleer word
Hierna sal 'n spesifieke installasiedatum en -tyd met jou ooreengekom word. Dit gebeur gewoonlik op dieselfde of die volgende dag nadat die papierwerk voltooi is. Onmiddellik nadat jy die CRM-stelsel geïnstalleer het, kan jy vir opleiding vir jou werknemer vra. As die program vir 1 gebruiker gekoop word, sal dit nie meer as 1 uur neem nie
Geniet die resultaat
Geniet die resultaat eindeloos :) Wat veral aangenaam is, is nie net die kwaliteit waarmee die sagteware ontwikkel is om alledaagse werk te outomatiseer nie, maar ook die gebrek aan afhanklikheid in die vorm van 'n maandelikse intekenfooi. Jy sal immers net een keer vir die program betaal.
Koop 'n klaargemaakte program
U kan ook persoonlike sagteware-ontwikkeling bestel
As jy spesiale sagtewarevereistes het, bestel pasgemaakte ontwikkeling. Dan hoef jy nie by die program aan te pas nie, maar die program sal by jou besigheidsprosesse aangepas word!
Program vir tandheelkundige kliniek
Daar is baie take wat in ons stelsel uitgevoer kan word. Daar is slegs enkele van hulle: monitor die resultate van u kliniekpromosie met eenvoudige verslae wat u in staat stel om die kliënt se reis beter te verstaan en die regte verkoopstaktiek te kies; gebruik kliënte-inligting om hul besoekgeskiedenis te ontleed; segmenteer klante volgens geslag, ouderdom, laaste besoek, ens; genereer die regte lyste vir oproepe, sms'e en e-pos; stuur gerigte outomatiese kennisgewings in plaas van strooipos; bonusstelsels vir klante te skep om hulle te alle tye geïnteresseerd te hou; verskillende prysskemas toe te pas.
Om die doeltreffendheid van die advertensiebeleid te evalueer, is dit nodig dat administrateurs die bron van advertensies akkuraat aandui deur elke primêre pasiënt te vra Hoe het u van ons gehoor? Met die USU-Soft tandheelkundige program kan u hierdie prosedure verpligtend maak. Behoorlike verslae oor die doeltreffendheid van advertensies gee aan die hoof van die kliniek objektiewe en betroubare inligting oor die doeltreffendheid van advertensiebeleggings vir enige tydperk, sodat die bemarkings- en advertensie-afdeling effektief kan werk en nie die advertensiebegroting verkwis nie. Die USU-Soft tandheelkundige stelsel is 'n moderne en doeltreffende hulpmiddel om 'n tandheelkundige onderneming van elke grootte te bestuur. U kan ervaring opdoen met die effektiewe gebruik van die tandheelkundige program deur die ondersteuningsdiens van die ontwikkelaar van die onderneming, sowel as gespesialiseerde seminare wat deur die spesialiste gereël word vir die implementering van hierdie stelsel.
Die gevorderde program vir tandheelkundige kliniekbestuur kan baie verslae lewer, wat nie dieselfde is in die struktuur nie. Die stelsel gebruik verskillende algoritmes om die verslagdoeningsfunksie uiteenlopend en nuttiger te maak. As gevolg hiervan kry u 'n gedetailleerde beeld van hoe die organisasie oor die algemeen funksioneer, asook met betrekking tot enige werknemer, die boekhouding van pasiënte, sowel as toerusting- en medisynebeheer. Verder sien u die toewysing van u finansies en kan u die begroting op die mees effektiewe manier gebruik.

